前言
今天码农刚子给大家推荐一个基于 .NET 开源、简易、轻量级的进销存管理系统:JxcLite。
JxcLite
JxcLite是基于Known框架开发的项目。
什么是Known?
Known是基于Blazor轻量级、跨平台、极易扩展的插件开发框架。
项目结构
├─JxcLite -> 包含配置、常量、枚举、实体、模型、服务接口、路由、页面。
├─JxcLite.Core -> 后端类库,包含业务逻辑、数据访问。
├─JxcLite.Wasm -> 项目WebAssembly。
├─JxcLite.Web -> 项目Web App。
├─JxcLite.WinForm -> 项目WinForm App。
├─JxcLite.sln -> 项目解决方案文件。

功能模块
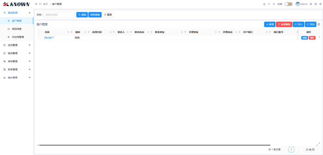
- 基础数据:包含数据字典、组织结构、商品信息、供应商、客户管理。
- 进货管理:包含采购进货单、采购退货单。
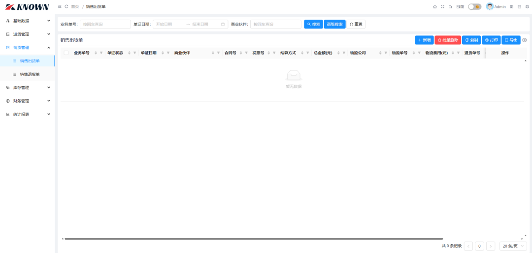
- 销货管理:包含销售出货单、销售退货单。
- 库存管理:包含商品库存查询。
- 财务管理:包含供应商对账单、客户对账单。
- 统计报表:包含进货明细表、进退货明细表、销货明细表、销退货明细表。
- 系统管理:包含角色管理、用户管理、系统附件、系统日志。
第一次运行,需要先安装程序,填写企业信息和管理员密码,安装时,自动生成框架数据库表和示例数据。安装成功后,直接跳转到登录页面,输入Admin和安装时设置的管理员密码登录进入系统。
系统截图
设置JxcLite.Web为启动项目运行查看效果:









