目录
攻击原理:
DHCP Starvation攻击者大量向DHCP server申请ip地址,直到耗尽DHCP Server地址池中的IP地址、导致DHCP Server不能给正常用户进行分配
模拟攻击
正常情况:PC2可以正常获取到DHCP SERVER分别的IP地址
查看DHCP SERCER 的ip pool地址池可以看到分配了一个地址、Total 253个 Used 1个
使用kali工具进行模拟攻击 进行DHCP DISCOVER攻击

此时查看DHCP SERVER d大量的
抓包:大量的DHCP Discover包

此时模拟正常用户PC4接入园区网络、发现正常PC4主机已经达不到IP地址、无法上网、因为DHCP 地址池已经被攻击者将地址池耗尽
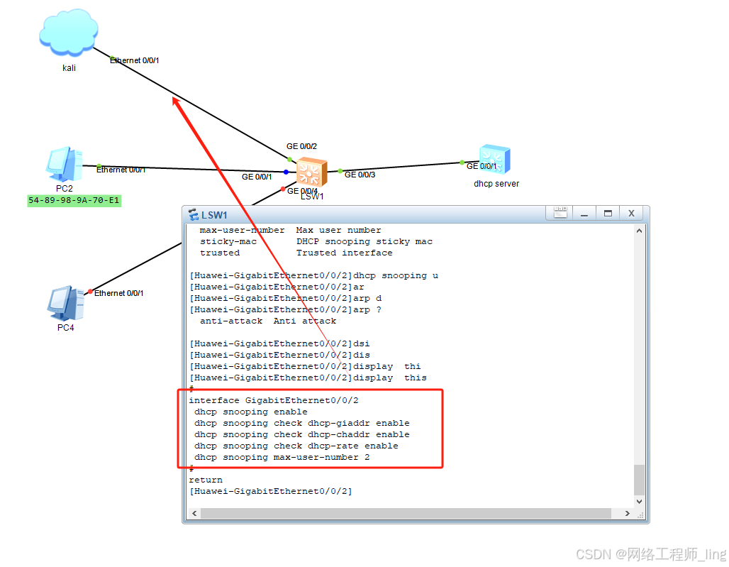
防护措施:
html
interface GigabitEthernet0/0/2
dhcp snooping enable
dhcp snooping check dhcp-giaddr enable
dhcp snooping check dhcp-chaddr enable
dhcp snooping check dhcp-rate enable
dhcp snooping max-user-number 2
此时再使用工具攻击进行攻击、同时抓包可以看到流量已经被丢弃

正常PC4主机已经拿到地址
