📌 **大家好,我是智界工具库,每天分享好用实用且智能的开源项目,以及在JAVA语言开发中遇到的问题,如果本篇文章对您有所帮助,请帮我点个小赞小收藏小关注吧,谢谢喲!**😘
工具合集地址,长期更新: https://blog.csdn.net/hao931206/article/details/146371118
**博主声明:**本文旨在提供技术指导和灵感,不涉及任何具体软件或工具的推广。
一、简介 :
《VPet》 是一款完全免费开源 的虚拟桌宠模拟器,能在你的电脑桌面上养一只会卖萌、会捣蛋的电子宠物!它不只是装饰,还能提醒你休息、帮你监督工作进度 ,甚至能根据你的代码状态做出反应------比如在你写bug时捂眼睛嘲笑你!
虚拟桌宠模拟器是一款桌宠软件,支持各种互动投喂等. 开源免费并且支持创意工坊.
✅ 摸鱼神器 :宠物会提醒喝水、催你休息,摸鱼理由+1!
✅ 免费白嫖 :0元解锁40+种互动动画,比收费软件更香。
✅ 深度整活:能换皮肤、教它新动作,甚至植入公司系统当导航精灵(老板:???)
二、应用功能:
支持创意工坊
该游戏支持创意工坊,您可以制作别的人物桌宠动画或者互动,并上传至创意工坊分享给更多人使用.
MOD制作器: https://kkgithub.com/LorisYounger/VPet.ModMaker
创意工坊支持添加/修改以下内容
- 桌宠动画
- 物品/食物/饮料等
- 自定义桌宠工作
- 说话文本
- 主题
- 代码插件 - 通过编写代码给桌宠添加内容
- 添加新的动画逻辑/显示方案 (eg: l2d/spine 等)
- 添加新功能 (闹钟/记事板等等)
- 几乎无所不能, 示例例子参见 VPet.Plugin.Demo
三、截图示例:



四、安装教程 :
下载源码项目:点我下载源码
下载开发工具VisualStudio:点我下载开发工具
下载后解压到文件目录下
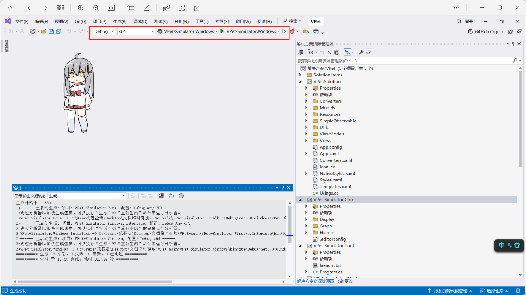
在生成栏中, 选择 位数为 x64 和生成项目为 Vpet-Simulator.Windows并点击运行按钮

点击启动, 如果一切正常则会报错 缺少模组Core,无法启动桌宠
以管理员身份运行 VPet-Simulator.Windows文件夹中的mklink.bat, 这会让mod文件链接到生成位置
再次点击启动即可正常运行。
本文完结!
祝各位点赞收藏的大佬们身体健康,万事如意,发财暴富 💖💖💖**!!!**
