刷短视频的时候,无意看到了一个很有意思的代码,于是本地复刻了一版升级版,分享给你。
先看效果:

视频演示
https://www.bilibili.com/video/BV1Rb1KBdEmm
实现代码
代码分享(Python 写的):
            
            
              python
              
              
            
          
          import tkinter as tk
import random
# 弹窗计数器(初始为0)
window_count = 0
# 存储所有弹窗的列表
windows_list = []
# 最大弹窗数量
MAX_WINDOWS = 300
def create_warm_tip():
    global window_count  # 声明使用全局计数器
    # 创建弹窗(关联主窗口 root)
    window = tk.Toplevel(root)
    # 获取屏幕宽高
    screen_width = root.winfo_screenwidth()
    screen_height = root.winfo_screenheight()
    # 随机窗口位置(确保完全显示)
    window_width = 250
    window_height = 60
    x = random.randrange(0, screen_width - window_width)
    y = random.randrange(0, screen_height - window_height)
    # 设置窗口标题、大小和位置
    window.title('温馨提示')
    window.geometry(f"{window_width}x{window_height}+{x}+{y}")
    # 随机提示文字
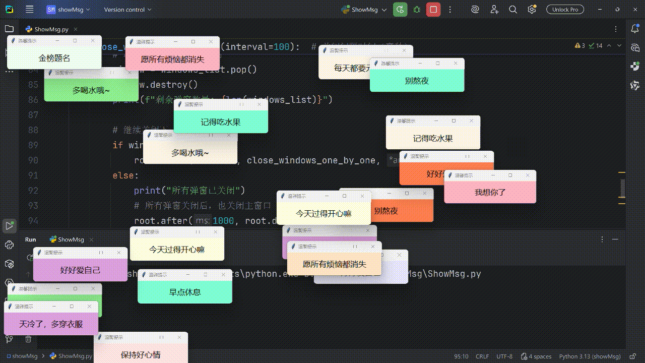
    tips = [
        '多喝水哦~', '保持微笑呀', '每天都要元气满满',
        '记得吃水果', '保持好心情', '好好爱自己', '我想你了',
        '梦想成真', '期待下一次见面', '金榜题名',
        '顺顺利利', '早点休息', '愿所有烦恼都消失',
        '别熬夜', '今天过得开心嘛', '天冷了,多穿衣服'
    ]
    tip = random.choice(tips)
    # 随机背景颜色
    bg_colors = [
        'lightpink', 'skyblue', 'lightgreen', 'lavender',
        'lightyellow', 'plum', 'coral', 'bisque', 'aquamarine',
        'mistyrose', 'honeydew', 'lavenderblush', 'oldlace'
    ]
    bg = random.choice(bg_colors)
    # 创建标签显示文字
    tk.Label(
        window,
        text=tip,
        bg=bg,
        font=('微软雅黑', 16),
        width=30,
        height=3
    ).pack()
    # 窗口置顶(新弹窗会显示在最上层)
    window.attributes('-topmost', True)
    # 将弹窗添加到列表
    windows_list.append(window)
    # 弹窗数量+1
    window_count += 1
def auto_pop_tips(interval=200):  # 间隔时间(毫秒),0.3秒=300毫秒
    # 只有当弹窗数量小于300时,才继续创建
    if window_count < MAX_WINDOWS:
        create_warm_tip()  # 创建一个弹窗
        # 继续定时递归调用(实现循环弹窗)
        root.after(interval, auto_pop_tips, interval)
    else:
        # 达到300个弹窗后,打印提示并开始关闭弹窗
        print(f"已达到最大弹窗数量({MAX_WINDOWS}个),开始逐个关闭")
        # 延迟1秒后开始逐个关闭弹窗
        root.after(1000, close_windows_one_by_one)
def close_windows_one_by_one(interval=100):  # 关闭间隔时间(毫秒)
    if windows_list:
        # 取出并关闭最后一个弹窗
        window = windows_list.pop()
        window.destroy()
        print(f"剩余弹窗数量: {len(windows_list)}")
        # 继续关闭下一个弹窗
        if windows_list:
            root.after(interval, close_windows_one_by_one, interval)
        else:
            print("所有弹窗已关闭")
            # 所有弹窗关闭后,也关闭主窗口
            root.after(1000, root.destroy)
    else:
        print("所有弹窗已关闭")
        # 所有弹窗关闭后,也关闭主窗口
        root.after(1000, root.destroy)
# 创建主窗口(隐藏,作为所有弹窗的父窗口)
root = tk.Tk()
root.withdraw()  # 隐藏主窗口
# 启动定时弹窗(间隔0.3秒)
auto_pop_tips(200)
# 启动主循环
root.mainloop()小结
枯燥的生活需要一点小浪漫,哪怕只是转瞬即逝的弹窗。愿你所爱皆如愿,愿你前行皆坦途。
本文已收录到我的技术小站 www.javacn.site,其中包含的内容有:Spring AI、Spring AI Alibaba、LangChain4j、Dify、Coze、N8N、智能体(AI Agent)、MCP、Function Call、RAG、向量数据库、Prompt、多模态、向量数据库、嵌入模型、AI 常见面试问题等内容。