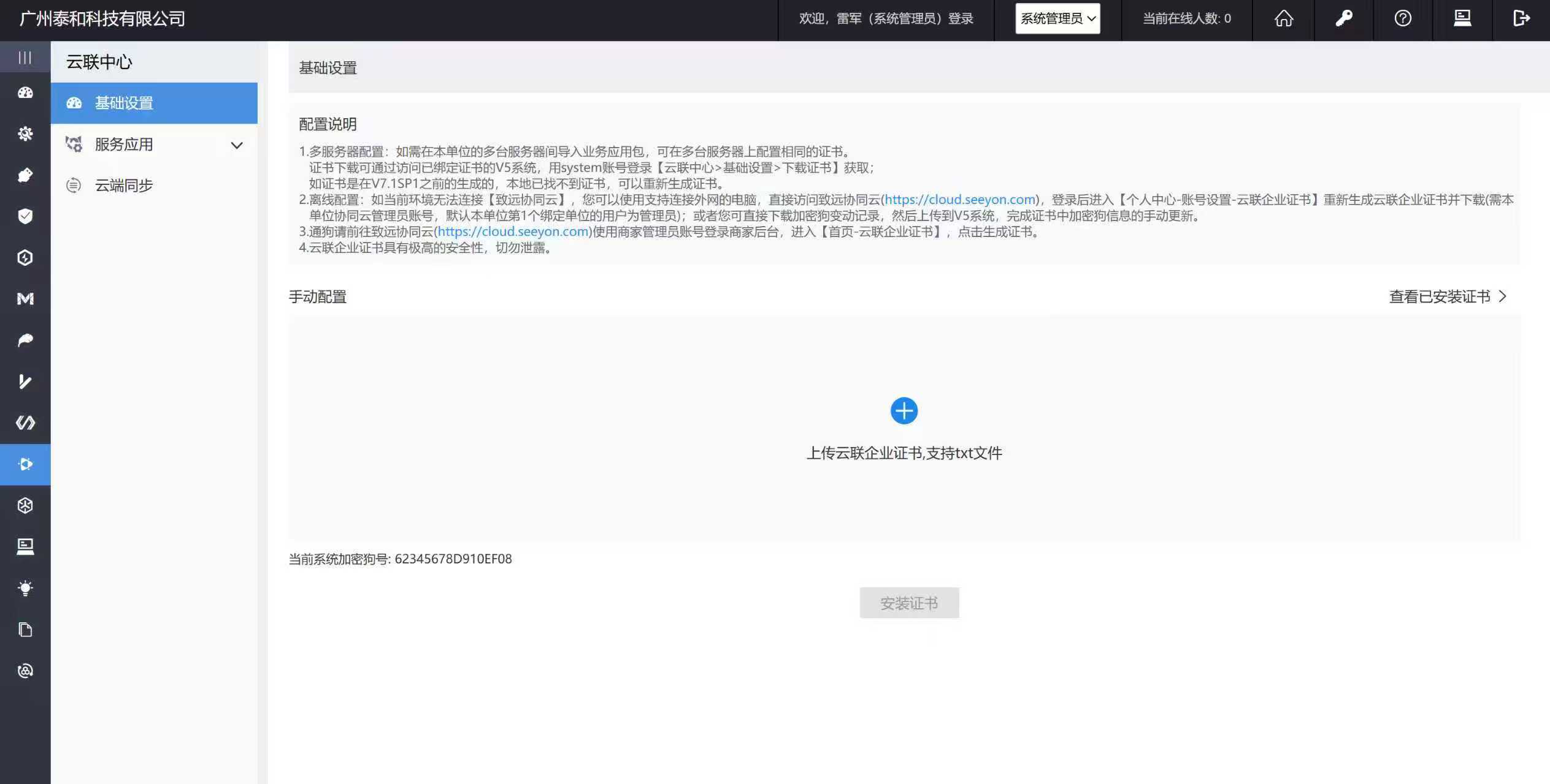
致远 OA 云联证书是基于 RSA 算法生成的企业专属数字凭证,核心由云联企业 ID、公私钥对及致远官方公钥构成,私钥仅企业本地保管、云端不存储,安全性突出。其核心功能聚焦应用安全与授权管控:一是加密保护,对 V5 定制应用、自定义控件、收费表单等进行加密,仅匹配私钥的系统可解密安装,保障应用版权与数据安全;二是精准授权,协同云收费商品通过企业公钥加密,实现指定单位定向分发,防止未授权部署;三是身份认证,作为企业在协同云的唯一标识,支持快速身份核验,同时与加密狗强绑定,狗变更可同步更新证书。此外,证书还关联电子发票、证照识别等服务的身份标识,适配 V7.1SP1-M9 + 及旧版系统,支持客户与伙伴多角色操作,为致远 OA 系统的应用分发、数据传输及合规使用构建了全方位安全屏障。
++需要安装云联证书的老铁,可以私聊博主++


