一、搭建Kuikly环境教程
1.1 新建KuiklyDemo文件夹
本教程采用下拉仓库,再运行脚本的方式搭建Kuikly环境。同时也推荐这种方式,相比于Android Studio搭建Kuikly的教程,这种较为简单。新建一个名为KuiklyDemo的文件夹,并且双击进入。


1.2 下拉仓库代码
鼠标右键Open Git Bash here。(注意:如果没有这个选项就是没有装Git,需要自行下载并且安装Git。本教程不再赘述)

执行下面这条Git命令,这条Git命令的作用是:克隆这个仓库的代码
git clone https://gitcode.com/Tencent-TDS/KuiklyUI.git
代码执行完了,我们的KuiklyDemo就会多出来一个KuiklyUI的文件夹。我们再双击进去查看文件夹里面是否有内容,如果有内容就是正常的,没有内容就是有问题的。

我们的KuiklyUI文件夹里面是有内容的,所以是正常的。

1.3 执行编译脚本
如果电脑操作系统是Windows就执行的是"2.0_ohos_demo_build.bat "这个脚本,如果是Linux就执行"2.0_ohos_demo_build.sh"这个脚本。

运行脚本就会弹出来一个小黑窗,注意这个100%并不是已经执行完了,后面还会接着执行,整个过程大概15~30分钟左右。如果超过这个时间,一般就是有问题了

如下图,才算是编译完成。编译完成后他会给出一些信息,比如我的电脑在编译过程一共耗时16分钟,现在可以打开DevEco Studio运行ohosApp这个目录了。

二、运行到真机
2.1 如何运行?
选中KuiklyUI目录中的ohosApp,点击ok即可打开,然后等待编译。

打开后,编译器会给你两个选项,一般选择第二个即可。第二个的选项就是增加设备API目标版本

这个时候用数据线连接真机,就会显示出来真机的名称,点击运行即可。但是我们可能还会遇到两个问题

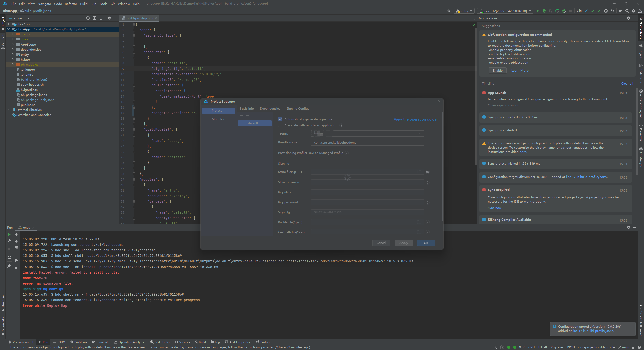
2.2 问题1:签名问题
这个运行了然后报错的信息就是签名问题,我们点击"Open signing configs"即可。

点击完"Open signing configs",会弹出来下图这个窗口,我们需要等待一下他加载信息。如果之前没登录过,窗口应该会有个Sign in的选项,点击登录自己的华为账号即可。

等待Signing Configs的窗口中的信息加载完成后点击Ok即可再次运行。

2.3 问题2:DevEco Studio抽风
当作者执行完2.2的操作时,依然报错签名问题,怀疑是DevEco Studio抽风了。我们这个时候再重复一次2.2的操作,最后编译器就能正常运行到真机了。

如果还是不行就重启并且删除ide的缓存试一下。
点击DevEco Studio左上角的File再选中Invalidate Caches


三、成功运行

如果本篇文章对你有帮助的话,请点个赞吧。如果仍有疑问,可以在评论区留言,看到会解答的。最后感谢大家的观看。
欢迎加入开源鸿蒙跨平台社区:
