背景
在以下两篇文章中,我们已经探讨了类上的 @Ignore 注解以及方法上的 @Ignore 注解是如何发挥作用的。
那么 @Before 注解和 @After 注解又是如何发挥作用的呢?本文会对这个问题进行探讨。本文的主角是以下几位
- <math xmlns="http://www.w3.org/1998/Math/MathML"> org.junit.Before \text{org.junit.Before} </math>org.junit.Before 注解
- <math xmlns="http://www.w3.org/1998/Math/MathML"> org.junit.After \text{org.junit.After} </math>org.junit.After 注解
- <math xmlns="http://www.w3.org/1998/Math/MathML"> org.junit.runners.model.Statement \text{org.junit.runners.model.Statement} </math>org.junit.runners.model.Statement 抽象类
要点
- 对一个测试类 <math xmlns="http://www.w3.org/1998/Math/MathML"> T \text{T} </math>T 而言,
JUnit 4会生成与 <math xmlns="http://www.w3.org/1998/Math/MathML"> T \text{T} </math>T 对应的 <math xmlns="http://www.w3.org/1998/Math/MathML"> TestClass : TestClass T \text{TestClass}:\text{TestClass}_\text{T} </math>TestClass:TestClassT- 借助 <math xmlns="http://www.w3.org/1998/Math/MathML"> TestClass T \text{TestClass}_\text{T} </math>TestClassT 就可以知道 <math xmlns="http://www.w3.org/1998/Math/MathML"> T \text{T} </math>T 上有哪些方法带有
@Before/@After注解
- 借助 <math xmlns="http://www.w3.org/1998/Math/MathML"> TestClass T \text{TestClass}_\text{T} </math>TestClassT 就可以知道 <math xmlns="http://www.w3.org/1998/Math/MathML"> T \text{T} </math>T 上有哪些方法带有
- 对普通的测试类 <math xmlns="http://www.w3.org/1998/Math/MathML"> T \text{T} </math>T 而言,
JUnit 4所生成的与 <math xmlns="http://www.w3.org/1998/Math/MathML"> T \text{T} </math>T 对应的 <math xmlns="http://www.w3.org/1998/Math/MathML"> Runner : Runner T \text{Runner}:\text{Runner}_\text{T} </math>Runner:RunnerT 会是 <math xmlns="http://www.w3.org/1998/Math/MathML"> org.junit.runners.JUnit4 \text{org.junit.runners.JUnit4} </math>org.junit.runners.JUnit4 类的实例- <math xmlns="http://www.w3.org/1998/Math/MathML"> org.junit.runners.JUnit4 \text{org.junit.runners.JUnit4} </math>org.junit.runners.JUnit4 继承了
BlockJUnit4ClassRunner BlockJUnit4ClassRunner继承了ParentRunner<FrameworkMethod>- 而
ParentRunner会负责找到子节点并运行其中的测试 ParentRunner<T>中的runChild(T child, RunNotifier notifier)方法负责运行这个子节点中的测试BlockJUnit4ClassRunner中的runChild(final FrameworkMethod, RunNotifier)方法会负责运行带有@Test注解的方法BlockJUnit4ClassRunner中的methodBlock(FrameworkMethod)方法负责将"运行某个测试方法"的逻辑包装成一层层的Statement对象- 例如原始的
Statement对象是 <math xmlns="http://www.w3.org/1998/Math/MathML"> s t a t e m e n t 1 statement_1 </math>statement1 - 如果测试类 <math xmlns="http://www.w3.org/1998/Math/MathML"> T \text{T} </math>T 中包含带有
@Before注解的方法,那么methodBlock(FrameworkMethod)方法会把 <math xmlns="http://www.w3.org/1998/Math/MathML"> s t a t e m e n t 1 statement_1 </math>statement1 包装为 <math xmlns="http://www.w3.org/1998/Math/MathML"> s t a t e m e n t 2 statement_2 </math>statement2 (它的精确类型是 <math xmlns="http://www.w3.org/1998/Math/MathML"> org.junit.internal.runners.statements.RunBefores \text{org.junit.internal.runners.statements.RunBefores} </math>org.junit.internal.runners.statements.RunBefores) - 如果测试类 <math xmlns="http://www.w3.org/1998/Math/MathML"> T \text{T} </math>T 中包含带有
@After注解的方法,那么methodBlock(FrameworkMethod)方法会把 <math xmlns="http://www.w3.org/1998/Math/MathML"> s t a t e m e n t 2 statement_2 </math>statement2 包装为 <math xmlns="http://www.w3.org/1998/Math/MathML"> s t a t e m e n t 3 statement_3 </math>statement3 (它的精确类型是 <math xmlns="http://www.w3.org/1998/Math/MathML"> org.junit.internal.runners.statements.RunAfters \text{org.junit.internal.runners.statements.RunAfters} </math>org.junit.internal.runners.statements.RunAfters)
- 例如原始的
BlockJUnit4ClassRunner中的methodBlock(FrameworkMethod)方法会负责调用Statement对象上evaluate()方法
- <math xmlns="http://www.w3.org/1998/Math/MathML"> org.junit.runners.JUnit4 \text{org.junit.runners.JUnit4} </math>org.junit.runners.JUnit4 继承了
Statement 以及它的一些子类的类图如下 ⬇️

正文
一个具体的例子
我在本地创建了一个小项目来以便探讨本文的问题,这个项目的结构如下 ⬇️
text
├── pom.xml
└── src
├── main
│ └── java
│ └── org
│ └── example
│ └── SimpleCalculator.java
└── test
└── java
└── org
└── study
└── SimpleCalculatorTest.java
其中 SimpleCalculator.java 的内容如下 ⬇️
java
package org.example;
public class SimpleCalculator {
public int add(int a, int b) {
return a + b;
}
public int minus(int a, int b) {
return a - b;
}
}
SimpleCalculatorTest.java 的内容如下 ⬇️
java
package org.study;
import org.example.SimpleCalculator;
import org.junit.*;
import org.junit.runner.JUnitCore;
import java.util.Random;
public class SimpleCalculatorTest {
private int a;
private int b;
private String description;
private final SimpleCalculator calculator = new SimpleCalculator();
private static final int BOUND = 10;
@Before
public void prepare() {
Random random = new Random();
a = random.nextInt(BOUND);
b = random.nextInt(BOUND);
}
@Test
public void testAdd() {
int expectedResult = a + b;
description = String.format("%s = %s + %s", expectedResult, a, b);
Assert.assertEquals(expectedResult, calculator.add(a, b));
}
@Test
public void testMinus() {
int expectedResult = a - b;
description = String.format("%s = %s - %s", expectedResult, a, b);
Assert.assertEquals(expectedResult, calculator.minus(a, b));
}
@After
public void generateReport() {
String report = String.format("As [%s] holds, the test was successful", description);
System.out.println(report);
}
public static void main(String[] args) {
JUnitCore.runClasses(SimpleCalculatorTest.class);
}
}
pom.xml 的内容如下 ⬇️
xml
<?xml version="1.0" encoding="UTF-8"?>
<project xmlns="http://maven.apache.org/POM/4.0.0"
xmlns:xsi="http://www.w3.org/2001/XMLSchema-instance"
xsi:schemaLocation="http://maven.apache.org/POM/4.0.0 http://maven.apache.org/xsd/maven-4.0.0.xsd">
<modelVersion>4.0.0</modelVersion>
<groupId>org.example</groupId>
<artifactId>junit-study</artifactId>
<version>1.0-SNAPSHOT</version>
<properties>
<maven.compiler.source>25</maven.compiler.source>
<maven.compiler.target>25</maven.compiler.target>
<project.build.sourceEncoding>UTF-8</project.build.sourceEncoding>
</properties>
<dependencies>
<dependency>
<groupId>junit</groupId>
<artifactId>junit</artifactId>
<version>4.13.2</version>
<scope>test</scope>
</dependency>
</dependencies>
</project>
分析
找到 @Before/@After 注解
在 浅解 JUnit 4 第一篇: TestClass 一文中提到,对一个测试类 <math xmlns="http://www.w3.org/1998/Math/MathML"> T \text{T} </math>T 而言,JUnit 4 会生成对应的 <math xmlns="http://www.w3.org/1998/Math/MathML"> TestClass : TestClass T \text{TestClass}: \text{TestClass}\text{T} </math>TestClass:TestClassT。借助 <math xmlns="http://www.w3.org/1998/Math/MathML"> TestClass T \text{TestClass}\text{T} </math>TestClassT,我们就可以知道 <math xmlns="http://www.w3.org/1998/Math/MathML"> T \text{T} </math>T 中的哪些方法带有 @Before/@After 注解。
何时执行带有 @Before/@After 注解的方法
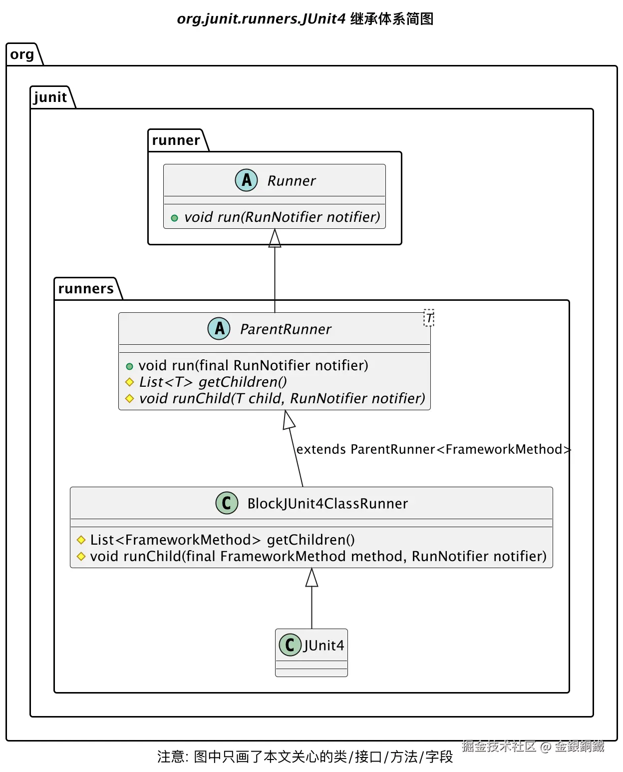
对普通的测试类 <math xmlns="http://www.w3.org/1998/Math/MathML"> T \text{T} </math>T 而言,它对应的 <math xmlns="http://www.w3.org/1998/Math/MathML"> Runner : Runner T \text{Runner}: \text{Runner}_\text{T} </math>Runner:RunnerT 会是 <math xmlns="http://www.w3.org/1998/Math/MathML"> org.junit.runners.JUnit4 \text{org.junit.runners.JUnit4} </math>org.junit.runners.JUnit4 的实例。 <math xmlns="http://www.w3.org/1998/Math/MathML"> org.junit.runners.JUnit4 \text{org.junit.runners.JUnit4} </math>org.junit.runners.JUnit4 的继承体系如下图所示

<math xmlns="http://www.w3.org/1998/Math/MathML"> org.junit.runners.JUnit4 \text{org.junit.runners.JUnit4} </math>org.junit.runners.JUnit4 继承了 <math xmlns="http://www.w3.org/1998/Math/MathML"> org.junit.runners.BlockJUnit4ClassRunner \text{org.junit.runners.BlockJUnit4ClassRunner} </math>org.junit.runners.BlockJUnit4ClassRunner (如上图所示), <math xmlns="http://www.w3.org/1998/Math/MathML"> org.junit.runners.BlockJUnit4ClassRunner \text{org.junit.runners.BlockJUnit4ClassRunner} </math>org.junit.runners.BlockJUnit4ClassRunner 中的 runChild(final FrameworkMethod method, RunNotifier notifier) 方法的代码如下 ⬇️
java
@Override
protected void runChild(final FrameworkMethod method, RunNotifier notifier) {
Description description = describeChild(method);
if (isIgnored(method)) {
notifier.fireTestIgnored(description);
} else {
Statement statement = new Statement() {
@Override
public void evaluate() throws Throwable {
methodBlock(method).evaluate();
}
};
runLeaf(statement, description, notifier);
}
}
其中的 if 分支用于处理带有 @Ignore 注解的方法(细节可以参考 浅解 JUnit 4 第十篇:方法上的 @Ignore 注解 一文)。现在我们看一下 else 分支做了什么。
else 分支做了两件事情 ⬇️
- 创建
Statement的实例 - 执行
runLeaf(Statement, Description, RunNotifier)方法
但这样的描述太粗略了,约等于没说。我们还是得仔细看看
Statement
我把 Statement 的代码复制到下方了 ⬇️
java
package org.junit.runners.model;
/**
* Represents one or more actions to be taken at runtime in the course
* of running a JUnit test suite.
*
* @since 4.5
*/
public abstract class Statement {
/**
* Run the action, throwing a {@code Throwable} if anything goes wrong.
*/
public abstract void evaluate() throws Throwable;
}
它的类图如下 ⬇️ 
Statement 看起来是对测试的封装。假设我们想运行测试类 <math xmlns="http://www.w3.org/1998/Math/MathML"> T \text{T} </math>T 中的 <math xmlns="http://www.w3.org/1998/Math/MathML"> m e t h o d 1 method_1 </math>method1,就可以把 运行测试类 <math xmlns="http://www.w3.org/1998/Math/MathML"> T \text{T} </math>T 中的 <math xmlns="http://www.w3.org/1998/Math/MathML"> m e t h o d 1 method_1 </math>method1 这个逻辑封装为一个 Statement 对象。我觉得 Statement 和 Functional Interface 有些相似。例如 Runnable 接口是一个 Functional Interface,我们可以在 run() 方法中自由实现所需的逻辑。而我们在 Statement 的 evaluate() 方法里,也可以自由实现所需的逻辑。
我们来看看这个 Statement 实例是如何生成的

- 这里会创建
Statement的一个匿名子类(这个匿名子类的名称是org.junit.runners.BlockJUnit4ClassRunner$1,我们不必关心它的名称) - 这个匿名子类
override了evaluate()方法,在这个evaluate()方法里- 先调用
methodBlock(FrameworkMethod)方法得到一个Statement的实例 <math xmlns="http://www.w3.org/1998/Math/MathML"> S S </math>S - 然后调用 <math xmlns="http://www.w3.org/1998/Math/MathML"> S S </math>S 的
evaluate()方法
- 先调用
这样说来,我们还需要看看 methodBlock(FrameworkMethod) 方法做了什么。我把这个方法的代码复制到下方了 ⬇️
java
protected Statement methodBlock(final FrameworkMethod method) {
Object test;
try {
test = new ReflectiveCallable() {
@Override
protected Object runReflectiveCall() throws Throwable {
return createTest(method);
}
}.run();
} catch (Throwable e) {
return new Fail(e);
}
Statement statement = methodInvoker(method, test);
statement = possiblyExpectingExceptions(method, test, statement);
statement = withPotentialTimeout(method, test, statement);
statement = withBefores(method, test, statement);
statement = withAfters(method, test, statement);
statement = withRules(method, test, statement);
statement = withInterruptIsolation(statement);
return statement;
}
这个方法的 javadoc 比较长,我截了对应的图 ⬇️ 本文会探讨红框里的步骤

methodBlock(FrameworkMethod) 这个方法里做了很多事情,本文会探讨其中的四件事情。这四件事情我在下图中用红框标出来 ⬇️

为了便于讨论,我们看一个具体的例子。假设我们当前在处理 <math xmlns="http://www.w3.org/1998/Math/MathML"> SimpleCalculatorTest \text{SimpleCalculatorTest } </math>SimpleCalculatorTest 这个测试类中的 testAdd() 方法(这个方法带有 @Test 注解)。下方的思维导图中展示了 methodBlock(FrameworkMethod) 方法所做的四件事情 ⬇️

第一件事:构造测试类的实例
相关的代码不复杂,读者朋友如果有兴趣的话,可以自己看看其中的细节 
第二件事:调用 methodInvoker(FrameworkMethod, Object) 方法创建 Statement 的实例 <math xmlns="http://www.w3.org/1998/Math/MathML"> s t a t e m e n t 1 statement_1 </math>statement1
调用 methodInvoker(FrameworkMethod, Object) 方法,会得到 <math xmlns="http://www.w3.org/1998/Math/MathML"> org.junit.internal.runners.statements.InvokeMethod \text{org.junit.internal.runners.statements.InvokeMethod} </math>org.junit.internal.runners.statements.InvokeMethod 的一个实例。而 <math xmlns="http://www.w3.org/1998/Math/MathML"> org.junit.internal.runners.statements.InvokeMethod \text{org.junit.internal.runners.statements.InvokeMethod} </math>org.junit.internal.runners.statements.InvokeMethod 继承了 <math xmlns="http://www.w3.org/1998/Math/MathML"> org.junit.runners.model.Statement \text{org.junit.runners.model.Statement} </math>org.junit.runners.model.Statement,前者的 evaluate() 方法中,会调用反射来调用测试类中的指定方法。我把这些内容画在下图中了 ⬇️

第三件事:调用 withBefores(FrameworkMethod, Object, Statement) 方法得到 Statement 的实例 <math xmlns="http://www.w3.org/1998/Math/MathML"> s t a t e m e n t 2 statement_2 </math>statement2
调用 withBefores(FrameworkMethod, Object, Statement) 方法时,可以找到带有 @Before 注解的方法(在本文的例子中,就是 prepare() 方法),于是会得到 <math xmlns="http://www.w3.org/1998/Math/MathML"> org.junit.internal.runners.statements.RunBefores \text{org.junit.internal.runners.statements.RunBefores} </math>org.junit.internal.runners.statements.RunBefores 的一个实例。而 <math xmlns="http://www.w3.org/1998/Math/MathML"> org.junit.internal.runners.statements.RunBefores \text{org.junit.internal.runners.statements.RunBefores} </math>org.junit.internal.runners.statements.RunBefores 继承了 <math xmlns="http://www.w3.org/1998/Math/MathML"> org.junit.runners.model.Statement \text{org.junit.runners.model.Statement} </math>org.junit.runners.model.Statement,前者的 evaluate() 方法中,会
- 先 通过反射调用测试类中带有
@Before注解的各个方法 - 后 调用 <math xmlns="http://www.w3.org/1998/Math/MathML"> s t a t e m e n t 1 statement_1 </math>statement1 中的
evaluate()方法
我把这些内容画在下图中了 ⬇️ 
第四件事:调用 withAfters(FrameworkMethod, Object, Statement) 方法得到 Statement 的实例 <math xmlns="http://www.w3.org/1998/Math/MathML"> s t a t e m e n t 3 statement_3 </math>statement3
注意:第三件事和第四件事很相似
调用 withAfters(FrameworkMethod, Object, Statement) 方法时,可以找到带有 @After 注解的方法(在本文的例子中,就是 generateReport() 方法),于是会得到 <math xmlns="http://www.w3.org/1998/Math/MathML"> org.junit.internal.runners.statements.RunAfters \text{org.junit.internal.runners.statements.RunAfters} </math>org.junit.internal.runners.statements.RunAfters 的一个实例。而 <math xmlns="http://www.w3.org/1998/Math/MathML"> org.junit.internal.runners.statements.RunAfters \text{org.junit.internal.runners.statements.RunAfters} </math>org.junit.internal.runners.statements.RunAfters 继承了 <math xmlns="http://www.w3.org/1998/Math/MathML"> org.junit.runners.model.Statement \text{org.junit.runners.model.Statement} </math>org.junit.runners.model.Statement,前者的 evaluate() 方法中,会
- 先 调用 <math xmlns="http://www.w3.org/1998/Math/MathML"> s t a t e m e n t 2 statement_2 </math>statement2 中的
evaluate()方法 - 后 通过反射调用测试类中带有
@After注解的各个方法
我把这些内容画在下图中了 ⬇️

其他
画 "org.junit.runners.model.Statement 和它的一些子类" 一图所用到的代码
借助 PlantUML,可以用如下代码画出那张图
puml
@startuml
'https://plantuml.com/class-diagram
title <i>org.junit.runners.model.Statement</i> 和它的一些子类
abstract class org.junit.runners.model.Statement {
+{abstract} void evaluate() throws Throwable
}
class org.junit.internal.runners.statements.InvokeMethod
org.junit.runners.model.Statement <|-- org.junit.internal.runners.statements.InvokeMethod
class org.junit.internal.runners.statements.InvokeMethod {
- final FrameworkMethod testMethod
- final Object target
+ InvokeMethod(FrameworkMethod testMethod, Object target)
+ void evaluate() throws Throwable
}
class org.junit.internal.runners.statements.RunBefores
org.junit.runners.model.Statement <|-- org.junit.internal.runners.statements.RunBefores
class org.junit.internal.runners.statements.RunAfters
org.junit.runners.model.Statement <|-- org.junit.internal.runners.statements.RunAfters
class org.junit.internal.runners.statements.RunBefores {
- final Statement next
- final Object target
- final List<FrameworkMethod> befores
+ RunBefores(Statement next, List<FrameworkMethod> befores, Object target)
+ void evaluate() throws Throwable
# void invokeMethod(FrameworkMethod method) throws Throwable
}
class org.junit.internal.runners.statements.RunAfters {
- final Statement next
- final Object target
- final List<FrameworkMethod> afters
+ RunAfters(Statement next, List<FrameworkMethod> afters, Object target)
+ void evaluate() throws Throwable
# void invokeMethod(FrameworkMethod method) throws Throwable
}
note bottom of org.junit.internal.runners.statements.RunBefores {
用于处理 <i>@Before</i> 注解
}
note bottom of org.junit.internal.runners.statements.RunAfters {
用于处理 <i>@After</i> 注解
}
@enduml
画 "org.junit.runners.model.Statement" 一图所用到的代码
借助 PlantUML,可以用如下代码画出那张图
puml
@startuml
'https://plantuml.com/class-diagram
title <i>org.junit.runners.model.Statement</i>
abstract class org.junit.runners.model.Statement {
+{abstract} void evaluate() throws Throwable
}
note left of org.junit.runners.model.Statement
<code>
Represents one or more actions
to be taken at runtime in the course
of running a JUnit test suite.
</code>
end note
note right of org.junit.runners.model.Statement::evaluate
<code>
Run the action,
throwing a {@code Throwable}
if anything goes wrong.
</code>
end note
@enduml
画"methodBlock(final FrameworkMethod method) 方法所做的四件事情"一图所用到的代码
借助 PlantUML,可以用如下代码画出那张图
puml
@startmindmap
'https://plantuml.com/mindmap-diagram
title <i>methodBlock(final FrameworkMethod method)</i> 方法所做的四件事情
caption 其实 <i>methodBlock(final FrameworkMethod method)</i> 方法还做了其他事情\n这里只列举了本文关心的四件事情
* 四件事情
**[#orange]:1. 创建测试类 <b><i>SimpleCalculatorTest</i></b> 的实例,
并将这个实例保存到 <i>test</i> 变量里;
**[#orange]:2. 构造最内层的 <b><i>Statement</i></b> 实例
(我们将这个实例简称为 <i>statement<sub>1</sub></i>);
*** <i>statement<sub>1</sub></i> 的 <i>evaluate()</i> 方法所做的事情是:
**** 通过反射来调用 <i>test</i> 的 <i>testAdd()</i> 方法
**[#orange]:3. 由于 <b><i>SimpleCalculatorTest</i></b>
中的 <i>prepare()</i> 方法带有 <i>@Before</i> 注解,
所以需要将 <i>statement<sub>1</sub></i> 封装成 <i>statement<sub>2</sub></i>;
*** <i>statement<sub>2</sub></i> 的 <i>evaluate()</i> 方法所做的事情是:
****[#lightblue]:<b>先</b> 通过反射来调用 <b><i>SimpleCalculatorTest</i></b> 中
各个带有 <i>@Before</i> 注解的方法
(就本例而言, 只有 <i>prepare()</i> 一个方法);
**** <b>后</b> 调用 <i>statement<sub>1</sub></i> 的 <i>evaluate()</i> 方法
**[#orange]:4. 由于 <b><i>SimpleCalculatorTest</i></b>
中的 <i>generateReport()</i> 方法带有 <i>@After</i> 注解,
所以需要将 <i>statement<sub>2</sub></i> 封装成 <i>statement<sub>3</sub></i>;
*** <i>statement<sub>3</sub></i> 的 <i>evaluate()</i> 方法所做的事情是:
**** <b>先</b> 调用 <i>statement<sub>2</sub></i> 的 <i>evaluate()</i> 方法
****[#lightgreen]:<b>后</b> 通过反射来调用 <b><i>SimpleCalculatorTest</i></b> 中
各个带有 <i>@After</i> 注解的方法
(就本例而言, 只有 <i>generateReport()</i> 一个方法);
header
掘金技术社区@金銀銅鐵
endheader
legend right
四个橙色节点展示了 <i>methodBlock(final FrameworkMethod method)</i> 方法所做的四件事情
浅蓝色节点展示了处理 <i>@Before</i> 注解的时机
浅绿色节点展示了处理 <i>@After</i> 注解的时机
end legend
@endmindmap
画"第二件事:调用 methodInvoker(FrameworkMethod, Object) 方法创建 Statement 的实例"一图所用到的代码
借助 PlantUML,可以用如下代码画出那张图
puml
@startuml
'https://plantuml.com/class-diagram
title 第二件事:\n调用 <i>methodInvoker(FrameworkMethod, Object)</i> 方法\n创建 <i>Statement</i> 的实例
class org.junit.runners.BlockJUnit4ClassRunner {
#Statement methodInvoker(FrameworkMethod method, Object test)
}
abstract class org.junit.runners.model.Statement {
+{abstract} void evaluate() throws Throwable
}
class org.junit.internal.runners.statements.InvokeMethod
org.junit.runners.model.Statement <|-- org.junit.internal.runners.statements.InvokeMethod
class org.junit.internal.runners.statements.InvokeMethod {
- final FrameworkMethod testMethod
- final Object target
+ InvokeMethod(FrameworkMethod testMethod, Object target)
+ void evaluate() throws Throwable
}
note right of org.junit.runners.BlockJUnit4ClassRunner::methodInvoker
<code>
/**
* Returns a {@link Statement} that invokes {@code method} on {@code test}
*/
protected Statement methodInvoker(FrameworkMethod method, Object test) {
return new InvokeMethod(method, test);
}
</code>
end note
note right of org.junit.internal.runners.statements.InvokeMethod::InvokeMethod
<code>
public InvokeMethod(FrameworkMethod testMethod, Object target) {
this.testMethod = testMethod;
this.target = target;
}
</code>
end note
note right of org.junit.internal.runners.statements.InvokeMethod::evaluate
<code>
@Override
public void evaluate() throws Throwable {
testMethod.invokeExplosively(target);
}
</code>
end note
@enduml
画"第三件事:\n调用 withBefores(FrameworkMethod, Object, Statement) 方法"一图所用到的代码
借助 PlantUML,可以用如下代码画出那张图
puml
@startuml
'https://plantuml.com/class-diagram
title 第三件事:\n调用 <i>withBefores(FrameworkMethod, Object, Statement)</i> 方法
class org.junit.runners.BlockJUnit4ClassRunner {
#Statement withBefores(FrameworkMethod method, Object target, Statement statement)
}
abstract class org.junit.runners.model.Statement {
+{abstract} void evaluate() throws Throwable
}
class org.junit.internal.runners.statements.RunBefores
org.junit.runners.model.Statement <|-- org.junit.internal.runners.statements.RunBefores
class org.junit.internal.runners.statements.RunBefores {
private final Statement next;
- final Object target
- final List<FrameworkMethod> befores
+ RunBefores(Statement next, List<FrameworkMethod> befores, Object target)
+ void evaluate() throws Throwable
# void invokeMethod(FrameworkMethod method) throws Throwable
}
note right of org.junit.runners.BlockJUnit4ClassRunner::withBefores
<code>
/**
* Returns a {@link Statement}: run all non-overridden {@code @Before}
* methods on this class and superclasses before running {@code next}; if
* any throws an Exception, stop execution and pass the exception on.
*/
protected Statement withBefores(FrameworkMethod method, Object target,
Statement statement) {
List<FrameworkMethod> befores = getTestClass().getAnnotatedMethods(
Before.class);
return befores.isEmpty() ? statement : new RunBefores(statement,
befores, target);
}
</code>
end note
note right of org.junit.internal.runners.statements.RunBefores::RunBefores
<code>
public RunBefores(Statement next, List<FrameworkMethod> befores, Object target) {
this.next = next;
this.befores = befores;
this.target = target;
}
</code>
end note
note right of org.junit.internal.runners.statements.RunBefores::evaluate
<code>
@Override
public void evaluate() throws Throwable {
for (FrameworkMethod before : befores) {
invokeMethod(before);
}
next.evaluate();
}
</code>
end note
note right of org.junit.internal.runners.statements.RunBefores::invokeMethod
<code>
protected void invokeMethod(FrameworkMethod method) throws Throwable {
method.invokeExplosively(target);
}
</code>
end note
@enduml
画"第四件事:调用 withAfters(FrameworkMethod, Object, Statement) 方法"一图所用到的代码
借助 PlantUML,可以用如下代码画出那张图
puml
@startuml
'https://plantuml.com/class-diagram
title 第四件事:\n调用 <i>withAfters(FrameworkMethod, Object, Statement)</i> 方法
class org.junit.runners.BlockJUnit4ClassRunner {
# Statement withAfters(FrameworkMethod method, Object target, Statement statement)
}
abstract class org.junit.runners.model.Statement {
+{abstract} void evaluate() throws Throwable
}
class org.junit.internal.runners.statements.RunAfters
org.junit.runners.model.Statement <|-- org.junit.internal.runners.statements.RunAfters
class org.junit.internal.runners.statements.RunAfters {
- final Statement next
- final Object target
- final List<FrameworkMethod> afters
+ RunAfters(Statement next, List<FrameworkMethod> afters, Object target)
+ void evaluate() throws Throwable
# void invokeMethod(FrameworkMethod method) throws Throwable
}
note right of org.junit.runners.BlockJUnit4ClassRunner::withAfters
<code>
/**
* Returns a {@link Statement}: run all non-overridden {@code @After}
* methods on this class and superclasses before running {@code next}; all
* After methods are always executed: exceptions thrown by previous steps
* are combined, if necessary, with exceptions from After methods into a
* {@link MultipleFailureException}.
*/
protected Statement withAfters(FrameworkMethod method, Object target,
Statement statement) {
List<FrameworkMethod> afters = getTestClass().getAnnotatedMethods(
After.class);
return afters.isEmpty() ? statement : new RunAfters(statement, afters,
target);
}
</code>
end note
note right of org.junit.internal.runners.statements.RunAfters::RunAfters
<code>
public RunAfters(Statement next, List<FrameworkMethod> afters, Object target) {
this.next = next;
this.afters = afters;
this.target = target;
}
</code>
end note
note right of org.junit.internal.runners.statements.RunAfters::evaluate
<code>
@Override
public void evaluate() throws Throwable {
List<Throwable> errors = new ArrayList<Throwable>();
try {
next.evaluate();
} catch (Throwable e) {
errors.add(e);
} finally {
for (FrameworkMethod each : afters) {
try {
invokeMethod(each);
} catch (Throwable e) {
errors.add(e);
}
}
}
MultipleFailureException.assertEmpty(errors);
}
</code>
end note
note right of org.junit.internal.runners.statements.RunAfters::invokeMethod
<code>
protected void invokeMethod(FrameworkMethod method) throws Throwable {
method.invokeExplosively(target);
}
</code>
end note
@enduml