有些PDF文档中存储着大量的图片,想获取这些图片,往往只能用抓图工具进行获取,不但效率非常低,而且图片的清晰度会有非常大的损失。如果你想通过其他软件如WPS批量获取这些图片,对不起,请先缴纳会员费吧。如果你是在企业内部上不了网,那连付费的机会都没了。

图:WPS提取图片的会员费提示
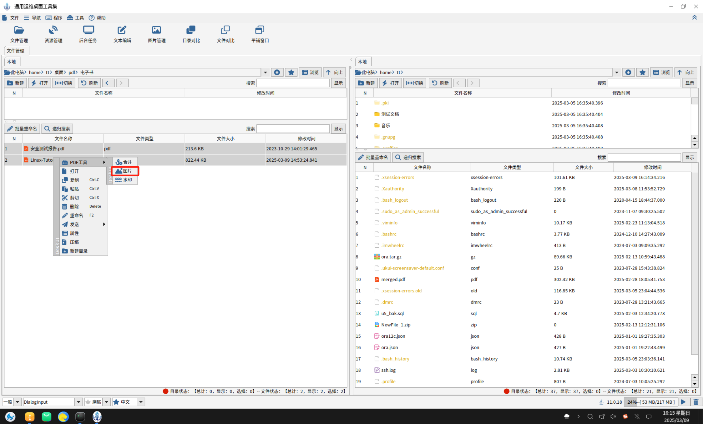
遇到这种情况,你只需要去https://www.deskui.com/desk.html 下载一把DESK"倚天剑",问题会迎刃而解。DESK不光个人免费使用,而且能够在各种信创Linux环境下无缝运行,更厉害的是可以一下从多个PDF文件中把所有图片全部无损提取出来。你所需要做的工作仅仅如下图,多选PDF文件,然后右键选择"图片"菜单。

图:选择要提取图片的PDF文件

图:点击"获取图片"按钮
最后,点击如下图的"刷新"按钮,输入"png"关键字进行过滤。恭喜你,所有图片全部获取到了。

图:获取两个文件中的34张图片
总结
DESK的批量获取PDF图片功能可以帮助用户快速的从多个PDF文件中获取无损的图片,而且对于个人用户免费哦。
DESK倚天剑
-
全名:运维桌面工具套装软件
-
集办公、运维、开发场景常用功能于一体的桌面工具软件
-
管理操作系统、交换机、防火墙等设备的超级终端
-
图形化FTP/SFPT/SMB/WebDAV/S3上传下载文件的利器
-
文件管理(运行、编辑、压缩、搜索、复制、删除)的好帮手
-
批量处理图片/PDF的大师
-
信创系统下一键访问Windows/Linux桌面的途径
-
信创操作系统下办公、运维、开发人员的"倚天剑"
DBCS屠龙刀
-
全名:通用数据库管理桌面软件
-
强大、易用的数据库桌面端管理工具
-
支持管理20多种国内外主流数据库
-
支持运行于X86\ARM\龙芯\申威架构CPU
-
支持部署在信创、Windows、Linux、MAC操作系统
-
数据库运维、管理、开发人员或者学习者的"屠龙刀"
XGuard玄武之域
全名:全资源管控平台
继承DBCS和DESK运维功能于一体的Web平台版本,实现多人运维协作,并增加了管控和审计功能。平台不但能够补充替代传统堡垒机功能,而且克服了堡垒机"依赖客户端"、"审计粒度不够"、"不支持事中拦截"的三个安全性弊端。能够满足支持国内外20多种主流数据库、文件上传下载、操作系统远程接入等数据运维、开发需求的安全管控,并且可部署于信创环境,为政企单位提供一站式高安全数据管控解决方案。