SONiC-mgmt 测试环境,支持物理交换机和vSONiC (vs)的虚拟化环境。 本文基于vs 进行介绍
一、核心组件介绍

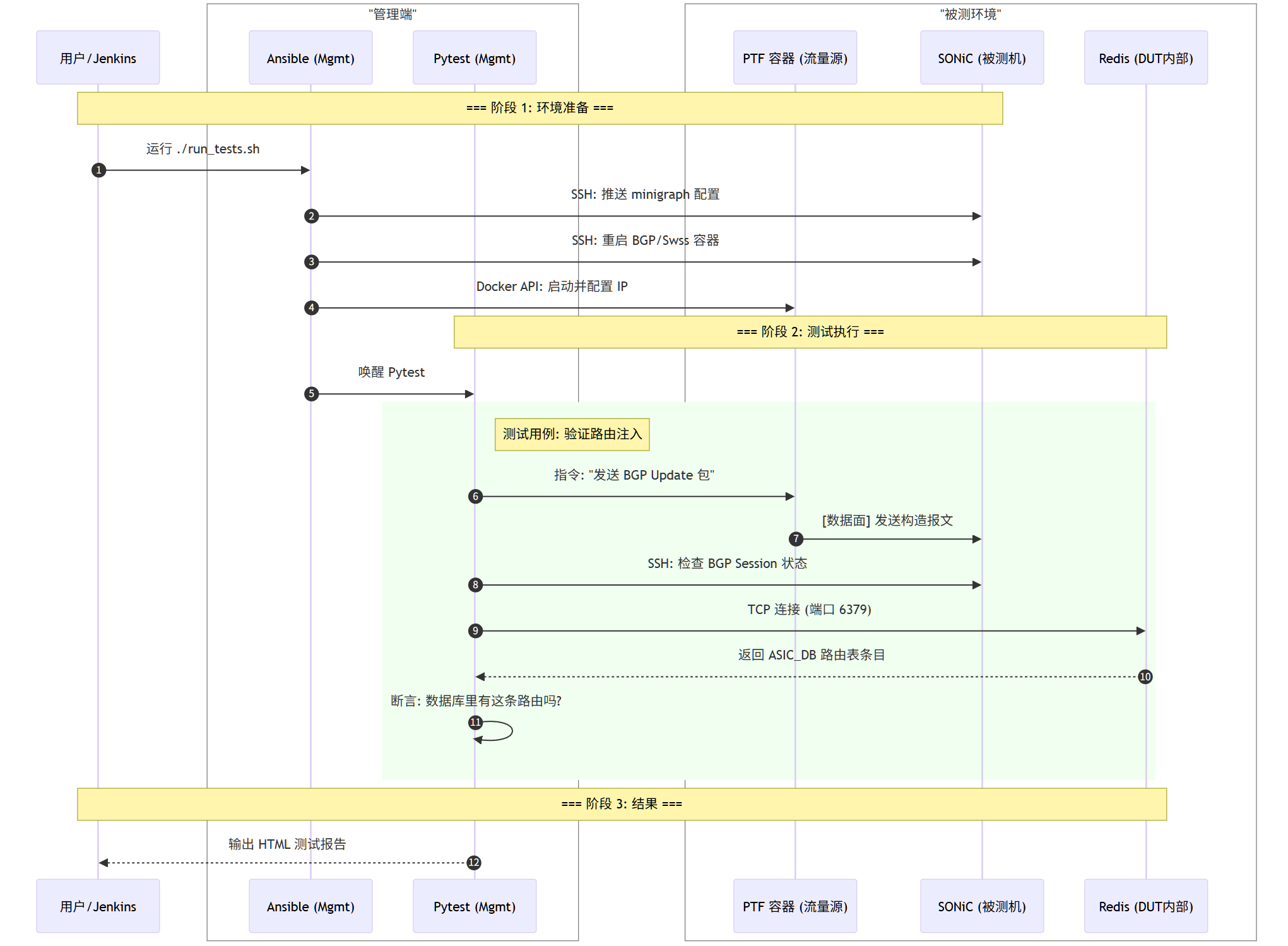
二、测试环境逻辑架构图
用gemini生成架构图, 帮助快速理解流程

三、从部署环境到测试执行
环境准备阶段
- Linux Host 安装 Docker、KVM、Ansible、Python
- 运行 ansible/setup-management-network.sh来配置网桥
镜像准备阶段
- 下载/构建 sonic-vs.img (KVM镜像)
- 下载 cEOS/vEOS (邻居设备镜像)
- 构建/拉取 docker-sonic-mgmt 容器
测试执行阶段
- 进入 docker-sonic-mgmt 容器
- 使用 Ansible 部署测试拓扑 (add-topo)
- 启动 KVM VM (sonic-vs) 作为 DUT
- 启动 cEOS 容器作为邻居
- 配置 OVS 网络连接
- 部署 Minigraph 配置到 DUT
- 使用 Pytest 执行测试用例
- 调用 docker-ptf 生成测试流量(可选)
- 收集结果并清理环境
- 使用 Ansible 部署测试拓扑 (add-topo)
四、案例
用一个BGP 测试用例辅助理解全部测试流程:
