一、版本
什么是版本呢?测试人员和开发人员,他们所接触的版本有什么不同?
我们被测项目是有多个版本进行迭代的。
比如我们的QQ上市,它是最初的版本 V3[大版本].1[中版本].2[小版本]
如果我当前被测项目的版本号是V3.1.2,测试员在这个版本上发现了bug,此时开发去修复这个Bug可能是在V3.2.1上,因为开发和测试是两个不同的环境,所以此时当我们测试人员去验证这个bug的时候,我们应该是在V3.1.1这个版本上验证。
在上一篇博客中,我们就提到bug的一个跟踪管理,那么在此处我们对其进行一些补充如下:
二、Bug的跟踪管理-状态
1、已经指派的bug
我们已经指派给开发的Bug,那么请注意自己Bug的走向,随时关注并进行跟踪,如果这个Bug一直未得到修复,要提醒开发修改,以免开发忘记,如果已经修复,我们就等待测试环境更新后进行验证。【催着改Bug】
2、已解决的bug
对于已解决的bug,我们测试人员等待测试环境更新后进行验证。验证通过之后则关闭bug,如果验证不通过则重新打开指派给开发。
3、重复bug
开发说你这个bug是重复bug,那么我们测试人员首先去查看一下该bug是否跟开发指定的bug重复,如果确定是重复bug则关闭bug,如果不是重复bug,那就请说明原因,然后重新打开指派给开发。
4、不是缺陷
如果开发说你这个bug不是缺陷,那么测试人员应该再次依据需求确认是否是bug,如果测试人员仍然觉得这个是bug,但开发他觉得不是,此时我们就跟开发沟通列举出来觉得是bug的点。如果沟通未达一致的话,就找产品确认,如果产品确认是bug,那么就注明情况并再次指派给开发。如果产品确认不是bug,就不用纠结,直接关闭bug,但是要拿小本本把这个bug记录下来,等到测试任务结束之后再来研究研究。
5、无法重现
如果我们找到的这个BUG,开发说这个bug我重现不出来,那么对于测试人员我们首先确认开发环境是否跟测试环境一致,包括操作步骤,浏览器环境,特定账号,输入数据等。如果多次版本验证之后,如开发所说的重现不了,那依据bug的严重程度,跟产品开发一起确认,然后再关闭。如果找到了重现的原因,注明清楚,并再次指派给开发。
6、不予解决
不予解决,那我们(测试人员)找产品经理进行确认,产品经理确认说不予解决的话,那就关闭bug。经理确认需要解决的话,那就请备注原因,并打开指派给开发。
7、设计如此
如果开发说这设计本来就是如此,这不是bug,那此时我们测试人员就需要找产品经理进行确认,如果产品经理确认设计就是如此的,那就关闭bug。如果产品经理确认是有问题的,那就备注原因,并重新指派给开发。
8、延期修改
他说他要进行延期修改,那我们首先看一下bug的严重程度,是否影响当前版本的发布。然后呢再与产品经理进行确认,如果产品经理不予延期,那请根据情况进行激活与情况说明;如果确认可以延续的话,则做好记录,以及后续版本进行关注,不关闭这个bug,你延期的话,bug没处理完就不关闭。
三、Bug的跟踪管理-缺陷管理工具
常见的缺陷管理平台有很多,比如:
- 禅道(zentao)
- bugzilla
- bugfree
- readmine
- easybug
- Mantis
不管是开源的还是商业的缺陷管理工具,他们的本质都是一样的,他们都是用来管理bug的生命周期,我们掌握其中一款工具,其他的自然也就会了。
我们本期主要是介绍禅道的使用。
链接:禅道

下载和安装步骤官网:下载和安装
登录

修改密码

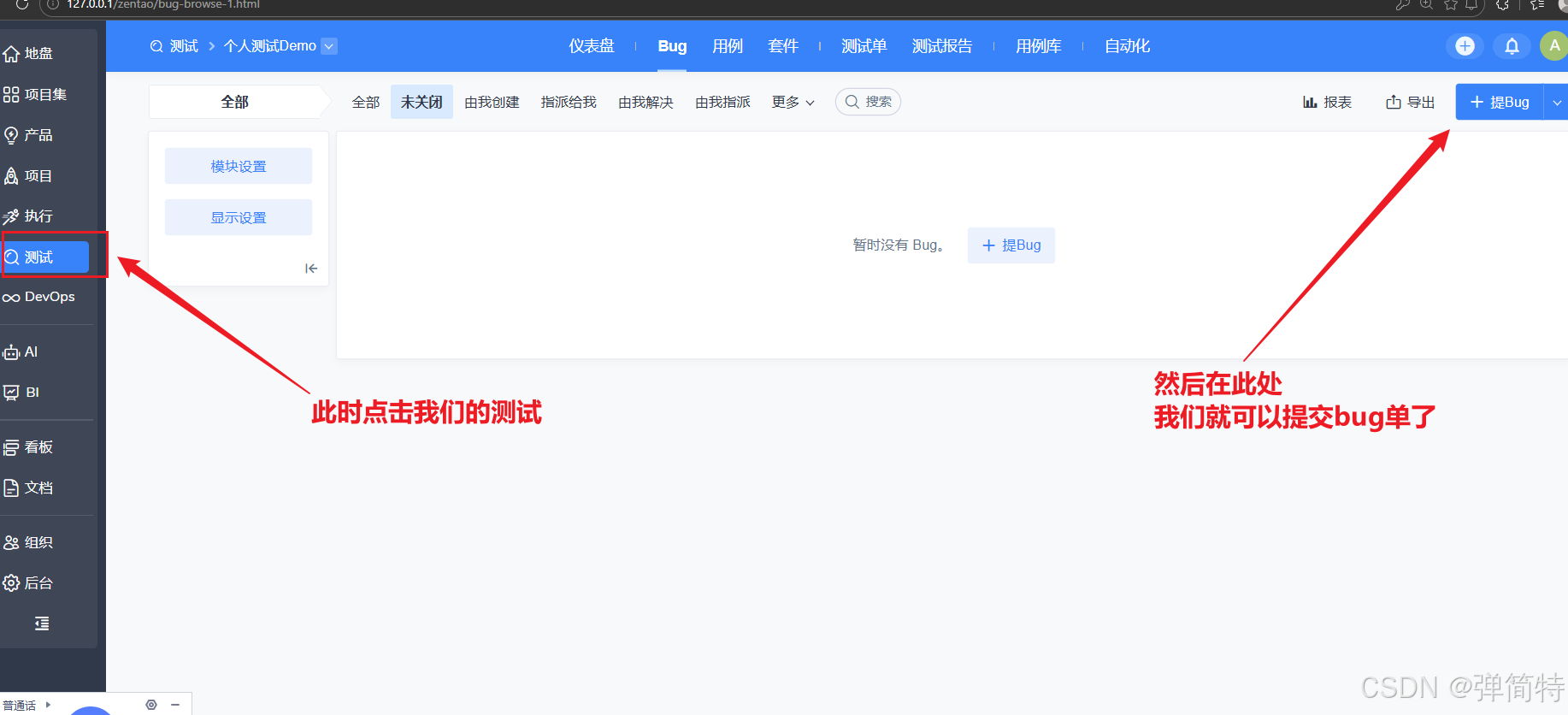
我们主要使用测试这一块



点击过来之后发现没有什么bug列表,那么此时就需要我们先添加产品。
什么所以产品?什么是项目?
一个产品包含多个项目。
比如我们的微信这个产品:他涵盖很多项目(有app端,还有pc端),那么无论是app端还是pc端,这两个项目都属于同一个产品,微信。
项目和模块?
一个项目是有多个模块的,比如我们的图书管理系统,包有用户管理模块和图书管理模块等。
回到我们的禅道:禅道的核心逻辑是:产品 → 项目 → 需求 → 用例 → Bug,所有测试相关操作都必须依附于一个已存在的产品。没有产品,就无法创建任何测试相关的记录。
- 创建产品:点击页面中间的 + 添加产品 按钮,填写产品名称、代号、描述等信息,完成产品创建。
- 关联项目(可选):创建产品后,可进一步创建项目并关联到该产品。
- 提交 Bug:产品创建完成后,回到 Bug 页面,就可以正常点击 "提 Bug" 按钮,选择对应的产品并填写 Bug 信息了。



Bug单包含哪些元素?
1、bug类型
- 代码错误
- 界面优化
- 设计缺陷等。
2、bug标题

编写规范:bug的功能模块[位置]+bug的操作+bug的结果。
比如:测试/提交bug这个地方,选择影响版本,出现无法选择的情况。
3、bug严重程度

数字越小,严重程度越高。
1是致命,2是严重,3是一般,4是是细微。
4、优先级

也是分为1234,数字越小,紧急程度越高。
一般由开发去选。
5、重现步骤

例如:

6、抄送给谁

7、附件

目的:更好的辅助开发确定问题及复现bug
提交的东西:辅助开发定位解决问题图片或日志文件。
如何填写bug单?
✅ 必填项(带 * 号)------ 必须填
1. 所属产品
- 保持默认:个人测试Demo(无需修改)
2. Bug标题(Title)
- 要求:一句话精准概括问题,不能模糊。
- 示例 :
登录功能:输入正确密码点击登录,页面无响应图书列表:分页查询时,第2页数据显示错误
3. 重现步骤(复现步骤)
- 要求 :按序号写清楚,让开发能100%复现问题。
- 格式 :
- 操作步骤1
- 操作步骤2
- 操作步骤3
- 示例 :
- 打开图书管理系统登录页
- 输入账号:
admin,密码:123456 - 点击「登录」按钮
4. 实际结果(Result)
- 要求 :写清楚实际发生了什么错误。
- 示例 :
点击登录后,页面没有任何跳转,停留在登录页,无提示信息分页第2页显示了第1页的数据,且数据条数不匹配
✅ 选填项(学习建议默认留空/选中等)
| 字段 | 建议填写/选择 | 说明 |
|---|---|---|
| 所属项目 | 留空 | 初学可先不关联具体项目 |
| 所属模块 | 留空 / / |
没有模块可直接选 / |
| 影响版本 | 创建发布 | 自动填充即可 |
| Bug类型 | 代码错误(默认) | 学习通用 |
| 严重程度 | 中 / 一般 | 不影响核心功能选"中" |
| 优先级 | 3 (中) | 数字越小越紧急,初学"3"即可 |
| 当前指派 | 留空 | 由负责人后续指派 |
📝 完整填写示例
- Bug标题 :
登录功能:输入正确账号密码后,点击登录无响应 - 重现步骤 :
- 访问系统登录页面
- 输入账号:
test,密码:123456 - 点击「登录」按钮
- 实际结果 :
页面无任何反应,没有跳转到首页,也没有报错提示 - 预期结果 (可填可不填,填了更专业):
输入正确账号密码后,应成功跳转到系统首页
补充描述

Bug的跟踪管理-提交bug的注意事项【重点】
发现bug后,接下来你提交到bug管理平台,提交一个bug包含哪些内容?
- bug标题 :标题要清晰简洁,写明bug描述;如果没有选择功能模块,最好在标题中标注功能模块。让查看bug的人员清楚知道你所表达的意思。标题技巧:
bug的功能模块+bug的操作+bug的结果 - 重现步骤:详细写下发现bug的测试过程。能指导开发重现这个bug。附上测试数据
- 实际结果:出现bug的结果,粘贴bug截图、日志截图
- 预期结果:记得写清楚预期
- bug类型和严重程度:便于后续测试结果分析,bug的统计
- bug测试环境:例如:什么系统,哪个版本等。兼容性问题、难以重现问题
- 附件:日志文件,文件测试数据。图片、崩溃日志文件等
提交完之后注意随时跟踪我们的bug

四、测试计划介绍
回顾测试的流程:项目立项->测试需求分析->测试计划->测试设计->测试执行->测试评估->项目结束。
1、是什么测试计划
测试计划他就是对测试工作的统筹和安排的一份测试文档。
这个计划由谁来写:一般由测试组长或项目经理来写。
需要看测试计划的有哪些人:
- 测试成员
- 组长
- 开发
- 产品
- 销售推广人员
2、测试计划包含哪些内容?5W+1H
2.1测试的目的 Why
2.2测试的范围 What
2.3测试进度安排 When
- 测试计划 -- 1天
- 测试需求分析
- 用例设计
- 测试执行
- 测试报告--1天或半天
时间:
1. 测试需求分析和用例设计的时间比例是3:4。
-
需求分析+测试用例设计与测试执行的时间比例接近1:1。 -
我们的组长在写测试计划的时候,我们在做测试需求分析,他两个可以算是同时做的
举个例子:
我们两周发布一个版本(有双休):
- 测试计划 -- 1天(测试组长负责)
- 测试需求分析-2天
- 用例设计-3天
- 测试执行-[第二周],分多轮进行测试执行时间比例是4:3:1:
- 第一轮---1天半
- 第二轮---2天半
- 第三轮---半天
- 测试报告--0.5天
2.4测试人员安排 Who
2.5测试的环境 Where
- 硬件环境
- 软件环境
2.6测试的方法 How
2.7风险的评估
3、测试计划编写
根据测试计划模板来进行编写
4、测试方案
测试方案是独立一份文档,有些测试方案合并在测试计划中。【测试方案如何写,我们下一期博客中再谈】
老铁们,如果你觉得这篇文章对你有帮助,别忘了👍点赞⭐ 收藏👀 关注,🦀🦀各位老铁的支持~~