最近好多朋友都在搞国产系统开发、应粉丝要求出一般详细的麒麟系统安装
| 文档版本 | V1.1 |
| 适用场景 | 在 Windows 主机的 VMware Workstation 中部署麒麟桌面系统 |
| 重点补充 | 准备工作、虚拟机参数、安装向导说明、常见问题、安装后检查 |
VMware Workstation 虚拟机安装版
1. 文档说明与安装流程总览
本文档用于指导在 Windows 主机上通过 VMware Workstation
创建虚拟机,并在虚拟机中安装麒麟桌面系统。本文补充了每一步的操作目的、推荐配置、风险提示和常见问题处理方法。
| **适用对象:**首次接触 VMware 虚拟机安装麒麟系统的用户 |
| **注意:**本文档中的"格式化磁盘"仅针对 VMware 创建出来的虚拟硬盘。只要安装目标选择的是虚拟机里的虚拟磁盘,不会格式化 Windows 主机的 D 盘或其他真实分区。 |
2. 安装前准备
2.1 软件与文件准备
| 阶段 | 主要内容 | 完成标志 |
| 准备阶段 | 安装 VMware、准备麒麟 ISO 镜像、确认主机剩余空间。 | 能在 VMware 中创建新虚拟机,并能找到 ISO 文件。 |
| 虚拟机创建 | 选择典型配置、设置系统类型、虚拟机名称、磁盘容量和硬件参数。 | 左侧虚拟机列表出现新建的麒麟虚拟机。 |
| 系统安装 | 从 ISO 启动,选择语言、版本、许可协议、地区、安装方式和用户账号。 | 系统复制文件并提示重启,最终进入桌面。 |
| 安装后处理 | 移除 ISO 镜像、检查网络和显示效果、建议创建快照。 | 重启后不再进入安装界面,而是直接进入麒麟桌面。 |
2.2 安装风险说明
-
在虚拟机内安装系统时,VMware
会创建一个虚拟硬盘文件。后续"全盘安装"和"格式化"只会作用在这个虚拟硬盘上。
-
不要在真实物理机上直接选择全盘安装,除非已经确认目标磁盘并完成重要数据备份。
-
安装完成后一定要移除或取消连接 ISO
镜像,否则虚拟机下次启动可能再次进入安装界面。
-
如果主机性能不足,安装过程中出现卡顿属于正常现象,等待时间可能会更长。
3. 创建并配置 VMware 虚拟机
3.1 打开 VMware Workstation,创建新的虚拟机
启动 VMware Workstation
后,在主页点击"创建新的虚拟机"。这是安装麒麟系统的入口,会进入新建虚拟机向导。
-
如果左侧已经有其他虚拟机,不影响新建麒麟虚拟机。
-
建议为麒麟系统单独创建虚拟机,不要复用已有虚拟机,避免覆盖原系统。

图 3-1 打开 VMware Workstation,创建新的虚拟机
3.2 选择配置类型:典型配置即可
新手安装建议选择"典型(推荐)"。该模式会自动使用大多数默认配置,后续仍然可以进入"自定义硬件"调整内存、CPU、磁盘和光驱。
-
典型配置适合学习、测试和普通使用。
-
如果需要手动指定控制器类型、固件类型或高级网络设置,可以选择"自定义",但不建议初学者使用。

图 3-2 选择配置类型:典型配置即可
3.3 浏览并选择麒麟 ISO 镜像文件
找到已经下载好的麒麟系统 ISO 镜像。
-
ISO 文件是系统安装镜像,相当于虚拟机的安装光盘。
-
如果找不到文件,请确认下载是否完成,以及文件后缀是否为 .iso。

图 3-3 浏览并选择麒麟 ISO 镜像文件
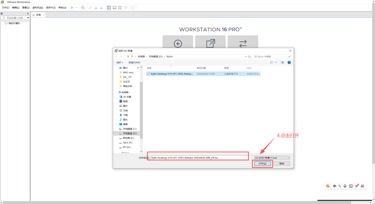
3.4 确认 ISO 文件并点击打开
选中麒麟系统镜像后点击"打开",将 ISO 路径带回 VMware 安装向导。
-
文件名较长是正常现象,只要确认是麒麟系统镜像即可。
-
不要选择压缩包、校验文件或其他无关文件。

图 3-4 确认 ISO 文件并点击打开
3.5 选择稍后安装操作系统
如果 VMware
进入简易安装或自动识别流程,建议选择"稍后安装操作系统"。这样后续可以手动挂载
ISO 并按麒麟官方安装界面完成安装,避免自动安装流程造成选项不一致。
-
这里不是不安装系统,而是先创建空虚拟机,再手动从 ISO 启动安装。
-
选择完成后点击"下一步"。

图 3-5 选择稍后安装操作系统
3.6 选择客户机操作系统类型
麒麟系统属于 Linux 发行版。VMware 未必能精确列出"麒麟"选项,可以选择
Linux,并在版本中选择通用的 64 位 Linux 选项。
-
截图中选择的是 Linux / 其他 Linux 5.x 内核 64
位,通常可以正常启动安装。
-
如果你的镜像或 VMware 版本显示项不同,优先选择 64 位 Linux 类选项。

图 3-6 选择客户机操作系统类型
3.7 设置虚拟机名称与保存位置
设置一个容易识别的虚拟机名称,例如
Kylin-Desktop-V10-SP1,并选择虚拟机文件保存目录。
-
虚拟机位置建议选择空间充足的磁盘目录,例如 D 盘单独新建 KylinVM
文件夹。
-
虚拟机保存目录不是系统安装目标盘,只是 Windows
主机用于保存虚拟机文件的位置。

图 3-7 设置虚拟机名称与保存位置
3.8 设置虚拟磁盘容量
为麒麟系统分配虚拟磁盘容量。截图中设置为 60GB,适合基础安装和简单使用。
-
虚拟磁盘是一个或多个文件,不等同于直接格式化主机磁盘。
-
如果后续安装 Qt、编译环境、源码和依赖包,建议分配 80GB 或更大。
-
磁盘容量设置过小会导致后续安装开发工具时空间不足。
| **注意:**格式化提示:安装向导中看到的"格式化磁盘"是格式化这个虚拟磁盘,不会删除 Windows 主机 D 盘中的其他文件。 |

图 3-8 设置虚拟磁盘容量
3.9 进入自定义硬件配置
在完成向导前,可以点击"自定义硬件"检查和调整硬件参数。
-
主要检查内存、处理器、CD/DVD、网络适配器。
-
基础测试推荐内存 4GB、处理器 2 核;开发场景可适当提高。

图 3-9 进入自定义硬件配置
3.10 调整内存、处理器等硬件参数
在硬件设置中根据主机性能调整虚拟机资源。截图示例为内存 4GB、处理器 2
核。
-
主机内存较小不要给虚拟机分配过多,否则主机和虚拟机都会变卡。
-
网络适配器建议使用 NAT,通常无需额外配置即可联网。
-
CD/DVD 需要挂载麒麟 ISO,保证虚拟机可以从镜像启动。

图 3-10 调整内存、处理器等硬件参数
3.11 完成虚拟机创建向导
检查摘要信息无误后点击"完成",VMware
会创建虚拟机配置文件和虚拟硬盘文件。
-
此时还没有真正安装麒麟系统,只是创建好了虚拟机外壳。
-
如果配置不合适,创建后仍可在虚拟机设置中调整。

图 3-11 完成虚拟机创建向导
3.12 首次启动前检查虚拟机设置
创建完成后不要急于启动,建议先点击"编辑虚拟机设置",确认 ISO
已挂载、内存和处理器符合预期。
-
首次启动必须能从 ISO 镜像启动,否则会提示找不到操作系统。
-
如果看不到 CD/DVD 或 ISO 路径,需要重新选择镜像文件。

图 3-12 首次启动前检查虚拟机设置
3.13 确认 CD/DVD 已挂载麒麟 ISO
在虚拟机设置中选中 CD/DVD,确认右侧已选择 ISO
映像文件,并指向正确的麒麟镜像。
-
安装前需要勾选"启动时连接"或确保 ISO 在启动时可用。
-
安装完成后要反向处理:取消连接或移除 ISO,避免再次进入安装界面。

图 3-13 确认 CD/DVD 已挂载麒麟 ISO
4. 启动麒麟系统安装程序
4.1 启动虚拟机
确认配置后点击"开启此虚拟机",虚拟机将从挂载的麒麟 ISO 启动。
-
启动后可能会进入黑色背景或麒麟启动界面,属于正常现象。
-
如果无法进入安装菜单,请检查 ISO 是否挂载、启动顺序是否正确。

图 4-1 启动虚拟机
4.2 在启动菜单中选择安装麒麟系统
进入麒麟启动菜单后,选择安装相关选项并回车,进入系统安装程序。
-
不同镜像版本菜单文字可能略有差异,选择含"Install/安装"的选项即可。
-
不要选择内存检测、故障排查等无关选项。

图 4-2 在启动菜单中选择安装麒麟系统
4.3 等待安装程序加载
出现麒麟启动 Logo
时,说明安装程序正在加载。该阶段可能需要等待数十秒到数分钟。
-
不要频繁重启或关闭虚拟机。
-
如果长时间没有变化,可先等待 5 到 10 分钟,再考虑重启虚拟机。

图 4-3 等待安装程序加载
5. 完成麒麟系统安装向导
5.1 选择系统语言
进入安装向导后选择语言。截图中选择"中文简体",然后点击下一步。
-
语言选择会影响安装界面、默认输入法和系统显示语言。
-
如果后续面向中文环境使用,建议选择中文简体。

图 5-1 选择系统语言
5.2 选择安装版本
根据镜像提供的版本选择对应系统版本。截图中选择"专业版"。
-
如果镜像提供多个版本,按项目或客户要求选择。
-
你前面已经选择专业版,因此这里继续选择专业版即可。

图 5-2 选择安装版本
5.3 阅读并同意许可协议
阅读许可协议后勾选"我已阅读并同意许可协议",再点击下一步。
-
未勾选协议通常无法继续安装。
-
企业交付环境建议保留所用镜像版本和授权信息。

图 5-3 阅读并同意许可协议
5.4 选择地区/时区
选择所在地区或时区。截图中选择北京时区,适合国内使用环境。
-
时区会影响系统时间、日志时间和软件运行时间。
-
安装后也可以在系统设置中修改。

图 5-4 选择地区/时区
5.5 选择安装途径
安装途径界面可选择从 Live 环境安装或其他安装方式。根据截图流程选择 Live
安装即可继续。
-
Live 安装可以先进入一个临时运行环境,再把系统安装到虚拟磁盘。
-
对虚拟机学习和测试场景,按截图选择即可。

图 5-5 选择安装途径
5.6 选择安装方式:全盘安装
在虚拟机中安装时,选择全盘安装最简单。系统会把麒麟安装到 VMware
创建的虚拟硬盘。
-
全盘安装会清空目标虚拟磁盘上的内容。新建虚拟机的虚拟磁盘本身为空,因此可以这样选择。
-
如果是在真实电脑安装,请不要随意选择全盘安装,必须先备份数据并确认目标磁盘。
| **注意:**这里的"全盘"指虚拟机内部看到的虚拟硬盘,不是 Windows 主机的 D 盘。 |

图 5-6 选择安装方式:全盘安装
5.7 确认目标虚拟磁盘
选择安装目标磁盘并继续下一步。截图中的磁盘来自 VMware
虚拟机,容量和前面设置的虚拟磁盘一致。
-
确认磁盘容量是否与前面设置的 60GB 等参数一致。
-
如果界面中出现多个磁盘,需要谨慎确认目标,避免选错。

图 5-7 确认目标虚拟磁盘
5.8 确认全盘安装与格式化
安装器会提示将对目标磁盘执行分区和格式化。虚拟机新盘场景下可以确认继续。
-
点击确认后,系统开始把文件写入虚拟硬盘。
-
不要在写入过程中强制关闭虚拟机,否则可能导致安装失败。
| **注意:**只要目标磁盘是 VMware 虚拟硬盘,此步骤不会删除主机 D 盘文件。 |

图 5-8 确认全盘安装与格式化
5.9 选择创建账户方式
安装器会进入创建账户流程。可以选择立即创建本地用户,也可以根据界面提示选择其他账户策略。
-
建议创建一个常用本地账户,方便后续登录和安装软件。
-
如果用于测试环境,可选择自动登录;如果用于交付或多人使用,建议保留密码登录。

图 5-9 选择创建账户方式
5.10 填写用户名和密码
填写用户名、计算机名、密码和确认密码。用户名建议使用英文或数字组合,避免后续命令行路径和脚本兼容问题。
-
密码建议记录到项目文档或密码管理工具中。
-
如果密码强度不足,系统可能会提示重新设置。

图 5-10 填写用户名和密码
5.11 确认账户信息并继续
确认用户名、密码和登录方式后继续下一步。
-
密码输入框通常不会明文显示,需确保两次密码一致。
-
如果勾选自动登录,后续进入系统会更方便,但安全性会降低。

图 5-11 确认账户信息并继续
5.12 选择预装应用
根据需要选择安装器提供的预装应用。学习和开发环境可以保留常用浏览器、办公软件等选项。
-
预装应用越多,占用磁盘空间越大。
-
不确定时可以保持默认,安装后也可以再通过软件商店或命令行安装。

图 5-12 选择预装应用
6. 安装完成后的处理与验证
6.1 等待系统安装,黑屏阶段不要误判为失败
安装过程中可能出现短暂黑屏,这是系统切换显示模式、复制文件或重启前准备导致的现象。
-
短时间黑屏通常正常,建议耐心等待。
-
如果超过 10 分钟完全无变化,再考虑通过 VMware 菜单重启虚拟机。
-
安装过程中不要重复点击按钮或频繁强制关机。

图 6-1 等待系统安装,黑屏阶段不要误判为失败
6.2 通过 VMware 菜单重启虚拟机
如果安装器要求重启,或安装结束后需要重启进入新系统,可以在 VMware
菜单中选择重启客户机/重启虚拟机。
-
重启前确认安装步骤已经完成。
-
如果仍挂载 ISO,重启可能再次进入安装环境,后续需要移除 ISO。

图 6-2 通过 VMware 菜单重启虚拟机
6.3 确认重启操作
VMware 弹出确认窗口时,确认重启即可。
-
重启过程中不要关闭 VMware。
-
如果系统再次进入安装界面,说明 ISO 没有移除或启动顺序仍然优先光驱。

图 6-3 确认重启操作
6.4 等待重启后的麒麟启动界面
重启后出现麒麟 Logo,说明系统正在从安装后的环境或安装介质继续启动。
-
首次启动会比普通启动慢。
-
如果长时间卡在 Logo,可先等待,再检查 ISO 和虚拟磁盘设置。

图 6-4 等待重启后的麒麟启动界面
6.5 等待首次启动检查文件系统
首次启动时可能显示"正在扫描文件系统"等提示,等待完成即可。
-
该阶段通常用于检查磁盘和初始化系统。
-
不要中断,否则可能需要重新检查或重新安装。

图 6-5 等待首次启动检查文件系统
6.6 进入麒麟桌面,安装完成
成功进入桌面后,说明麒麟系统已经安装到虚拟硬盘。
-
可以先检查桌面图标、任务栏、鼠标键盘是否正常。
-
建议此时记录系统版本,并在安装开发环境前创建快照。

图 6-6 进入麒麟桌面,安装完成
6.7 关机后准备移除安装镜像
安装完成后建议关闭虚拟机,然后移除或取消连接 ISO 镜像。
-
这是避免每次开机都进入安装界面的关键步骤。
-
如果已经进入桌面,也可以先正常关机,再修改设置。

图 6-7 关机后准备移除安装镜像
6.8 取消 CD/DVD 启动时连接或移除 ISO
在虚拟机设置中选中 CD/DVD,取消"启动时连接",或将 ISO
连接方式改为不再使用安装镜像。
-
完成后虚拟机会优先从虚拟硬盘启动。
-
如果下次启动仍进入安装页,继续检查 CD/DVD 是否仍然挂载 ISO。
| **注意:**这是很多人遇到"每次开机都出现安装页面"的根本原因。 |

图 6-8 取消 CD/DVD 启动时连接或移除 ISO
6.9 重新启动后验证系统进入桌面
移除 ISO 后重新启动,系统应直接进入麒麟桌面。至此,麒麟系统部署完成。
-
检查能否正常登录、打开文件管理器、访问网络。
-
如果需要后续安装 Qt 或开发工具,建议先创建 VMware
快照,方便出错后回滚。

图 6-9 重新启动后验证系统进入桌面
7. 安装完成检查清单
| 检查项 | 检查方法 | 期望结果 |
| ISO 是否移除 | 进入虚拟机设置,查看 CD/DVD 是否仍连接 ISO。 | 不再连接安装镜像,或取消"启动时连接"。 |
| 能否进入桌面 | 重启虚拟机,观察是否直接进入麒麟桌面。 | 不再进入安装菜单或安装向导。 |
| 磁盘空间 | 打开文件管理器或系统设置查看磁盘容量。 | 容量与创建虚拟机时设置的虚拟磁盘基本一致。 |
| 网络连接 | 打开浏览器或终端测试网络。 | NAT 模式下一般可直接联网。 |
| 显示效果 | 检查桌面分辨率、鼠标键盘是否正常。 | 画面比例正常,鼠标键盘可用。 |
| 快照备份 | 在 VMware 中创建快照。 | 安装开发工具前有可回滚节点。 |
8. 常见问题处理
安装器提示格式化磁盘,会不会删除 D 盘?
在 VMware
虚拟机中安装时,格式化的是虚拟机里的虚拟硬盘文件,不会直接格式化 Windows
主机的 D 盘。前提是你没有在真实物理机上执行全盘安装。
为什么安装完成后每次开机还进入安装页面?
通常是 ISO 镜像仍然挂载,并且虚拟机启动时优先从 CD/DVD
启动。关闭虚拟机后进入"虚拟机设置 - CD/DVD",取消"启动时连接"或移除
ISO。
安装过程中黑屏怎么办?
短暂黑屏通常正常,建议先等待。若超过 10 分钟仍无变化,可通过 VMware
菜单重启虚拟机;如果反复黑屏,检查虚拟机配置、ISO
完整性和主机显卡/虚拟化设置。
选择"安装途径"时应该选什么?
按本文截图流程选择 Live
安装即可。该方式适合虚拟机测试和学习,后续仍会把系统安装到虚拟硬盘。
应该选择专业版还是其他版本?
如果项目或客户要求使用专业版,就选择专业版并保持后续环境一致。不要在同一项目中混用不同版本,避免软件依赖和界面差异。
虚拟机卡顿怎么办?
先确认主机内存是否充足。可以适当增加虚拟机内存和 CPU
核心数,但不要超过主机可承受范围。开发场景建议 8GB 内存、4 核 CPU、80GB
以上磁盘。
鼠标键盘被虚拟机捕获,怎么切回主机?
一般可使用 Ctrl + Alt 释放鼠标键盘到主机环境。也可以点击 VMware
窗口外部切回主机。
安装后网络不可用怎么办?
优先检查虚拟机网络适配器是否启用,并建议使用 NAT 模式。如果 NAT
仍不可用,检查主机网络、VMware NAT 服务和系统内部网络设置。
附录:Qt 5.15.2 安装包选择提示
如果麒麟系统安装完成后需要继续安装 Qt 5.15.2,可参考本节。截图展示的是
Qt 在线安装器中的历史版本选择入口。
-
Qt 5.15.2 属于较早版本,在线安装器中通常需要勾选
Archive,才会显示历史版本安装包。
-
根据项目需求选择 Desktop gcc 64-bit、Sources、Qt WebEngine
等组件,不建议盲目全选,避免占用过多磁盘空间。
-
在安装 Qt 前建议创建 VMware 快照,后续环境配置出错时可以快速恢复。

图 A-1 Qt 安装器中勾选 Archive 后加载历史版本安装包