
1、versionName & versionCode & packageName
- versionName
- versionCode
- packageName
AGP7+
groovy
android = mProject.extensions.findByName("android")
android.defaultConfig.applicationId = packageName
android.defaultConfig.versionName = versionName
android.defaultConfig.versionCode = Integer.parseInt(versionCode)
AGP8+
kt
private fun processBuildParams(data: JsonObject, project: Project) {
val versionName = (data["versionName"] as JsonPrimitive).content
val versionCode = (data["versionCode"] as JsonPrimitive).content.toInt()
val packageName = (data["packageName"] as JsonPrimitive).content
CmdColorPrintUtils.outputGreen(
"构建参数:\n" +
"\tversionName =$versionName\n" +
"\tversionCode =$versionCode\n" +
"\tpackageName =$packageName\n"
)
val androidComponents =
project.extensions.getByType(ApplicationAndroidComponentsExtension::class.java)
androidComponents.onVariants { variant ->
variant.applicationId.set(packageName)
variant.outputs.forEach { variantOutput ->
variantOutput.versionCode.set(versionCode)
variantOutput.versionName.set(versionName)
}
}
}
2、ndk abiFilters
AGP7+
groovy
android.defaultConfig.ndk.abiFilters = abiList
AGP8+
kt
project.plugins.withId("com.android.application") {
val androidDslExt =
project.extensions.findByType(ApplicationExtension::class.java)
androidDslExt?.buildTypes?.all { buildType ->
val abiList = CheckPluginManager.getInstance().abiList
if (abiList.isNotEmpty()) {
CmdColorPrintUtils.outputGreen("${buildType.name} 指定CPU架构:")
abiList.forEach {
CmdColorPrintUtils.outputGreen("\t $it")
}
buildType.ndk {
abiFilters.addAll(abiList)
}
}
}
}
3、manifest Placeholders
AGP7+
groovy
Map<String, Object> placeInMap = new HashMap<>()
android.defaultConfig.manifestPlaceholders = placeInMap
AGP8+
kt
private var mManifestPlaceMap = mutableMapOf<String, String>()
project.plugins.withType(AppPlugin::class.java) {
val appExt =
project.extensions.getByType(ApplicationAndroidComponentsExtension::class.java)
appExt.onVariants { variant ->
//manifest place holder
CmdColorPrintUtils.outputGreen("${variant.name} manifest 参数:")
mManifestPlaceMap.forEach { (k, v) ->
CmdColorPrintUtils.outputGreen("\t$k -> $v")
variant.manifestPlaceholders.put(k, v)
}
}
4、targetSdk & minSdk & compileSdk
AGP8+
- 找到
AndroidComponentsExtension
并设置beforeVariants
- 找到
CommonExtension
直接设置 compileSdk
c
//一些编译配置
val androidExt = project.extensions.getByType(AndroidComponentsExtension::class.java)
val commonExt = project.extensions.getByType(CommonExtension::class.java)
//compileSdk,你需要马上设置
val compileSdk = CheckPluginManager.getInstance().compilerSDK
if (compileSdk > 0) {
commonExt.compileSdk = compileSdk
CmdColorPrintUtils.outputGreen("设置包体参数 compileSdk:$compileSdk")
}
androidExt.beforeVariants { variant ->
val genVariant = variant as GeneratesApkBuilder
val minSdk = CheckPluginManager.getInstance().minSDK
val targetSdk = getTargetSdk()
if (minSdk > 0) {
variant.minSdk = minSdk
CmdColorPrintUtils.outputGreen("${variant.name} 设置包体参数 minSdk:$minSdk")
}
if (targetSdk > 0) {
//你也可以这样设置,但是 AS 提示方法过时
//建议你使用 GeneratesApkBuilder 的接口,使用 variant as GeneratesApkBuilder 转换
//variant.targetSdk = targetSdk;
genVariant.targetSdk = targetSdk
CmdColorPrintUtils.outputGreen("${variant.name} 设置包体参数 targetSdk:$targetSdk")
}
CheckPluginManager.getInstance().currentTargetSdkVer = genVariant.targetSdk as Int
CheckPluginManager.getInstance().currentCompileSdkVer = commonExt.compileSdk!!
}
4.1 compileSdk 相关
设置 compileSdk 怎么找到 CommonExtension
的?
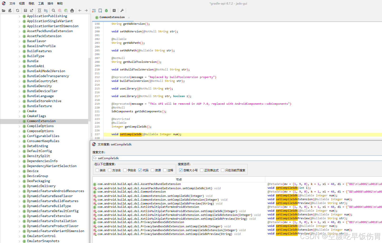
比如我现在使用的是gradle-api-8.7.2
找到这个 jar 使用 JADX 打开搜索设置 compileSdk 相似接口就发现了

你需要较早设置 compileSdk
设置较晚会报错:It is too late to set compileSdk
kt
A problem occurred configuring project ':app'.
> com.android.build.gradle.internal.dsl.AgpDslLockedException: It is too late to set compileSdk
It has already been read to configure this project.
Consider either moving this call to be during evaluation,
or using the variant API.
同样的,targetSdk、minSdk 你也可以这样寻找
对我们来说 AGP8+ 可能是新事物,这能这样慢慢摸索了,除非官方文档有相应的 demo
