前言
在数据驱动的时代,数据库管理工具对于程序员而言如同瑞士军刀般不可或缺。它们不仅能够帮助我们高效地管理数据库,还能提升数据处理的准确性和速度。今天大姚给大家分享 5 款免费且实用的数据库管理工具(排名不分先后,欢迎文末留下你常用的数据库管理工具),希望可以帮助到有需要的同学。
DataGrip
DataGrip 是 JetBrains 推出的一款跨平台(在 Windows、macOS 和 Linux 上提供一致的体验)数据库 IDE,专为 SQL 开发与数据库管理而打造。它集智能代码补全、AI 辅助、Git 集成等强大功能于一身,支持多种关系型与 NoSQL 数据库,在简洁现代的界面中显著提升开发效率、保障查询准确性,并加速数据库操作流程。
非商业用途免费使用:个人爱好项目、学习与自我提升、不涉及商业利益的开源贡献、内容创作(含可变现的教程、直播和视频)。




Navicat Premium Lite
Navicat Premium Lite 是 Navicat 的精简免费版本(每家机构最多5个用户),支持跨平台使用,它包含了用户执行主要的基本数据库操作所需的核心功能。它允许你同时连接到各种数据库平台,包括 MySQL、PostgreSQL、SQL Server、Oracle、MariaDB,以及 Redis 和 MongoDB 等NoSQL 数据库,所有这些操作都可以通过一个应用程序来完成。




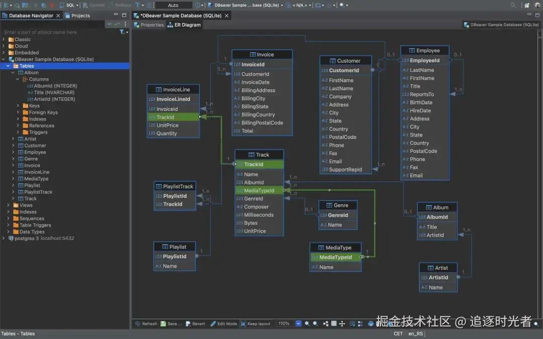
DBeaver
DBeaver 是一款免费的、开源、跨平台的数据库管理工具,支持多种数据库平台,包括 MySQL、PostgreSQL、Oracle、SQL Server、SQLite、Firebird、HSQLDB等。它提供了一个功能丰富的图形用户界面(GUI),使得数据库管理、查询、编辑变得更加直观和便捷。
- 下载地址:dbeaver.io/download
- 开源地址:github.com/dbeaver/dbe...




HeidiSQL
HeidiSQL 是一款免费、轻量级的数据库管理工具,适用于与数据库打交道的开发人员和数据库管理员。它支持多种数据库系统,包括 MariaDB、MySQL、Microsoft SQL Server、PostgreSQL、SQLite、Interbase 和 Firebird。HeidiSQL 提供了直观易用的界面,使得用户能够方便地连接到数据库、编辑数据、管理数据库结构以及执行各种数据库操作。该工具完整功能支持在 Windows 平台使用,Linux 平台正在开发中。




JookDB
JookDB 是一种免费通用、跨平台的数据库管理工具,可让你从单个应用程序同时连接到 MySQL、MariaDB、Oracle、PostgreSQL、SQLite、DB2、MongoDB、Redis、达梦、OceanBase、人大金仓、TiDB 和 SQLServer数据库。可以快速,轻松地构建,管理和维护数据库。




程序员常用的工具软件
本文所有工具都已收录至Awesome Tools,程序员常用高效实用工具、软件资源精选,办公效率提升利器。
- GitHub:github.com/YSGStudyHar...
- Gitee 加速访问:gitee.com/ysgdaydayup...
