kube-scheduler负责将k8s pod调度到worker节点上。
当你部署pod时,在manifest文件pod规格上会指定cpu、memory、亲和性affinity、污点taints、优先级、持久盘等。
调度器的主要工作是识别create request然后选择满足要求的最佳节点。

分步解释:
-
Pod Create Request: 外部系统(kubectl、cicd)发出了创建一个新pod的请求。 -
kube-api server收到请求,然后将pod状态保存到etcd(集群的分布式kv存储)。 -
api server给外部系统回发确认信息。
-
kube scheduler持续监听unassignedods (使用watch机制),注意到新的pod。
4.1. scheduler会根据pod的规格(cpu、memory、亲和性)决定pod应在哪个节点上运行,并创建pod-node binding,它会将此绑定决定通知api server。
-
scheduler更新etcd中pod的状态(通过api server): ① 标记pod为"scheduled"状态 ② 记录被分配的节点。
-
被选中节点上的
kubelet, 也会持续监听新pod分配(使用watch机制),侦测到最新的已经分配的pod。 -
kubelet从api server拉取pod manifest信息, 内容包含启动需要的镜像、volume、网关配置。 -
kubelet指示容器运行时为pod启动容器。
-
kubelet 通知apiserver: 现在 pod 已与节点绑定。
-
api server更新etcd 中pod的最终状态,确保当前状态正确反映到集群数据库etcd。
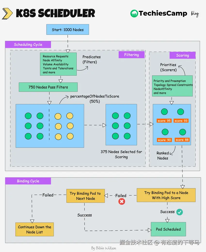
4.1 kube-scheduler是如何选中节点?
在k8s集群,会存在不止一个节点,scheduler是如何从所有worker节点中选中节点。
scheduler一般包含两阶段:
- 调度期
- 绑定期

调度期
在这个时期,kueb-scheduler使用过滤 和打分策略选择最佳节点。
过滤Filtering :cheduler找到pod能被调度的最合适的节点。
从本质上讲,它会利用pod规格(cpu、memory、亲和性、污点、持久盘)过滤掉不适合运行特定pod的节点。
对于大集群, 过滤之后, 也不会对剩下的所有节点都做打分。
scheduler有一个配置参数percentageOfNodesToScore决定了参与打分的节点比例。 默认值取决与集群大小:小集群50%--->大集群5%
即使这个百分比被设置的很小,scheduler会持续搜索直到找到了𝗺𝗶𝗻𝗙𝗲𝗮𝘀𝗶𝗯𝗹𝗲𝗡𝗼𝗱𝗲𝘀𝗧𝗼𝗙𝗶𝗻𝗱数量。
Scoring: 给节点打分, scheduler给节点排名
k8s使用Priorities(Scorers)来给节点打分,打分机制通过各种scheduling 插件来实现。
- pod priority: 高优先级的pod通过影响打分过程影响节点选择(高优Pod会先于低优Pod被调度)。
- pod拓扑分布: 确保 pod 分布在不同的拓扑域(如区域或节点)中,避免在一个地方集中过多pod。
scheduler通过调用多个调度插件给节点打分, 每个插件都会根据特定标准对节点进行评估,并累计到最终得分。
最后,排名最高的worker节点会被选中调度pod。如果所有节点的排名相同,则会随机选择一个节点。
一旦节点被选中,调度器在api server创建了binding event(pod+node)。
绑定期
scheduler尝试将pod绑定到得分最高的节点,如果绑定失败,scheduler一般会选用次高得分的节点。
自定义Scheduler
开发者可以创建自定义scheduler,在集群内和原生调度器一起运行。
当部署pod时,可以在pod manifest文件指定自定义的Scheduler, 这样调度器的调度决定就会基于你自定义的调度逻辑。
Pluggable Scheduling Framework
调度器有一个可插拔的调度框架,这意味着开发者可以在调度工作流中添加自定义的插件。