常用的功能开发数据字典目录(以下是常用的功能开发,字典数据,插件可以根据情况选择开发)
diy自定义装修开发
用于自定义装修开发:自定义组件、自定义链接、自定义模板数据、页面类型等
这里只做简单说明,详细请查看自定义开发文档: 自定义组件开发


文件位置

components.php定义自定义组件

links.php定义自定义链接

template.php定义自定义页面类型

pages.php定义自定义模板数据

diy_form万能表单开发
用于万能表单开发:自定义表单组件、万能表单模板数据、万能表单类型等
这里只做简单说明,详细请查看自定义开发文档: 自定义表单组件开发



文件位置

components.php自定义表单组件

template.php表单模板

type.php表单类型

member会员相关开发
用于会员开发:会员账户类型、会员等级权益、会员签到礼包、会员成长值规则、会员积分规则等
文件位置

account_change_type.php 会员账户类型开发
开发者可以根据插件业务需求,定义会员账户类型,用来区分账户的变动逻辑
注意:文件名称必须是account_change_type.php,框架会寻找所有插件下的这个文件,进行加载



benefits.php会员等级权益开发
会员等级权益内容可以根据自身业务需求进行扩展
注意:文件名称必须是benefits.php,框架会寻找所有插件下的这个文件,进行加载


gift.php 会员签到礼包开发
签到活动中可以设置奖励内容,开发者可以根据自身业务需求进行扩展
注意:文件名称必须是gift.php,框架会寻找所有插件下的这个文件,进行加载


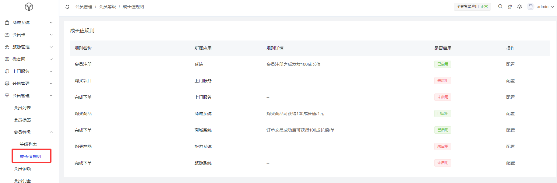
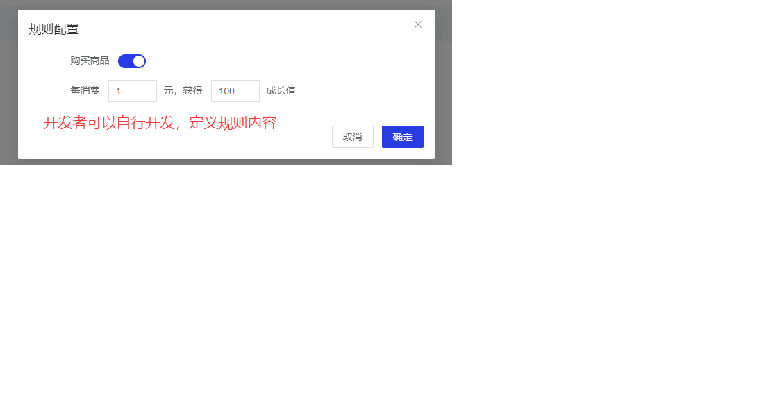
growth_rule.php 会员成长值规则开发
开发者可以根据自身业务需求,进行会员成长值规则的扩展开发
注意:文件名称必须是growth_rule.php,框架会寻找所有插件下的这个文件,进行加载




point_rule.php 会员积分规则开发
开发者可以根据自身业务需求,进行会员积分规则的扩展开发
注意:文件名称必须是point_rule.php,框架会寻找所有插件下的这个文件,进行加载




menu菜单开发
维护好菜单后,会在后台平台端、站点端进行展示
这里只做简单说明,详细请查看菜单开发文档: 菜单开发

文件位置

admin.php平台菜单

site.php站点菜单

notice消息开发
用于消息通知,短信发送等功能
这里只做简单说明,详细请查看消息开发文档: 消息开发


文件位置

注意:文件名称必须对应,框架会寻找所有插件下的这个文件,进行加载
notice.php定义消息模板

sms.php短信消息模板内容

weapp.php微信小程序消息模板内容

wechat.php微信公众号消息模板内容

pay支付开发
开发者可以根据自身业务需求,扩展新的支付方式
这里只做简单说明,详细请查看支付开发文档: 支付开发

需要实现PayType事件钩子扩展支付方式,参考视频教程: https://niucloud-document-video.oss-cn-beijing.aliyuncs.com/video/12-1.mp4
关键代码

poster自定义海报开发
开发者可以根据自身业务需求,开发自定义海报
这里只做简单说明,详细请查看自定义海报开发文档:自定义海报开发




文件位置

注意:文件名称必须对应,框架会寻找所有插件下的这个文件,进行加载
components.php海报组件

template.php海报模板

schedule计划任务开发
开发者可以根据自身业务需求,开发计划任务
这里只做简单说明,详细请查看计划任务开发文档: 计划任务开发

文件位置

注意:文件名称必须对应,框架会寻找所有插件下的这个文件,进行加载
schedule.php计划任务

printer小票打印模板开发
开发者可以根据自身业务需求,开发小票打印模板
这里只做简单说明,详细请查看小票打印模板开发文档: 小票打印模板开发



文件位置

注意:文件名称必须对应,框架会寻找所有插件下的这个文件,进行加载
需要实现小票打印内容的事件钩子
'PrinterContent' => [
'addon\shop\app\listener\printer\PrinterContentListener'
]
printer.php小票打印模板

sow_community种草奖励开发
如果安装了种草社区插件(sow_community),可以扩展开发这个功能

文件位置

注意:文件名称必须对应,框架会寻找所有插件下的这个文件,进行加载
package_gift.php 种草奖励

需要实现种草奖励发放事件、获取种草奖励内容事件,这两个事件钩子
// 种草奖励发放事件
'SettleRewardListener' => [
// 发放优惠券
'addon\shop\app\listener\sow_community\SettleRewardListener'
],
// 获取种草奖励内容事件
'RuleContentListener' => [
'addon\shop\app\listener\sow_community\RuleContentListener'
]
商城实现的种草奖励发放事件,代码参考

商城实现的种草奖励内容事件,代码参考

recharge会员充值开发
如果安装了会员充值插件(recharge),可以扩展开发这个功能

文件位置

注意:文件名称必须对应,框架会寻找所有插件下的这个文件,进行加载
package_gift.php 充值奖励

需要实现会员充值赠送内容、会员充值成功后的事件,这两个事件钩子
// 会员充值 赠送内容
'RechargeGiftContent' => [
'addon\shop\app\listener\recharge\GiftContentListener'
],
// 会员充值成功后的事件
'RechargeAfterListener' => [
'addon\shop\app\listener\recharge\RechargeAfterListener'
]
获取赠送内容事件,代码参考

会员充值成功后的事件,代码参考
