Flutter for OpenHarmony(简称Flutter OHOS)作为跨端开发与鸿蒙生态融合的核心方案,既延续了Flutter"一次编码、多端运行"的优势,又深度适配了鸿蒙的分布式特性。但要顺利上手这类融合开发,并非直接堆砌代码即可------需先搭建起"基础能力-核心技术-生态认知"的知识框架。本文将从四个核心维度,梳理入门前必须掌握的前置知识,帮你避开入门误区,高效开启开发之路。
核心原则:先扎实"单端基础",再突破"跨端融合"------Flutter是开发核心载体,鸿蒙是运行宿主环境,两者的基础能力缺一不可。

FlutterOHOS开发:从基础到跨端实战技术文章大纲
FlutterOHOS简介与背景
- Flutter与OpenHarmony(OHOS)的融合背景
- FlutterOHOS的核心优势:跨端一致性、高性能渲染、开发效率
- 适用场景:物联网、智能终端、多设备协同开发
环境搭建与工具配置
- 开发环境要求:Windows/macOS/Linux兼容性
- 安装Flutter SDK并配置OHOS工具链(DevEco Studio或命令行工具)
- 环境变量配置与设备模拟器调试
FlutterOHOS基础组件与UI开发
- OHOS适配的Flutter组件库(按钮、布局、导航等)
- 自定义UI与OHOS原生能力结合(如卡片服务、分布式能力)
- 主题与多语言适配实践
状态管理与数据持久化
- Provider/Riverpod在OHOS中的状态管理实现
- 本地存储方案:OHOS首选项数据库与Flutter_shared_preferences
- 分布式数据管理:跨设备数据同步示例
跨端通信与原生能力调用
- Platform Channel实现Flutter与OHOS原生模块交互
- 调用OHOS传感器、通知、权限管理等API
- 实战案例:集成OHOS的AI能力(如语音识别)
性能优化与调试技巧
- FlutterOHOS应用性能分析工具(DevEco Profiler)
- 渲染优化与内存泄漏排查
- 跨端兼容性问题的解决方案
实战项目:从零构建跨端应用
- 项目需求分析:多端适配的天气应用
- UI设计与业务逻辑实现
- 测试与发布:OHOS应用商店上架流程
进阶方向与生态展望
- FlutterOHOS在富设备(如智能屏、车机)中的应用
- 社区资源与持续学习路径(开源项目、官方文档)
- 未来趋势:Flutter与OHOS生态的深度整合
一、基础编程能力:搭建开发的"通用地基"
无论何种开发方向,基础编程能力都是绕不开的前提。针对Flutter OHOS,需重点掌握"Dart语言核心"与"前端开发思维",无需过度深入但需形成闭环认知。
1. Dart语言:Flutter的"母语"必须精通
Flutter的框架设计、组件开发、状态管理全依赖Dart语言,其独特的语法特性直接影响开发效率与代码质量。尤其在Flutter与鸿蒙的融合场景中,Dart的异步处理、空安全等特性更是高频使用,核心需掌握以下模块及实战要点:
| 知识模块 | 核心内容 | 实战要点与避坑提示 |
|---|---|---|
| 变量与类型系统 | var/dynamic/final/const的区别;基本类型(String/int/bool)与复合类型(List/Map);空安全机制(?/!/??) | 1. 定义组件属性用final(不可变),避免意外修改;2. 接口数据解析用?接收可空字段,如Map<String, dynamic>? response;3. 禁用!断言,优先用??设置默认值,如name ?? "未知" |
| 函数与异步 | 普通函数、匿名函数、箭头函数;async/await异步语法;Future/Stream异步对象 | 1. 调用鸿蒙原生接口必须用async/await,避免同步阻塞;2. 网络请求用Future,实时数据(如设备状态)用Stream;3. 异步错误需捕获,否则导致应用崩溃 |
| 面向对象 | 类与构造函数(含命名构造);继承与多态;Mixin混入(组件复用核心) | 1. 自定义Widget用命名构造区分场景,如CustomButton.primary();2. 组件复用优先用Mixin,避免多重继承;3. 鸿蒙原生能力封装为单例类,如HarmonyCalendar.instance |
| 语法糖特性 | 级联操作(..)、空值判断(??=)、集合遍历(for-in) | 1. 组件配置用级联操作,如Text("").style(..color=Colors.red);2. 初始化变量用??=,避免重复赋值;3. List遍历用for-in,复杂逻辑用where筛选 |
Dart的异步特性在Flutter OHOS开发中堪称"命脉"------无论是调用鸿蒙原生日历、获取分布式设备信息,还是网络请求,均为异步操作。若不掌握async/await,会频繁出现"数据未加载完成UI已渲染""原生调用无响应"等问题。以下是融合开发中典型的异步场景代码,包含错误处理与状态提示:
// 1. 封装鸿蒙原生调用(实际开发需结合MethodChannel)
class HarmonyNativeService {
// 调用鸿蒙设备信息接口
static Future<Map<String, dynamic>> getDeviceInfo() async {
// 模拟原生通信耗时(实际为MethodChannel调用)
await Future.delayed(const Duration(seconds: 1));
// 模拟不同设备返回结果
return {
'deviceName': '华为Mate 60 Pro',
'systemVersion': 'HarmonyOS 4.0',
'isDistributed': true
};
}
}
// 2. Flutter页面中调用(含加载状态与错误处理)
class DeviceInfoPage extends StatefulWidget {
const DeviceInfoPage({super.key});
@override
State<DeviceInfoPage> createState() => _DeviceInfoPageState();
}
class _DeviceInfoPageState extends State<DeviceInfoPage> {
// 状态管理:加载中/成功/失败
String _status = "未请求";
Map<String, dynamic>? _deviceData;
// 发起请求(带加载状态)
void _fetchDeviceInfo() async {
setState(() => _status = "加载中...");
try {
final data = await HarmonyNativeService.getDeviceInfo();
setState(() {
_status = "请求成功";
_deviceData = data;
});
} catch (e) {
setState(() {
_status = "请求失败:${e.toString()}";
});
}
}
@override
Widget build(BuildContext context) {
return Column(
children: [
ElevatedButton(onPressed: _fetchDeviceInfo, child: const Text("获取设备信息")),
Text(_status),
// 数据展示(空安全处理)
if (_deviceData != null)
Text("设备:${_deviceData!['deviceName']} 系统:${_deviceData!['systemVersion']}")
],
);
}
2. 前端基础思维:理解UI开发逻辑
无需精通前端技术,但需具备基础的UI开发认知,避免对"布局、交互"等概念产生困惑:
-
布局逻辑:理解线性布局(水平/垂直)、相对布局、弹性布局的核心思想------对应Flutter中的Row/Column、Stack、Flex组件。
-
事件驱动:明白"用户操作(点击/滑动)触发函数执行,进而更新UI"的逻辑,这是交互开发的核心。
-
响应式思想:知道"数据变化后UI自动更新"的实现逻辑,为后续学习Flutter状态管理铺路。
二、Flutter核心技术:跨端开发的"核心引擎"
Flutter是开发的"载体",其核心技术直接决定了代码的质量与可维护性。需重点掌握Widget体系、状态管理与跨端通信三大模块,这也是Flutter OHOS融合开发的核心依赖。
1. Widget体系:Flutter的"一切皆组件"
Widget是Flutter UI的基本单元,在融合开发中,Widget的选型直接影响性能与原生适配效果。需明确其分类、使用场景及鸿蒙适配注意事项,避免开发时组件选型混乱:
Widget是Flutter UI的基本单元,在融合开发中,Widget的选型直接影响性能与原生适配效果。需明确其分类、使用场景及鸿蒙适配注意事项,避免开发时组件选型混乱:
| Widget类型 | 代表组件 | 核心特点与鸿蒙适配要点 |
|---|---|---|
| 无状态组件 | StatelessWidget | UI不随数据变化(如静态文本、图标),性能优。适配要点:鸿蒙深色模式下,需通过MediaQuery获取系统主题,避免文字与背景对比度不足 |
| 有状态组件 | StatefulWidget | UI随数据动态变化(如计数器、表单)。适配要点:调用鸿蒙原生能力后,必须通过setState更新UI,确保与原生状态同步 |
| 布局组件 | Container、Padding、Row/Column | 负责UI布局排版。适配要点:鸿蒙设备屏幕尺寸多样,优先用MediaQuery获取屏幕宽度,避免固定尺寸导致布局错乱 |
| 交互组件 | ElevatedButton、TextField、ListView | 接收用户输入。适配要点:TextField需适配鸿蒙输入法,设置textInputAction;ListView在鸿蒙真机上需设置physics: const AlwaysScrollableScrollPhysics() |
以下是典型的Widget组合示例,涵盖无状态与布局组件的核心用法:
// 融合开发优化版:适配鸿蒙深色模式与屏幕尺寸
class HarmonyFlutterPage extends StatelessWidget {
const HarmonyFlutterPage({super.key});
@override
Widget build(BuildContext context) {
// 1. 适配鸿蒙深色模式
final isDarkMode = MediaQuery.of(context).platformBrightness == Brightness.dark;
// 2. 适配鸿蒙屏幕尺寸(获取屏幕宽度)
final screenWidth = MediaQuery.of(context).size.width;
return Scaffold(
appBar: AppBar(
title: const Text("Flutter for OHOS"),
// 跟随鸿蒙系统主题
backgroundColor: isDarkMode ? Colors.grey[800] : Colors.blue,
),
body: Container(
width: screenWidth,
padding: const EdgeInsets.all(16),
child: Column(
mainAxisAlignment: MainAxisAlignment.center,
children: [
Text(
"Hello OpenHarmony",
style: TextStyle(
fontSize: 20,
color: isDarkMode ? Colors.white : Colors.black87,
),
),
const SizedBox(height: 20),
// 3. 适配鸿蒙交互规范的按钮
SizedBox(
width: screenWidth - 32,
child: ElevatedButton(
onPressed: () {
// 实际开发中此处调用鸿蒙原生能力
print("触发鸿蒙日历同步");
},
child: const Text("同步课程到日历"),
),
)
],
),
),
);
}
}
2. 状态管理:解决"数据与UI同步"问题
当应用复杂度提升,仅靠setState会导致代码混乱。需掌握基础状态管理方案,确保数据变化能高效驱动UI更新:
| 方案类型 | 核心工具 | 适用场景与学习优先级 |
|---|---|---|
| 局部状态 | setState | 单个组件内部数据管理(如计数器),优先级最高,必须掌握 |
| 全局状态 | Provider/Riverpod | 多组件共享数据(如用户信息),中小型应用主流方案,优先学习 |
| 复杂状态 | Bloc/GetX | 大型应用或团队协作,入门阶段可暂不深入,后续按需学习 |
以下是setState局部状态管理的典型示例,这是理解状态管理的基础:
class CounterPage extends StatefulWidget {
// 有状态组件必须重写createState
const CounterPage({super.key});
@override
State<CounterPage> createState() => _CounterPageState();
}
class _CounterPageState extends State<CounterPage> {
// 状态数据(仅在State类中维护)
int _count = 0;
// 状态修改函数(必须通过setState触发UI重建)
void _increment() {
setState(() {
_count++;
});
}
@override
Widget build(BuildContext context) {
return Column(
children: [
Text("计数:$_count", style: const TextStyle(fontSize: 18)),
ElevatedButton(onPressed: _increment, child: const Text("+1")),
],
);
}
}
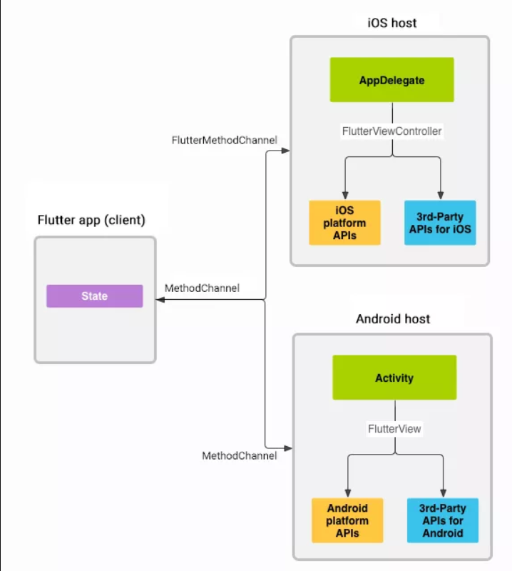
3. 跨端通信基础:Flutter与鸿蒙的"桥梁"
Flutter OHOS的核心价值是"调用鸿蒙原生能力",而跨端通信是实现这一价值的唯一途径。需提前掌握通信的核心概念与规则,避免后续开发时"卡壳":
-
通信通道类型与实战选型 : MethodChannel:最常用,适用于"请求-响应"场景(如Flutter调用鸿蒙日历创建事件),推荐优先掌握;
-
EventChannel:适用于"原生主动推送"场景(如鸿蒙分布式设备连接状态变化通知);
-
BasicMessageChannel:适用于"双向持续通信"场景(如Flutter与鸿蒙原生实时日志交互),入门阶段可暂不深入。
-
参数传递实战规范: 仅支持JSON兼容类型,复杂对象需用json_serializable序列化;
-
传递敏感数据(如设备ID)需加密,避免明文传输;
-
参数键名统一用下划线命名法(如device_name),与鸿蒙原生代码风格一致。
-
通道配置避坑要点: 通道名称格式:包名+功能模块(如com.example.ohos/calendar_channel),确保全局唯一;
-
Flutter与鸿蒙端通道名称必须完全一致,区分大小写;
-
通信异常需捕获PlatformException,明确错误类型(如权限不足、方法未实现)。
三、鸿蒙生态基础:理解"宿主环境"的规则
Flutter代码最终需运行在鸿蒙系统中,因此必须了解鸿蒙的基础规则与生态特性------无需精通鸿蒙原生开发,但需明确"Flutter与鸿蒙的边界"。
1. 鸿蒙系统核心概念
重点掌握与Flutter开发直接相关的概念,避免被复杂架构迷惑:
| 核心概念 | 实战关联与操作要点 |
|---|---|
| 分布式特性 | 1. 开发前需在鸿蒙工程config.json中配置分布式权限:ohos.permission.DISTRIBUTED_DATASYNC;2. 测试需两台鸿蒙设备登录同一华为账号,开启"多设备协同";3. Flutter调用时通过MethodChannel传递分布式数据,如跨设备课程表同步 |
| Ability | 1. Flutter组件需嵌入鸿蒙的PageAbility中,在Ability的onStart生命周期初始化Flutter引擎;2. 新建鸿蒙工程时选择"Empty Ability",模型选Stage(ArkTS推荐);3. 避免在Ability中频繁创建Flutter实例,防止内存泄漏 |
| 应用形态 | 1. 原子化服务(免安装)需在module.json5中配置"installationFree": true;2. 原子化服务包体积需控制在10MB以内,Flutter代码需混淆压缩;3. 传统应用与原子化服务的权限配置不同,需单独适配 |
| API Version | 1. Flutter for OHOS 1.0+最低支持API 9,推荐用API 10开发;2. 在DevEco Studio中通过Project Structure→Module→Compile SDK Version设置;3. 调用高版本API(如API 10的分布式文件)需做版本判断,避免低版本设备崩溃 |
2. 鸿蒙开发工具与环境
DevEco Studio是鸿蒙开发的唯一工具,需掌握其基础操作,避免卡在"环境搭建"环节:
-
工程结构识别:能区分entry(主模块)、feature(功能模块),找到配置文件module.json5(权限、应用信息配置核心);
-
设备调试:会创建鸿蒙模拟器(推荐API 9+的Phone设备),或连接鸿蒙真机(开启开发者模式+USB调试);
-
SDK管理:在DevEco Studio的"Settings→HarmonyOS SDK"中,能下载对应API Version的SDK及Flutter适配插件。
3. 鸿蒙权限与配置
鸿蒙应用对权限管控严格,Flutter调用原生能力时必须提前配置权限,否则会调用失败:
// 鸿蒙工程module.json5权限配置示例(调用日历需配置)
{
"module": {
"abilities": [
{
"permissions": [
"ohos.permission.READ_CALENDAR", // 读日历权限
"ohos.permission.WRITE_CALENDAR" // 写日历权限
]
}
]
}
}
四、开发工具链:打通"从编码到运行"的全流程
工欲善其事,必先利其器。需提前掌握Flutter与鸿蒙的工具链配置,确保代码能顺利编译、运行与调试。
1. Flutter环境配置核心步骤
-
获取适配版Flutter SDK:从华为开发者联盟官网下载"Flutter for OpenHarmony"专属SDK,而非Flutter官方SDK,避免适配问题;
-
环境变量配置细节: Windows:新增FLUTTER_HOME指向SDK路径,Path中添加%FLUTTER_HOME%\bin和%FLUTTER_HOME%\ohos\bin;
-
macOS:在.zshrc中添加export FLUTTER_HOME=SDK路径,export PATH=FLUTTER_HOME/bin:PATH;
-
配置后关闭终端重新打开,确保环境变量生效。
-
flutter doctor问题排查: 若提示"HarmonyOS toolchain not found",需在DevEco Studio中安装Flutter OHOS插件;
-
若提示"Android license status unknown",执行flutter doctor --android-licenses接受协议;
-
真机调试提示"设备未授权",在鸿蒙设备上同意"USB调试授权"。
-
工具插件配置: VS Code:安装"Flutter""Dart""HarmonyOS Studio"插件;
-
Android Studio:安装"Flutter Plugin""Dart Plugin",并在Plugins中搜索"HarmonyOS"安装适配插件;
-
插件需与DevEco Studio版本匹配,避免兼容性问题。
2. 融合开发工具协同
Flutter OHOS开发需同时使用VS Code(编写Flutter代码)与DevEco Studio(配置鸿蒙工程、调试原生能力),需明确两者的分工:
| 工具 | 核心职责 | 关键操作 |
|---|---|---|
| VS Code/Android Studio | 编写Flutter代码、状态管理、跨端通信逻辑 | 代码编辑、Flutter DevTools调试、运行flutter命令 |
| DevEco Studio | 配置鸿蒙工程、原生能力开发、打包上架 | 权限配置、原生代码编写、生成鸿蒙安装包(.app) |
五、知识学习优先级与避坑指南
前置知识学习易陷入"贪多求全"的误区,需明确优先级;同时避开常见坑点,提升学习效率。
1. 学习优先级排序(从高到低)
-
第一梯队:Dart语言核心(尤其是异步)→ Flutter Widget体系 → setState状态管理;
-
第二梯队:Flutter跨端通信基础 → 鸿蒙系统核心概念 → DevEco Studio基础操作;
-
第三梯队:Provider状态管理 → 鸿蒙原生能力基础 → 应用打包上架流程。
2. 常见入门坑点与规避方法
| 坑点类型 | 典型场景 | 解决方案(附代码/操作) |
|---|---|---|
| Dart空安全问题 | 调用鸿蒙接口返回null,导致代码崩溃 | 1. 接口返回类型定义为可空,如Future<Map<String, dynamic>?>;2. 取值时用??设置默认值,如String deviceName = data?['name'] ?? "未知设备";3. 避免直接使用!断言,必要时先判空:if (data != null) { ... } |
| 包名不一致问题 | Flutter与鸿蒙包名不同,通信通道连接失败 | 1. Flutter端:在pubspec.yaml中配置name: com.example.ohos_flutter;2. 鸿蒙端:在module.json5中配置"bundleName": "com.example.ohos_flutter";3. 执行flutter clean清除缓存后重新编译 |
| SDK版本不匹配 | 调用鸿蒙API 10接口,在API 9设备上崩溃 | 1. 在鸿蒙原生代码中做版本判断:if (deviceInfo.apiVersion >= 10) { 调用API 10接口 } else { 兼容处理 };2. 在module.json5中配置"minAPIVersion": 9, "targetAPIVersion": 10;3. 优先使用低版本API实现核心功能 |
| 权限配置问题 | 调用鸿蒙日历提示"权限拒绝" | 1. 在module.json5中添加权限(读+写);2. 鸿蒙原生代码中申请动态权限:await requestPermissions(['ohos.permission.READ_CALENDAR']); 3. Flutter端通过通信获取权限状态,无权限时提示用户开启 |
| 布局适配问题 | Flutter页面在鸿蒙平板上布局错乱 | 1. 禁用固定宽度,用MediaQuery获取屏幕尺寸:final width = MediaQuery.of(context).size.width;2. 布局用Flex或Expanded实现自适应;3. 字体大小用sp单位(如16.sp),适配不同屏幕密度 |
六、总结:构建"Flutter+鸿蒙"的知识闭环
Flutter for OpenHarmony的前置知识,本质是构建"Flutter跨端能力+鸿蒙宿主认知"的双重体系,核心可概括为三句话:
-
Dart与Flutter核心是"开发载体",决定代码如何写、写得好不好;
-
鸿蒙基础是"运行环境",决定代码能在哪些设备上跑、能调用哪些能力;
-
跨端通信是"连接桥梁",决定Flutter与鸿蒙能否高效协同。
学习时无需追求"一步到位",推荐遵循"三阶实践路径"补全知识短板: 1. 基础阶 :实现Flutter页面嵌入鸿蒙工程,完成简单UI展示与原生通信(如获取设备信息),掌握Widget与MethodChannel基础; 2. 进阶阶 :开发带状态管理的功能模块(如课程表同步鸿蒙日历),解决权限申请、深色模式适配等问题; 3. 高阶阶:调用鸿蒙分布式能力(如跨设备数据同步),实现原子化服务打包与上架。 随着鸿蒙生态的完善与Flutter适配的深入,这种融合开发模式将成为面向鸿蒙生态的主流选择。扎实的前置知识搭配阶梯式实践,才能真正做到"高效入门、少走弯路"------这也是本文的核心价值所在。