一、创建项目
1. 选择创建空白项目 ;

2. 仓库创建完成后可以看到仓库地址,如下图所示:

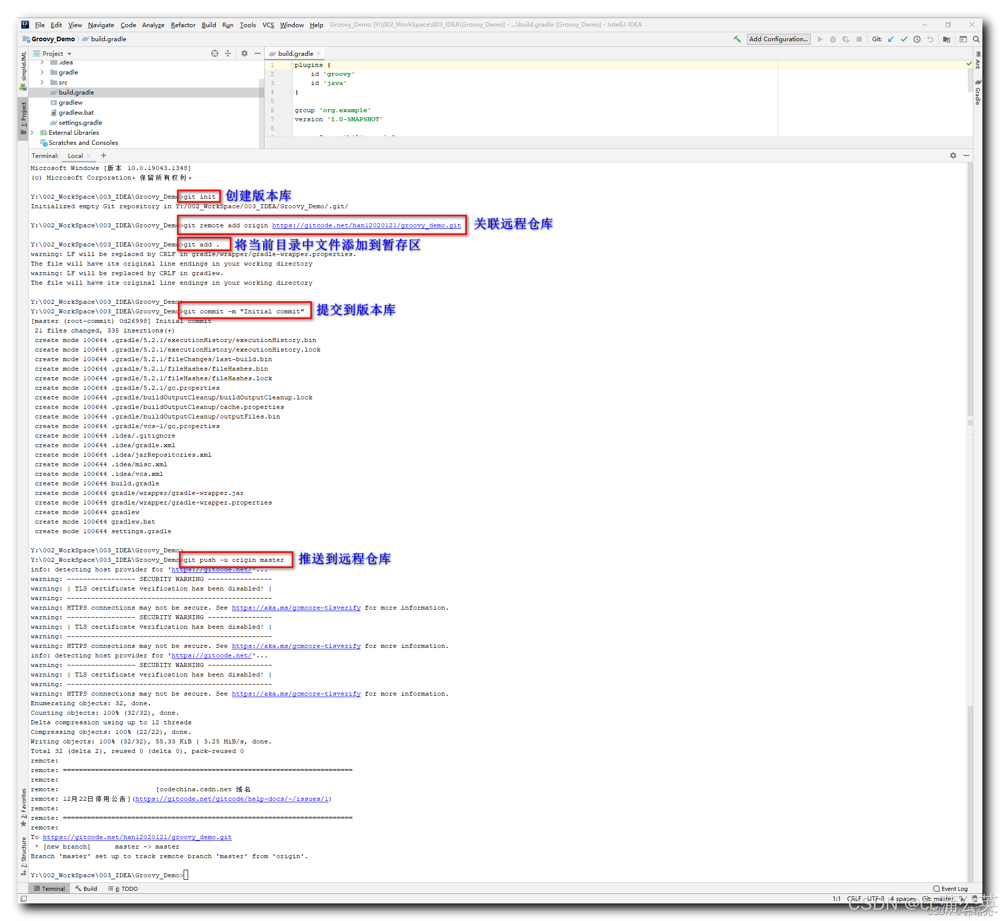
二、将本地工程推送到 GitCode 远程仓库
javascript
cd existing_folder
git init
git remote add origin https://gitcode.net/han12020121/groovy_demo.git
git add .
git commit -m "Initial commit"
git push -u origin master

【配置SSH公钥参考:】https://cloud.tencent.com/developer/article/2252802?areaSource=102001.16&traceId=Y-wwMNGolW5rodYoj93ms