wiki
https://ai.pydantic.dev/graph/#stateful-graphs
code
python
from __future__ import annotations
import asyncio
from dataclasses import dataclass
from rich.prompt import Prompt
from pydantic_graph import BaseNode, End, Graph, GraphRunContext
# 状态
@dataclass
class MachineState:
user_balance: float = 0.0 # 用户投币总额
product: str | None = None # 选择的商品
@dataclass
class InsertCoin(BaseNode[MachineState]):
async def run(self, ctx: GraphRunContext[MachineState]) -> CoinsInserted:
return CoinsInserted(float(Prompt.ask('Insert coins')))
@dataclass
class CoinsInserted(BaseNode[MachineState]):
amount: float
async def run(
self, ctx: GraphRunContext[MachineState]
) -> SelectProduct | Purchase:
ctx.state.user_balance += self.amount
if ctx.state.product is not None:
# 商品还有则继续购买
return Purchase(ctx.state.product)
else:
# 选择的商品为空则重新选择商品
return SelectProduct()
@dataclass
class SelectProduct(BaseNode[MachineState]):
async def run(self, ctx: GraphRunContext[MachineState]) -> Purchase:
# 获取用户想买的商品
return Purchase(Prompt.ask('Select product'))
# 商品价格表
PRODUCT_PRICES = {
'water': 1.25,
'soda': 1.50,
'crisps': 1.75,
'chocolate': 2.00,
}
@dataclass
class Purchase(BaseNode[MachineState, None, None]):
product: str
async def run(
self, ctx: GraphRunContext[MachineState]
) -> End | InsertCoin | SelectProduct:
if price := PRODUCT_PRICES.get(self.product):
ctx.state.product = self.product
if ctx.state.user_balance >= price:
# 金额足够
ctx.state.user_balance -= price
return End(None)
else:
# 金额不足
diff = price - ctx.state.user_balance
print(f'Not enough money for {self.product}, need {diff:0.2f} more')
#> Not enough money for crisps, need 0.75 more
return InsertCoin()
else:
# 商品表找不到该商品
print(f'No such product: {self.product}, try again')
return SelectProduct()
vending_machine_graph = Graph(
nodes=[InsertCoin, CoinsInserted, SelectProduct, Purchase]
)
async def main():
state = MachineState()
await vending_machine_graph.run(InsertCoin(), state=state)
print(f'purchase successful item={state.product} change={state.user_balance:0.2f}')
#> purchase successful item=crisps change=0.25
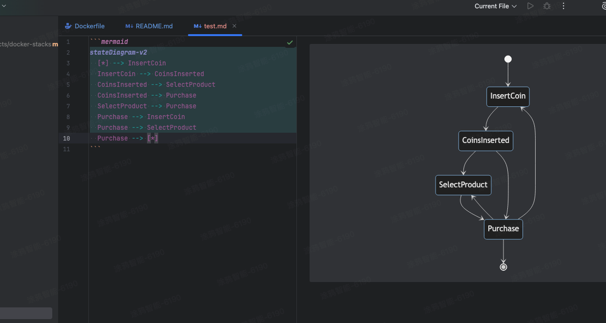
print(vending_machine_graph.mermaid_code(start_node=InsertCoin))
输出
mermaid语法.
python
---
title: vending_machine_graph
---
stateDiagram-v2
[*] --> InsertCoin
InsertCoin --> CoinsInserted
CoinsInserted --> SelectProduct
CoinsInserted --> Purchase
SelectProduct --> Purchase
Purchase --> InsertCoin
Purchase --> SelectProduct
Purchase --> [*]
拷贝到在线网址渲染

mermaid pycharm markdown中渲染
