环境
bash
系统:CentOS-7
CPU : E5-2680V4 14核28线程
内存:DDR4 2133 32G * 2
显卡:Tesla V100-32G【PG503】 (水冷)
驱动: 535
CUDA: 12.2
ComfyUI version: 0.4.0
ComfyUI frontend version: 1.34.8
系统软件信息
bash
系统信息
OS
linux
Python Version
3.12.12 | packaged by Anaconda, Inc. | (main, Oct 21 2025, 20:16:04) [GCC 11.2.0]
Embedded Python
false
Pytorch Version
2.9.1+cu128
Arguments
main.py --listen --port 8188 --cuda-malloc --lowvram
RAM Total
62.68 GB
RAM Free
60.25 GB
模型下载
bash
https://modelscope.cn/models/cutemodel/comfyui-sd3.5-medium/files
放置目录
sd3.5_medium.safetensors ==> checkpoints
clip_g.safetensorsSafetensors ==> text_encodersclip_l.safetensors ==> text_encoders
t5xxl_fp8_e4m3fn.safetensors ==> text_encoders
sd3.5vae.safetensors ==> vae
工作流JSON
bash
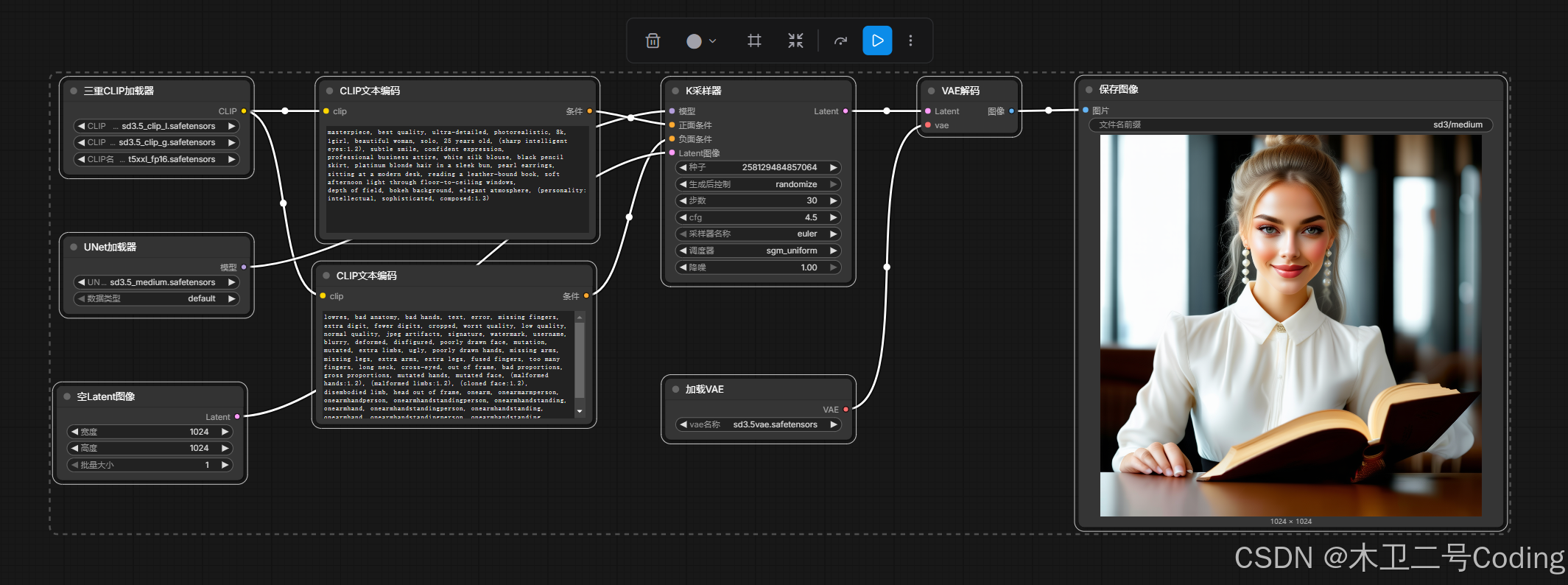
{"id":"00000000-0000-0000-0000-000000000000","revision":0,"last_node_id":9,"last_link_id":17,"nodes":[{"id":7,"type":"VAEDecode","pos":[1340,130],"size":[140,46],"flags":{},"order":7,"mode":0,"inputs":[{"name":"samples","type":"LATENT","link":15},{"name":"vae","type":"VAE","link":17}],"outputs":[{"name":"IMAGE","type":"IMAGE","links":[16]}],"properties":{"cnr_id":"comfy-core","ver":"0.4.0","Node name for S&R":"VAEDecode"},"widgets_values":[]},{"id":1,"type":"TripleCLIPLoader","pos":[100,130],"size":[270,106],"flags":{},"order":0,"mode":0,"inputs":[],"outputs":[{"name":"CLIP","type":"CLIP","links":[9,10]}],"properties":{"cnr_id":"comfy-core","ver":"0.4.0","Node name for S&R":"TripleCLIPLoader"},"widgets_values":["sd3.5_clip_l.safetensors","sd3.5_clip_g.safetensors","t5xxl_fp16.safetensors"]},{"id":3,"type":"CLIPTextEncode","pos":[470,130],"size":[400,200],"flags":{},"order":4,"mode":0,"inputs":[{"name":"clip","type":"CLIP","link":9}],"outputs":[{"name":"CONDITIONING","type":"CONDITIONING","links":[12]}],"properties":{"cnr_id":"comfy-core","ver":"0.4.0","Node name for S&R":"CLIPTextEncode"},"widgets_values":["masterpiece, best quality, ultra-detailed, photorealistic, 8k, \n1girl, beautiful woman, solo, 25 years old, (sharp intelligent eyes:1.2), subtle smile, confident expression, \nprofessional business attire, white silk blouse, black pencil skirt, platinum blonde hair in a sleek bun, pearl earrings, \nsitting at a modern desk, reading a leather-bound book, soft afternoon light through floor-to-ceiling windows, \ndepth of field, bokeh background, elegant atmosphere, (personality: intellectual, sophisticated, composed:1.3)\n"]},{"id":2,"type":"UNETLoader","pos":[100,355.6000061035156],"size":[270,82],"flags":{},"order":1,"mode":0,"inputs":[],"outputs":[{"name":"MODEL","type":"MODEL","links":[11]}],"properties":{"cnr_id":"comfy-core","ver":"0.4.0","Node name for S&R":"UNETLoader"},"widgets_values":["sd3.5_medium.safetensors","default"]},{"id":4,"type":"CLIPTextEncode","pos":[465.20001220703125,396.8000183105469],"size":[400,200],"flags":{},"order":5,"mode":0,"inputs":[{"name":"clip","type":"CLIP","link":10}],"outputs":[{"name":"CONDITIONING","type":"CONDITIONING","links":[13]}],"properties":{"cnr_id":"comfy-core","ver":"0.4.0","Node name for S&R":"CLIPTextEncode"},"widgets_values":["lowres, bad anatomy, bad hands, text, error, missing fingers, extra digit, fewer digits, cropped, worst quality, low quality, normal quality, jpeg artifacts, signature, watermark, username, blurry, deformed, disfigured, poorly drawn face, mutation, mutated, extra limbs, ugly, poorly drawn hands, missing arms, missing legs, extra arms, extra legs, fused fingers, too many fingers, long neck, cross-eyed, out of frame, bad proportions, gross proportions, mutated hands, mutated face, (malformed hands:1.2), (malformed limbs:1.2), (cloned face:1.2), disembodied limb, head out of frame, onearm, onearmarmperson, onearmhandperson, onearmhandstandingperson, onearmhandstanding, onearmhand, onearmhandstandingperson, onearmhandstanding, onearmhand, onearmhandstandingperson, onearmhandstanding, onearmhand, (personality: amateur, confused:1.2)"]},{"id":9,"type":"VAELoader","pos":[970.3999633789062,561.2000541687012],"size":[270,58],"flags":{},"order":2,"mode":0,"inputs":[],"outputs":[{"name":"VAE","type":"VAE","links":[17]}],"properties":{"cnr_id":"comfy-core","ver":"0.4.0","Node name for S&R":"VAELoader"},"widgets_values":["sd3.5vae.safetensors"]},{"id":6,"type":"KSampler","pos":[970,130],"size":[270,262],"flags":{},"order":6,"mode":0,"inputs":[{"name":"model","type":"MODEL","link":11},{"name":"positive","type":"CONDITIONING","link":12},{"name":"negative","type":"CONDITIONING","link":13},{"name":"latent_image","type":"LATENT","link":14}],"outputs":[{"name":"LATENT","type":"LATENT","links":[15]}],"properties":{"cnr_id":"comfy-core","ver":"0.4.0","Node name for S&R":"KSampler"},"widgets_values":[258129484857064,"randomize",30,4.5,"euler","sgm_uniform",1]},{"id":8,"type":"SaveImage","pos":[1568,128.39999389648438],"size":[614,617.2000122070312],"flags":{},"order":8,"mode":0,"inputs":[{"name":"images","type":"IMAGE","link":16}],"outputs":[],"properties":{"cnr_id":"comfy-core","ver":"0.4.0"},"widgets_values":["sd3/medium"]},{"id":5,"type":"EmptyLatentImage","pos":[90.39999389648438,571.5999755859375],"size":[270,106],"flags":{},"order":3,"mode":0,"inputs":[],"outputs":[{"name":"LATENT","type":"LATENT","links":[14]}],"properties":{"cnr_id":"comfy-core","ver":"0.4.0","Node name for S&R":"EmptyLatentImage"},"widgets_values":[1024,1024,1]}],"links":[[9,1,0,3,0,"CLIP"],[10,1,0,4,0,"CLIP"],[11,2,0,6,0,"MODEL"],[12,3,0,6,1,"CONDITIONING"],[13,4,0,6,2,"CONDITIONING"],[14,5,0,6,3,"LATENT"],[15,6,0,7,0,"LATENT"],[16,7,0,8,0,"IMAGE"],[17,9,0,7,1,"VAE"]],"groups":[],"config":{},"extra":{"ds":{"scale":0.7513148009015777,"offset":[284.33024602050807,237.7685379180907]},"workflowRendererVersion":"LG","frontendVersion":"1.34.8"},"version":0.4}
工作流

参数
1024*1024
GPU
bash
Fri Dec 26 22:59:25 2025
+---------------------------------------------------------------------------------------+
| NVIDIA-SMI 535.129.03 Driver Version: 535.129.03 CUDA Version: 12.2 |
|-----------------------------------------+----------------------+----------------------+
| GPU Name Persistence-M | Bus-Id Disp.A | Volatile Uncorr. ECC |
| Fan Temp Perf Pwr:Usage/Cap | Memory-Usage | GPU-Util Compute M. |
| | | MIG M. |
|=========================================+======================+======================|
| 0 Tesla PG503-216 On | 00000000:04:00.0 Off | 0 |
| N/A 23C P0 46W / 250W | 11446MiB / 32768MiB | 0% Default |
| | | N/A |
+-----------------------------------------+----------------------+----------------------+
时间
Prompt executed in 19.34 seconds