-
重复设计表单太耗时?
-
常用控件组合需反复搭建、表单样式不统一?
JNPF 表单模板功能完美解决这一痛点 ------ 支持预先设计表结构与样式,高频控件组合可保存为模板,后续设计表单时直接拖拽复用,还能灵活导入导出、复制编辑。本文拆解表单模板的新建、复用、管理全流程,帮你大幅减少表单设计工作量。
1.1功能描述
用于预先设计表结构及样式、管理使用率高的控件组合等
1.2使用场景
在制作表单过程中可以点击或拖拽模板至画布中进行表单设计,减少实施工作量和维护

2.功能表单入口

3.操作步骤
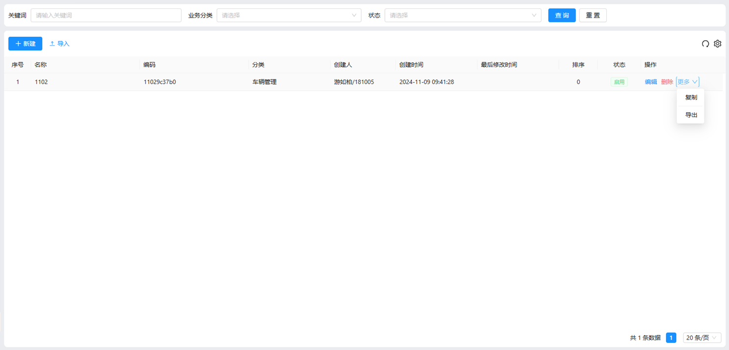
表单模板页面,支持查询(根据名称或编码关键词,及业务分类、状态查询)、重置、刷新、新建、导入、导出、复制等功能
3.1新建操作
3.1.1从表单模板页面新增模板
①点击表单模板页面中的新增按钮,进入表单模板基础设计页面,填写必填项基础信息后,点击下一步,进入模板设计页面

②进入模板设计页面,展示在线开发表单设计中的所有控件,组件属性及组件样式均与在线开发中表单设计一致,点击或拖拽左侧控件加入画布中

③点击保存,若表单控件为空,点击保存提示表单不允许为空

表单添加控件后保存,提示操作成功,并停留在该页面

3.1.2从表单设计页面中新增模板
①进入在线开发-表单设计中新建表单,在画布中添加需要设置为模板的控件,点击存为模板,展示模板新建框

②点击确定,成功新建一个表单模板,展示在表单模板页面列表中,表单设计页的模板中也能看到(当表单模板为启用状态时) 注:点击保存时,模板名称与模板编码会进行判重



3.1.3 注意
1、在表单模板中新建时,不会进行表单属性的设置;2、若从表单设计中保存模板时,则会保存表单属性的设置,但不展示在表单模板中的模板设计页面3、模板不能拖拽到子表当中4、表单设计中使用模板时,模板设计里面的字段没有带入,都是生成新的字段5、有表设计时使用模板,模板的控件字段不带入(置空)
3.2编辑操作
点击编辑,进入模板设计页面,可点击上一步对基础设计进行修改;可点击保存,保存修改后的模板设计;可点击关闭,关闭模板设计页面,回到表单模板列表页

3.3删除操作
点击删除按钮,弹窗展示提示,点击确定,删除该表单模板;点击取消,取消删除操作

3.3复制操作
点击复制按钮,弹窗展示提示,点击确定,复制该表单模板;点击取消,取消复制操作


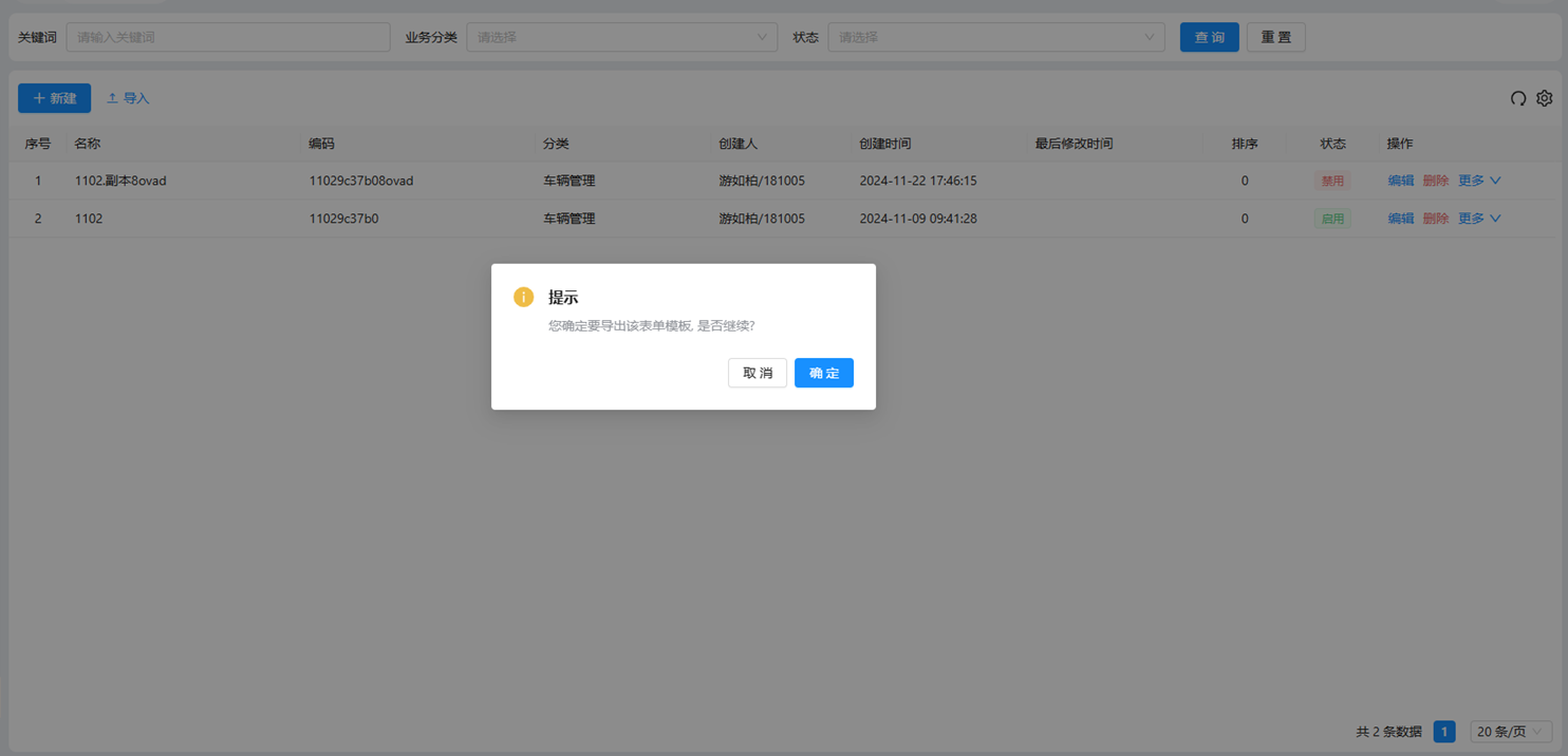
复制后名称及编码增加5位随机码,状态为禁用

3.3导出操作
点击导出按钮,弹窗展示提示,点击确定,导出该表单模板;点击取消,取消导出操作



3.4导入操作
点击左上角的导入按钮,可导入模板模板,支持设置识别重复。

若识别重复设置为跳过,当导入数据不存在,作为新数据导入;数据已存在,导入时会进行判重提示。

若识别重复设置为追加,当导入数据已存在,增加相同记录新数据,名称后自动增加".副本+随机五位数",编码自动增加五位随机码

若导入错误格式的数据,会提示"请选择.bvk类型的文件"。

以上就是JNPF 表单模板的核心操作指南,从模板新建(两种场景)到编辑、复制、导入导出,覆盖了表单复用的全需求。合理使用模板既能保证表单样式统一,又能节省重复开发时间,提升表单设计效率。
如果需要复杂表单模板设计、模板导入导出异常排查、多场景模板复用技巧等,欢迎在评论区交流~关注我,持续分享 JNPF 系统实用功能实操,让表单设计更高效!
要不要我帮你整理一份表单模板常用控件组合清单,涵盖人事、采购、销售等常见场景,直接套用快速搭建表单?