Mock.js
Mock.js 概述
Mock.js 一种模拟后端接口的解决方案,用于生成随机数据,拦截 Ajax 请求。
- 前后端分离:前端工程师可以模拟接口数据,独立于后端进行开发。
- 增加单元测试的真实性:通过随机数据,模拟各种场景。
- 开发无侵入:不需要修改现有的代码,就可以拦截 Ajax 请求,返回模拟的响应数据。
- 数据类型丰富:支持生成随机文本、日期、邮箱、图片、地址等数据。
- 方便扩展:支持扩展更多数据类型,支持自定义函数和正则表达式。
Mock.js 文档:http://mockjs.com/
Mock.js 安装
在 Vue CLI 项目中,使用 Mock.js,需要先安装 Mock.js 依赖。
示例:安装 Mock.js
终端执行:
PowerShell
# 安装Mock.js依赖
npm install mockjs --save-dev
在 GUI 中也可以安装 Mock.js 依赖:

Mock.js 初体验
Mock.js 依赖安装完成后,在 Vue CLI 中编写 Mock.js 的配置文件。
示例:Mock.js 初体验
Mock.js 配置文件(src/mock/index.js):
JavaScript
// 加载Mock依赖
const Mock = require('mockjs')
// 创建模拟数据
// 参数1:数据模板对象
const data = Mock.mock({
userList: [{
id: 1,
name: '张三'
}, {
id: 2,
name: '李四'
}, {
id: 3,
name: '王五'
}]
})
console.log(data)
终端执行:
PowerShell
cd mock
node index.js
示例效果:

Mock.js 语法
Mock.js 语法规范分为:数据模板定义规范和数据占位符定义规范。
数据模板定义规范:
JavaScript
'属性名|生成规则': 属性值
数据占位符定义规范:
JavaScript
@占位符(...参数)
示例:生成 Mock 数据
Mock.js 配置文件(src/mock/index.js):
JavaScript
// 加载Mock依赖
const Mock = require('mockjs')
// 创建模拟数据
const data = Mock.mock({
// 生成一个userList数组,数组长度为4
'userList|4': [{
// 使用工具类或占位符生成随机数据
id: Mock.Random.id(),
name: '@cname()',
birthday: '@date("yyyy-MM-dd")',
age: '@integer(18, 60)'
}]
})
console.log(data)
示例效果:

mock 方法
mock 方法的基本用法:
JavaScript
Mock.mock(数据模板)
Mock.mock(请求地址, [, 请求方式-小写], 数据模板)
Mock.mock(请求地址, [, 请求方式-小写], function(options){
// options:请求对象
// options.body:请求参数
// 执行函数
})
Axios
Axios 概述
Axios 是一个基于 Promise 的 HTTP 库,可以发送 GET、POST、PUT、DELETE 等请求。
Axios 文档:http://www.axios-js.com/
Axios 和 Ajax:Axios 是通过 Promise 实现对 Ajax 技术的一种封装,就像 jQuery 对 Ajax 的封装一样,Axios 比 Ajax 更强大。
Axios 的主要特性:
- 支持所有的 API。
- 支持拦截请求和响应。
- 可以转换请求数据和响应数据,并可以将响应的内容自动转换为 JSON 类型的数据数据。
- 安全性高,客户端支持防御跨站请求伪造(CSRF)。
Axios 安装
在 Vue CLI 中,使用 Axios,需要先安装 Axios 依赖。
推荐使用 GUI 安装 vue-cli-plugin-axios 插件,该插件安装完成后,会生成 Axios 的配置文件,并在 main.js 文件中导入 Axios。
通过终端安装 Axios 依赖,需要自行添加 Axios 配置文件,并全局注册 Axios。
示例:安装 Axios
终端执行:
PowerShell
# 安装axios
npm install axios
在 GUI 中也可以安装 Axios 插件:

Axios 语法
Axios 发送 GET 请求的基本用法:
JavaScript
axios.get('请求路径')
.then(ret => {
// ret:包含请求和响应信息
// ret.data:请求返回的数据结果
// 请求成功执行函数
}).catch(error => {
// error:异常对象
// 请求失败执行函数
})
Axios 发送 POST 请求的基本用法:
JavaScript
axios.post('请求路径', 请求参数)
.then(ret => {
// ret:包含请求和响应信息
// ret.data:请求返回的数据结果
// 请求成功执行函数
}).catch(error => {
// error:异常对象
// 请求失败执行函数
})
Axios 发送 PUT 请求的基本用法:
JavaScript
axios.put(...)
Axios 发送 DELETE 请求的基本用法:
JavaScript
axios.delete(...)
Axios 初体验
后端接口不完善时,可以使用 Mock.js 模拟数据,然后使用 Axios 发送请求以实现测试效果。
示例:Axios 初体验
Mock.js 配置文件(src/mock/index.js):
JavaScript
// 一般在做前后端数据交互时,后端会返回code + message + data的数据形式
// 加载Mock依赖
const Mock = require('mockjs')
// 获取用户列表
Mock.mock('/api/getUserList', 'get', {
code: 200,
message: '获取成功',
'data|4': [{
id: Mock.Random.id(),
name: '@cname()',
birthday: '@date("yyyy-MM-dd")',
age: '@integer(18, 60)'
}]
})
// 新增用户
Mock.mock('/api/addUser', 'post', function (options) {
// 调试输出请求参数
console.log(options.body)
return {
code: 200,
message: '新增成功'
}
})
项目入口配置文件(src/main.js):
JavaScript
import mock from './mock'
根组件(src/App.vue):
HTML
<template>
<div id="app">
<button @click="getUserList">获取用户列表</button>
<button @click="addUser">新增用户</button>
</div>
</template>
<script>
export default {
name: 'app',
methods: {
getUserList() {
axios.get('/api/getUserList')
.then(ret => {
console.log(ret.data)
})
},
addUser() {
axios.post('/api/addUser', {
name: '张三',
age: 18
})
.then(ret => {
console.log(ret.data)
})
}
}
}
</script>
示例效果:

ElementUI
ElementUI 概述
ElementUI 是一套由饿了么团队为开发者、设计师和产品经理准备的基于 Vue 2.0 的桌面端组件库。
ElementUI 参考文档:https://element.eleme.cn/#/zh-CN
ElementPlus 是一套基于 Vue 3,面向设计师和开发者的组件库。
ElementPlus 参考文档:https://element-plus.org/zh-CN/#/zh-CN
ElementUI 提供了丰富的组件,包含布局组件、图标组件、按钮组件、表单组件、表格组件、进度条组件、弹框组件等。
ElementUI 安装
在 Vue CLI 中,使用 ElementUI,需要先安装 ElementUI 依赖。
示例:安装 ElementUI
在 GUI 中安装 ElementUI 插件,快速搭建一个基于 ElementUI 的项目:

ElementUI 布局
使用 ElementUI 进行布局设计,建议按照布局容器-布局-其他组件的顺序进行编码。
在 ElementUI 中,布局容器标签有:
- el-container 标签:外层容器,其他容器全部放在外层容器中。
- el-header 标签:顶栏容器,用于放置如网站顶部菜单栏组件。
- el-aside 标签:侧边栏容器,用于放置如网站侧边菜单栏组件。
- el-main 标签:主要区域容器,用于放置如网站主体内容组件。
- el-footer 标签:底栏容器,用于放置网页底部声明组件。
通过这些布局容器组合使用,可以快速创建出一系列基础网页结构。
布局容器创建完成后,使用布局组件为网页创建布局。ElementUI 通过基础的 24 分栏,迅速简便地创建布局。
在 ElementUI 中,布局标签有:
- el-row 标签:定义行。
- el-col 标签:定义列。
el-row 标签的基本属性:
| 名称 | 描述 |
|---|---|
| gutter | 这一行里面的列之间的间隙 |
el-col 标签的基本属性:
| 名称 | 描述 |
|---|---|
| span | 列合并 |
| xs/sm/md/lg/xl | 列的响应式布局 |
示例:ElementUI 布局
根组件(src/App.vue):
HTML
<template>
<!--
<el-container>:所有布局容器全部放在外层布局容器中
<el-main>:定义主体部分
-->
<el-container>
<el-main>
<router-view/>
</el-main>
</el-container>
</template>
首页组件(src/viewsIndex.vue):
HTML
<template>
<!--
<el-row>:定义行
gutter:这一行里面每一列之间的间隙
<el-col>:定义列
md:在中等屏幕大小下占12个格子
-->
<el-row :gutter="10">
<el-col :md="12">
item
</el-col>
</el-row>
</template>
路由配置文件(src/router/index.js):
javascript
{
path: '/',
component: () => import('@/views/Index.vue')
}
示例效果:

ElementUI 按钮组件
在 ElementUI 中,按钮组件使用 el-button 标签定义。
el-button 标签的基本属性:
| 名称 | 描述 |
|---|---|
| size | 按钮尺寸,可选 medium/small/mini |
| type | 按钮类型,可选 primary/success/warning/danger/info/text |
| disabled | 按钮是否禁用,使用 v-bind 绑定 true/false |
| round | 按钮是否是圆角按钮,使用 v-bind 绑定 true/false |
| circle | 按钮是否是圆形按钮,使用 v-bind 绑定 true/false |
示例:ElementUI 按钮组件
根组件(src/App.vue):
HTML
<template>
<div>
<el-row>
<el-button>默认按钮</el-button>
<el-button type="primary">主要按钮</el-button>
<el-button type="success">成功按钮</el-button>
<el-button type="info">信息按钮</el-button>
<el-button type="warning">警告按钮</el-button>
<el-button type="danger">危险按钮</el-button>
</el-row>
<el-row>
<el-button plain>朴素按钮</el-button>
<el-button type="primary" plain>主要按钮</el-button>
<el-button type="success" plain>成功按钮</el-button>
<el-button type="info" plain>信息按钮</el-button>
<el-button type="warning" plain>警告按钮</el-button>
<el-button type="danger" plain>危险按钮</el-button>
</el-row>
<el-row>
<el-button round>圆角按钮</el-button>
<el-button type="primary" round>主要按钮</el-button>
<el-button type="success" round>成功按钮</el-button>
<el-button type="info" round>信息按钮</el-button>
<el-button type="warning" round>警告按钮</el-button>
<el-button type="danger" round>危险按钮</el-button>
</el-row>
<el-row>
<el-button icon="el-icon-search" circle></el-button>
<el-button type="primary" icon="el-icon-edit" circle></el-button>
<el-button type="success" icon="el-icon-check" circle></el-button>
<el-button type="info" icon="el-icon-message" circle></el-button>
<el-button type="warning" icon="el-icon-star-off" circle></el-button>
<el-button type="danger" icon="el-icon-delete" circle></el-button>
</el-row>
</div>
</template>
示例效果:

ElementUI 表格组件
ElementUI 组件库提供了 Table 表格组件,用于展示多条结构类似的数据,可以对数据进行排序、筛选、对比或其他自定义操作。
在 ElementUI 中,使用 el-table 标签定义表格,使用 el-table-column 标签定义表格中的列。
el-table 标签的基本属性:
| 名称 | 描述 |
|---|---|
| data | 绑定表格显示的数据对象/列表/数组 |
| stripe | 表格是否添加斑马线效果(即隔行变色) |
| border | 表格是否添加边框 |
el-table-column 标签的基本属性:
| 属性 | 描述 |
|---|---|
| prop | 绑定列数据,对应表格数据中的某一个字段名 |
| label | 列标题 |
| width | 列宽度 |
| align | 列内容的对齐方式,可选 left/center/right |
示例:ElementUI 表格组件
根组件(src/App.vue):
HTML
<template>
<!--
<el-table>:定义表格
data:绑定表格数据
border:添加表格边框
<el-table-column>:定义表格的每一列
prop:绑定列数据
label:列标题
width:列宽
-->
<el-table :data="tableData" border style="width: 100%">
<el-table-column prop="date" label="日期" width="180"></el-table-column>
<el-table-column prop="name" label="姓名" width="180"></el-table-column>
<el-table-column prop="address" label="地址"></el-table-column>
</el-table>
</template>
<script>
export default {
data() {
return {
// 定义表格数据列表
tableData: [{
date: '2016-05-02',
name: '王小虎',
address: '上海市普陀区金沙江路 1518 弄'
}, {
date: '2016-05-04',
name: '王小虎',
address: '上海市普陀区金沙江路 1517 弄'
}, {
date: '2016-05-01',
name: '王小虎',
address: '上海市普陀区金沙江路 1519 弄'
}, {
date: '2016-05-03',
name: '王小虎',
address: '上海市普陀区金沙江路 1516 弄'
}]
}
}
}
</script>
示例效果:

ElementUI 表单组件
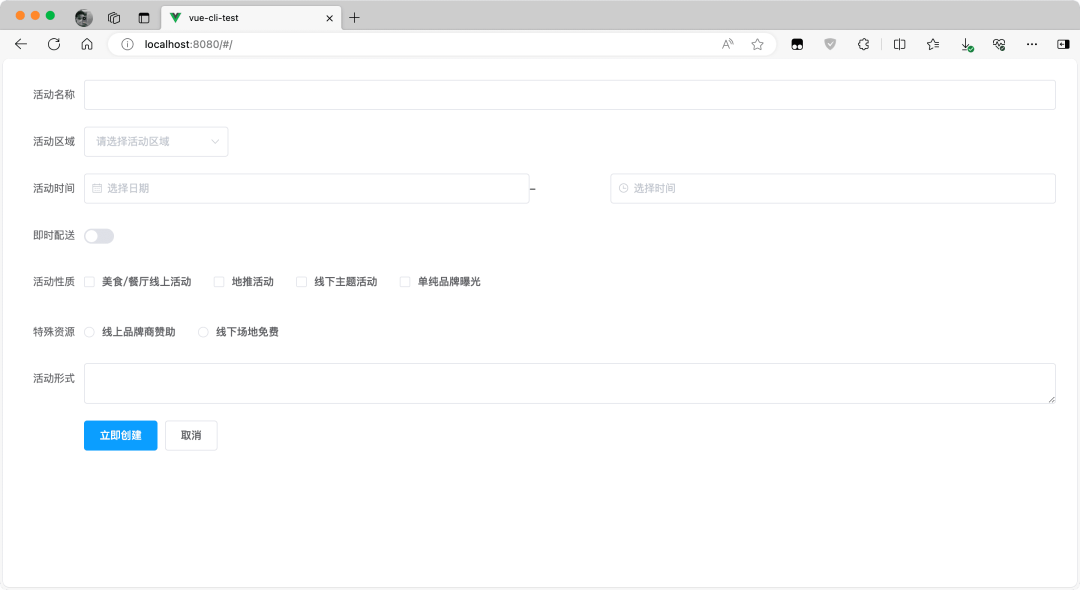
ElementUI 提供了 Form 表单组件,基础的表单包含输入框、单选框、下拉选择框、开关、滑块等组件,用以收集、校验、提交数据。
在 ElementUI 中,使用 el-form 标签定义表单。
el-form 标签的基本属性:
| 名称 | 描述 |
|---|---|
| inline | 是否是水平表单 |
| label-position | 表单域标签的位置,可选 left/right/top |
| size | 表单内组件的大小,可选 medium/small/mini |
在 ElementUI 组件库中提供了一些表单相关的组件:
- 使用 el-input 标签定义表单输入框。
- 使用 el-select 和 el-option 标签定义下拉选择框。
- 使用 el-radio 标签定义单选框。
- 使用 el-checkbox 标签定义多选框。
示例:ElementUI 表单组件
根组件(src/App.vue):
HTML
<template>
<el-form ref="form" :model="form" label-width="80px">
<el-form-item label="活动名称">
<el-input v-model="form.name"></el-input>
</el-form-item>
<el-form-item label="活动区域">
<el-select v-model="form.region" placeholder="请选择活动区域">
<el-option label="区域一" value="shanghai"></el-option>
<el-option label="区域二" value="beijing"></el-option>
</el-select>
</el-form-item>
<el-form-item label="活动时间">
<el-col :span="11">
<el-date-picker type="date" placeholder="选择日期" v-model="form.date1" style="width: 100%;"></el-date-picker>
</el-col>
<el-col class="line" :span="2">-</el-col>
<el-col :span="11">
<el-time-picker placeholder="选择时间" v-model="form.date2" style="width: 100%;"></el-time-picker>
</el-col>
</el-form-item>
<el-form-item label="即时配送">
<el-switch v-model="form.delivery"></el-switch>
</el-form-item>
<el-form-item label="活动性质">
<el-checkbox-group v-model="form.type">
<el-checkbox label="美食/餐厅线上活动" name="type"></el-checkbox>
<el-checkbox label="地推活动" name="type"></el-checkbox>
<el-checkbox label="线下主题活动" name="type"></el-checkbox>
<el-checkbox label="单纯品牌曝光" name="type"></el-checkbox>
</el-checkbox-group>
</el-form-item>
<el-form-item label="特殊资源">
<el-radio-group v-model="form.resource">
<el-radio label="线上品牌商赞助"></el-radio>
<el-radio label="线下场地免费"></el-radio>
</el-radio-group>
</el-form-item>
<el-form-item label="活动形式">
<el-input type="textarea" v-model="form.desc"></el-input>
</el-form-item>
<el-form-item>
<el-button type="primary" @click="onSubmit">立即创建</el-button>
<el-button>取消</el-button>
</el-form-item>
</el-form>
</template>
<script>
export default {
data() {
return {
form: {
name: '',
region: '',
date1: '',
date2: '',
delivery: false,
type: [],
resource: '',
desc: ''
}
}
},
methods: {
onSubmit() {
console.log('submit!');
}
}
}
</script>
示例效果:

Vant 2
Vant 2 概述
Vant 2 是一套由有赞团队提供的基于 Vue 2 的轻量级的、可靠的移动端组件库。
Vant 2 文档:https://vant-contrib.gitee.io/vant/v2/#/zh-CN/
目前 Vant 官方提供了 Vue 2 版本、Vue 3 版本和微信小程序版本,并由社区团队维护 React 版本和支付宝小程序版本。
Vant 2 提供了 65+ 个高质量组件,覆盖移动端主流场景。
Vant 2 初体验
在 Vue CLI 中,使用 Vant 2,需要先安装 Vant 2 依赖。
示例:Vant 2 初体验
在 GUI 中安装的 Vant 依赖版本 >4,无法在 Vue 2 中使用。

终端执行:
PowerShell
# 安装Vant2
npm i vant@latest-v2 -S
项目入口配置文件(src/main.js):
JavaScript
import Vant from 'vant';
import 'vant/lib/index.css';
Vue.use(Vant);
根组件(src/App.vue):
HTML
<template>
<div id="app">
<van-button type="primary">主要按钮</van-button>
<van-button type="info">信息按钮</van-button>
<van-button type="default">默认按钮</van-button>
<van-button type="warning">警告按钮</van-button>
<van-button type="danger">危险按钮</van-button>
</div>
</template>
示例效果:
