目录
- 正文
-
- [Visual Studio2026下载与安装](#Visual Studio2026下载与安装)
- 账号与AI
- 注意(插件,更新,卸载)
正文
Visual Studio2026下载与安装
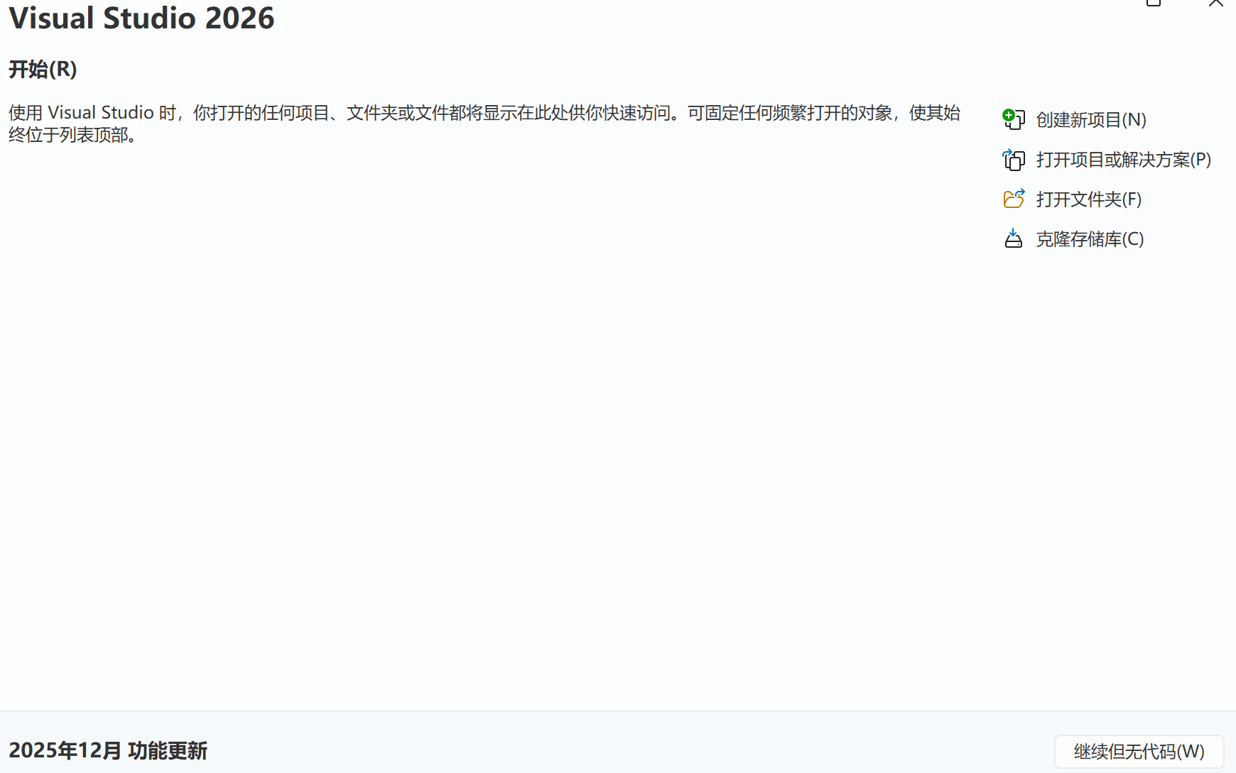
启动浏览器登录官网 :visualstudio.microsoft.com
点击浏览所有版本

下载Community 版,并在下载完成后打开。

点击继续并等待安装。

下划找到并勾选使用C++的桌面开发
默认安装到C盘,可点击左下方更改 其安装位置
(为避免未知情况文件名尽量使用英文命名)
一切就绪后点击右下角安装

等待下载与安装...

重启电脑
重启完成后可在开始菜单页(点按键盘win键) ,点击全部 (以win11为例)中找到
或我的电脑 (文件资源管理器),之前安装的文件所在盘符 (若为选择更改则默认为C盘),找到文件Microsoft Visual Studio (C盘中点击program files),进入community>Common7>IDE 中找到devenv.exe ,并双击运行此程序



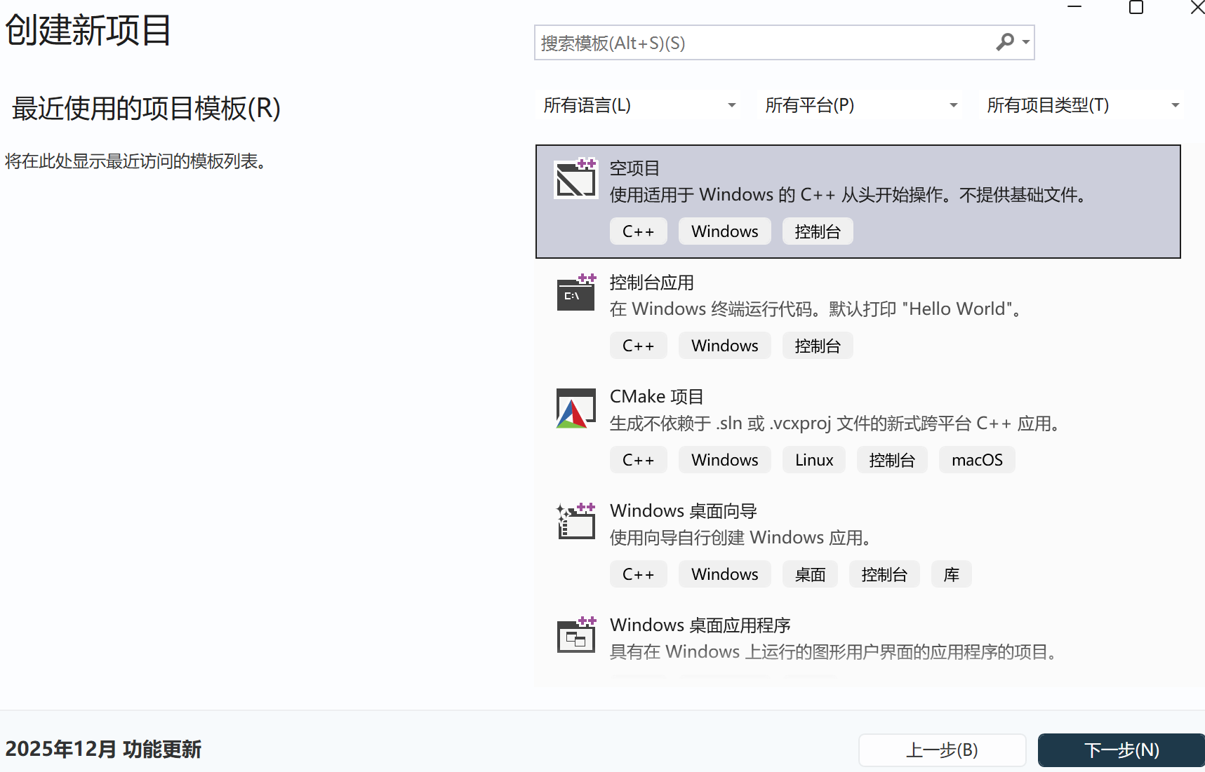
点击创建新项目(若首次启动程序提示登录,登录微软账号或关闭程序后重新启动)

选中控制台应用 后,点击下一步

可自选命名和点击三个点的省略号更改保存位置

现在,屏幕上的内容就代表输出一个Hello World ,可点击上方本地windows调试器查看输出结果。
账号与AI
点击上图中,右上角形如圆的头像处

选择微软和GitHub账户登录
GitHub注册
点击GitHub 账户

点击下方Create an account 进行注册(进不去网页可尝试多刷新几次,或使用加速器加速Git Hub,在此不再介绍)

从上到下依次输入邮箱地址 ,密码 ,昵称 ,并选择国家
(邮箱用来接收验证码)
填写完毕后点击Create account 进入到下一步

填写邮箱收到的验证码

在弹出提示时,允许打开VisualStudio ,即可完成账号关联登录

左侧AI可使用GitHub 账号登录,如图,可以使用AI进行辅助

点击保留并启动本地windows调试器 查看运行结果

运用此软件和各种学习资料开始一段C++学习之旅吧!
注意(插件,更新,卸载)
建议将程序的快捷方式固定在桌面或任务栏
软件后续更新或增减插件使用Visual Studio Installer ,尽量或者千万不要仅拖动文件夹进行文件位置更改


卸载
在Visual Studio Installer 中卸载Visual Studio
使用控制面板>程序>卸载程序 或点按win键>设置>应用>安装的应用