OpenClaw + 飞书 + nodejs
1.安装nodejs
https://nodejs.org/zh-cn/download
点击下载
双击node-v24.14.0-x64.msi安装

一直Next
nodejs安装完成后,自动打开PowerShell安装


2.安装openclaw
右键开始,

在 管理员 PowerShell 中运行:
bash
iwr -useb https://openclaw.ai/install.ps1 | iex

如果遇到执行策略报错(常见于首次运行脚本),在 PowerShell 输入:
bash
Set-ExecutionPolicy -ExecutionPolicy RemoteSigned -Scope CurrentUser
看到OpenClaw installed successfully 安装成功
bash
OpenClaw installed successfully (OpenClaw 2026.3.8 (3caab92))!
3.初始化配置,安装完成后通常会自动进入配置流程。
如果你不小心关闭了 PowerShell,重新打开后执行:
bash
openclaw onboard --flow quickstart
第一个风险提示:
I understand this is personal-by-default and shared/multi-user use requires lock-down. Continue?

选择 Yes。

之后按提示选择模型。我这里示例用的是 Qwen,你也可以按自己习惯选择。

qwen认证,确认

跳过

跳过

选择No
跳过,空格选择,回车确认

重启

Open the Web UI

自动弹出聊天窗口,有回复就是成功了
浏览器会自动打开控制台。后续你也可以直接访问:http://127.0.0.1:18789/

4.配置飞书
安装飞书
bash
openclaw plugins install @m1heng-clawd/feishu

进入飞书开放平台:https://open.feishu.cn/,创建一个应用,并添加机器人应用能力。
把 App ID 和 App Secret 复制出来备用:

把这两项提供给 OpenClaw ,让它完成配置:


按步骤执行可以了
bash
$env:APP_ID="clixxxxxxxxxxxxxx"
bash
$env:APP_SECRET="xxxxxxxxxxxxx"
分别 复制到PowerShell执行

进入 权限管理 → 找到「批量导入导出权限」→ 权限配置 JSON → 粘贴导入:
bash
{
"scopes": {
"tenant": [
"aily:file:read",
"aily:file:write",
"application:application.app_message_stats.overview:readonly",
"application:application:self_manage",
"application:bot.menu:write",
"contact:user.employee_id:readonly",
"corehr:file:download",
"event:ip_list",
"im:chat.access_event.bot_p2p_chat:read",
"im:chat.members:bot_access",
"im:message",
"im:message.group_at_msg:readonly",
"im:message.p2p_msg:readonly",
"im:message:readonly",
"im:message:send_as_bot",
"im:resource"
],
"user": ["aily:file:read", "aily:file:write", "im:chat.access_event.bot_p2p_chat:read"]
}
}
导入完成后点击「确认新增权限」。


事件订阅
进入「事件与回调」页面:
「事件配置」→「订阅方式」
选择:使用长连接接收事件
保存

如果提示"没有建立长连接":
先别慌,通常等 1~2 分钟再点保存就好
如果等很久仍不行,优先检查 OpenClaw 网关是否正常运行,并查看日志(下面第四部分给了命令)
配置
bash
openclaw config












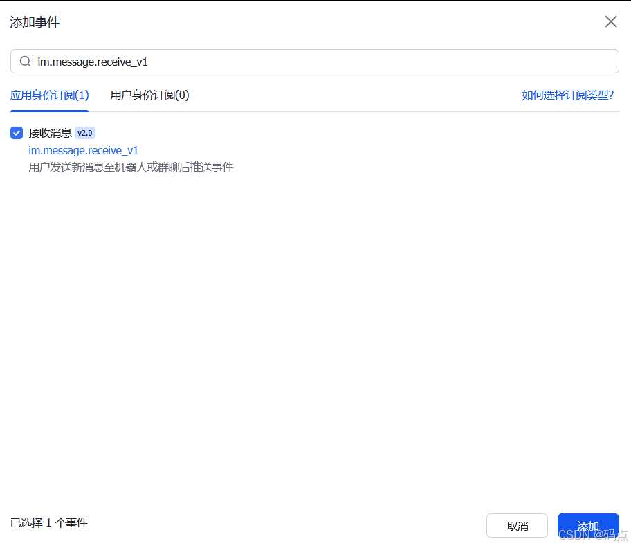
搜索添加
bash
im.message.receive_v1

发布版本
进入「版本管理与发布」:
创建版本
发布
只有发布后,前面的配置才会真正生效。

然后在飞书里找到你刚创建的机器人,发送一条消息,它会自动回复一个配对码

复制这个配对码,打开 Clawdbot 的 Web UI(就是前面那个控制台),把配对码发给它,Clawdbot 会自动完成绑定。
绑定成功后,你就可以在飞书里跟 Clawdbot 愉快交流了,也可以把机器人拉到公司群里,让所有小伙伴都能用。
常用命令(排查/修复必备)
bash
# 启动网关
openclaw gateway start
# 重启网关(刷新机器人状态)
openclaw gateway restart
# 重置/更改 API 等配置
openclaw config
# 诊断检查
openclaw doctor
# 实时查看日志(强烈推荐:出 bug 基本都靠它定位)
openclaw logs follow