知识点:
API攻防-类型利用-RESTful&GraphQL
API接口类型:
1、RESTful API(Representational State Transfer):RESTful API是一种基于HTTP协议的API设计风格,它使用HTTP方法(例如:GET、POST、PUT、DELETE、PATCH)来对资源进行操作并通过URL来唯一标识资源
2、SOAP API(Simple Object Access Protocol):SOAP API是一种基于XML的通信协议,它使用SOAP消息格式进行数据交换,SOAP API通常使用WSDL(Web Services Description Language)描述接口,支持复杂的数据类型和协议扩展
3、GraphQL API(Graph Query Language):GraphQL API是一种用于数据查询和操作的API查询语言,它允许客户端定义需要返回的数据结构,从而减少不必要的数据传输和多次请求
4、gRPC API:gRPC是一种高性能、开源的远程过程调用(RPC)框架,它支持多种编程语言并使用Protocol Buffers进行数据序列化和通信
5、WebSocket API:WebSocket API提供了一种全双工通信的机制,使得服务器和客户端可以实时地进行双向数据传输,适用于实时通信和推送场景
6、JSON-RPC API:JSON-RPC是一种轻量级的远程过程调用(RPC)协议,基于JSON格式进行数据交换,支持各种编程语言和平台
7、OAuth API:OAuth是一种开放标准的授权协议,用于用户授权第三方应用程序访问受保护的资源,OAuth API提供了一组用于身份验证和授权的接口
8、OpenAPI/Swagger API:OpenAPI(以前称为Swagger)是一种用于设计、构建和文档化API的规范和工具集。OpenAPI/Swagger API提供了一种描述API接口和操作的标准方式
现在网站常用的就是这几种API接口:RESTful、SOAP、GraphQL、OAuth、OpenAPI/Swagger。
API检测流程
接口发现,遵循分类,依赖语言,V1/V2多版本等
接口发现:
JS等中提取,枚举爆破,响应提示等
Method:请求方法
攻击方式:OPTIONS,PUT,MOVE,DELETE,PATCH
文章参考:https://blog.csdn.net/weixin_42672802/article/details/136884270
效果:上传恶意文件,修改页面等
URL:唯一资源定位符
攻击方式:猜测,遍历,跳转
效果:未授权访问等
Params:请求参数
攻击方式:构造参数,修改参数,遍历,重发
效果:爆破,越权,未授权访问,突破业务逻辑等
Authorization:认证方式
攻击方式:身份伪造,身份篡改
效果:越权,未授权访问等
Headers:请求消息头
攻击方式:拦截数据包,改Hosts,改Referer,改Content-Type等
效果:绕过身份认证,绕过Referer验证,绕过类型验证,DDOS等
Body:消息体
攻击方式:SQL注入,XML注入,反序列化等
效果:提权,突破业务逻辑,未授权访问等
演示案例-API攻防-类型利用-RESTful&GraphQL
一、RESTful风格的测试

1、API接口JS中URL泄露
bash
fetch(
`${form.action}/${encodeURIComponent(username)}`,
{
method: 'PATCH',
body: JSON.stringify({ 'email': email })
}
)










2、API接口利用提交方法
bash
POST /api/products/1/price
PATCH /api/products/1/price
Content-Type: application/json
{
"price":1
}







可以理解为GET是获取商品的信息,PATCH就是设置商品的价格。

3、API接口利用泄露参数
bash
POST /api/checkout
{
"chosen_discount":{ //被选择(产品)的折扣
"percentage":0 //百分比
},
"chosen_products":[ //被选择的产品
{
"product_id":"1", //产品id
"name":
"Lightweight \"l33t\" Leather Jacket
",
"quantity":1, //数量
"item_price":133700 //价格
}
]








二、GraphQL风格的测试

GraphQL 是一个用于 API 的查询语言,是一个使用基于类型系统来执行查询的服务端运行时(类型系统由你的数据定义)。GraphQL 并没有和任何特定数据库或者存储引擎绑定,而是依靠你现有的代码和数据支撑。
可以把它理解为类似thinkphp框架作用。
参考:https://mp.weixin.qq.com/s/gpm8w0HHW5wNKQLq4AtGyg
参考:blog.csdn.net/qq_61812944/category_12417979.html
参考:https://graphql.cn/learn/introspection/
和RESTful差异:
RESTful:请求什么就换一个端点和参数。
GraphQL:固定的端点里面的东西改变。
利用核心:除常规测试思路外,语法是重点。
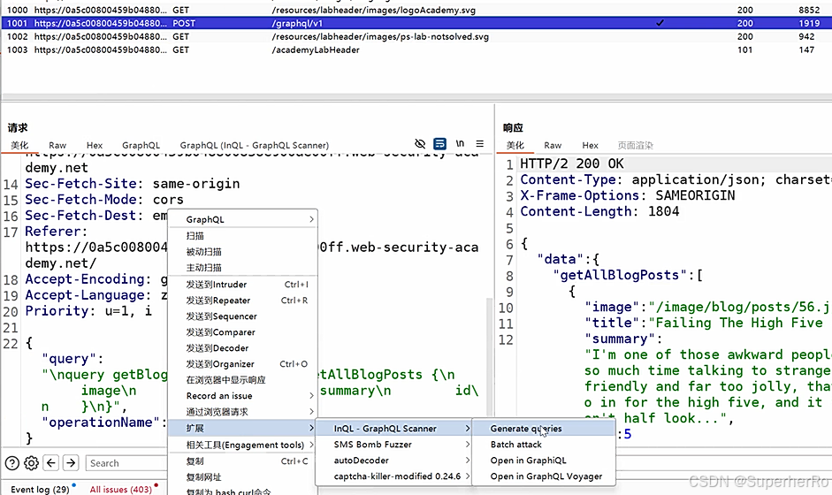
解决1:目标使用GraphQL API技术判断
BP插件URL特征分析,提交的参数数据特征
测试插件:BurpSuite应用市场InQL

解决2:目标使用GraphQL API初级安全测试技术
见下列实验
解决3:目标使用GraphQL API中高级安全测试技术(下节课)
1、实验室:访问私人GraphQL数据










2、实验室:访问暴漏GraphQL字段







