
在上一篇文章中,我们讨论了在 pytorch 中使用 GPU 的基础知识。在本文中,我们将理解如何估算给定模型需要多少 GPU 内存。
这将帮助我们根据模型估算使用哪个 GPU,或者根据 GPU 估算使用哪个模型。这还将帮助我们防止 OOM(cuda out of memory 错误),当 GPU RAM 上没有可用内存时会发生这种错误
1、内存不等于计算
但在我们深入细节之前,最重要的理解是内存 ≠ 计算。
我们谈论 GPU 内存,并认为计算性能来自那里。内存影响性能(因为 GPU 上的操作是内存受限的),但内存不是计算。
如今大多数 GPU 的计算性能以 T-FLOPs(万亿次浮点运算)报告,FLOPs 指的是每秒浮点运算次数。
内存指的是高带宽内存,它在 GPU RAM 上存储所有模型和数据。
这在 GPU 性能中起着重要作用,因为大多数 GPU 操作是内存受限而非计算受限的,这意味着内存操作通常是性能瓶颈。
我们今天在 colab notebook 中使用的 GPU(Nvidia --- T4 )报告的 FP32 计算性能为 8.1 Tflops ,FP16 计算约为 65 Tflops ,具有 16 GB 的 HBM(GPU RAM),内存带宽约为 320 GB/sec。

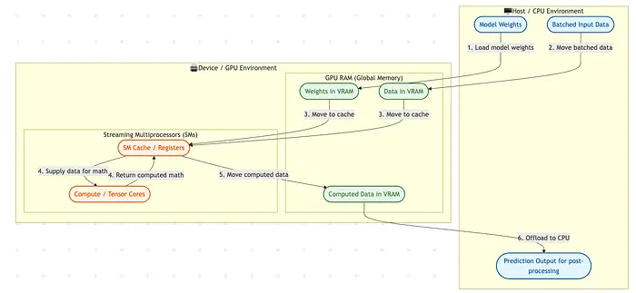
Nvidia Tesla-T4 规格:来源## 2、在 GPU 上进行推理的过程涉及什么?

GPU 上的模型-数据生命周期将模型权重移动到 GPU RAM:我们在 GPU 上加载模型,这涉及将模型权重加载到 GPU RAM 上。- 将数据移动到 GPU RAM:当我们进行批量预测时,我们将转换后的数据移动到 GPU RAM 上。- 将模型权重和数据从 RAM 移动到 SM 缓存:- 计算在 GPU 上的 SM 中发生。- 将计算数据从 SM 缓存移回 GPU RAM,然后卸载到 CPU。
3、计算机内存基础
位(bit)是计算机中的基本内存单元,可以表示二进制数(0/1)。单个字节由 4 位组成。
1 字节 = 4 位
我们习惯处理 GB 和 MB,它们基本上是
- 1 千字节 = 1024 字节* MB(兆字节):1024 KB,约 ~1e6 字节。
- GB(千兆字节):1024 MB,接近 ~1e9 字节。
4、ML 中的基本浮点数据类型
单精度:FP32
- 用于大多数机器学习模型
- 每个单元使用 4 字节表示。

半精度:FP16
- 用于量化和混合精度模型
- 每个单元用 2 字节表示。
- 与 FP32 相比范围有限。

Bfloat16
- 由 Google 开发,具有 FP32 的范围,但以较低的表达能力为代价。
- 内存占用与 FP16 类似,每个单元 2 字节。

5、模型参数意味着什么?
(参数化)模型通常以参数数量定义。我们将使用最新的 Qwen-3.5 4B 模型。

这些参数是单独的权重元素的数量,每个都可以被认为是一个可调旋钮,我们在训练过程中调整它以使其很好地拟合训练数据。
现在,4B 模型意味着它大约有 40 亿个活跃参数(大约 40 亿个可调旋钮)
每个参数都有某种数值精度,这取决于所使用的模型权重的数据类型。我们将在以后的博客中讨论这个。
大多数机器学习模型通常以全精度(FP32)或 Bfloat16(BF16)训练和提供。
这意味着每个参数由 32 位整数表示,即每个参数 4 字节。
因此,模型在全精度下的内存占用为
40 亿参数 × 4 字节/参数 ~ 加载全精度模型需要 16 GB 内存。
在 BF16 中,同一模型将需要
40 亿参数 × 2 字节/参数 ~ 加载模型需要 8 GB 内存。
6、加载模型
在加载模型之前,我们可以检查 GPU 内存占用。

RAM 有空闲内存## 7、将模型加载到 GPU 内存
import torch
from transformers import AutoModelForCausalLM, AutoTokenizer
device = torch.cuda.current_device()
# Set the exact model ID from Hugging Face
model_id = "Qwen/Qwen3.5-4B"
# 1. Load the Tokenizer
tokenizer = AutoTokenizer.from_pretrained(model_id)
>>>
# 2. Load the Model
model = AutoModelForCausalLM.from_pretrained(
model_id,
device_map="cuda:0",
torch_dtype="auto"
)
现在如果我们再次检查内存占用

GPU 大约占用了 8 GB 内存。这大致对应(4B 模型,BF16 精度)→ 4e9 × 2 ~ 8e9(8GB)内存。要使用模型进行预测,我们使用分词器对输入文本进行分词,并将其移动到 GPU
# 3. Prepare your prompt using the Chat Template
messages = [
{"role": "system", "content": "You are a helpful AI assistant."},
{"role": "user", "content": "Explain gpu computing in one simple paragraph."}
]
# This applies Qwen's specific formatting tags to the prompt
text = tokenizer.apply_chat_template(
messages,
tokenize=False,
add_generation_prompt=True
)
# Convert the text into tensor tokens and move them to the same device as the model
model_inputs = tokenizer([text], return_tensors="pt").to(model.device)
print(model_inputs)

分词后的文本,移动到 cuda
# 4. Generate the output
generated_ids = model.generate(
**model_inputs,
max_new_tokens=512,
)

预测的模型输出是输入 + 输出 token 的组合。接下来,我们根据分词器的 id-token 映射将这些 id 转换为文本
# 5. Decode the output
# We strip the length of the input prompt from the generated IDs so it only prints the new text
generated_ids = [
output_ids[len(input_ids):] for input_ids, output_ids in zip(model_inputs.input_ids, generated_ids)
]
response = tokenizer.batch_decode(generated_ids, skip_special_tokens=True)[0]
print(response)

最终模型输出。谢谢,在下一篇中,我们将看看本地训练和预测模型的内存要求。