页面装修本地开发环境配置
问题:
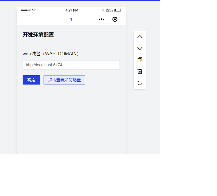
在本地开发中,搭建好系统后,在进入应用站点中,手机端装修页面会出现让配置网站域名的问题

解决办法:
打开 uni-app 下的 .env.development 配置文件

填写配置文件中的 api 请求地址和图片服务器地址(注意:api 请求地址中最后面的 api 不可丢失,如果有伪静态那么不需要写中间的 index.php,如果没有伪静态那么就需要加上中间的 index.php)

填写好配置文件后,开始执行编译命令。先在指定目录下执行命令,编译 h5

编译完成后,将地址填写到页面装修域名配置中,不需要写后面的 wap(例如:http://localhost:5174)

刷新后,装修页面就可以正常显示了