平行路由
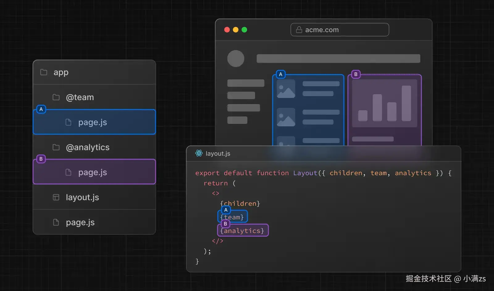
平行路由指的是在同一布局layout.tsx中,可以同时渲染多个页面,例如team,analytics等,这个东西跟vue的router-view类似。

基本用法
平行路由的使用方法就是通过@ + 文件夹名来定义,例如@team,@analytics等,名字可以自定义。
平行路由也不会影响
URL路径。

定义完成之后,我们就可以在layout.tsx中使用team和analytics来渲染对应的页面,他会自动注入layout的props里面
注意:例子中我们使用了解构的语法,这里面的名称
team,analytics需跟文件夹名称一致。
tsx
export default function RootLayout({children,team,analytics}:
{children: React.ReactNode,team: React.ReactNode,analytics: React.ReactNode}
) {
return (
<html>
<body>
{team}
{children}
{analytics}
</body>
</html>
)
}
独立路由
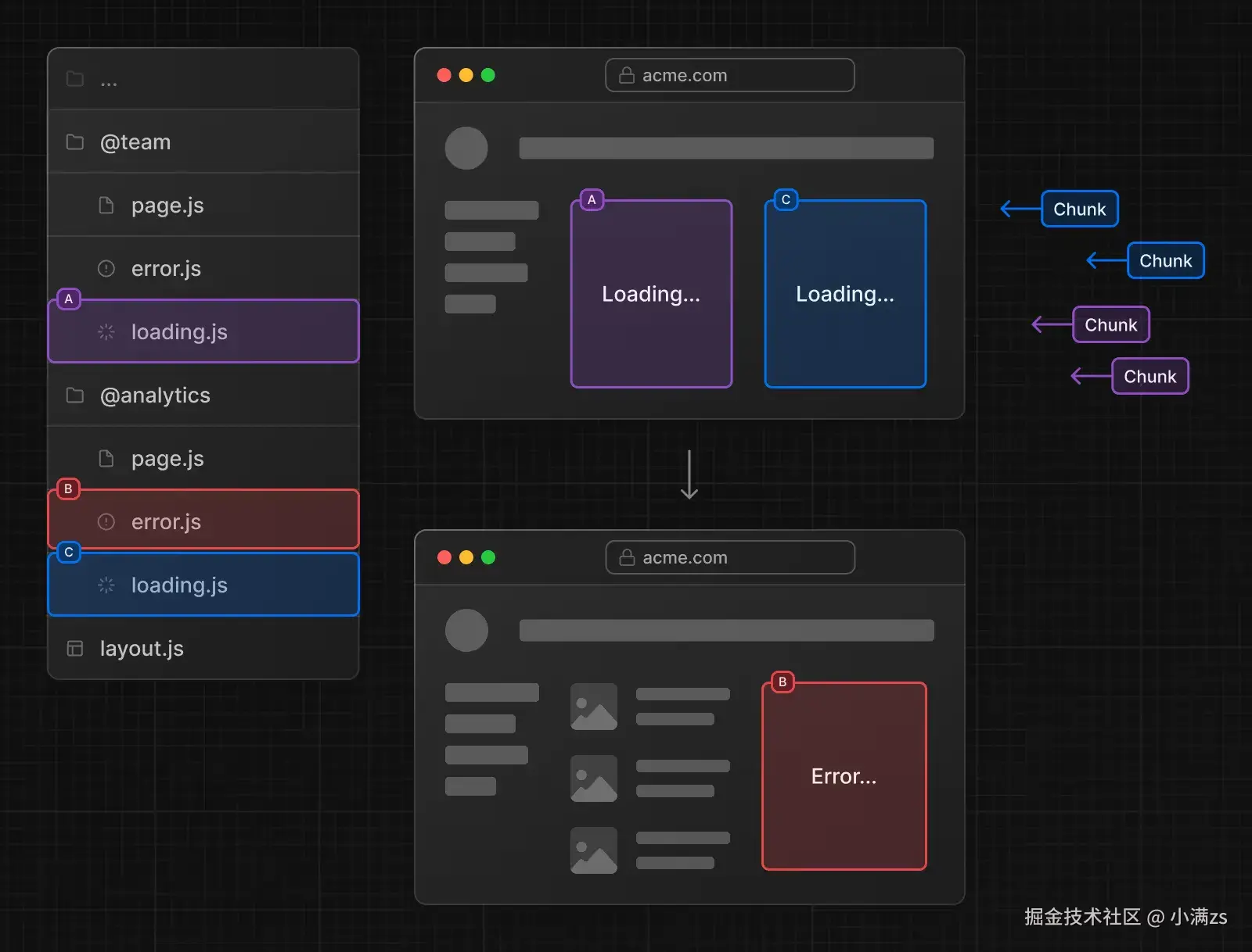
当我们使用了平行路由之后,我们为其单独定义loading,error,等组件使其拥有独立加载和错误处理的能力。


default.tsx
首先我们先认识一下子导航,每一个平行路由下面还可以接着创建对应的路由,例如@team下面可以接着创建@team/setting,@team/user等。
那我们的目录结构就是:
txt
├── @team
│ ├── page.tsx
│ ├── setting
│ │ └── page.tsx
└── @analytics
│ └── page.tsx
└── layout.tsx
└── page.tsx
然后我们使用Link组件跳转子导航setting页面
tsx
import Link from "next/link"
export default function RootLayout({children,team,analytics}:
{children: React.ReactNode,team: React.ReactNode,analytics: React.ReactNode}) {
return (
<html>
<body>
{team}
{children}
{analytics}
<Link className="text-blue-500 block" href="/setting">Setting</Link>
</body>
</html>
)
}

观察上图我们发现,子导航使用Link组件跳转setting页面时,是没有问题的,但是我们在跳转之后刷新页面,就出现404了,这是怎么回事?
- 当使用软导航
Link组件跳转子页面的时候,这时候@analytics和children依然保持活跃,所以他只会替代@team里面的内容。 - 而当我们使用硬导航
浏览器页面刷新,此时@analytics和children已经失活,因为它的底层原理其实是同时匹配@team和@analytics,children目录下面的setting页面,但是只有@team有这个页面,其他两个没有,所以导致404。
解决方案:使用default.tsx来进行兜底,确保不会404
- @analytics/default.tsx 定义default.tsx文件
- app/default.tsx 定义default.tsx文件
