前言:这里使用nodejs实现一个exe文件,来用dbg软件进行爆破。
制作exe
作为一个前端出生的我,能制作exe的方式就是用nodejs。下面我将写一段简单的js代码,使用bun能进行打包。
1.首先创建目录

2.初始化包管理器
使用终端进入目录,在终端输入:
bash
npm init -y
来初始化一个package.json。
3.修改package.json文件
这里有个前提,就是安装bun。如果还没有全局安装,那么可以线进行全局后,再进行修改json文件。
安装bun:
bash
npm i bun -g
修改json:
javascript
// package.json
{
"name": "demoexe",
"version": "1.0.0",
"description": "",
"main": "index.js",
"scripts": {
"build": "bun build --compile --target=bun-windows-x64 ./index.js --outfile ./server"
},
"keywords": [],
"author": "",
"license": "ISC",
"type": "commonjs"
}
4.创建 index.js
javascript
const readline = require('readline');
const rl = readline.createInterface({
input: process.stdin,
output: process.stdout
});
// 预设的账号密码
const validAccounts = {
zh: 'admin',
mm: 'HnqTkx',
};
function login() {
rl.question('请输入账号:', (username) => {
rl.question('请输入密码:', (password) => {
const obj = {
username,
password
}
// 检查账号密码是否匹配
if (obj.username === validAccounts.zh && obj.password === validAccounts.mm) {
console.log('登录成功!');
// rl.close();
} else {
console.log('账号密码错误!');
// 继续提示输入
login();
}
});
});
}
// 开始登录流程
login();
5.打包成exe
在终端输入:
bash
bun run build
然后就能得到 server.exe 文件了。
基本效果
这里,我进行一下最终效果演示:


效果就是这么这个效果,接下来进行爆破。
爆破登录
下载dbg软件
这里我下载的位置是 下载连接

下载完成后,解压就能使用。
开始爆破
首先启动dbg软件,这里由于我的exe是一个x64的软件,所以我也需要打开x64的dbg。

然后把 我们写好的软件拖入 dbg 中。

拖进去的同时,我们的应用也会被启动,但是还没有交互功能。

这个时候只需要点击这个按钮,一直点击到出现交互内容之后,就可以停止了。

然后进行一次交互:

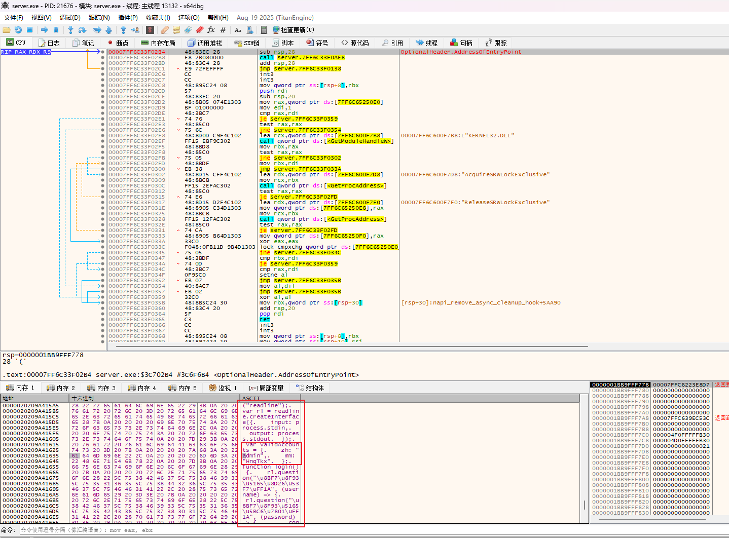
这个时候再去搜索 admin。


然后就会得到一些地址,再随便点击一些地址进去,抽奖:


至此,艺术已成。