技术栈
半年时间使用 Tiptap 开发一个和飞书差不多效果的协同文档 😍😍😍
Moment
2025-12-04 17:04
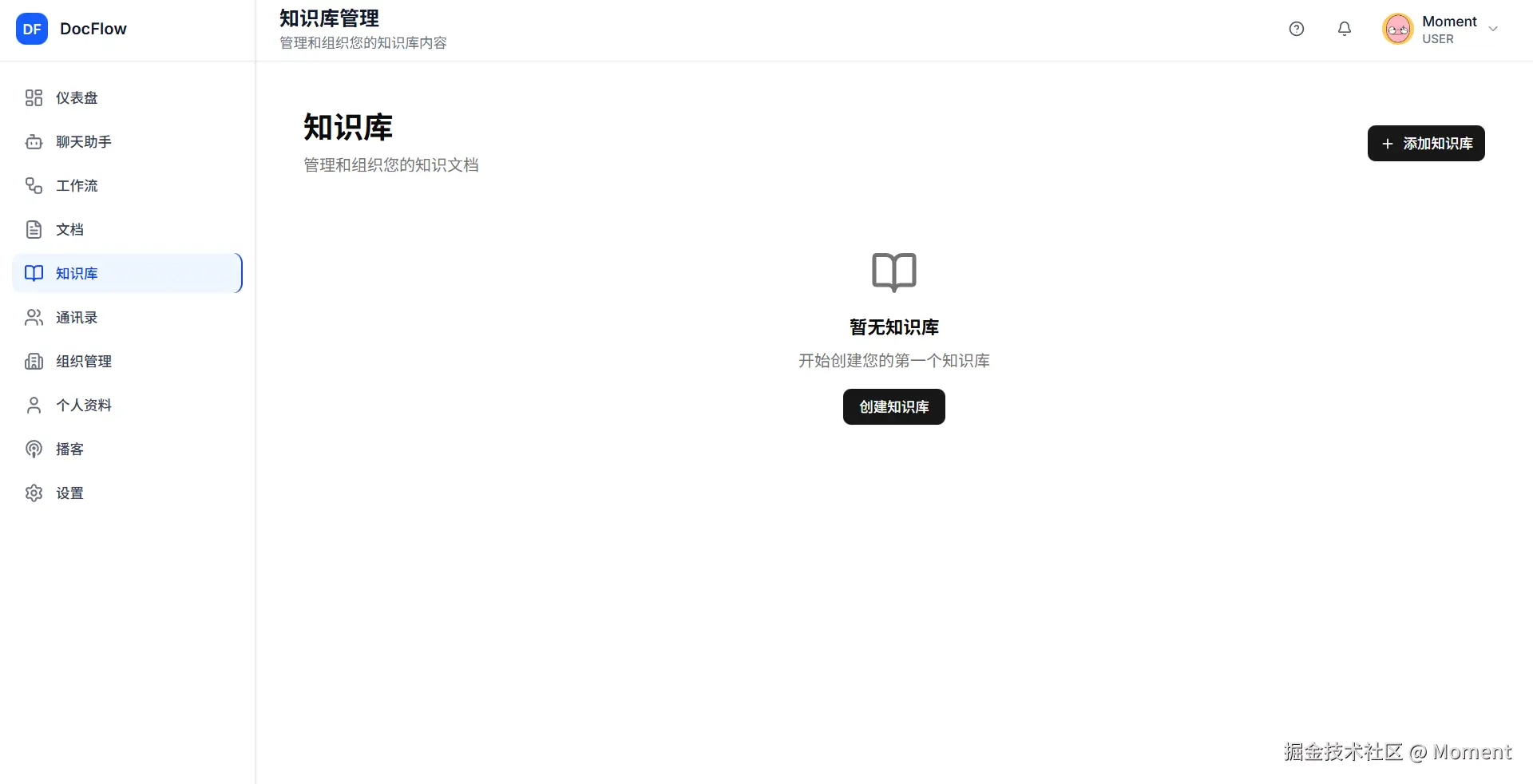
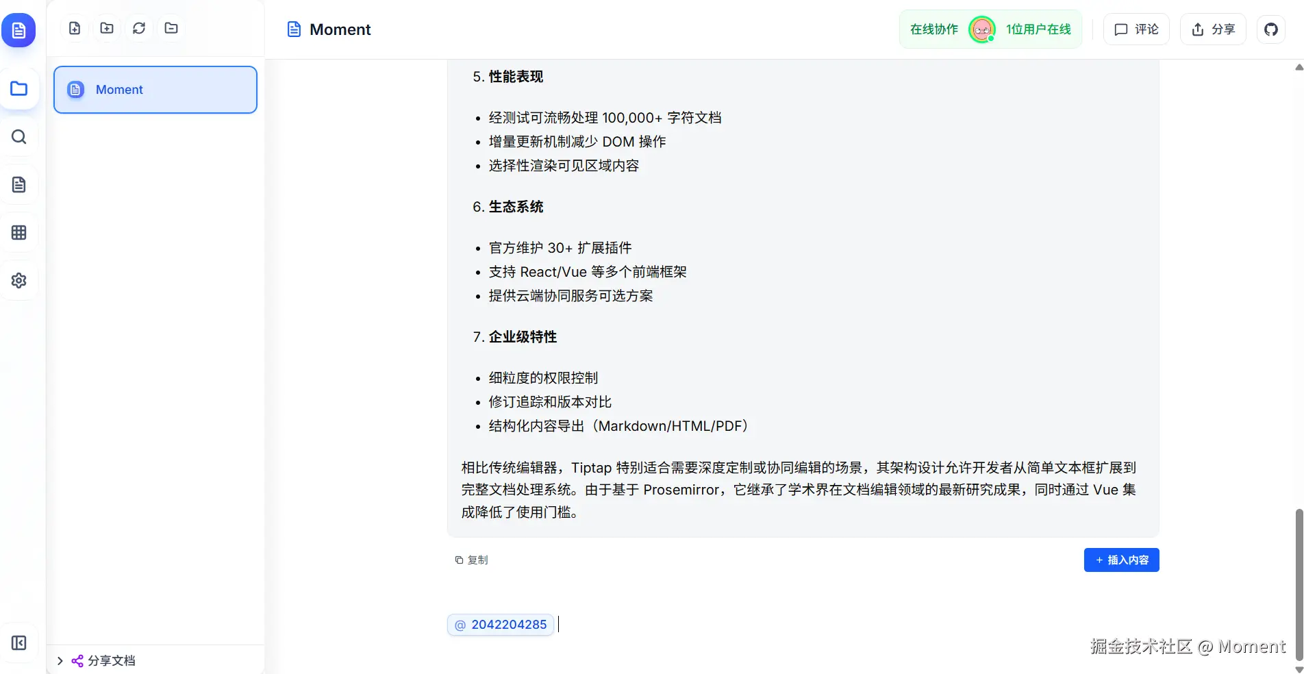
写了半年的协同文档终于有点像样了,目前新增数学公式、RAG、续写,划词评论,创建组织和 @ 人等功能。
项目链接
项目地址
:
www.codecrack.cn/
GitHub 地址
:
github.com/xun082/DocF...
联系微信:
yunmz777
新功能预览
前端
javascript
后端
上一篇:
最好用的开源AI智能体(Agent)开发框架对比:LangChain-AutoGen-LlamaIndex等
下一篇:
云计算一哥出手,大家AI Agent自由了
相关推荐
moxiaoran5753
1 小时前
Go语言的错误处理
开发语言
·
后端
·
golang
弓.长.
2 小时前
React Native 鸿蒙跨平台开发:实现一个多功能单位转换器
javascript
·
react native
·
react.js
南半球与北海道#
2 小时前
前端打印(三联纸票据打印)
前端
·
vue.js
·
打印
摘星编程
2 小时前
React Native for OpenHarmony 实战:ToggleSwitch 切换开关详解
javascript
·
react native
·
react.js
董世昌41
2 小时前
深入浅出 JavaScript 常用事件:从原理到实战的全维度解析
前端
满栀585
3 小时前
分页插件制作
开发语言
·
前端
·
javascript
·
jquery
qq_40617614
3 小时前
深入剖析JavaScript原型与原型链:从底层机制到实战应用
开发语言
·
前端
·
javascript
·
原型模式
弓.长.
3 小时前
React Native 鸿蒙跨平台开发:BottomSheet 底部面板详解
javascript
·
react native
·
react.js
开开心心_Every
4 小时前
免费窗口置顶小工具:支持多窗口置顶操作
服务器
·
前端
·
学习
·
macos
·
edge
·
powerpoint
·
phpstorm
摘星编程
4 小时前
React Native for OpenHarmony 实战:Permissions 权限管理详解
javascript
·
react native
·
react.js
热门推荐
01
GitHub 镜像站点
02
2025 Telegram 最新免费社工库机器人(LetsTG可[特殊字符])搭建指南(含 Python 脚本)
03
OpenCode 入门教程:介绍 · 安装 · 配置第三方 API (如 Claude)
04
Linux下V2Ray安装配置指南
05
AI 规范驱动开发“三剑客”深度对比:Spec-Kit、Kiro 与 OpenSpec 实战指南
06
UV安装并设置国内源
07
Claude Code Skills 实用使用手册
08
Labelme从安装到标注:零基础完整指南
09
安娜的档案(Anna’s Archive) 镜像网站/国内最新可访问入口(持续更新)
10
BongoCat - 跨平台键盘猫动画工具