Hadess是一款国产开源免费的制品管理工具,支持免费私有化部署,一键安装零配置,简洁易用。本文将详细介绍如何进行安全把控
1、备份与恢复
1.1 备份
进入Hadess系统设置→安全→备份与恢复,找到备份选项。数据备份支持手动备份或者自动备份。

手动备份:在备份页面点击"手动备份"按钮,即可开启备份。

默认备份在数据目录,例如Linux备份在/opt/tiklab/tiklab-hadess/backups/hadess/backups/下,成功备份后,在备份恢复界面可显示最近备份的记录。

自动备份:点击定时备份,可开启定时备份开启定时备份后,每天晚上2:00定时备份。

1.2 恢复
备份完成后,可以手动恢复数据,首先需要上传恢复文件。
上传完成之后,点击恢复按钮,恢复数据。
注意:恢复数据会将当前数据恢复到上传备份包的数据,请谨慎操作!

2、日志审计
进入Hadess系统设置→安全→操作日志。

点击日志名称,可跳转相应操作界面。

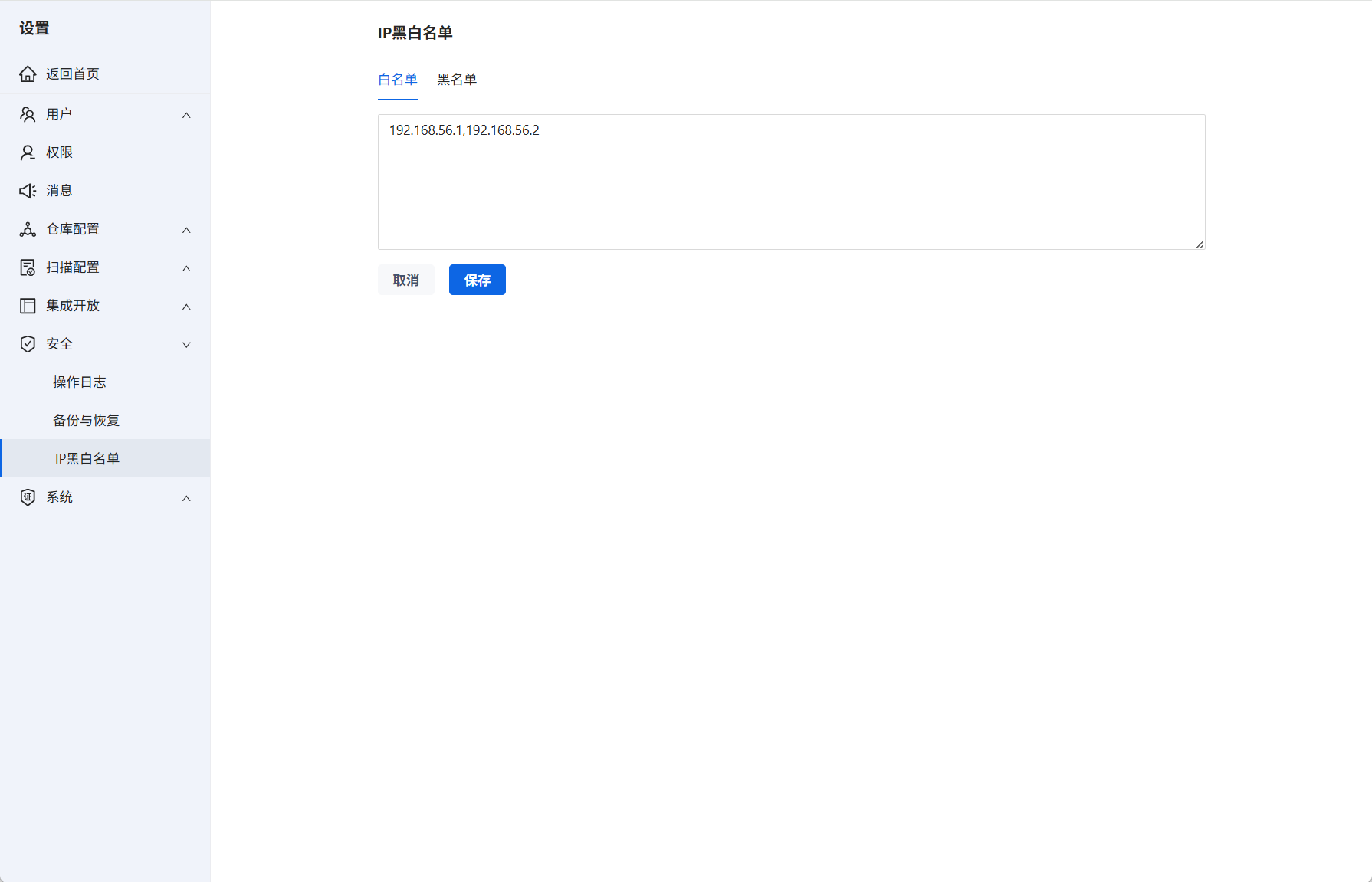
3、IP黑白名单
3.1 白名单
注意:设置IP白名单后,不在白名单的IP都无法访问,请谨慎设置。
进入Hadess系统设置→安全→IP黑白名单。

可设置多个IP白名单,使用英文逗号隔开。添加完成后,在设置列表显示响应的名单。

不在白名单的IP访问系统,系统会提示错误。

3.2 黑名单
注意:设置IP黑名单后,在黑名单的IP都无法访问,请谨慎设置。
进入Hadess系统设置→安全→IP黑白名单。

设置多个IP黑名单,使用英文逗号隔开。添加完成后,在设置列表显示响应的名单。
注意:在黑名单的IP访问系统,系统会提示错误。IP黑名单的优先级高于IP白名单。