1.创建flutter项目
// cmd 输入
// org fun.tacotues为组织名
// eclipse_mark为项目名
bash
flutter create --org fun.tacotues eclipse_mark
2. 接入极光推送(极光通道和华为通道)
极光推送通过极光通道和厂商通道进行消息下发,区别如下:
| 通道 | 描述 | 支持类型 |
|---|---|---|
| 极光通道 | 极光通道是自建通道,需要依赖长连接才能收到推送,设备离线消息不会下发。 | 所有可以成功注册极光通道的机型 |
| 厂商通道 | 厂商通道是系统通道,设备离线也可以收到推送。 | Android:支持小米、华为、OPPO、vivo、魅族、荣耀、FCM通道 iOS:APNs通道 |
2.1 创建极光应用
进入极光控制台创建应用


填写应用包名,然后保存验证包名能否使用(某些厂商的推送要求包名不能重复)


2.2接入极光通道
2.2.1 jpush_flutter插件安装和配置
安装Flutter极光推送插件

安装插件


这里/android/app/build.gradle配置改为兼容.kts写法

在 android/app/main/AndroidManifest.xml 增加访问网络和显示通知权限

2.2.2 初始化插件
main.dart中初始化插件
setup需要填入创建的极光应用的appKey
dart
// main.dart
import 'package:flutter/material.dart';
import 'package:flutter/foundation.dart'; // kIsWeb
// 极光(⚠️ 只能在 Android / iOS 使用)
import 'package:jpush_flutter/jpush_flutter.dart';
import 'package:jpush_flutter/jpush_interface.dart';
import 'package:eclipse_mark/pages/detail_page.dart';
import 'package:eclipse_mark/pages/home_page.dart';
import 'package:eclipse_mark/j_push/notification_payload.dart.dart';
// intent:#Intent;component=com.tacotues.eclipse_mark/com.tacotues.eclipse_mark.MainActivity;end
// RegistrationID
/// 全局 NavigatorKey(用于点击通知跳转)
final navigatorKey = GlobalKey<NavigatorState>();
/// JPush 实例(延迟初始化,避免 Web 报错)
JPushFlutterInterface? jpush;
void main() async {
WidgetsFlutterBinding.ensureInitialized();
/// 🚫 Web 平台不初始化极光
if (!kIsWeb) {
await initJPush();
} else {
debugPrint('🌐 当前是 Web 平台,已跳过极光推送初始化');
}
runApp(const MyAPP());
}
/// 初始化极光(仅 Android / iOS)
Future<void> initJPush() async {
jpush = JPush.newJPush();
// 注意addEventHandler 要在 setup 之前
jpush!.addEventHandler(
/// 前台收到通知
onReceiveNotification: (notification) async {
debugPrint("📩 onReceiveNotification: $notification");
},
/// 点击通知
onOpenNotification: (notification) async {
debugPrint("👉 onOpenNotification: $notification");
_handleNotificationClick(notification);
},
/// 自定义消息
onReceiveMessage: (message) async {
debugPrint("✉️ onReceiveMessage: $message");
},
/// 连接状态
onConnected: (message) async {
debugPrint("🔌 onConnected: $message");
},
/// iOS DeviceToken
onReceiveDeviceToken: (message) async {
debugPrint("📱 onReceiveDeviceToken: $message");
},
);
/// 设置 AppKey
jpush!.setup(
appKey: "替换成你自己的 appKey",
channel: "developer-default",
production: false,
debug: true,
);
/// 获取 RegistrationID
final rid = await jpush!.getRegistrationID() ?? '';
debugPrint('🔥 JPush RegistrationID: $rid');
}
/// 统一处理点击通知跳转
void _handleNotificationClick(Map<String, dynamic> notification) {
final extras = notification['extras'] as Map?;
final rawData = extras?['cn.jpush.android.EXTRA'];
if (rawData is! Map) return;
final payload = NotificationPayload.fromRaw(rawData);
navigatorKey.currentState?.pushNamed(
'/detail',
arguments: payload,
);
}
class MyAPP extends StatelessWidget {
const MyAPP({super.key});
@override
Widget build(BuildContext context) {
return MaterialApp(
debugShowCheckedModeBanner: false,
navigatorKey: navigatorKey,
home: const HomePage(),
routes: {
'/detail': (context) => const DetailPage(),
},
);
}
}
dart
// notification_payload.dart.dart
class NotificationPayload {
final Map<String, dynamic> data;
NotificationPayload(this.data);
factory NotificationPayload.fromRaw(Map raw) {
return NotificationPayload(
raw.map((k, v) => MapEntry(k.toString(), v)),
);
}
/// 安全取值
T? get<T>(String key) {
final value = data[key];
if (value is T) return value;
return null;
}
/// 常用兜底方法
String getString(String key, {String defaultValue = ''}) {
final value = data[key];
return value?.toString() ?? defaultValue;
}
int getInt(String key, {int defaultValue = 0}) {
final value = data[key];
if (value is int) return value;
if (value is String) return int.tryParse(value) ?? defaultValue;
return defaultValue;
}
bool contains(String key) => data.containsKey(key);
@override
String toString() => data.toString();
}
创建主页和详情页面
dart
// home_page.dart
import 'package:flutter/material.dart';
class HomePage extends StatelessWidget {
const HomePage({super.key});
@override
Widget build(BuildContext context) {
return Scaffold(
appBar: AppBar(title: const Text('Home')),
body: Padding(
padding: const EdgeInsets.all(20.0),
child: Center(
child: Column(
mainAxisAlignment: MainAxisAlignment.center,
children: [
ElevatedButton(
onPressed: () {
Navigator.of(context).pushNamed('/detail');
},
child: const Text('跳转到detail页面'),
),
],
),
),
),
);
}
}
dart
// detail_page.dart
import 'package:flutter/material.dart';
import 'package:eclipse_mark/j_push/notification_payload.dart.dart';
class DetailPage extends StatelessWidget {
const DetailPage({super.key});
@override
Widget build(BuildContext context) {
final payload =
ModalRoute.of(context)?.settings.arguments as NotificationPayload?;
if (payload == null) {
return Scaffold(
appBar: AppBar(title: const Text('详情页面')),
body: Center(child: Text('无通知数据')),
);
}
final id = payload.getInt('id');
final label = payload.getString('label');
return Scaffold(
appBar: AppBar(title: const Text('详情页面')),
body: Column(
mainAxisAlignment: MainAxisAlignment.center,
children: [
Text('ID: $id'),
Text('Label: $label'),
Text('Raw: ${payload.data}'),
],
),
);
}
}
2.2.3 测试极光通道推送
在控制台拿到注册id



2.3接入华为通道
2.3.1 申请华为厂商通道参数
创建项目

开通推送服务

查看推送服务是否已经开启

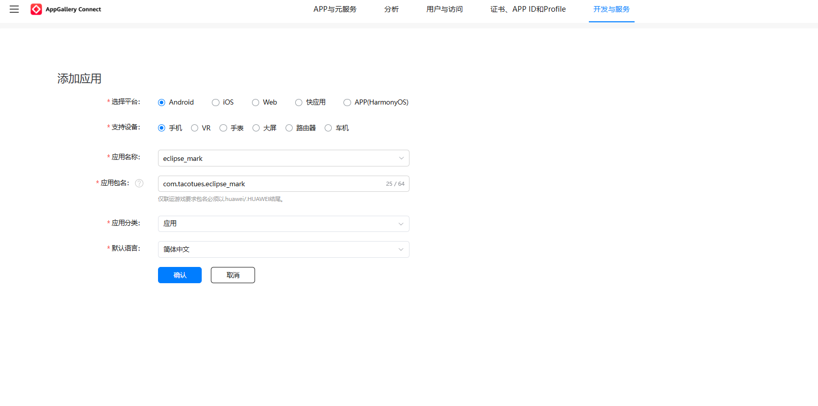
添加应用

填写包名,添加应用


下载 agconnect-services.json 文件方案android/app目录下

添加证书指纹,这里我使用debug.keystore (本地调试证书)
如何添加证书指纹
通过 keytool获取
debug.keystore(Flutter 默认)
Windows:
bash
keytool -list -v ^
-alias androiddebugkey ^
-keystore %USERPROFILE%\.android\debug.keystore ^
-storepass android ^
-keypass android

拿到 7B:A1:96:B5 这一串指纹复制到华为配置页面保存(不要复制 SHA256: 前缀)
2.3.2 华为通道参数配置


2.3.3 极光华为适配
将debug.keystore (本地调试证书)复制到android/app目录下


修改android/app/build.gradle.kts
kotlin
plugins {
id("com.android.application")
id("kotlin-android")
// The Flutter Gradle Plugin must be applied after the Android and Kotlin Gradle plugins.
id("dev.flutter.flutter-gradle-plugin")
}
android {
namespace = "com.tacotues.eclipse_mark"
compileSdk = flutter.compileSdkVersion
ndkVersion = flutter.ndkVersion
compileOptions {
sourceCompatibility = JavaVersion.VERSION_17
targetCompatibility = JavaVersion.VERSION_17
}
kotlinOptions {
jvmTarget = JavaVersion.VERSION_17.toString()
}
defaultConfig {
// TODO: Specify your own unique Application ID (https://developer.android.com/studio/build/application-id.html).
applicationId = "com.tacotues.eclipse_mark"
// You can update the following values to match your application needs.
// For more information, see: https://flutter.dev/to/review-gradle-config.
minSdk = flutter.minSdkVersion
targetSdk = flutter.targetSdkVersion
versionCode = flutter.versionCode
versionName = flutter.versionName
// 极光 JPush
manifestPlaceholders["JPUSH_PKGNAME"] = "com.tacotues.eclipse_mark"
manifestPlaceholders["JPUSH_APPKEY"] = "你的APPkey"
manifestPlaceholders["JPUSH_CHANNEL"] = "developer-default"
}
signingConfigs {
create("release") {
storeFile = file("debug.keystore")
storePassword = "android"
keyAlias = "androiddebugkey"
keyPassword = "android"
}
}
buildTypes {
release {
signingConfig = signingConfigs.getByName("release")
isMinifyEnabled = false // 不开启混淆
isShrinkResources = false // ⚠ 关闭资源压缩
}
debug {
signingConfig = signingConfigs.getByName("release")
isMinifyEnabled = false
isShrinkResources = false
}
}
}
flutter {
source = "../.."
}
dependencies {
coreLibraryDesugaring("com.android.tools:desugar_jdk_libs:2.1.4")
// 华为推送 SDK
implementation("com.huawei.hms:push:6.11.0.300")
// 极光华为适配
implementation("cn.jiguang.sdk.plugin:huawei:5.6.0")
}
// ⚡ 华为 AGC 插件只需要 apply
apply(plugin = "com.huawei.agconnect")
修改andorid/build.gradle.kts
kotlin
buildscript {
repositories {
google()
mavenCentral()
maven("https://developer.huawei.com/repo/") // 华为仓库
}
dependencies {
classpath("com.android.tools.build:gradle:8.1.1") // ⚡ 对应 gradle 8.14
classpath("com.huawei.agconnect:agcp:1.9.1.301")
}
}
allprojects {
repositories {
google()
mavenCentral()
maven("https://developer.huawei.com/repo/") // 华为仓库
}
}
val newBuildDir: Directory =
rootProject.layout.buildDirectory
.dir("../../build")
.get()
rootProject.layout.buildDirectory.value(newBuildDir)
subprojects {
val newSubprojectBuildDir: Directory = newBuildDir.dir(project.name)
project.layout.buildDirectory.value(newSubprojectBuildDir)
}
subprojects {
project.evaluationDependsOn(":app")
}
tasks.register<Delete>("clean") {
delete(rootProject.layout.buildDirectory)
}
2.3.4 打包APP离线测试消息推送
bash
// usb连接手机
flutter clean
flutter build apk --release
flutter install

3.flutter本地通知
3.1 依赖安装
flutter pub get 安装几个依赖
bash
name: eclipse_mark
description: "A new Flutter project."
version: 1.0.0+1
environment:
sdk: ^3.10.1
dependencies:
flutter:
sdk: flutter
cupertino_icons: ^1.0.8
jpush_flutter: ^3.4.0
path_provider: ^2.1.5 // 路径插件
flutter_local_notifications: ^19.5.0 // 本地消息推送
timezone: ^0.10.1 // 时区插件
permission_handler: ^12.0.1 // 权限处理
dev_dependencies:
flutter_test:
sdk: flutter
flutter_lints: ^6.0.0
flutter:
uses-material-design: true
assets:
- assets/images/ # 加载整个 images 文件夹下的图片
在项目里面放几张图片用于本地消息测试,(安卓的消息不支持在线图片, ios支持在线图片)

android/app/build.gradle.kts 开启 isCoreLibraryDesugaringEnabled

3.2 创建本地通知类和工具
local_notification_service.dart
dart
import 'dart:convert';
import 'dart:io';
import 'package:flutter/services.dart';
import 'package:flutter_local_notifications/flutter_local_notifications.dart';
import 'package:path_provider/path_provider.dart';
import '../main.dart';
import 'package:timezone/data/latest.dart' as tz;
class LocalNotificationService {
LocalNotificationService._internal();
static final LocalNotificationService _instance =
LocalNotificationService._internal();
factory LocalNotificationService() => _instance;
final FlutterLocalNotificationsPlugin _plugin =
FlutterLocalNotificationsPlugin();
Future<void> init() async {
tz.initializeTimeZones();
const androidSettings = AndroidInitializationSettings(
'@mipmap/ic_launcher',
);
const iosSettings = DarwinInitializationSettings(
requestAlertPermission: true,
requestBadgePermission: true,
requestSoundPermission: true,
);
const settings = InitializationSettings(
android: androidSettings,
iOS: iosSettings,
);
await _plugin.initialize(
settings,
onDidReceiveNotificationResponse: _onNotificationClick,
);
}
static void _onNotificationClick(NotificationResponse response) {
final payload = response.payload;
if (payload != null) {
navigatorKey.currentState?.pushNamed(
'/notification_screen',
arguments: payload,
);
}
}
/// 把 assets 图片复制到本地缓存
Future<String> copyAssetToFile(String assetPath, String fileName) async {
final bytes = await rootBundle.load(assetPath);
final dir = await getTemporaryDirectory();
final file = File('${dir.path}/$fileName');
await file.writeAsBytes(bytes.buffer.asUint8List());
return file.path;
}
/// 1️⃣ 纯文字通知
Future<void> showTextNotification({
required int id,
required String title,
required String body,
required String type,
}) async {
final androidDetails = AndroidNotificationDetails(
'channel_id',
'文字通知',
importance: Importance.max,
priority: Priority.high,
styleInformation: BigTextStyleInformation(
body, // 展开显示长文本
contentTitle: title,
),
);
const iosDetails = DarwinNotificationDetails();
final details = NotificationDetails(
android: androidDetails,
iOS: iosDetails,
);
final payloadData = {
'id': id,
'type': type,
'title': title,
'body': body,
};
await _plugin.show(
id,
title,
body,
details,
payload: jsonEncode(payloadData),
);
}
/// 2️⃣ 文字 + 小图通知
Future<void> showTextWithSmallIcon({
required int id,
required String title,
required String body,
required String type,
required String assetImagePath,
}) async {
final imagePath = await copyAssetToFile(assetImagePath, 'notification_icon.jpg');
final androidDetails = AndroidNotificationDetails(
'channel_id',
'小图通知',
importance: Importance.max,
priority: Priority.high,
largeIcon: FilePathAndroidBitmap(imagePath),
styleInformation: BigTextStyleInformation(body, contentTitle: title),
);
const iosDetails = DarwinNotificationDetails();
final details = NotificationDetails(
android: androidDetails,
iOS: iosDetails,
);
final payloadData = {
'id': id,
'type': type,
'title': title,
'body': body,
'extra': {'imagePath': imagePath},
};
await _plugin.show(
id,
title,
body,
details,
payload: jsonEncode(payloadData),
);
}
/// 3️⃣ 文字 + 大图 + 小图通知
Future<void> showTextWithBigAndSmallImage({
required int id,
required String title,
required String body,
required String type,
required String assetImagePath,
}) async {
final imagePath = await copyAssetToFile(assetImagePath, 'notification_image.jpg');
final bigPictureStyle = BigPictureStyleInformation(
FilePathAndroidBitmap(imagePath), // 大图
contentTitle: title,
summaryText: body,
largeIcon: FilePathAndroidBitmap(imagePath), // 左侧小图
);
final androidDetails = AndroidNotificationDetails(
'channel_id',
'大图通知',
importance: Importance.max,
priority: Priority.high,
styleInformation: bigPictureStyle,
ticker: 'ticker',
);
const iosDetails = DarwinNotificationDetails();
final details = NotificationDetails(
android: androidDetails,
iOS: iosDetails,
);
final payloadData = {
'id': id,
'type': type,
'title': title,
'body': body,
'extra': {'imagePath': imagePath},
};
await _plugin.show(
id,
title,
body,
details,
payload: jsonEncode(payloadData),
);
}
}
notification_permission_util.dart
dart
import 'package:permission_handler/permission_handler.dart';
class NotificationPermissionUtil {
/// 是否已开启通知权限
static Future<bool> isGranted() async {
final status = await Permission.notification.status;
return status.isGranted;
}
/// 请求通知权限(首次)
static Future<bool> request() async {
final status = await Permission.notification.request();
return status.isGranted;
}
/// 跳转系统设置
static Future<void> openSettings() async {
await openAppSettings();
}
}
3.3 抽取权限设置页面组件
notification_permission_item.dart
dart
import 'package:eclipse_mark/components/setting_item.dart';
import 'package:eclipse_mark/local_notification/notification_permission_util.dart';
import 'package:flutter/material.dart';
class NotificationPermissionItem extends StatefulWidget {
const NotificationPermissionItem({super.key});
@override
State<NotificationPermissionItem> createState() =>
_NotificationPermissionItemState();
}
class _NotificationPermissionItemState extends State<NotificationPermissionItem>
with WidgetsBindingObserver {
bool _enabled = true;
@override
void initState() {
super.initState();
WidgetsBinding.instance.addObserver(this);
_checkPermission();
}
@override
void dispose() {
WidgetsBinding.instance.removeObserver(this);
super.dispose();
}
/// 从系统设置回来时刷新
@override
void didChangeAppLifecycleState(AppLifecycleState state) {
if (state == AppLifecycleState.resumed) {
_checkPermission();
}
}
Future<void> _checkPermission() async {
final granted = await NotificationPermissionUtil.isGranted();
if (mounted) {
setState(() => _enabled = granted);
}
}
@override
Widget build(BuildContext context) {
return SettingItem(
title: '系统通知权限',
valueText: _enabled ? '已开启' : '未开启',
enabled: !_enabled,
onTap: _enabled
? null
: () async {
await NotificationPermissionUtil.openSettings();
},
);
}
}
setting_item.dart
dart
import 'package:flutter/material.dart';
class SettingItem extends StatelessWidget {
final String title;
final String valueText;
final VoidCallback? onTap;
final bool enabled;
const SettingItem({
super.key,
required this.title,
required this.valueText,
this.onTap,
this.enabled = true,
});
@override
Widget build(BuildContext context) {
return InkWell(
onTap: enabled ? onTap : null,
child: Container(
padding: const EdgeInsets.symmetric(horizontal: 16, vertical: 14),
decoration: const BoxDecoration(
border: Border(
bottom: BorderSide(color: Color(0xFFE5E5E5)),
),
),
child: Row(
children: [
Expanded(
child: Text(
title,
style: const TextStyle(fontSize: 16),
),
),
Text(
valueText,
style: TextStyle(
color: enabled ? Colors.grey[600] : Colors.red,
fontSize: 14,
),
),
if (onTap != null) ...[
const SizedBox(width: 6),
const Icon(Icons.chevron_right, size: 20, color: Colors.grey),
],
],
),
),
);
}
}
3.4 本地消息详情和设置页面代码
notification_page.dart
dart
import 'dart:convert';
import 'dart:io';
import 'package:flutter/material.dart';
class NotificationPage extends StatelessWidget {
const NotificationPage({super.key});
@override
Widget build(BuildContext context) {
final payloadStr = ModalRoute.of(context)?.settings.arguments as String?;
String title = '暂无标题';
String body = '暂无内容';
String? imagePath;
if (payloadStr != null) {
try {
final data = jsonDecode(payloadStr);
title = data['title'] ?? title;
body = data['body'] ?? body;
final extra = data['extra'] ?? {};
imagePath = extra['imagePath'];
} catch (e) {}
}
return Scaffold(
appBar: AppBar(title: const Text('消息详情')),
body: Padding(
padding: const EdgeInsets.all(16),
child: Column(
crossAxisAlignment: CrossAxisAlignment.start,
children: [
Text('标题: $title', style: const TextStyle(fontSize: 18)),
const SizedBox(height: 8),
Text('内容: $body', style: const TextStyle(fontSize: 18)),
const SizedBox(height: 8),
if (imagePath != null) Image.file(File(imagePath)),
],
),
),
);
}
}
setting_page.dart
dart
import 'package:eclipse_mark/components/notification_permission_item.dart';
import 'package:flutter/material.dart';
class SettingPage extends StatelessWidget {
const SettingPage({super.key});
@override
Widget build(BuildContext context) {
return Scaffold(
appBar: AppBar(title: const Text('设置')),
body: ListView(
children: const [
NotificationPermissionItem(),
],
),
);
}
}
main.dart 里面初始化 LocalNotificationService
dart
import 'package:eclipse_mark/local_notification/local_notification_service.dart';
import 'package:eclipse_mark/pages/notification_page.dart';
import 'package:eclipse_mark/pages/setting_page.dart';
import 'package:flutter/material.dart';
import 'package:flutter/foundation.dart'; // kIsWeb
// 极光(⚠️ 只能在 Android / iOS 使用)
import 'package:jpush_flutter/jpush_flutter.dart';
import 'package:jpush_flutter/jpush_interface.dart';
import 'package:eclipse_mark/pages/detail_page.dart';
import 'package:eclipse_mark/pages/home_page.dart';
import 'package:eclipse_mark/j_push/notification_payload.dart.dart';
// intent:#Intent;component=com.tacotues.eclipse_mark/com.tacotues.eclipse_mark.MainActivity;end
// RegistrationID
/// 全局 NavigatorKey(用于点击通知跳转)
final navigatorKey = GlobalKey<NavigatorState>();
/// JPush 实例(延迟初始化,避免 Web 报错)
JPushFlutterInterface? jpush;
void main() async {
WidgetsFlutterBinding.ensureInitialized();
// 初始化本地通知
await LocalNotificationService().init();
/// 🚫 Web 平台不初始化极光
if (!kIsWeb) {
await initJPush();
} else {
debugPrint('🌐 当前是 Web 平台,已跳过极光推送初始化');
}
runApp(const MyAPP());
}
/// 初始化极光(仅 Android / iOS)
Future<void> initJPush() async {
jpush = JPush.newJPush();
// 注意addEventHandler 要在 setup 之前
jpush!.addEventHandler(
/// 前台收到通知
onReceiveNotification: (notification) async {
debugPrint("📩 onReceiveNotification: $notification");
},
/// 点击通知
onOpenNotification: (notification) async {
debugPrint("👉 onOpenNotification: $notification");
_handleNotificationClick(notification);
},
/// 自定义消息
onReceiveMessage: (message) async {
debugPrint("✉️ onReceiveMessage: $message");
},
/// 连接状态
onConnected: (message) async {
debugPrint("🔌 onConnected: $message");
},
/// iOS DeviceToken
onReceiveDeviceToken: (message) async {
debugPrint("📱 onReceiveDeviceToken: $message");
},
);
/// 设置 AppKey
jpush!.setup(
appKey: "你的appKey",
channel: "developer-default",
production: false,
debug: true,
);
/// 获取 RegistrationID
final rid = await jpush!.getRegistrationID() ?? '';
debugPrint('🔥 JPush RegistrationID: $rid');
}
/// 统一处理点击通知跳转
void _handleNotificationClick(Map<String, dynamic> notification) {
final extras = notification['extras'] as Map?;
final rawData = extras?['cn.jpush.android.EXTRA'];
if (rawData is! Map) return;
final payload = NotificationPayload.fromRaw(rawData);
navigatorKey.currentState?.pushNamed('/detail', arguments: payload);
}
class MyAPP extends StatelessWidget {
const MyAPP({super.key});
@override
Widget build(BuildContext context) {
return MaterialApp(
debugShowCheckedModeBanner: false,
navigatorKey: navigatorKey,
home: const HomePage(),
routes: {
'/detail': (context) => const DetailPage(),
'/notification_screen': (context) => const NotificationPage(),
'/setting': (context) => const SettingPage(),
},
);
}
}
3.3 效果测试




