在物联网和边缘计算场景中,我们经常需要管理大量的终端设备:监控摄像头、传感器设备、边缘计算终端等。每个终端设备都有独立的服务地址,传统方式需要为每个设备配置独立的代理规则,维护成本极高。本文将介绍如何使用Nginx的map指令实现动态终端服务切换,一套配置管理所有设备。
一、实际应用场景
1.1 多终端设备管理痛点
假设我们有一个智能交通监控系统,需要管理以下终端设备:
-
路口监控终端A:负责人民路与解放路交叉口视频分析
-
路口监控终端B:负责中山路与延安路交叉口数据采集
-
高速公路终端C:负责G60高速路段车辆识别
-
停车场终端D:负责商业区停车场车位监测
1.2 传统代理方案的局限性
传统做法是为每个终端配置独立的Nginx代理:
# 终端A代理配置
location /terminal-a/ {
proxy_pass http://192.168.1.100:8080;
}
# 终端B代理配置
location /terminal-b/ {
proxy_pass http://192.168.1.101:8080;
}
# 终端C代理配置
location /terminal-c/ {
proxy_pass http://192.168.1.102:8080;
}
# ... 更多终端配置
面临的问题:
-
终端数量多,配置繁琐
-
新增终端需要修改Nginx配置并重启
-
终端IP变更时维护困难
-
配置错误可能导致服务中断
二、动态终端代理解决方案
2.1 核心设计思路
通过统一的代理入口,根据终端标识动态路由到对应的设备服务。
2.2 系统架构设计

三、完整配置实现
3.1 基础终端映射配置
# 终端设备映射表 - 集中管理所有终端信息
map $arg_terminal $target_terminal {
# 格式: 终端标识 终端服务地址
terminal_a http://192.168.1.100:8080; # 人民路监控终端
terminal_b http://192.168.1.101:8080; # 中山路监控终端
terminal_c http://192.168.1.102:8080; # 高速公路终端
terminal_d http://192.168.1.103:8080; # 停车场终端
default http://192.168.1.100:8080; # 默认终端
}
server {
listen 8080;
server_name terminal-gateway.example.com;
# 统一终端代理入口
location /terminal/ {
# 终端参数验证
if ($arg_terminal = "") {
add_header Content-Type application/json;
return 400 '{
"error": "缺少终端标识参数",
"available_terminals": ["terminal_a", "terminal_b", "terminal_c", "terminal_d"],
"example": "/terminal/api/video?terminal=terminal_a"
}';
}
# 移除/terminal/前缀,保留原始路径
rewrite ^/terminal/(.*)$ /$1 break;
# 动态代理到目标终端
proxy_pass $target_terminal;
# 代理头设置
proxy_set_header Host $host;
proxy_set_header X-Real-IP $remote_addr;
proxy_set_header X-Forwarded-For $proxy_add_x_forwarded_for;
proxy_set_header X-Forwarded-Proto $scheme;
proxy_set_header X-Terminal-ID $arg_terminal;
# 超时设置(针对设备网络环境)
proxy_connect_timeout 30s;
proxy_send_timeout 30s;
proxy_read_timeout 60s;
# 添加调试信息头
add_header X-Target-Terminal $arg_terminal;
add_header X-Terminal-Address $target_terminal;
}
}
3.2 支持不同服务路径的扩展配置
# 高级终端配置:支持不同路径前缀
map $arg_terminal $terminal_config {
# 格式: 终端标识 IP:端口/服务路径
terminal_a 192.168.1.100:8080/api/v1;
terminal_b 192.168.1.101:8080/api/v2; # 新版本终端
terminal_c 192.168.1.102:8080/edge/v1; # 边缘计算终端
terminal_d 192.168.1.103:8080/parking/v1; # 停车场终端
default 192.168.1.100:8080/api/v1;
}
# 分离IP和路径
map $terminal_config $terminal_host {
~^([^/]+) $1; # 提取IP:端口部分
}
map $terminal_config $terminal_path {
~^[^/]+(/.*)$ $1; # 提取路径部分
default ""; # 如果没有路径,默认为空
}
server {
listen 8080;
server_name terminal-gateway.example.com;
location /gateway/ {
# 终端标识验证
if ($arg_terminal = "") {
add_header Content-Type application/json;
return 400 '{"error": "请指定终端标识", "available_terminals": ["terminal_a", "terminal_b", "terminal_c", "terminal_d"]}';
}
# 动态构建代理URL
set $proxy_url "http://$terminal_host$terminal_path";
# 路径重写:移除/gateway/前缀,添加终端特定路径
rewrite ^/gateway/(.*)$ $terminal_path/$1 break;
# 代理到目标终端
proxy_pass $proxy_url;
# 调试信息
add_header X-Terminal-ID $arg_terminal;
add_header X-Target-Host $terminal_host;
add_header X-Service-Path $terminal_path;
}
}
四、实际使用示例
4.1 终端服务调用示例
bash
# 获取终端A的视频流数据
curl "http://terminal-gateway.example.com:8080/terminal/api/video?terminal=terminal_a"
# 获取终端B的传感器数据
curl "http://terminal-gateway.example.com:8080/terminal/api/sensors?terminal=terminal_b"
# 获取终端C的车辆识别结果
curl "http://terminal-gateway.example.com:8080/terminal/edge/vehicle?terminal=terminal_c"
# 获取终端D的车位状态
curl "http://terminal-gateway.example.com:8080/terminal/parking/status?terminal=terminal_d"
4.2 响应信息示例
成功响应头:
bash
HTTP/1.1 200 OK
X-Terminal-ID: terminal_a
X-Terminal-Address: http://192.168.1.100:8080
X-Target-Host: 192.168.1.100:8080
X-Service-Path: /api/v1
终端数据响应:
bash
{
"terminal_id": "terminal_a",
"location": "人民路与解放路交叉口",
"video_status": "normal",
"device_online": true,
"last_update": "2024-01-15T10:30:00Z",
"data": {
"vehicle_count": 156,
"average_speed": 45.2,
"congestion_level": "low"
}
}
五、整体架构与原理详解
5.1 整体架构流程图
核心组件交互图
数据流向图
六、核心原理详解
6.1 Map指令工作原理
bash
map $arg_env $target_backend {
dev http://dev-server:8080;
test http://test-server:8080;
staging http://staging-server:8080;
prod http://prod-server:8080;
default http://dev-server:8080;
}
-
变量提取 :Nginx从
$arg_env获取URL参数值 -
哈希查找:使用参数值作为key在map表中查找
-
值映射:返回对应的后端服务地址
-
默认处理:未匹配时使用default值
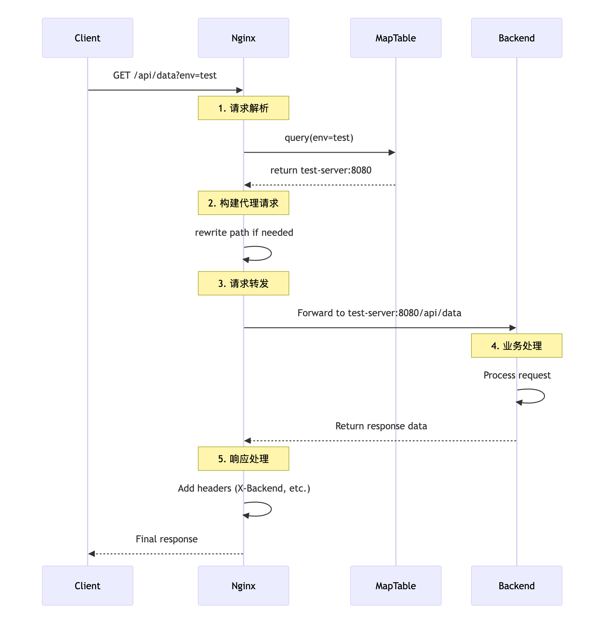
6.2 动态代理流程

步骤1:请求接收与解析
bash
输入: http://api-gateway.com/api/users?env=dev
解析:
- 路径: /api/users
- 参数: env=dev
- 主机: api-gateway.com
步骤2:Map表查询
bash
# Map表查找过程
输入: $arg_env = "dev"
查找: dev → http://dev-server:8080
输出: $target_backend = "http://dev-server:8080"
步骤3:路径处理
bash
# 路径重写逻辑
原始路径: /api/users
目标路径: /api/users (直接传递)
最终URL: http://dev-server:8080/api/users
步骤4:请求转发
-
建立到dev-server:8080的连接
-
转发原始请求头和体
-
添加代理相关头信息
6.3错误处理机制
6.4 完整配置结构
bash
# 1. 映射表定义(核心)
map $arg_env $backend_host {
dev "dev-server";
test "test-server";
staging "staging-server";
prod "prod-server";
default "dev-server";
}
map $arg_env $backend_port {
dev "8080";
test "8080";
staging "8080";
prod "80";
default "8080";
}
# 2. 上游服务定义
upstream backend_pool {
server dev-server:8080;
server test-server:8080;
server staging-server:8080;
server prod-server:80;
}
# 3. 服务器配置
server {
listen 80;
# 4. 动态路由逻辑
location /api/ {
# 参数验证
if ($arg_env = "") {
return 400 '{"error": "Missing env parameter"}';
}
# 动态代理
proxy_pass http://$backend_host:$backend_port;
}
}
请求处理时序图

七、核心原理总结
-
参数驱动:通过URL参数动态选择后端环境
-
映射表查询:使用Nginx map指令实现快速查找
-
透明代理:对客户端隐藏后端服务细节
-
统一入口:所有环境通过同一网关访问
7.1 技术优势
-
配置简化:一套配置管理多环境
-
灵活切换:实时环境切换无需重启
-
易于监控:统一日志和监控入口
-
扩展性强:支持各种路由策略
7.2
目录
[1.1 多终端设备管理痛点](#1.1 多终端设备管理痛点)
[1.2 传统代理方案的局限性](#1.2 传统代理方案的局限性)
[2.1 核心设计思路](#2.1 核心设计思路)
[2.2 系统架构设计](#2.2 系统架构设计)
[3.1 基础终端映射配置](#3.1 基础终端映射配置)
[3.2 支持不同服务路径的扩展配置](#3.2 支持不同服务路径的扩展配置)
[4.1 终端服务调用示例](#4.1 终端服务调用示例)
[4.2 响应信息示例](#4.2 响应信息示例)
[5.1 整体架构流程图](#5.1 整体架构流程图)
[6.1 Map指令工作原理](#6.1 Map指令工作原理)
[6.2 动态代理流程编辑](#6.2 动态代理流程编辑)
[6.4 完整配置结构](#6.4 完整配置结构)
[7.1 技术优势](#7.1 技术优势)
[7.2 适用场景](#7.2 适用场景)
适用场景
-
多环境管理和测试
-
蓝绿部署和金丝雀发布
-
流量控制和A/B测试
-
环境隔离和故障演练