HTTPS原理
HTTPS就是在HTTP基础上添加了一个传输层安全协议 TLS 。之前使用的是安全套接字层协议 SSL,因为安全性原因 SSL被废弃了。
目的是保证传输安全,接下来我会讲述一下怎么保证安全。主要是三个方面的保证。通过这三个方面可以保证安全性。
-
信息加密:HTTP 交互信息是被加密的,第三方就无法被窃取;
-
校验机制:校验信息传输过程中是否有被第三方篡改过,如果被篡改过,则会有警告提示;
-
身份证书:证明淘宝是真的淘宝网;
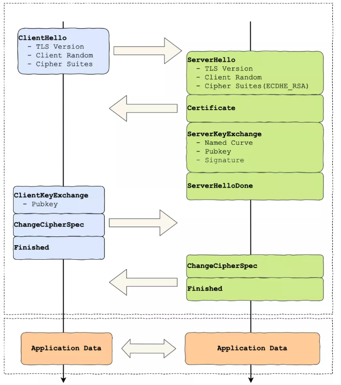
在HTTP通信前,就会进行TLS握手,其流程如下:

中文翻译过来就是:
ClientHello(客户端问候)
-
TLS Version:TLS协议版本(如TLS 1.2或1.3)
-
Client Random:客户端随机数(32字节),会话密钥生成材料之一
-
Cipher Suites:客户端支持的密码套件列表,按优先级排序
ServerHello(服务器问候)
-
TLS Version:服务器选择的TLS版本
-
Server Random:服务器随机数(32字节),会话密钥生成材料之二
-
Cipher Suites (ECDHE_RSA):服务器选定的密码套件
-
ECDHE:椭圆曲线迪菲-赫尔曼临时密钥交换
-
RSA:RSA签名算法用于身份认证
-
Certificate(证书)
- 服务器的X.509数字证书链,包含RSA公钥用于验证签名
ServerKeyExchange(服务器密钥交换)
-
Named Curve:命名的椭圆曲线(如secp256r1、x25519)
-
Pubkey:服务器的临时ECDH公钥
-
Signature:对上述参数的RSA签名,证明密钥合法性
ServerHelloDone(服务器问候完成)
- 服务器表示握手信息发送完毕
ClientKeyExchange(客户端密钥交换)
- Pubkey:客户端的临时ECDH公钥
ChangeCipherSpec(变更密码规范)
- 通知对方从现在开始使用新协商的加密参数
Finished(完成)
-
加密的握手完整性验证消息
-
包含所有握手消息的HMAC摘要
Application Data(应用数据)
- 加密的HTTP请求/响应数据
这里有一个流程图:

语言描述一下,就是:
-
先进行三次握手。
-
客户端传递三个参数给服务器,分别是:
-
一个随机数C
-
客户端的TLS协议版本号
-
密码套件列表(也就是,所有的可选择加密函数)。
-
-
客户端回复ACK报文,表示我收到了你传的三个参数。
-
服务器回复hello报文,里面也包含3个参数:
-
一个新的随机数S
-
协商后的TLS版本号
-
使用的加密函数,也就是密码套件(RSA)。
-
-
服务器回复服务器使用的证书。
-
服务器表示我想对你说的结束了。
-
客户端回复ACK报文,表示我接收到了你的消息。
-
客户端产生一个新的随机数 (pre-master),使用服务器的RSA公钥加密,然后通过Change Cipher Key Exchange传递到服务端。服务端用 RSA 私钥解密,得到客户端发来的随机数 (pre-master)。(这里是非对称加密,确保安全性)。
现在,双方有三个随机数 C、S、pre-master。
-
双方使用这三个数生成对话密钥(对称密钥)。客户端发送Change Cipher Spec告诉服务器使用加密方式发送信息(这里是对称加密,加快数据传输效率)。
-
客户端发Encrypted Handshake Message(Finishd),作用是把之前所有发送的数据做个摘要。
-
服务器回复ACK表示收到了。
-
服务器使用加密回复。服务器发送Change Cipher Spec。
-
服务器也发Finishd,也是摘要信息。
-
客户端回复ACK报文,表示收到了。
-
之后客户端发起请求就会使用会话密钥加密报文。
-
服务端同样使用会话密钥加密报文进行响应。
-
TCP三次握手(建立TCP连接)。
-
TLS握手开始:
-
a. 客户端→服务器:ClientHello
-
支持的TLS版本
-
客户端随机数(C)
-
支持的密码套件列表
-
-
b. 服务器→客户端:ServerHello
-
选择的TLS版本
-
服务器随机数(S)
-
选择的密码套件(如TLS_ECDHE_RSA_WITH_AES_256_GCM_SHA384)
-
-
c. 服务器→客户端:Certificate(服务器证书链)
-
d. 服务器→客户端:ServerKeyExchange(如果是ECDHE)
-
e. 服务器→客户端:ServerHelloDone
-
f. 客户端验证服务器证书
-
g. 客户端→服务器:ClientKeyExchange
- 加密的pre-master(RSA方式)或客户端ECDHE公钥
-
h. 客户端→服务器:ChangeCipherSpec(通知开始加密)
-
i. 客户端→服务器:Finished(加密的握手摘要)
-
j. 服务器→客户端:ChangeCipherSpec
-
k. 服务器→客户端:Finished
-
-
双方基于C、S、pre-master生成相同的会话密钥。
-
开始加密的HTTP通信。
值得注意的安全特性:
1. 前向保密(Forward Secrecy)
你描述的流程是RSA密钥交换 ,这不支持前向保密 。现代网站更多使用ECDHE_RSA:
-
RSA密钥交换:服务器私钥泄露 → 所有历史会话可被解密。
-
ECDHE密钥交换:每次会话生成临时密钥,支持前向保密。
2. Finished消息的重要性
Finished消息不只是"做个摘要",它是:
-
验证握手过程是否被篡改。
-
确认双方计算出的密钥一致。
-
使用刚刚协商的密钥加密,验证加密通道可用。
3. ChangeCipherSpec的作用
这是一个简单的协议(只有1字节),作用是:
-
通知对方:从下一条消息开始使用新协商的加密参数。
-
这是一个明确的分界点。
常见混淆点澄清:
Q: 为什么需要这么多步骤?
A: 每步都有特定安全目的:
-
Hello消息:协商参数,交换随机数。
-
Certificate:身份认证。
-
KeyExchange:安全传输密钥材料。
-
ChangeCipherSpec:明确切换加密模式。
-
Finished:验证握手完整性。
Q: 对称加密的密钥怎么保证安全?
A: 密钥协商过程保证了:
-
密钥材料通过非对称加密安全传输。
-
双方独立计算相同的会话密钥。
-
密钥只在内存中存在,不通过网络传输。
Q: 为什么不用非对称加密所有数据?
A: 性能原因:
-
非对称加密:计算复杂,速度慢(RSA加密比对称加密慢1000倍以上)。
-
对称加密:速度快,适合大量数据传输。
核心补充:数字证书如何验证身份?
在TLS握手的 第3步(Certificate),服务器发送其数字证书。客户端的验证过程是建立信任的关键,它确保你正在连接的"淘宝网"确实是真正的淘宝网,而非一个中间人伪装的服务器。
1. 数字证书里有什么?
一份标准的数字证书通常包含以下核心信息:
-
持有者信息:网站域名、组织名称等。
-
持有者公钥:服务器用于密钥交换或签名的公钥。
-
颁发者信息:签发此证书的证书认证机构(CA)。
-
有效期:证书的生效和过期时间。
-
CA的数字签名:这是证书防伪的核心,由CA用自己的私钥对证书所有信息的摘要进行加密生成。
2. 证书的"信任链"
服务器的证书并非凭空被信任,而是依赖于一个由根证书、中间证书构成的 "信任链"。
-
根CA :位于信任链顶端的、极少数极度权威的机构(如DigiCert、GlobalSign)。其根证书已预先内置在操作系统或浏览器中,是整个信任体系的基石。
-
中间CA:由根CA授权签发的下级CA。实际签发服务器证书的通常是这些中间CA。这形成了"根CA -> 中间CA -> 服务器证书"的信任链。
-
作用:分层管理提高了安全性和灵活性。即使某个中间CA的私钥泄露,只需吊销该中间证书,无需动摇整个根信任体系。
3. 客户端如何验证证书?(核心流程)
当客户端收到服务器证书后,会执行一套严谨的验证流程,如下图所示:
证书签发与验证流程示意图

证书签名过程(由CA完成):
-
信息打包与摘要 :CA将证书持有者的公钥、身份信息、有效期等所有明文内容,使用指定的哈希算法(如SHA-256)进行计算,得到一个唯一的摘要值H1。
-
CA私钥签名 :CA使用自己的私钥 对摘要值H1进行加密,生成数字签名(Certificate Signature)。
-
合成证书 :将这个数字签名附加到原始证书信息上,最终形成我们看到的数字证书。
客户端验证过程:
-
计算摘要 :客户端拿到证书后,使用证书里声明的同一个哈希算法,对证书的明文部分 (公钥、身份信息等)进行独立计算,得到摘要值H2。
-
解密签名 :客户端需要验证签名。它会从自己信任的CA库(预置在系统中)里,找到签发该证书的CA的公钥 ,并用这个公钥去解密证书附带的数字签名 ,得到被解密出来的原始摘要值H1。
-
比对验证 :客户端比较自己计算出的 H2 和从签名中解密出的 H1。
-
如果 H1 == H2 :说明证书信息在签发后未被篡改,且确由该CA签发,证书有效。
-
如果不相等:说明证书内容被篡改或签名无效,客户端将立即终止连接,并发出安全警告。
-
4. 为什么这个过程能防止中间人攻击?
中间人即使截获了通信,他也无法伪造一个有效的证书:
-
他无法篡改内容 :如果中间人修改了证书中的公钥(换成自己的),那么客户端重新计算的摘要值 H2 就会改变,与CA签名解密的 H1 不匹配,验证失败。
-
他无法伪造签名 :要生成一个能被验证通过的签名,必须使用CA的私钥。而CA的私钥受到严格保护,中间人无法获取。用其他任何密钥生成的签名,都无法被客户端用CA的公钥正确解密和验证。
信任链验证示意图

此图说明了客户端会沿着"服务器证书 -> 中间CA证书 -> 根CA证书"的链条逐级验证签名,直至找到操作系统内置的、受信任的根证书,整个信任链才算建立完成。