1、VRRP概述与原理
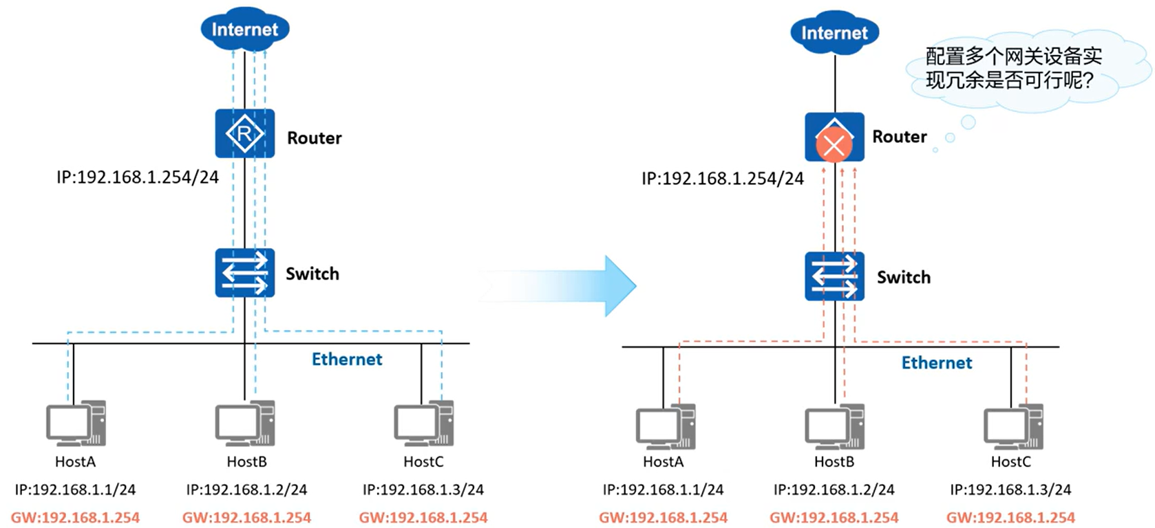
1.1、单网关面临的问题

当网关Router出现故障时,本网段内以该设备为网关的主机都不能与Internet进行通信。
1.2、VRRP 概述
- 通过把几台路由设备联合组成一台虚拟的"路由设备",使用一定的机制保证当主机的下一跳路由设备出现故障时,及时将业务切换到备份路由设备,从而保持通讯的连续性和可靠性。

- 虚拟路由器:VRRP为每一个组抽象出一台虚拟"路由器"(Virtual Router),该路由器并非真实存在的物理设备,而是由VRRP虚拟出来的逻辑设备。一个VRRP组只会产生一台虚拟路由器。
- 虚拟IP地址及虚拟MAC地址:虚拟路由器拥有自己的IP地址以及MAC地址,其中IP地址由网络管理员在配置VRRP时指定,一台虚拟路由器可以有一个或多个IP地址,通常情况下用户使用该地址作为网关地址。而虚拟MAC地址的格式是"0000-5e00-01xx",其中xx为VRID。

- Master会周期性的发送免费ARP报文。
- 在同一台设备上:
- 同一个接口运行多个VRID时,VRID不能相同;
- 不同接口运行VRRP时,VRID可以相同。
2、VRRP 典型应用
2.1、VRRP负载分担
通过创建多个虚拟路由器,每个物理路由器在不同的VRRP组中扮演不同的角色,不同虚拟路由器的VirtualIP作为不同的内网网关地址可以实现流量转发负载分担。

2.2、VRRP与MSTP结合应用

- MSTP是将一个或多个VLAN映射到一个生成树的实例,若干个VLAN共用一个生成树,MSTP可以实现负载均衡。
- VRRP配置网关可以灵活根据网络拓扑变化而自动切换,提高网络可靠性。
- VRRP+MSTP可以在实现负载分担的同时保证网络冗余备份。
- 堆叠可以看作是VRRP和MSTP的结合。
2.3、VRRP监视上行端口

- 如果用户未配置VRRP监视上行端口,则当VRRP备份组中的Master设备R1的上行接口或者链路出现故障时,VRRP备份组无法感知,Master无法向外转发流量。但是由于主备不会发生切换,导致出现流量黑洞。
- 上行链路监视功能一般在Master设备上使能才有意义。


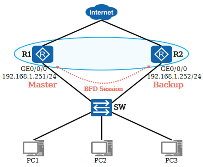
2.4、VRRP与BFD联动
- 通过配置VRRP与BFD联动,当Backup设备通过BFD感知故障发生之后,不再等待Master_Down_Timer计时器超时而会在BFD检测周期结束后立即切换VRRP状态,此时可以实现毫秒级的主备切换。


在主备设备上都要配置bfd会话,但是在backup设备上跟踪master设备,不需要配置

3、VRRP 基本配置
3.1、VRRP常用配置命令


3.2、VRRP基础配置实例

3.3、VRRP基础配置验证

3.4、简单实验

4、VRRP练习题
