
这个辅助系统的界面涉及四个部分:
第一部分:顶部导航栏
<!DOCTYPE html>
<html lang="zh-CN">
<head>
<meta charset="UTF-8">
<meta name="viewport" content="width=device-width, initial-scale=1.0">
<title>Tlias智能学习辅助系统</title>
<style>
/* 顶部导航栏容器样式 */
.top-navbar {
background-color: rgb(205, 204, 204); /* 设置导航栏背景颜色为灰色 */
padding: 15px 30px; /* 设置内边距:上下15px,左右30px */
display: flex; /* 使用弹性盒布局 */
justify-content: space-between; /* 子元素在主轴两端对齐 */
align-items: center; /* 子元素在交叉轴居中对齐 */
}
/* 导航标题样式 */
.nav-title {
font-weight: bold; /* 设置字体加粗 */
font-size: 24px; /* 设置字体大小24px */
color: white; /* 设置字体颜色为白色 */
font-family: "楷体";
}
/* 退出登录链接样式 */
.logout-link {
color: white; /* 设置链接字体颜色为白色 */
text-decoration: none; /* 去除链接下划线 */
font-size: 16px; /* 设置字体大小16px */
}
</style>
</head>
<body>
<div class="top-navbar">
<div class="nav-title">Tlias智能学习辅助系统</div>
<a href="#" class="logout-link">退出登录</a>
</div>
</body>
</html>
结果展示:


2、搜索表单区域

get请求方式
特点:
如果表单中包含隐式数据,比如密码等,get方法不安全
在浏览器中,get请求是有限制的,不适合提交大数据量的表单

post请求方式
特点:安全
请求大小没有限制


<!DOCTYPE html>
<html lang="en">
<head>
<meta charset="UTF-8">
<meta name="viewport" content="width=device-width, initial-scale=1.0">
<title>表单标签</title>
</head>
<body>
<!-- form表单
action:表单数据提交的URL地址
method:表单提交的方式,get或者method,
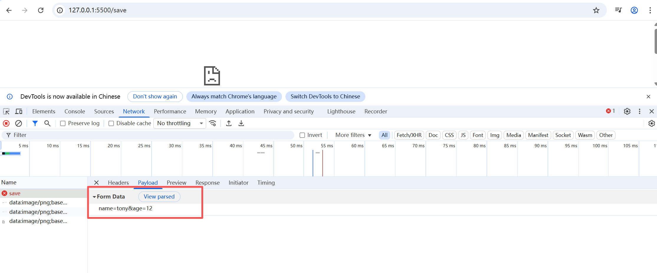
get:默认是get,表单数据会出现在url后面,形式:/save?name=tony&age=12-->
<form action="/save" method="post">
<!-- 定义表单项 -->
<!-- 表单项如果要采集数据,需要设置name属性表示表单项的名字 -->
姓名:<input type="text" name="name">
年龄:<input type="text" name="age">
<!-- 设置提交按钮 -->
<input type="submit" value="提交">
</form>
</body>
</html>



<!DOCTYPE html>
<html lang="en">
<head>
<meta charset="UTF-8">
<meta name="viewport" content="width=device-width, initial-scale=1.0">
<title>表单项标签</title>
</head>
<body>
<form action="/save" method="post">
姓名:<input type="text" name="name"><br><br>
密码:<input type="password" name="password"><br><br>
性别:<label></label><input type="radio" name="gender" value="1"> 男 </label>
<label><input type="radio" name="gender" value="2"> 女 </label><br><br>
爱好:<label><input type="checkbox" name="hobby" value="java"> java </label>
<label><input type="checkbox" name="hobby" value="game"> game </label>
<label><input type="checkbox" name="hobby" value="sing"> sing </label><br><br>
图像: <input type="file" name="image"><br><br>
生日:<input type="date" name="birthday"><br><br>
时间:<input type="time" name="time"><br><br>
日期时间:<input type="datetime-local" name="datetime">
学历:<select name="degree">
<option value="">------------请选择--------------------</option>
<option value="1">大专</option>
<option value="2">本科</option>
<option value="3">硕士</option>
<option value="4">博士</option>
</select><br><br>
描述:<textarea name="description" cols="30" rows="10"></textarea>
<!-- 表单常见按钮 -->
<input type="button" value="提交">
<input type="reset" value="重置">
<input type="submit" value="提交">
</form>
</body>
</html>
第二部分:继续智能辅助系统的表单项设置
<!DOCTYPE html>
<html lang="zh-CN">
<head>
<meta charset="UTF-8">
<meta name="viewport" content="width=device-width, initial-scale=1.0">
<title>Tlias智能学习辅助系统</title>
<style>
/* 顶部导航栏容器样式 */
.top-navbar {
background-color: rgb(164, 162, 162);
padding: 15px 30px;
display: flex;
justify-content: space-between;
align-items: center;
}
/* 导航标题样式 */
.nav-title {
font-weight: bold;
font-size: 24px;
color: white;
font-family: "楷体";
}
/* 退出登录链接样式 */
.logout-link {
color: white;
text-decoration: none;
font-size: 16px;
font-family: "楷体";
}
/* 搜索表单区域样式 */
.search-form {
background-color: #f5f5f5;
padding: 20px 30px;
border-bottom: 1px solid #ddd;
font-family: "楷体";
}
.form-container {
display: flex;
align-items: center;
gap: 20px;
flex-wrap: wrap;
max-width: 1200px;
margin: 0 auto;
}
.form-group {
display: flex;
flex-direction: row;
align-items: center;
min-width: 152px;
}
.form-group label {
margin-bottom: 0;
margin-right: 10px;
font-weight: bold;
color: #333;
white-space: nowrap;
}
.form-group input,
.form-group select {
padding: 8px 10px;
border: 1px solid #ccc;
border-radius: 4px;
font-size: 14px;
font-family: "楷体";
}
.form-group input:focus,
.form-group select:focus {
outline: none;
border-color: #4a90e2;
box-shadow: 0 0 5px rgba(74, 144, 226, 0.3);
}
.button-group {
display: flex;
gap: 10px;
margin-left: auto;
}
.btn {
padding: 8px 20px;
border: none;
border-radius: 4px;
cursor: pointer;
font-size: 14px;
font-family: "宋体";
transition: background-color 0.3s;
}
.btn-search {
background-color: #c0c2c5;
color: rgb(19, 19, 19);
}
.btn-search:hover {
background-color: #0ae591;
}
.btn-reset {
background-color: #f0f0f0;
color: #333;
border: 1px solid #ccc;
}
.btn-reset:hover {
background-color: #ee0d0d;
}
</style>
</head>
<body>
<div class="top-navbar">
<div class="nav-title">Tlias智能学习辅助系统</div>
<a href="#" class="logout-link">退出登录</a>
</div>
<!-- 搜索表单区域 -->
<form class="search-form" action="/save" method="post" novalidate>
<div class="form-container">
<!-- 姓名输入框 -->
<div class="form-group">
<label for="name">姓名</label>
<input type="text" id="name" name="name" placeholder="请输入姓名">
</div>
<!-- 性别下拉选择 -->
<div class="form-group">
<label for="gender">性别</label>
<select id="gender" name="gender">
<option value="">请选择性别</option>
<option value="male">男</option>
<option value="female">女</option>
</select>
</div>
<!-- 职位下拉选择 -->
<div class="form-group">
<label for="position">职位</label>
<select id="position" name="position">
<option value="">请选择职位</option>
<option value="teacher">班主任</option>
<option value="lecturer">讲师</option>
<option value="Supervisor">学工主管</option>
<option value="superintendent">教研主管</option>
<option value="counselor">咨询师</option>
</select>
</div>
<!-- 按钮组 -->
<div class="button-group">
<button type="submit" class="btn btn-search">查询</button>
<button type="reset" class="btn btn-reset">清空</button>
</div>
</div>
</form>
</body>
</html>

第三部分:表格样式
<!DOCTYPE html>
<html lang="zh-CN">
<head>
<meta charset="UTF-8">
<meta name="viewport" content="width=device-width, initial-scale=1.0">
<title>Tlias智能学习辅助系统</title>
<style>
/* 顶部导航栏容器样式 */
.top-navbar {
background-color: rgb(164, 162, 162);
padding: 15px 30px;
display: flex;
justify-content: space-between;
align-items: center;
}
/* 导航标题样式 */
.nav-title {
font-weight: bold;
font-size: 24px;
color: white;
font-family: "楷体";
}
/* 退出登录链接样式 */
.logout-link {
color: white;
text-decoration: none;
font-size: 16px;
font-family: "楷体";
}
/* 搜索表单区域样式 */
.search-form {
background-color: #f5f5f5;
padding: 20px 30px;
border-bottom: 1px solid #ddd;
font-family: "楷体";
}
.form-container {
display: flex;
align-items: center;
gap: 20px;
flex-wrap: wrap;
max-width: 1200px;
margin: 0 auto;
}
.form-group {
display: flex;
flex-direction: row;
align-items: center;
min-width: 152px;
}
.form-group label {
margin-bottom: 0;
margin-right: 10px;
font-weight: bold;
color: #333;
white-space: nowrap;
}
.form-group input,
.form-group select {
padding: 8px 10px;
border: 1px solid #ccc;
border-radius: 4px;
font-size: 14px;
font-family: "楷体";
}
.form-group input:focus,
.form-group select:focus {
outline: none;
border-color: #4a90e2;
box-shadow: 0 0 5px rgba(74, 144, 226, 0.3);
}
.button-group {
display: flex;
gap: 10px;
margin-left: auto;
}
.btn {
padding: 8px 20px;
border: none;
border-radius: 4px;
cursor: pointer;
font-size: 14px;
font-family: "宋体";
transition: background-color 0.3s;
}
.btn-search {
background-color: #c0c2c5;
color: rgb(19, 19, 19);
}
.btn-search:hover {
background-color: #0ae591;
}
.btn-reset {
background-color: #f0f0f0;
color: #333;
border: 1px solid #ccc;
}
.btn-reset:hover {
background-color: #ee0d0d;
}
/* 表格区域样式 */
.data-table-container {
padding: 20px 30px;
max-width: 1200px;
margin: 0 auto;
font-family: "楷体";
}
.data-table {
width: 100%;
border-collapse: collapse;
margin-top: 20px;
box-shadow: 0 1px 3px rgba(0, 0, 0, 0.1);
}
.data-table th,
.data-table td {
border: 1px solid #ddd;
padding: 12px 15px;
text-align: center;
}
.data-table th {
background-color: #f2f2f2;
font-weight: bold;
color: #333;
text-align: center;
}
.data-table tr:nth-child(even) {
background-color: #f9f9f9;
}
.data-table tr:hover {
background-color: #f1f1f1;
}
.avatar-img {
width: 40px;
height: 40px;
border-radius: 50%;
object-fit: cover;
}
.action-buttons {
display: flex;
gap: 8px;
justify-content: center;
}
.btn-edit {
background-color: #4a90e2;
color: white;
padding: 6px 12px;
border: none;
border-radius: 3px;
cursor: pointer;
font-size: 12px;
}
.btn-edit:hover {
background-color: #3a7bc8;
}
.btn-delete {
background-color: #e74c3c;
color: white;
padding: 6px 12px;
border: none;
border-radius: 3px;
cursor: pointer;
font-size: 12px;
}
.btn-delete:hover {
background-color: #c0392b;
}
.no-data {
text-align: center;
padding: 20px;
color: #666;
font-style: italic;
}
</style>
</head>
<body>
<div class="top-navbar">
<div class="nav-title">Tlias智能学习辅助系统</div>
<a href="#" class="logout-link">退出登录</a>
</div>
<!-- 搜索表单区域 -->
<form class="search-form" action="/save" method="post" novalidate>
<div class="form-container">
<!-- 姓名输入框 -->
<div class="form-group">
<label for="name">姓名</label>
<input type="text" id="name" name="name" placeholder="请输入姓名">
</div>
<!-- 性别下拉选择 -->
<div class="form-group">
<label for="gender">性别</label>
<select id="gender" name="gender">
<option value="">请选择性别</option>
<option value="male">男</option>
<option value="female">女</option>
</select>
</div>
<!-- 职位下拉选择 -->
<div class="form-group">
<label for="position">职位</label>
<select id="position" name="position">
<option value="">请选择职位</option>
<option value="teacher">班主任</option>
<option value="lecturer">讲师</option>
<option value="Supervisor">学工主管</option>
<option value="superintendent">教研主管</option>
<option value="counselor">咨询师</option>
</select>
</div>
<!-- 按钮组 -->
<div class="button-group">
<button type="submit" class="btn btn-search">查询</button>
<button type="reset" class="btn btn-reset">清空</button>
</div>
</div>
</form>
<!-- 数据表格区域 -->
<div class="data-table-container">
<table class="data-table">
<thead>
<tr>
<th>姓名</th>
<th>性别</th>
<th>头像</th>
<th>职位</th>
<th>最后操作时间</th>
<th>操作</th>
</tr>
</thead>
<tbody>
<tr>
<td>张三</td>
<td>男</td>
<td>
<img src="https://via.placeholder.com/40x40/4a90e2/ffffff?text=张" alt="张三头像" class="avatar-img">
</td>
<td>班主任</td>
<td>2026-01-26 10:30:25</td>
<td>
<div class="action-buttons">
<button class="btn-edit" onclick="editUser(1)">编辑</button>
<button class="btn-delete" onclick="deleteUser(1)">删除</button>
</div>
</td>
</tr>
<tr>
<td>李四</td>
<td>女</td>
<td>
<img src="https://via.placeholder.com/40x40/e74c3c/ffffff?text=李" alt="李四头像" class="avatar-img">
</td>
<td>讲师</td>
<td>2026-01-25 14:20:10</td>
<td>
<div class="action-buttons">
<button class="btn-edit" onclick="editUser(2)">编辑</button>
<button class="btn-delete" onclick="deleteUser(2)">删除</button>
</div>
</td>
</tr>
<tr>
<td>王五</td>
<td>男</td>
<td>
<img src="https://via.placeholder.com/40x40/2ecc71/ffffff?text=王" alt="王五头像" class="avatar-img">
</td>
<td>学工主管</td>
<td>2026-01-24 09:15:33</td>
<td>
<div class="action-buttons">
<button class="btn-edit" onclick="editUser(3)">编辑</button>
<button class="btn-delete" onclick="deleteUser(3)">删除</button>
</div>
</td>
</tr>
<tr>
<td>赵六</td>
<td>女</td>
<td>
<img src="https://via.placeholder.com/40x40/9b59b6/ffffff?text=赵" alt="赵六头像" class="avatar-img">
</td>
<td>教研主管</td>
<td>2026-01-23 16:45:22</td>
<td>
<div class="action-buttons">
<button class="btn-edit" onclick="editUser(4)">编辑</button>
<button class="btn-delete" onclick="deleteUser(4)">删除</button>
</div>
</td>
</tr>
</tbody>
</table>
</div>
</body>
</html>
第四部分:版权展示区(全码)
<!DOCTYPE html>
<html lang="zh-CN">
<head>
<meta charset="UTF-8">
<meta name="viewport" content="width=device-width, initial-scale=1.0">
<title>Tlias智能学习辅助系统</title>
<style>
/* 顶部导航栏容器样式 */
.top-navbar {
background-color: rgb(164, 162, 162);
padding: 15px 30px;
display: flex;
justify-content: space-between;
align-items: center;
}
/* 导航标题样式 */
.nav-title {
font-weight: bold;
font-size: 24px;
color: white;
font-family: "楷体";
}
/* 退出登录链接样式 */
.logout-link {
color: white;
text-decoration: none;
font-size: 16px;
font-family: "楷体";
}
/* 搜索表单区域样式 */
.search-form {
background-color: #f5f5f5;
padding: 20px 30px;
border-bottom: 1px solid #ddd;
font-family: "楷体";
}
.form-container {
display: flex;
align-items: center;
gap: 20px;
flex-wrap: wrap;
max-width: 1200px;
margin: 0 auto;
}
.form-group {
display: flex;
flex-direction: row;
align-items: center;
min-width: 152px;
}
.form-group label {
margin-bottom: 0;
margin-right: 10px;
font-weight: bold;
color: #333;
white-space: nowrap;
}
.form-group input,
.form-group select {
padding: 8px 10px;
border: 1px solid #ccc;
border-radius: 4px;
font-size: 14px;
font-family: "楷体";
}
.form-group input:focus,
.form-group select:focus {
outline: none;
border-color: #4a90e2;
box-shadow: 0 0 5px rgba(74, 144, 226, 0.3);
}
.button-group {
display: flex;
gap: 10px;
margin-left: auto;
}
.btn {
padding: 8px 20px;
border: none;
border-radius: 4px;
cursor: pointer;
font-size: 14px;
font-family: "宋体";
transition: background-color 0.3s;
}
.btn-search {
background-color: #c0c2c5;
color: rgb(19, 19, 19);
}
.btn-search:hover {
background-color: #0ae591;
}
.btn-reset {
background-color: #f0f0f0;
color: #333;
border: 1px solid #ccc;
}
.btn-reset:hover {
background-color: #ee0d0d;
}
/* 表格区域样式 */
.data-table-container {
padding: 20px 30px;
max-width: 1200px;
margin: 0 auto;
font-family: "楷体";
}
.data-table {
width: 100%;
border-collapse: collapse;
margin-top: 20px;
box-shadow: 0 1px 3px rgba(0, 0, 0, 0.1);
}
.data-table th,
.data-table td {
border: 1px solid #ddd;
padding: 12px 15px;
text-align: center;
}
.data-table th {
background-color: #f2f2f2;
font-weight: bold;
color: #333;
text-align: center;
}
.data-table tr:nth-child(even) {
background-color: #f9f9f9;
}
.data-table tr:hover {
background-color: #f1f1f1;
}
.avatar-img {
width: 40px;
height: 40px;
border-radius: 50%;
object-fit: cover;
}
.action-buttons {
display: flex;
gap: 8px;
justify-content: center;
}
.btn-edit {
background-color: #4a90e2;
color: white;
padding: 6px 12px;
border: none;
border-radius: 3px;
cursor: pointer;
font-size: 12px;
}
.btn-edit:hover {
background-color: #3a7bc8;
}
.btn-delete {
background-color: #e74c3c;
color: white;
padding: 6px 12px;
border: none;
border-radius: 3px;
cursor: pointer;
font-size: 12px;
}
.btn-delete:hover {
background-color: #c0392b;
}
.no-data {
text-align: center;
padding: 20px;
color: #666;
font-style: italic;
}
/* 版权展示区样式 - 已修改为浅背景色并固定在页面底部 */
.copyright-footer {
background-color: #f8f8f8; /* 浅灰色背景 */
color: #666;
text-align: center;
padding: 20px 0;
font-size: 14px;
line-height: 1.6;
border-top: 1px solid #e0e0e0;
width: 100%;
margin-top: auto; /* 确保在Flex布局中始终在底部 */
}
.copyright-footer p {
margin: 5px 0;
max-width: 1200px;
margin-left: auto;
margin-right: auto;
padding: 0 20px;
}
}
</style>
</head>
<body>
<div class="top-navbar">
<div class="nav-title">Tlias智能学习辅助系统</div>
<a href="#" class="logout-link">退出登录</a>
</div>
<!-- 搜索表单区域 -->
<form class="search-form" action="/save" method="post" novalidate>
<div class="form-container">
<!-- 姓名输入框 -->
<div class="form-group">
<label for="name">姓名</label>
<input type="text" id="name" name="name" placeholder="请输入姓名">
</div>
<!-- 性别下拉选择 -->
<div class="form-group">
<label for="gender">性别</label>
<select id="gender" name="gender">
<option value="">请选择性别</option>
<option value="male">男</option>
<option value="female">女</option>
</select>
</div>
<!-- 职位下拉选择 -->
<div class="form-group">
<label for="position">职位</label>
<select id="position" name="position">
<option value="">请选择职位</option>
<option value="teacher">班主任</option>
<option value="lecturer">讲师</option>
<option value="Supervisor">学工主管</option>
<option value="superintendent">教研主管</option>
<option value="counselor">咨询师</option>
</select>
</div>
<!-- 按钮组 -->
<div class="button-group">
<button type="submit" class="btn btn-search">查询</button>
<button type="reset" class="btn btn-reset">清空</button>
</div>
</div>
</form>
<!-- 数据表格区域 -->
<div class="data-table-container">
<table class="data-table">
<thead>
<tr>
<th>姓名</th>
<th>性别</th>
<th>头像</th>
<th>职位</th>
<th>最后操作时间</th>
<th>操作</th>
</tr>
</thead>
<tbody>
<tr>
<td>张三</td>
<td>男</td>
<td>
<img src="https://via.placeholder.com/40x40/4a90e2/ffffff?text=张" alt="张三头像" class="avatar-img">
</td>
<td>班主任</td>
<td>2026-01-26 10:30:25</td>
<td>
<div class="action-buttons">
<button class="btn-edit" onclick="editUser(1)">编辑</button>
<button class="btn-delete" onclick="deleteUser(1)">删除</button>
</div>
</td>
</tr>
<tr>
<td>李四</td>
<td>女</td>
<td>
<img src="https://via.placeholder.com/40x40/e74c3c/ffffff?text=李" alt="李四头像" class="avatar-img">
</td>
<td>讲师</td>
<td>2026-01-25 14:20:10</td>
<td>
<div class="action-buttons">
<button class="btn-edit" onclick="editUser(2)">编辑</button>
<button class="btn-delete" onclick="deleteUser(2)">删除</button>
</div>
</td>
</tr>
<tr>
<td>王五</td>
<td>男</td>
<td>
<img src="https://via.placeholder.com/40x40/2ecc71/ffffff?text=王" alt="王五头像" class="avatar-img">
</td>
<td>学工主管</td>
<td>2026-01-24 09:15:33</td>
<td>
<div class="action-buttons">
<button class="btn-edit" onclick="editUser(3)">编辑</button>
<button class="btn-delete" onclick="deleteUser(3)">删除</button>
</div>
</td>
</tr>
<tr>
<td>赵六</td>
<td>女</td>
<td>
<img src="https://via.placeholder.com/40x40/9b59b6/ffffff?text=赵" alt="赵六头像" class="avatar-img">
</td>
<td>教研主管</td>
<td>2026-01-23 16:45:22</td>
<td>
<div class="action-buttons">
<button class="btn-edit" onclick="editUser(4)">编辑</button>
<button class="btn-delete" onclick="deleteUser(4)">删除</button>
</div>
</td>
</tr>
</tbody>
</table>
</div>
<!-- 版权展示区 -->
<div class="copyright-footer">
<p>xxx责任有限公司</p>
<p>版权所有 Copyright 2006-2026 All Rights Reserved</p>
</div>
</body>
</html>
总结:


学会借助AI开发前端