LLM(large Language Model)大语言模型的6大问题
原生接入LLM的方式有三种,通过API接入、SDK接入和本地部署接入。但是,通过原生方式接入LLM是存在问题的,大致有以下6种主流问题。
1、幻觉问题,对于用户的提问,LLM给出不合乎情理的答案。
比如说,在编码场景,使用redis来接入数据库,redis本身提供了a、b、c三种接口,但是LLM给出的回答却是d接口,这就是一种典型的幻觉场景。
2、提示词问题。对于同一个问题,给LLM提供了两种不同的提示词,LLM会给出两种不同的答案。
提示词的质量和风格直接决定输出结果的准确性和安全性。没有统⼀的规范会导致应⽤⾏ 为不可预测、难以调试,且⽆法规模化地优化效果。
3、切换模型问题。切换不同的LLM,对于不同的厂商提供的LLM接口、输入输出格式和参数也各有不同。这样对于切换模型,就很不方便。
切换成本极高。这意味着⼀旦选定⼀个模型,整个应⽤程序的代码就与该模型的 API 强耦合。切换模型⼏乎等于重写所有与 LLM 交互的代码,严重阻碍了技术选型的灵活性。
4、LLM输出非结构化数据难以与程序接口交互。对于程序接口更希望接收结构化的数据,对于不同的描述体现在不同的字段上。
5、无法获取实时信息。LLM训练是有截至日期的,也就说LLM对于实时、前沿的数据知识,是没有这个能力的。
6、对于非常专业的知识(医学),LLM的回答只能作为参考,并不能100%的信任。因为LLM只是会去进行回答,并未从专业的,特定的知识库中去查询。
对于这个场景,更希望LLM接收到用户问题的输入之后,LLM会去查询专业知识的服务器上的知识库,然后给出回答。这样的回答 才是可信高的。
langchain
对于langchain是如何解决原生调用LLM的6大主流问题如下。
1、幻觉问题
使用agent智能体解决幻觉问题(智能推导),使用RAG技术基本可以解决大多数幻觉问题。
RAG流程如下:
1、用户输入问题。2、将问题转换为向量,在知识库中进行检索。这里的知识库,大多都是向量数据库,可以进行语义相似度进行检索。根据语义检索出相关文档。3、将检索出来的相关文档作为参考答案,和前面的用户输入问题一起输入给LLM。4、有LLM进行整合和输出给用户最终答案。
关于向量数据库的认识和语义相关性的理解如下。
向量就是将文本转换成为一组向量,对于向量可以和三维向量进行类比,向量的长度可以和文本长度进行参考,向量方向可以和语义参考。
对于语义相关性主要是以欧氏距离和余弦相似度作为参考。欧氏距离的是考量两个向量之间的距离,距离越近,语义相关性越强。但是,对于两段文本,语义相似,但是描述长度不同,其欧式距离就越远。因此,欧式距离作为语义相关性判断还是有缺陷的。
对于余弦相似度则是两个向量之间的余弦越相近,语义相关越强。而在向量数据库中检索,更多使用的也是余弦相似度去度量语义相似度。

2、对于提示词问题,就需要使用提示词工程或者人为规定进行统一提示词规范。
3、对于切换大模型,langchain在底层封装了多个大模型,向外提供一个统一的接口进行调用。比如对于GPT、Gemini和DeepSeek等LLM,都能使用统一的调用姿势去使用
4、langchain可以强制要求大模型返回结构化的数据,比如JSON、XML、HTML等
5、langchain提供了工具,在工具里可以封装一个搜索引擎工具,对外部实时、前沿的数据进行获取。对如说deepseek和kimi都提供了联网搜索的功能。
另外对于RAG也可以解决这样的问题,可以对于知识库进行更新,以获取实时前沿数据。
6、可以通过工具,去调用特定的API获取专业的知识。
解决痛点
LangChain 是⼀个⽤于开发由⼤语⾔模型 (LLM) 驱动的应⽤程序的框架。它通过将⾃然语⾔处理 (NLP)流程拆解为标准化组件,让开发者能够⾃由组合并⾼效定制⼯作流。
组件(Components):⽤来帮助当我们在构建应⽤程序时,提供⼀系列的核⼼构建块,例如语 言模型、输出解析器、检索器等。
自然语⾔处理流程(NLP):指的是完成⼀个特定 NLP 任务所需的⼀系列步骤。例如,构建⼀ 个"基于公司⽂档的问答机器⼈"的流程可能包括:读取⽂档、分割⽂本、将⽂本转换为向量 (嵌⼊)、存储向量、接收⽤⼾问题、搜索相关⽂本段、将问题和⽂本段组合发送给⼤语⾔模型 (LLM)、解析模型输出并返回答案等。

技术特点
LangChain 框架的设计精髓在于以链式(Chain)的⽅式整合多个组件,从而构建出功能丰富的⼤语 ⾔模型应⽤。链式表⽰ LangChain 允许将多个步骤或多个组件串联起来,⽆需各个组件各⾃完成其能 力,而是⼀次性执行这个"链"上的所有流程!
LangChain 框架提供了⼀系列标准化模块与接口,主要包括以下方面:
• 统⼀的模型调⽤:通过抽象化的接口⽀持多种⼤语⾔模型(例如 OpenAI GPT-4/5、Anthropic Claude 等)和嵌⼊模型,使开发者可以灵活切换不同模型供应商。
• 灵活的提⽰词管理:提供提⽰词模板(Prompt Templates),支持动态⽣成输⼊内容,并可管理 少样本⽰例与提⽰选择策略,以提升模型响应质量。
• 可组合的任务链(Chains):允许将多个步骤串联成完整流程,如先检索⽂档再⽣成回复,或组合 多次模型调⽤。开发者能够通过⾃定义链实现复杂的任务编排。
• 上下⽂记忆机制(Memory):⽤于存储多轮对话中的状态信息。LangChain 曾提供多种记忆管理 ⽅案(如对话历史记忆和摘要记忆),以实现连贯的交互体验(注:该功能⽬前已由 LangGraph ⽀持,原有实现已过时)。
• 检索与向量存储集成:⽀持从外部加载⽂档,经分割和向量化处理后存储⾄向量数据库,在查询时 检索相关信息并输⼊⼤语⾔模型,帮助构建检索增强⽣成(RAG)类应⽤。LangChain 兼容多种主 流向量数据库(如 FAISS、Pinecone、Chroma)和⽂档加载⼯具,简化知识库应⽤的开发流程。
langgraph
langchain的局限性
LangGraph 是 LangChain ⽣态系统中晚些出现的⼀个框架,其诞⽣背景与⼤型语⾔模型应⽤⽇益增⻓ 的复杂性密切相关。随着开发者尝试构建更高级的 AI 代理和多轮对话系统,传统链式结构的局限性逐 渐显现:
• 链式流程通常是线性的、预先定义好的步骤,难以处理需要循环、分支或长期状态维护的复杂场 景。
• 此外,在构建多智能体协作、需要人工介入(Human-in-the-loop)或⻓时间运⾏的任务时,需要 更灵活的⼯作流管理和状态持久化⽀持。
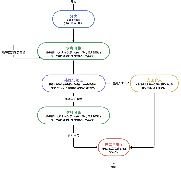
比如下面的例子

如果⽤传统的 Chain A -> Chain B -> Chain C 的线性结构来构建,会遇到以下具体问题:
问题1:难以处理循环和分支(无法动态路由和多次询问)
在 "信息收集" 阶段,用户第⼀次可能提供了⼀个不完整的订单号。链式流程是单向的,它⽆法自动 "跳回" 上⼀步再次请求用户补充信息。
结果:只能让整个链失败,或者⽣成⼀个僵硬的错误消息,用户体验非常差。无法实现 "只要信息不 完整,就持续询问直到完整" 这样的逻辑。
问题2:状态维护困难(无法长时间运⾏和记忆上下文)
客⼾服务对话通常是多轮的,可能持续几分钟、几小时甚至几天。传统的链在每次调用时都是"无状 态"的。
结果:状态管理(记忆)的重担完全落在了开发者⾝上,需要依赖外部数据库或缓存来手动存储和读 取对话状态,代码会变得非常臃肿和脆弱。
问题3:难以融入人工介⼊(Human-in-the-loop)
当 AI ⽆法处理时,需要⽆缝地转交给⼈。在链式流程中,这意味着链的执⾏到此中断。⽆法优雅地实 现暂停 AI 流程,等待⼈⼯处理完毕,再将结果返回,继续执⾏后续⾃动化步骤。
结果:整个流程会断裂成两半:AI 部分和人工部分。你需要构建另外的系统来通知人工、接收⼈⼯处 理结果,并重新触发后续的链,这完全破坏了工作流的完整性和可管理性。
问题4:僵化的流程(⽆法根据条件动态跳转)
不同的用户意图需要完全不同的子流程。例如判断用户意图:
• 是"投诉"。我们的链可能预先设计为⾛ A->B->C 路径。
• 是"产品咨询",可能需要⾛ A->D->E 路径。
在链式结构中,实现这种条件分支非常笨拙,通常需要编写⼀个巨大的"主链",内部用⼀系列 if-else 语句来调⽤不同的⼦链。
结果:流程图的逻辑变成了代码中的控制流语句,而不是清晰可见的图形化结构。这使得工作流难以设计、调试和可视化。
解决痛点
为了解决这些问题,LangChain 团队于 2024 年推出了 LangGraph 框架,旨在提供⼀种图结构的、状 态化的⽅式来构建复杂的 AI 代理应⽤。
LangChain 团队将 LangGraph 定位为"低层次的编排框架",用于构建可控、可靠的 AI 代理⼯作 流。目前,LangGraph 已经在⼀些⽣产环境中得到应⽤,例如 LinkedIn、Uber、GitLab 等公司据报 道使用 LangGraph 来构建复杂的⽣成式 AI 代理系统。
例如,我们将上述链式示例改为图结构:

在上述⽰例中,我们可以定义图状态,⽤于存储流程中的临时数据和决策点,例如:
• intent : 用户意图(字符串,如 "return", "inquiry", "complaint")。
• collected_info : 字典,存储收集到的信息(如订单号、问题描述)。
• needs_human : 布尔值,表⽰是否需要人工介入(默认 False)。
• is_verified : 布尔值,表⽰信息是否已验证(默认 False)。
• is_complete : 布尔值,表⽰流程是否完成(默认 False)。
• message_history : 列表,存储对话历史,⽤于多轮交互。
LangGraph 并不是要取代 LangChain,而是对 LangChain 的扩展和补充。LangGraph 底层⼤量复用 了 LangChain 的组件(如模型接口、工具、记忆等),开发者可以在 LangGraph 的节点中直接使⽤ LangChain 的链或代理作为⼦流程。因此,LangGraph 与 LangChain 是互补关系:
• 对于简单的线性任务,LangChain 的链式结构已经⾜够⾼效;
• ⽽对于需要复杂控制流、⻓期状态和多智能体的场景,LangGraph 提供了更强⼤的⽀持。
技术特点
LangGraph 将应⽤逻辑建模为图(Graph)结构,其中:
• 节点:表示操作或状态。
• 边:表示节点之间的转移和数据流。

这种图式架构相比 LangChain 的链式结构更加灵活,主要体现在:
• 循环与分⽀:LangGraph 中的节点(Node)可以连接到其他任何节点,包括自己。你可以轻松设 置⼀个"信息收集"节点,如果信息不完整,就让流程再次循环回这个节点本⾝,直到条件满足为止。
• 动态路由:通过条件边,可以根据当前状态的值,动态决定下⼀个要执行的节点。例如,在"分 类"节点之后,可以根据分类结果,⾃动路由到"处理退货"、"处理咨询"或"处理投诉"等完 全不同的子图中去。
• 状态维护:LangGraph 有⼀个核心的状态对象,在整个图的执行过程中自动持久化和传递。每个节 点都可以读取和修改这个状态。这意味着用户的对话历史、已收集的信息都会自动保留,轻松支持 长时间运行的任务。
• 持久执⾏:构建能够经受住故障并能长时间运⾏的代理,自动从上次中断的地⽅恢复。
• ⼈机协作:通过在执行过程中的任何时刻检查和修改代理状态,无缝融⼊⼈⼯监督。
• 全面记忆:创建真正具有状态的代理,兼具用于持续推理的短期⼯作记忆和跨会话的长期持久记 忆。
• 使用 LangSmith 进行调试:借助可视化⼯具深⼊洞察复杂代理⾏为,这些⼯具可追踪执⾏路径、 捕获状态转换并提供详细的运⾏时指标。
• 生产级部署:借助专为处理有状态、长时间运行工作流的独特挑战而设计的可扩展基础设施,自信 地部署复杂的代理系统。
总结来说,构建 AI 代理应⽤时,如果⽤传统链式结构构建,会变成⼀个僵硬、脆弱、难以维护的"面 条代码"。而 LangGraph 则能将其建模为⼀个灵活、可靠、可视化程度⾼、且⽀持复杂逻辑(循环、 分支、人工) 的⼯作流图,这正是它为了解决⽇益复杂的 LLM 应⽤而诞⽣的价值所在。