一. 文件描述符(fd):Linux IO 的 "身份证"
1.1 什么是文件描述符?
文件描述符是 Linux 内核给打开的文件(广义文件,包括磁盘文件、键盘、显示器等)分配的非负整数,本质是进程files_struct结构体中文件指针数组的下标。通过这个下标,进程能快速找到对应的内核文件对象(struct file),从而完成 IO 操作。

1.2 默认文件描述符:0、1、2
Linux 进程启动时会默认打开 3 个文件描述符,对应 3 个标准流:
fd=0:标准输入(stdin),对应键盘;fd=1:标准输出(stdout),对应显示器;fd=2:标准错误(stderr),对应显示器。
验证代码:
cpp
#include <stdio.h>
int main()
{
// 打印标准流对应的文件描述符
printf("stdin: %d\n", stdin->_fileno); // 输出:stdin: 0
printf("stdout: %d\n", stdout->_fileno); // 输出:stdout: 1
printf("stderr: %d\n", stderr->_fileno); // 输出:stderr: 2
return 0;
}


- 可以继续往后看看下面那张图中的源码部分
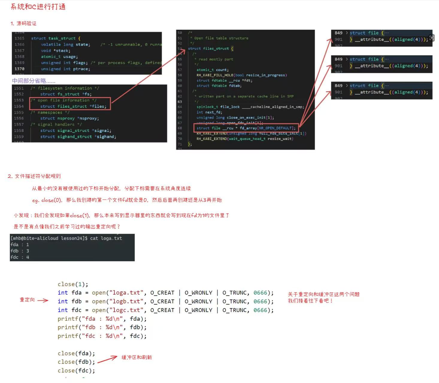
1.3 文件描述符的分配规则
- 核心规则 :
优先分配当前未使用的最小非负整数。
代码示例:
cpp
#include <stdio.h>
#include <unistd.h>
#include <sys/types.h>
#include <sys/stat.h>
#include <fcntl.h>
int main()
{
// 打印默认fd
printf("stdin: %d, stdout: %d, stderr: %d\n",
stdin->_fileno, stdout->_fileno, stderr->_fileno);
// 新建3个文件,观察fd分配
int fda = open("loga.txt", O_CREAT | O_WRONLY | O_TRUNC, 0666);
int fdb = open("logb.txt", O_CREAT | O_WRONLY | O_TRUNC, 0666);
int fdc = open("logc.txt", O_CREAT | O_WRONLY | O_TRUNC, 0666);
printf("fda: %d, fdb: %d, fdc: %d\n", fda, fdb, fdc); // 输出:3,4,5
// 关闭fda(fd=3),再新建文件,观察是否分配3
close(fda);
int fdd = open("logd.txt", O_CREAT | O_WRONLY | O_TRUNC, 0666);
printf("fdd: %d\n", fdd); // 输出:3
// 关闭所有fd
close(fdb); close(fdc); close(fdd);
return 0;
}
运行结果说明 :默认情况下,新打开文件的 fd 从 3 开始分配;关闭某个 fd 后,后续新文件会优先占用该空闲 fd。

1.4 系统调用与库函数的关系
- 系统调用(
open、read、write)直接操作文件描述符,是 IO 的底层接口; - C 库函数(
fopen、fread、fwrite)封装了系统调用,内部通过FILE结构体管理文件描述符(FILE->_fileno)和用户级缓冲区; - 关系:
fopen→open(返回 fd)→FILE结构体封装 fd→fwrite→write(通过 fd 操作文件)。

二. 重定向原理:修改 fd 对应的文件对象
2.1 重定向的本质
重定向的核心是修改文件描述符对应的文件对象。例如:
- 输出重定向(
cat > file.txt):将 fd=1(stdout)原本指向的 "显示器文件",改为指向 "file.txt"; - 输入重定向(
cat < file.txt):将 fd=0(stdin)原本指向的 "键盘文件",改为指向 "file.txt"; - 追加重定向(
echo "hello" >> file.txt):将 fd=1 指向 "file.txt",且写入时追加到文件末尾。
2.2 手动实现重定向:close+open
-
原理:先关闭目标 fd,再打开新文件,利用 fd 分配规则,新文件会自动占用关闭的 fd,从而实现重定向。
-
示例 :将 stdout(fd=1)重定向到文件:
cpp#include <stdio.h> #include <unistd.h> #include <sys/types.h> #include <sys/stat.h> #include <fcntl.h> int main() { // 关闭fd=1(stdout) close(1); // 打开文件,fd会分配为1(因为1是当前最小空闲fd) int fd = open("log.txt", O_CREAT | O_WRONLY | O_TRUNC, 0666); // 此时printf、fprintf(stdout)都会写入log.txt printf("hello printf\n"); // 写入log.txt fprintf(stdout, "hello fprintf\n"); // 写入log.txt close(fd); return 0; }运行后,原本输出到显示器的内容会写入
log.txt,验证了输出重定向的本质。
2.3 系统调用 dup2:更优雅的重定向
dup2(oldfd, newfd)函数会将newfd重定向到oldfd对应的文件,自动关闭newfd(若已打开),是实现重定向的标准接口。
示例:用 dup2 实现输出重定向:
cpp
#include <stdio.h>
#include <unistd.h>
#include <sys/types.h>
#include <sys/stat.h>
#include <fcntl.h>
int main()
{
// 打开文件,获取fd(假设为3)
int fd = open("log.txt", O_CREAT | O_WRONLY | O_TRUNC, 0666); // w
// int fd = open("loga.txt", O_CREAT | O_WRONLY | O_APPEND, 0666); // a
// 将fd=1(stdout)重定向到fd对应的文件
dup2(fd, 1);
printf("hello dup2\n"); // 写入log.txt
fprintf(stdout, "hello stdout\n"); // 写入log.txt
close(fd);
return 0;
}
dup2无需手动关闭newfd,更简洁可靠,是 Shell 实现重定向的首选接口。
-
补充一个输入的 :
cppint main() { int fda = open("loga.txt", O_RDONLY); dup2(fda, 0); int a = 0; float f = 0.0f; char c = 0; scanf("%d %f %c", &a, &f, &c); printf("%d, %f, %c\n", a, f, c); close(fda); return 0; }
三. 实战:给 minishell 添加重定向功能
基于上上篇博客中的myshell.c代码,完善重定向解析和执行逻辑,实现>(输出重定向)、>>(追加重定向)、<(输入重定向)功能。
3.1 核心思路:重定向实现需三步
- 解析命令行 :识别重定向符号(
>、>>、<)和目标文件名; - 子进程中执行重定向 :利用
dup2修改 fd 对应的文件; - 执行程序替换:重定向不影响程序替换,替换后新程序会沿用修改后的 fd。
3.2 完整实现代码
(1)头文件(myshell.h)&& 主函数(main.c)
cpp
#pragma once
#include <stdio.h>
void bash();
cpp
#include "myshell.h"
int main()
{
bash();
return 0;
}
(2)核心实现(myshell.c)
cpp
#include "myshell.h"
#include <stdlib.h>
#include <unistd.h>
#include <string.h>
#include <sys/stat.h>
#include <sys/wait.h>
#include <sys/types.h>
#include <fcntl.h>
// 提示符相关
static char username[32];
static char hostname[64];
static char cwd[256];
static char commandLine[256];
// 与命令行相关
static char* argv[64];
static int argc = 0;
static const char* sep = " ";
// 与退出码有关
static int lastCode = 0;
// 与环境变量相关,按道理来说是由bash来维护的,从系统配置文件读,但是我们这里直接从系统bash拷贝就行了
char** _environ;
static int envc = 0;
// 重定向相关
// ls -a -l > test.txt
#define NoneRedir 0
#define InputRedir 1
#define OutputRedir 2
#define AppRedir 3
static int redir_type = NoneRedir;
static char* redir_filename = NULL;
#define CLEAR_LEFT_SPACE(pos) do{while(isspace(*pos)) pos++; }while(0)
static void InitEnv()
{
extern char** environ; // 系统环境变量数组(以NULL结尾)
for(envc = 0; environ[envc]; envc++)
{
_environ[envc] = environ[envc];
}
}
static void PrintAllEnv()
{
int i = 0;
for( ; _environ[i]; i++ )
{
printf("%s\n", _environ[i]);
}
}
static void AddEnv(const char* val) // argv[1];
{
_environ[envc] = (char*)malloc(strlen(val) + 1);
strcpy(_environ[envc], val);
_environ[++envc] = NULL;
}
static void GetUserName()
{
char* _username = getenv("USER");
strcpy(username, (_username ? _username : "None"));
}
static void GetHostName()
{
char* _hostname = getenv("HOSTNAME");
strcpy(hostname, (_hostname ? _hostname : "None"));
}
static void GetCmd()
{
// char* _cwd = getenv("PWD");
// strcpy(cwd, (_cwd ? _cwd : "None"));
char _cwd[256];
getcwd(_cwd, sizeof(_cwd));
if(strcmp(_cwd, "/") == 0)
{
strcpy(cwd, _cwd);
}
else{
int end = strlen(_cwd) - 1;
while(end >= 0)
{
if(_cwd[end] == '/')
{
strcpy(cwd, &_cwd[end + 1]);
break;
}
end--;
}
}
}
static void PrintPromt()
{
GetUserName();
GetHostName();
GetCmd();
printf("[%s@%s %s]# ",username, hostname, cwd);
fflush(stdout);
}
static void GetCommandLine()
{
if(fgets(commandLine, sizeof(commandLine), stdin) != NULL)
{
commandLine[strlen(commandLine) - 1] = 0;
}
}
// 1. yes
// 0. no, 普通命令,让后续的执行
int CheckBuiltinAndExcute()
{
int ret = 0;
if(strcmp(argv[0], "cd") == 0)
{
// 内键命令
ret = 1;
if(argc == 2) // 后面至少需要跟个东西
{
chdir(argv[1]);
}
}
else if(strcmp(argv[0], "echo") == 0)
{
ret = 1;
if(argc == 2)
{
if(argv[1][0] == '$')
{
if(strcmp(argv[1], "$?") == 0)
{
printf("%d\n", lastCode);
lastCode = 0;
}
else{
// env
}
}
else
{
printf("%s\n", argv[1]);
}
}
}
else if(strcmp(argv[0], "env") == 0)
{
ret = 1;
PrintAllEnv();
}
else if(strcmp(argv[0], "export") == 0)
{
ret = 1;
if(argc == 2)
{
AddEnv(argv[1]);
}
}
return ret;
}
void Excute()
{
pid_t id = fork();
if(id < 0)
{
perror("fork");
return;
}
else if(id == 0)
{
// 子进程
// 程序替换
// 要不要重定向,怎么重定向
// filename
if(redir_type = InputRedir)
{
int fd = open(redir_filename, O_RDONLY);
(void)fd;
dup2(fd, 0);
}
else if(redir_type = OutputRedir)
{
int fd = open(redir_filename, O_CREAT | O_WRONLY | O_TRUNC, 0666);
(void)fd;
dup2(fd, 1);
}
else if(redir_type = AppRedir)
{
int fd = open(redir_filename, O_CREAT | O_WRONLY | O_APPEND, 0666);
(void)fd;
dup2(fd, 1);
}
else{
// do nothing
}
execvp(argv[0], argv);
exit(1);
}
else{
// 父进程
int status = 0;
pid_t rid = waitpid(id, &status, 0);
(void)rid;
lastCode = WEXITSTATUS(status);
}
}
static void ParseCommandLine()
{
// 清空
argc = 0;
memset(argv, 0, sizeof(argv));
// 判空
if(strlen(commandLine) == 0) return;
// 分割
argv[argc] = strtok(commandLine, sep);
while((argv[++argc] = strtok(NULL, sep)));
}
void Redir()
{
// 核心目标
// "ls -a -l >> > < filename"
// redir_filename = filename
// redir_type = InputRedir
char* start = commandLine;
char* end = commandLine + strlen(commandLine);
while(start < end)
{
// > >> <
if(*start == '>')
{
if(*(start + 1) == '>')
{
// 追加重定向
redir_type = AppRedir;
*start = 0;
start += 2;
CLEAR_LEFT_SPACE(start);
redir_filename = start;
break;
}
else{
// 输出重定向
redir_type = OutputRedir;
*start = '\0';
start++;
CLEAR_LEFT_SPACE(start);
redir_filename = start;
break;
}
}
else if(*start == '<')
{
// 输入重定向
redir_type = InputRedir;
*start = '\0';
start++;
CLEAR_LEFT_SPACE(start);
redir_filename = start;
break;
}
else{
start++;
}
}
}
void bash()
{
// 环境变量相关,方便实现通过声明(_environ)就能直接用环境变量
static char* env[64];
_environ = env;
// 除此以外我们还可以通过一个数组存储本地变量
// 以及可以通过一个来存储别名...
// 初始化读取环境变量
InitEnv();
while(1)
{
// 每次开始前重置一下重定向文件和状态
redir_type = NoneRedir;
redir_filename = NULL;
// 第一步: 输出提示命令行
PrintPromt();
// 第二步: 等待用户输入, 获取用户输入
GetCommandLine();
// "ls -a -l > filename" -> "ls -a -l" "filename" redir_type
// 2.1
Redir();
// 第三步: 解析字符串,"ls -a -l" -> "ls" "-a" "-l"
ParseCommandLine();
if(argc == 0)
continue;
// 第四步: 有些命令, cd echo env等等不应该让子进程执行
// 而是让父进程自己执行,这些是内建命令. bash内部的函数
if(CheckBuiltinAndExcute())
continue;
// 第五步: 执行命令
Excute();
}
}
关键注意点:
- 重定向必须在子进程中执行:避免修改 Shell 主进程的 fd 映射,导致后续命令异常;
- 程序替换不影响重定向 :
execvp会保留子进程的 fd 映射,替换后的程序会沿用重定向后的 fd; - 关闭原 fd :
dup2后需关闭原 fd(如打开的文件 fd),避免 fd 泄漏; - 缓冲区刷新 :重定向后 stdout 的缓冲模式会从 "行缓冲" 变为 "全缓冲",若需实时输出,需用
fflush(stdout)。