一、搭建环境
1.1 官方资料
1.2 下载SDK
1.1 安装Keil 5
官网下载:http://www2.keil.com/mdk5/
百度网盘:https://pan.baidu.com/s/1T_eF5NDYeq38bR0cqjiZkw 提取码:562z
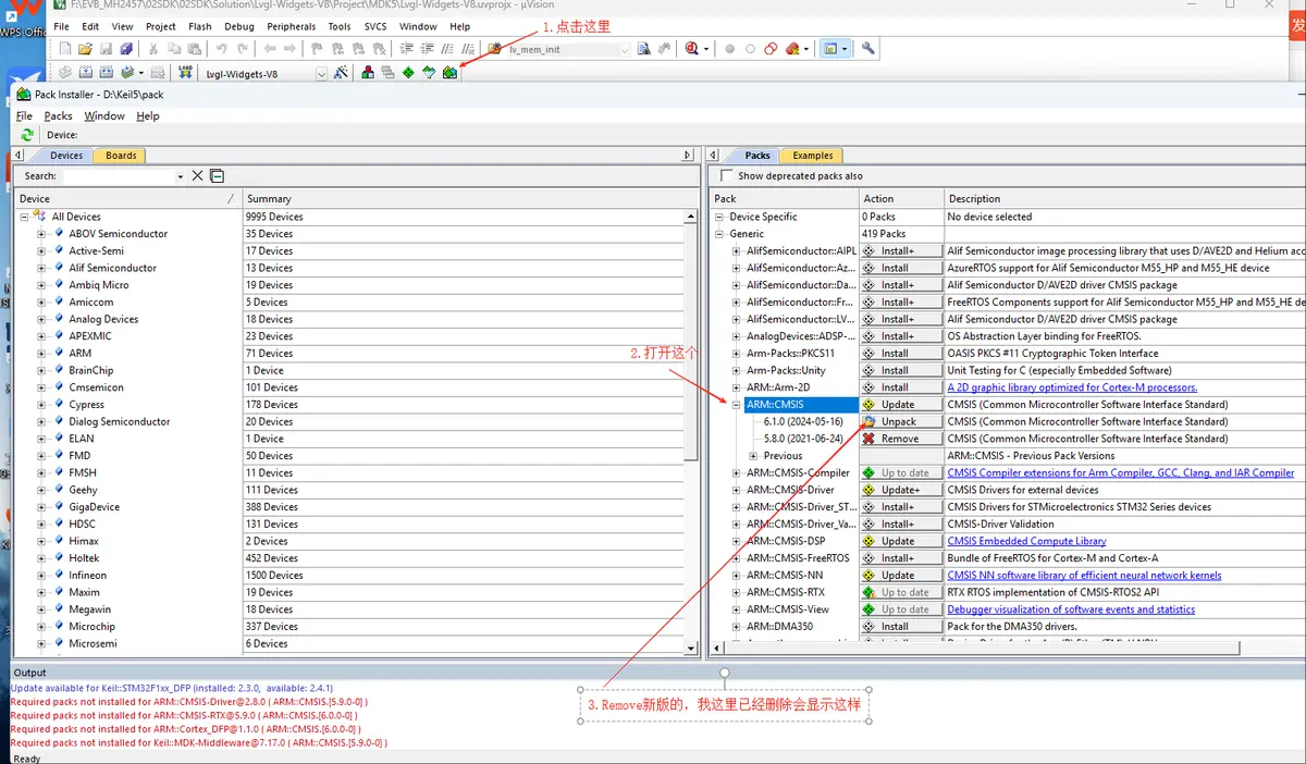
1.1.1 安装Packet
打开工程会报找不到 ARMCM4_FP

因为ARMCM4_FP是5.8.0版本的名称,新版本的名称不叫这个,所以解决方法很简单就是安装老版本的pack包,把新版本的给删除就行,不删除keil5默认使用新版本的下面是删除方法和5.8.0版本的pack包

百度网盘:https://pan.baidu.com/s/1grgiSXNNN58zFCRSehdLww?pwd=dg4c 提取码: dg4c
1.1.2 设置Keil Flash下载算法
-
把 sdk\tool\flash 目录下的 RTL876x_SPI_FLASH.FLM 和 RTL876x_LOG_TRACE.FLM 文件拷贝到 Keil 安装目录: Keil_installed_dir\ARM\Flash

-
在菜单中进入 Project→Options,点击 Debug 页面,选择 J-LINK/J-TRACE
Cortex,然后点击"Settings"

二、编译
打开BLE从机示例工程 ble_peripheral
路径:SDK\board\evb\ble_peripheral

点击按钮进行编译

编译成功后会在工程的 bin 文件夹下生成带 MD5 校验的 .bin 文件和
对应的 .trace 文件,其中 .trace 文件用于解析 SoC Log

三、烧录
3.1 MP Tool内烧录
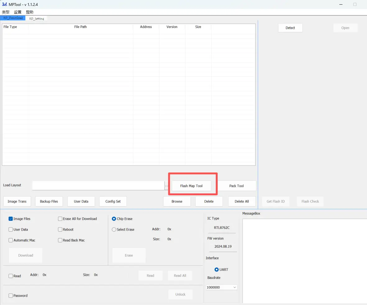
- 打开 MP Tool
位于 SDK\RTL8762C_SDK_v1.3.0\tool\BeeMPTool_v1.1.2.3.zip
或 技术文档 | RealMCU

设置 EVB 进入下载模式,用户需要先将 LOG Pin(P0_3) 接地。
-
【芯片类型】选择:RTL8762C。

-
【类型】选择:调试。

-
在 MP Tool 烧录界面的【Load Layout】处点击【...】按钮,加载 flash_map.ini 文件。
flash_map.ini 生成方式:
使用 MP Tool,点击【Flash Map Tool】,界面会跳转到 Flash Map Generate Tool,点击【Confirm】生
成 flash map.ini,同步还会生成一份 flash_map.h 文件。
- 点击【Browse】,加载所有烧录文件,文件类型和加载路径如下表所示。
a) Bank0 APP Image:建议加载默认文件中的 APP Image;
b) 设备上电后会发出广播,可以通过手机端扫描广播,测试设备端程序是否正常运行。
| 文件类型 | 文件名 | 文件路径 |
|---|---|---|
| System Config File | configFile_xxx.bin | RTL8762C_SDK_vx.x.x\bin\default_bin\disable_bank_switch |
| Bank0 OTA Header File | OTAHeader_Bank0_xxx.bin | RTL8762C_SDK_vx.x.x\bin\default_bin\disable_bank_switch\bank0 |
| Bank0 ROM Patch | Image Patch_MP_release_xxx.bin | RTL8762C_SDK_vx.x.x\bin\default_bin\disable_bank_switch\bank0 |
| Bank0 Secure Boot Loader Image | fsbl_MP_master_xxx.bin | RTL8762C_SDK_vx.x.x\bin\default_bin\disable_bank_switch\bank0 |
| Bank0 APP Image | app_MP_sdk_xxx.bin | RTL8762C_SDK_vx.x.x\bin\default_bin\disable_bank_switch\bank0\ble_peripheral |
-
点击【Detect】,界面会显示识别到的设备 COM 口。

-
点击【Open】,如果 COM 口可以正常打开,进度条右侧会显示"OK",否则显示"Fail"。
如果显示"Fail",用户可以参照常见错误逐一排查,检查无误后重复步骤,点击【Detect → Open】
常见错误如下:
a) 检查串口 Tx/Rx 是否接反
b) 检查设备 P0_3 即 LOG Pin 接地再上电
c) 检查串口转接板是否支持 1M 波特率
d) 检查 COM 被占用
-
串口打开成功,点击【Download】,COM 口右侧进度条显示当前程序下载进度。
a) Download 完成后会显示"OK";
b) 如果显示"Fail",按下 EVB 上的 Reset 按键或给 EVB 重新上电后重复上述步骤。

3.2 Keil内烧录
- 烧录应用程序
使用 J-Link 烧录前,先将完成上述 1.1.2 内容
用户可以通过 J-Link 来烧录 app image,请确保其余文件已通过 MP Tool 完成 烧录。
注意:
- 系统在 DLPS 模式下无法进行 J-Link 调试,建议用户在使用 J-Link 调试程序时先关闭 DLPS 模式,更多信息请参考《RTL8762C Deep Low Power State User Guide》。
a) 打开 DLPS:lps_mode_set (LPM_DLPS_MODE)
b) 关闭 DLPS:lps_mode_set (LPM_ACTIVE_MODE)- 以 ble_peripheral 工程为例,关闭 DLPS 可以设置 F_BT_DLPS_EN 为 0,DLPS 功能默认打开。
#define F_BT_DLPS_EN 1- 使用 J-Link 调试需要确保 SWDIO(P1_0) 和 SWDCLK(P1_1) 这两个引脚没有在程序中被复用。
4. 示例验证
4.1 手机APP验证
以 ble_peripheral 工程为例,确认 EVB 接口接线正确,让 EVB 进入下载模式 ,加载 SDK 中的默认文件,烧录完成让 EVB 进入工作模式。
用户可以通过手机蓝牙 APP 搜索 BLE 广播,广播名称默认是 BLE_PERIPHERAL,点击【Connect】,手机与设备成功连接后,会在手机端显示对端设备的 Service。

4.2 Log验证
用户可以通过 Debug Aanlyzer 抓取 SoC Log 确认程序是否正确运行,请正确完成 LOG 接线。

双击运行 DebugAnalyzer.exe,点击【Setting】,【Baud rate】默认是 2M,在【App Trace File】处加载对应工程的 .trace 文件,最后点击【Confirm】确认设置。

选择正确的 Serial Port,点击【Start】,Debug Aanlyzer 开始工作,PC 会将抓取的原始数据(Raw Data)保存在 .bin 文件中,并根据用户设置的 .trace 文件,将原始数据解析为明文 Log,保存在 .log 中。
以 ble_peripheral 工程为例,EVB 板上电后,如果有"GAP adv start"的 Log,代表设备开始广播。点击手机蓝牙 APP 界面的【Connect】,Log 打印"GAP adv stoped:because connection created",代表手
机与设备连接成功。

• 由 Leung 写于 2026 年 3 月 6 日

