与普通的测试类 <math xmlns="http://www.w3.org/1998/Math/MathML"> T \text{T} </math>T 对应的 <math xmlns="http://www.w3.org/1998/Math/MathML"> Runner : Runner T \text{Runner}:\text{Runner}_\text{T} </math>Runner:RunnerT 会是 <math xmlns="http://www.w3.org/1998/Math/MathML"> org.junit.runners.JUnit4 \text{org.junit.runners.JUnit4} </math>org.junit.runners.JUnit4 类型,如果我们有定制化的需求,能否自己实现一个 <math xmlns="http://www.w3.org/1998/Math/MathML"> Runner \text{Runner} </math>Runner 并让 JUnit 4 运行它呢?本文会探讨这个问题。
要点
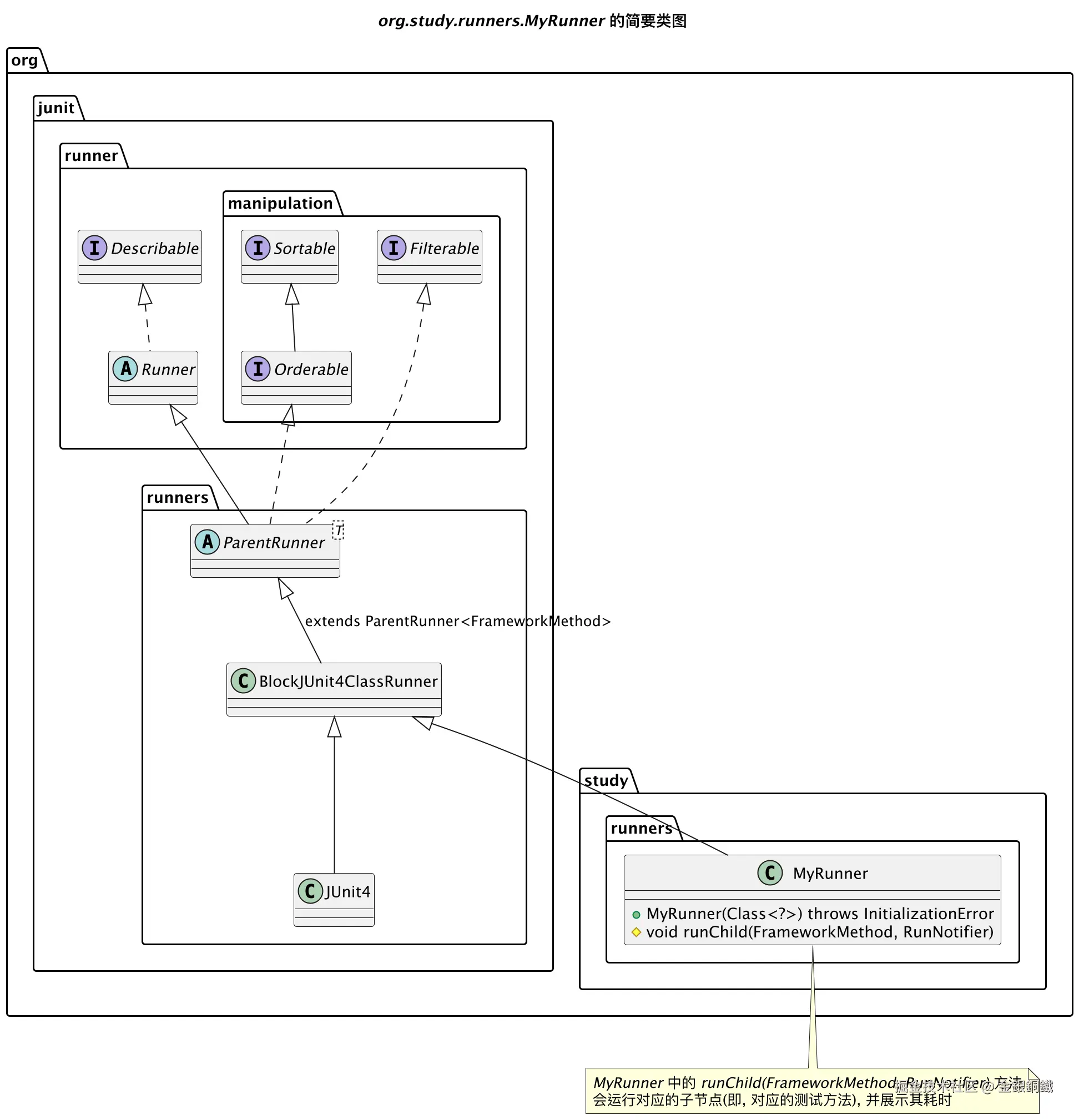
- 通过继承 <math xmlns="http://www.w3.org/1998/Math/MathML"> org.junit.runners.BlockJUnit4ClassRunner \text{org.junit.runners.BlockJUnit4ClassRunner} </math>org.junit.runners.BlockJUnit4ClassRunner,我们可以实现自己的 <math xmlns="http://www.w3.org/1998/Math/MathML"> Runner \text{Runner} </math>Runner
- 在测试类 <math xmlns="http://www.w3.org/1998/Math/MathML"> T \text{T} </math>T 上加上
@RunWith(XXXRunner.class)注解,就可以让 <math xmlns="http://www.w3.org/1998/Math/MathML"> XXXRunner \text{XXXRunner} </math>XXXRunner 来运行 <math xmlns="http://www.w3.org/1998/Math/MathML"> T \text{T} </math>T 中的测试方法- 其中的细节可以参考 浅解 JUnit 4 第七篇:AllDefaultPossibilitiesBuilder 一文
正文
对普通的测试类 <math xmlns="http://www.w3.org/1998/Math/MathML"> T \text{T} </math>T 而言,它对应的 <math xmlns="http://www.w3.org/1998/Math/MathML"> Runner \text{Runner} </math>Runner 会是 <math xmlns="http://www.w3.org/1998/Math/MathML"> org.junit.runners.JUnit4 \text{org.junit.runners.JUnit4} </math>org.junit.runners.JUnit4 类型。它的简要类图如下 ⬇️

如果我们想统计每个测试方法的耗时,一个方案是实现一个专门的 <math xmlns="http://www.w3.org/1998/Math/MathML"> Runner \text{Runner} </math>Runner 来完成这个逻辑。由于 <math xmlns="http://www.w3.org/1998/Math/MathML"> org.junit.runners.JUnit4 \text{org.junit.runners.JUnit4} </math>org.junit.runners.JUnit4 是 final class,我们无法继承它。但是我们可以继承它的父类,即 <math xmlns="http://www.w3.org/1998/Math/MathML"> org.junit.runners.BlockJUnit4ClassRunner \text{org.junit.runners.BlockJUnit4ClassRunner} </math>org.junit.runners.BlockJUnit4ClassRunner。下一小节会展示项目中的代码。
项目代码
项目结构如下
text
.
├── pom.xml
└── src
├── main
│ └── java
│ └── org
│ └── study
│ └── SimpleProductCalculator.java
└── test
└── java
└── org
└── study
├── runners
│ └── MyRunner.java
└── SimpleProductCalculatorTest.java
SimpleProductCalculator.java
SimpleProductCalculator.java 的代码如下 ⬇️ (SimpleProductCalculator 用原始的方式计算两个非负整数的乘积)
java
package org.study;
public class SimpleProductCalculator {
/**
* Calculate the product of two non-negative integer in a naive way.
* The result may overflow whe the actual product is big enough.
*
* @param a a non-negative integer
* @param b a non-negative integer
* @return the product of a, b
*/
public int calculateProduct(int a, int b) {
int product = 0;
while (b > 0) {
product += a;
b--;
}
return product;
}
}
SimpleProductCalculator 的类图如下 ⬇️

MyRunner.java
MyRunner.java 的代码如下
java
package org.study.runners;
import org.junit.runner.notification.RunNotifier;
import org.junit.runners.BlockJUnit4ClassRunner;
import org.junit.runners.model.FrameworkMethod;
import org.junit.runners.model.InitializationError;
public class MyRunner extends BlockJUnit4ClassRunner {
public MyRunner(Class<?> clazz) throws InitializationError {
super(clazz);
}
/**
* Run child (i.e. a test method) can show time cost for it.
*/
@Override
protected void runChild(FrameworkMethod method, RunNotifier notifier) {
long t1 = System.currentTimeMillis();
super.runChild(method, notifier);
long t2 = System.currentTimeMillis();
String message = String.format(
"It took %s ms to run [%s] test method",
(t2 - t1), method.getName()
);
System.out.println(message);
}
}
MyRunner 的简要类图如下 ⬇️

SimpleProductCalculatorTest.java
SimpleProductCalculatorTest.java 的代码如下 ⬇️
java
package org.study;
import org.junit.*;
import org.junit.runner.JUnitCore;
import org.junit.runner.Result;
import org.junit.runner.RunWith;
import org.junit.runner.notification.Failure;
import org.study.runners.MyRunner;
@RunWith(MyRunner.class)
public class SimpleProductCalculatorTest {
private final SimpleProductCalculator productCalculator = new SimpleProductCalculator();
@Test
public void test_case1() {
int a = 1000;
int b = 1000;
Assert.assertEquals(a * b, productCalculator.calculateProduct(a, b));
}
@Test
public void test_case2() {
int a = 10000;
int b = 10000;
Assert.assertEquals(a * b, productCalculator.calculateProduct(a, b));
}
@Test
public void test_case3() {
int a = 10;
int b = 1_0000_0000;
Assert.assertEquals(a * b, productCalculator.calculateProduct(a, b));
}
public static void main(String[] args) {
Result result = JUnitCore.runClasses(SimpleProductCalculatorTest.class);
for (Failure failure : result.getFailures()) {
System.out.println(failure);
}
}
}
SimpleProductCalculatorTest 的类图如下

pom.xml
pom.xml 的内容如下 ⬇️
xml
<?xml version="1.0" encoding="UTF-8"?>
<project xmlns="http://maven.apache.org/POM/4.0.0"
xmlns:xsi="http://www.w3.org/2001/XMLSchema-instance"
xsi:schemaLocation="http://maven.apache.org/POM/4.0.0 http://maven.apache.org/xsd/maven-4.0.0.xsd">
<modelVersion>4.0.0</modelVersion>
<groupId>org.example</groupId>
<artifactId>junit-study</artifactId>
<version>1.0-SNAPSHOT</version>
<properties>
<maven.compiler.source>25</maven.compiler.source>
<maven.compiler.target>25</maven.compiler.target>
<project.build.sourceEncoding>UTF-8</project.build.sourceEncoding>
</properties>
<dependencies>
<dependency>
<groupId>junit</groupId>
<artifactId>junit</artifactId>
<version>4.13.2</version>
<scope>test</scope>
</dependency>
</dependencies>
</project>
运行结果
运行 SimpleProductCalculatorTest 的 main 方法,应该可以看到类似下图的效果(具体的运行耗时可能有差异)

其他
用 PlantUML 画图,所用到的代码列举如下
画 "org.junit.runners.JUnit4 的简要类图" 所用到的代码
puml
@startuml
title <i>org.junit.runners.JUnit4</i> 的简要类图
interface org.junit.runner.Describable
abstract org.junit.runner.Runner
interface org.junit.runner.manipulation.Filterable
interface org.junit.runner.manipulation.Sortable
interface org.junit.runner.manipulation.Orderable
abstract org.junit.runners.ParentRunner<T>
class org.junit.runners.BlockJUnit4ClassRunner
class org.junit.runners.JUnit4
org.junit.runner.Describable <|.. org.junit.runner.Runner
org.junit.runner.Runner <|-- org.junit.runners.ParentRunner
org.junit.runner.manipulation.Filterable <|.. org.junit.runners.ParentRunner
org.junit.runner.manipulation.Sortable <|-- org.junit.runner.manipulation.Orderable
org.junit.runner.manipulation.Orderable <|.. org.junit.runners.ParentRunner
org.junit.runners.ParentRunner <|-- org.junit.runners.BlockJUnit4ClassRunner : extends ParentRunner<FrameworkMethod>
org.junit.runners.BlockJUnit4ClassRunner <|-- org.junit.runners.JUnit4
@enduml
画 "org.study.SimpleProductCalculator 的类图" 所用到的代码
puml
@startuml
title <i>org.study.SimpleProductCalculator</i> 的类图
class org.study.SimpleProductCalculator {
+ int calculateProduct(int a, int b)
}
note top of org.study.SimpleProductCalculator
<i>SimpleProductCalculator</i> 会用原始的方式来计算两个非负整数的乘积
(这里不考虑溢出问题)
end note
@enduml
画 "org.study.runners.MyRunner 的简要类图" 所用到的代码
puml
@startuml
title <i>org.study.runners.MyRunner</i> 的简要类图
interface org.junit.runner.Describable
abstract org.junit.runner.Runner
interface org.junit.runner.manipulation.Filterable
interface org.junit.runner.manipulation.Sortable
interface org.junit.runner.manipulation.Orderable
abstract org.junit.runners.ParentRunner<T>
class org.junit.runners.BlockJUnit4ClassRunner
class org.junit.runners.JUnit4
class org.study.runners.MyRunner
org.junit.runner.Describable <|.. org.junit.runner.Runner
org.junit.runner.Runner <|-- org.junit.runners.ParentRunner
org.junit.runner.manipulation.Filterable <|.. org.junit.runners.ParentRunner
org.junit.runner.manipulation.Sortable <|-- org.junit.runner.manipulation.Orderable
org.junit.runner.manipulation.Orderable <|.. org.junit.runners.ParentRunner
org.junit.runners.ParentRunner <|-- org.junit.runners.BlockJUnit4ClassRunner : extends ParentRunner<FrameworkMethod>
org.junit.runners.BlockJUnit4ClassRunner <|-- org.junit.runners.JUnit4
org.junit.runners.BlockJUnit4ClassRunner <|-- org.study.runners.MyRunner
class org.study.runners.MyRunner {
+ MyRunner(Class<?>) throws InitializationError
# void runChild(FrameworkMethod, RunNotifier)
}
note bottom of org.study.runners.MyRunner
<i>MyRunner</i> 中的 <i>runChild(FrameworkMethod, RunNotifier)</i> 方法
会运行对应的子节点(即, 对应的测试方法), 并展示其耗时
end note
@enduml
画 "org.study.SimpleProductCalculatorTest 的类图" 所用到的代码
puml
@startuml
title <i>org.study.SimpleProductCalculatorTest</i> 的类图
caption \n\n
' caption 中的内容只是为了防止掘金平台自动生成的水印遮盖图中的内容
class org.study.SimpleProductCalculatorTest {
- final SimpleProductCalculator productCalculator
+ void test_case1()
+ void test_case2()
+ void test_case3()
+ {static} void main(String[] args)
}
note bottom of org.study.SimpleProductCalculatorTest
<i>SimpleProductCalculatorTest</i> 类上带有 <i>@RunWith</i> 注解
通过使用 <i>@RunWith</i> 注解,
我们指定用 <i>MyRunner</i> 来运行 <i>SimpleProductCalculatorTest</i> 中的测试
end note
@enduml