
最近,一位开发者推出了一款名为Pencil on claude 的完全免费新工具,它引进了一种全新的设计方式,可以在编写代码的地方使用claude code、opencode、甚至Cursor和许多其他人工智能代理进行设计。
1 / claude code、opencode、Cursor 中结合Pencil
pencil 通过人工智能与交互式可视化界面相结合,重新定义了使用AI进行设计的方式。
Pencil的核心是一个供AI代理使用的无限设计画布。它允许任何人在编码环境中设计、构建甚至创建应用程序。
因此,「无需在Figma和代码之间来回切换,因为,可以像在Figma或者其他设计工具中一样,直接在画布中创建UI设计和布局,我的代码和设计融为一体 」,设计文件直接存在于代码库中,并且可以用pencil生成实际的生产代码。无论是HTML、CSS、React,还是我使用了其他技术栈。
可以用 Pencil 从Figma 过渡到代码,整个过程非常流畅。我可以直接复制Figma设计并粘贴到Pencil中,所有样式、所有布局、所有设置都得以保留。
遵守我们项目规则和要求,同时在整个过程完全可控制。最棒的是,完全免费。它将消除设计与开发之间的人工交接这些繁琐/重复的环节。而且这是一款全新的设计工具,它肯定让我的整个的设计过程变得更加轻松、有趣。

以下是我在Copilot Chat中完成的框架背景颜色转换和为实用公司设计一个仪表板,包含侧边栏、当前使用情况和历史记录表格,都是闪电般的速度搞定。

2 / 如何利用claude 这些AI工具来构建想要的设计。
打开Anti-Gravity 了,Anti-Gravity最棒的地方在于,可以完全免费地访问最先进的模型ops4.6,虽然有访问量限制,但仍然可以免费访问。
搜索 Pencil Dev 扩展程序,应该能在这里找到它,它应该是排名靠前的,安装后需要使用自己的电子邮箱进行登录,登录完成可以看到以下pencil文件。
pencil的妙处在于它可以与我任何的AI代理配合使用,我一旦给它提供上下文,就可以像opencode、claudecode这样的编程工具直接与pencil文件引用在一起工作。
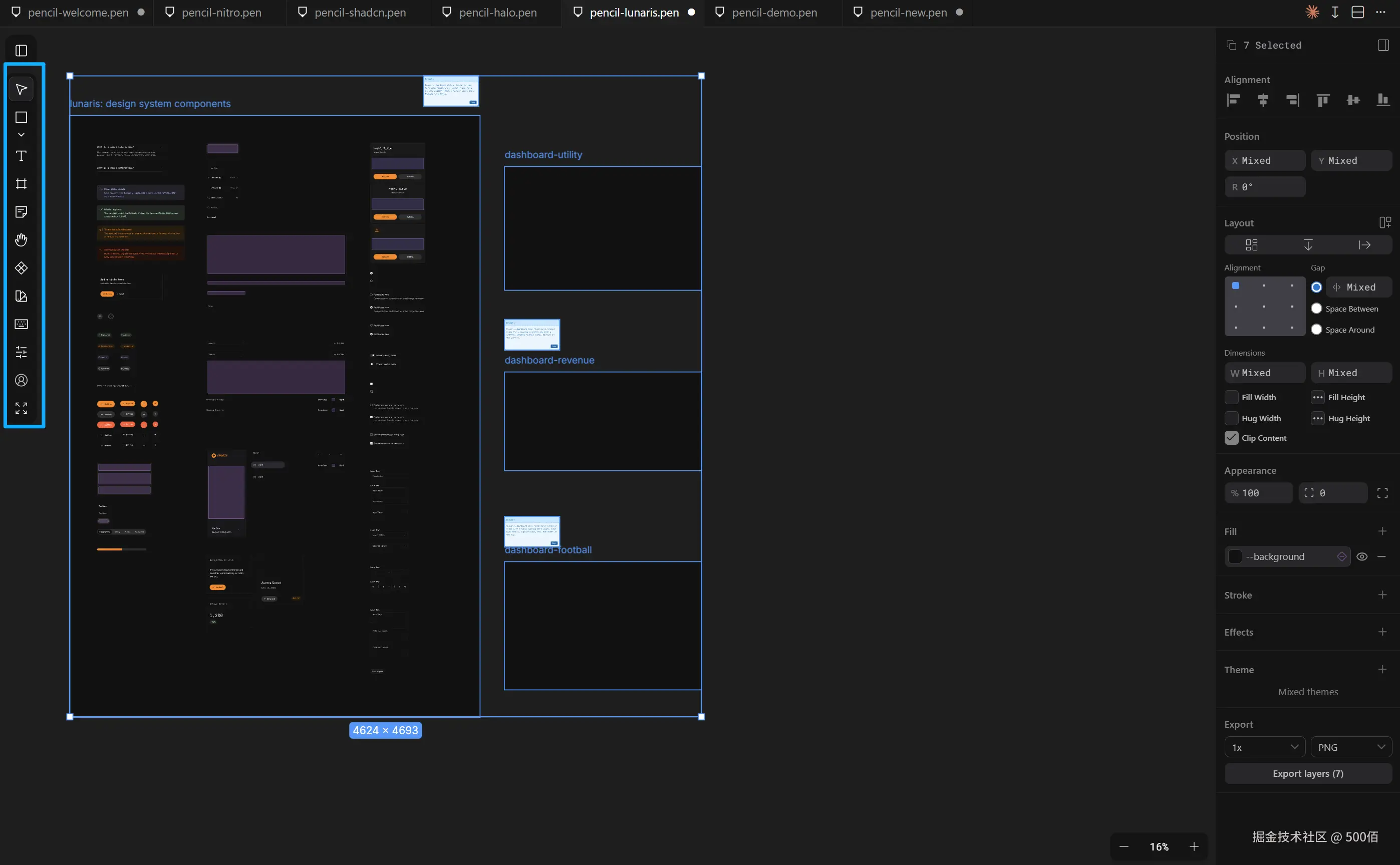
pencil已经支持很多不同的UI包供我们使用。

需要注意的是有一些快捷键 需要留意,这样才能更好地使用工作流程。左侧面板,还有其他类型的工具,例如拖动、添动加文本、添加形状。这些工具是能帮住我们更好的使用画布。


以下是另外一个例子,我在kiro中使用claud 来帮我构建这个sass着陆页,该页面使用了pencil中已有的Lunaris软件包,而我只是给了AI这样一段提示「创建一个现代化的 SaaS 着陆页,参考 Lunaris UI 包(Halo 设计系统)和 Swiss Clean 样式」。
kiro使用pencil 进行协作并构建这个完整的着陆页,它看起来不像人工智能生成的粗糙作品,可以在一次运行完成后,对这些不同的图层进行调整,更改主题、样式、字体大小,并使用画布中的工具时期特定部分完美对齐。最后,我还能够使用claud基于pen文件,帮我完成项目的编码工作,这样我才能正在的访问它,比如让claud直接创建一个完整的next.js项目。


最后,以上皆是我在IDE里面对接pencil来帮我做的这一点,也能够使用pencil桌面端应用程序,可完成更好的设计,因为pencil内置的AI代理可以更轻松的使用这些软件包,直接从pencil库中生成更好的作品。
写在最后
最后,我真心愿意交接朋友,我也就是个普通写作者和技术爱好者,真心交AI追捧的朋友,我们一起卷卷AI。
关注我,获取更多编程/AI实战教程!
找我->Auwubai