sync.Mutex
Mutex 是「互斥锁」,用来保护一段代码或一块数据:同一时刻只有一个 goroutine 能持有这把锁,其他人想进这段临界区,就得等。
你会用到的 API
Lock():加锁,否则阻塞,直到轮到它。Unlock():解锁,且不要重复Unlock未加锁的 mutex,否则会 fatal。TryLock():试着拿锁,拿不到就立刻返回false,不会排队等。
简单示例
go
var mu sync.Mutex
var counter int
func AddOne() {
mu.Lock()
defer mu.Unlock()
counter++
}
func TryAdd() bool {
if !mu.TryLock() {
return false // 拿不到锁,直接放弃
}
defer mu.Unlock()
counter++
return true
}
内部结构
sync.Mutex 主要由两块组成------
state:一个32位整数,里头同时塞了几种信息locked(锁位) :最低位,表示"这把锁现在有没有人占着"。Lock()快路径看它:state==0就能直接 CAS 抢走;拿不到就走慢路径。
woken(被唤醒位) :用来标记"已经有 goroutine 被叫醒/正处在交接链上"。- 这样
Unlock()在慢路径里就知道:有些人可能已经在路上了,不必重复唤醒更多人(避免无谓唤醒导致的抖动和尾延迟)。
- 这样
starving(饥饿位):表示 mutex 进入"饥饿模式"。- 等待者计数(waiter count) :其余高位存"当前大概有多少人在等这把锁"。
Unlock()用它判断:到底需不需要走唤醒逻辑,以及在某些慢路径里如何更新等待队列状态。
sema:运行时用的 信号量(让拿不到锁的 goroutine 能"睡眠/被唤醒"),避免一直空转。

Lock()
- 快路径:直接 CAS 抢锁
- 通常 mutex 为空闲时,
Lock()会很快把state从"未上锁"改成"上锁",抢成功就直接返回。 - 这里的
CAS(Compare-And-Swap)是一个原子操作:先比较内存里的旧值是否等于你期望的旧值;相等就把它替换成新值;不相等就失败,从而走慢路径(比如自旋或睡眠)。
- 通常 mutex 为空闲时,
- 慢路径:抢不到就处理竞争
- 短暂再试一下(自旋) - 如果 mutex 还处在"正常模式"(没开
starving),runtime 可能让你先空转几轮,看看持锁的 goroutine 会不会马上Unlock()。 - 你自旋的目的不是为了省事,而是:如果锁很快释放,睡眠-唤醒会更慢。 - 登记自己:把"我在等"写进 state - 自旋失败,或者本来就不允许自旋时,runtime 会把你的这次"抢锁失败"记下来:
state里会体现"锁目前仍被占用/需要等待"- 同时把等待者数量加上去,让
Unlock()有正确的判断依据。 - 还有一个细节:如果你并不是第一次睡/醒,而是已经经历过一次被叫醒又没抢到,那么你再排队时,可能会被放到更靠前的位置(用来减少来回睡眠的尾延迟)。
- 睡下去:用 sema 等通知 - 这时
Lock()不会再空转,而是调用运行时的sema获取:拿不到就睡,等Unlock()把你叫醒 。 - 你可以理解为:sema把"等锁"这件事变成了"阻塞等待"。 - 醒了再继续抢(回到循环开头) - 被
Unlock()叫醒后,你醒来并不会立刻"保证拿到锁",而是继续回到状态检查/尝试抢锁的逻辑里。 - 如果你等的时间足够久,runtime 可能把 mutex 切到starving模式:后续Unlock()会更偏向把锁直接交给队首等待者,避免一直被新来的插队拖长尾延迟。
正常模式 vs 饥饿模式:
- 正常模式:等待者按队列排队,但被
Unlock()唤醒的人不一定立刻拿到锁,还要和"新来的 goroutine"一起竞争;如果有人等超过1ms,runtime 可能切到饥饿模式 - 饥饿模式:runtime 更偏向"直接交接",把锁更明确地交给队首等待者;新来的不再占便宜(通常不自旋,乖乖排队到队尾);等队列变短或队首等待者的等待时间不算特别久,会再切回正常模式。
关于1ms,是某个时间阈值/启发式(在典型场景可能接近 1ms 量级,但不保证)

Unlock()
- 快路径:没人在等就直接解锁
Unlock()会把state里的"锁占用"那一位清掉,让大家看到:这把锁空了。- 如果
state表示"当前没有等待者",那就结束了,这就是Unlock()变轻的原因。
- 慢路径:有人在等,就做"唤醒 / 交接"
- runtime 会先判断:这次怎么处理更合适(是否饥饿模式、以及有没有人已经被叫醒但还没拿到)。
- 正常模式 :一般会唤醒一个等待者(通过
sema)。它醒来后要和"新来的 goroutine"一起竞争,所以可能出现尾延迟。 - 饥饿模式:更偏向"直接交接":锁从解锁者手里更明确地交给队首等待者,新来的 goroutine 不再占便宜(通常不自旋,乖乖排队)。
- 被叫醒的人接下来干什么
- 通过
sema被叫醒后,等待者并不是"立刻拥有锁",而是回到Lock()的慢路径循环里,继续尝试抢锁。 - 这也是为什么
Lock()和Unlock()配合时仍可能有竞争。
- 通过

sema到底是什么
学习的时候,我会有疑问:sema到底是什么?有什么用?为啥 sema 只是个数字,还能让 goroutine "睡着"?
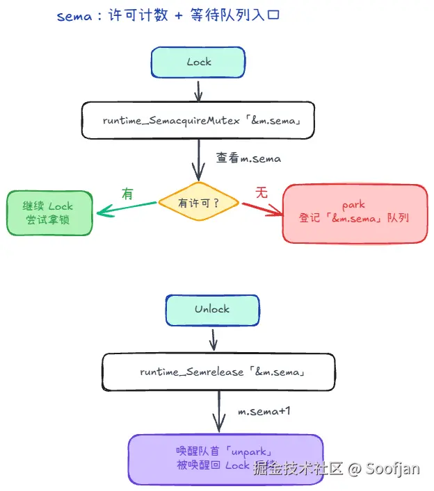
sema uint32 更像是一个"许可计数器 + 等待入口"。
当我们拿不到锁的时候,会去看这个sema:
- 计数允许:当前 goroutine 直接继续执行加锁尝试;
- 计数为 0:当前 goroutine park 到等待队列;
Unlock()才会把它 unpark;并且它被唤醒后仍要回到Lock()的尝试流程(不等于立刻拿到锁)
所以:睡不是靠 uint32 的数值本身实现的 ,而是靠 runtime 在对这个 &sema 做 acquire/release 时维护等待队列并 park/unpark goroutine 来实现的。
一个时间线例子(假设 m.sema == 0):
- goroutine A 调用
Lock():抢不到。 - 进入
runtime_SemacquireMutex(&m.sema, ...)。 - 发现
m.sema没许可:Apark,并登记到"这个sema地址的等待队列"。 - goroutine B 调用
Unlock():进入runtime_Semrelease(&m.sema, handoff, ...)。 - runtime 给
m.sema加计数,并从等待队列里唤醒一个等待者:Aunpark,继续走Lock()的后续逻辑。
sema初始化的值是多少?
依赖 Go 的零值规则为0。也就是:一开始没有"许可"(permit),竞争时第一个拿不到锁的 goroutine 会进入睡眠
