文章目录
- JMeter教程
-
- 1.安装教程
- 使用
-
- 1.调接口
-
- [第 1 步:打开 JMeter](#第 1 步:打开 JMeter)
- [第 2 步:添加"人"(线程组)👤](#第 2 步:添加“人”(线程组)👤)
- [第 3 步:添加"接口请求"🌐](#第 3 步:添加“接口请求”🌐)
- [第 4 步:填写接口信息(重点)](#第 4 步:填写接口信息(重点))
- [第 5 步:加一个"结果查看器"👀(必须)](#第 5 步:加一个“结果查看器”👀(必须))
- [第 6 步:点绿色 ▶ 运行 🚀](#第 6 步:点绿色 ▶ 运行 🚀)
- [2.测试 POST 接口(造数据用)](#2.测试 POST 接口(造数据用))
-
- [第 1 步:Method 改成 POST](#第 1 步:Method 改成 POST)
- [第 2 步:加请求头(JSON 接口必做)](#第 2 步:加请求头(JSON 接口必做))
- [第 3 步:填 Body Data](#第 3 步:填 Body Data)
- [第 4 步:跑一次 ▶](#第 4 步:跑一次 ▶)
- [3.造 100 条数据](#3.造 100 条数据)
-
- [第 1 步:改线程组参数](#第 1 步:改线程组参数)
- [第 2 步:点 ▶](#第 2 步:点 ▶)
- 4.不重复数据(超实用)🔥
- [5.如何让 JMeter 里「自动格式化」JSON(不再乱)](#5.如何让 JMeter 里「自动格式化」JSON(不再乱))
-
- [在 View Results Tree 里用内置格式化(最简单)](#在 View Results Tree 里用内置格式化(最简单))
- [👉 操作步骤:](#👉 操作步骤:)
- 6.正确的文件类型区分(这个非常重要,新手必学)
- [7.GET 和 POST区分](#7.GET 和 POST区分)
-
- [GET =「我要看菜单 / 查信息」](#GET =「我要看菜单 / 查信息」)
- [POST =「我要下单 / 新建一条记录」](#POST =「我要下单 / 新建一条记录」)
- 区别
-
- [区别 1:参数放的位置不同(非常重要)](#区别 1:参数放的位置不同(非常重要))
- [区别 2:GET 一般没有 Body,POST 一定有 Body](#区别 2:GET 一般没有 Body,POST 一定有 Body)
- [区别 3:GET 通常"安全",POST 会"改数据"](#区别 3:GET 通常“安全”,POST 会“改数据”)
- 区别4:状态码(做断言会用到)
- 总结
- 实战
-
- [实战1:JSONPlaceholder(假数据 REST API)](#实战1:JSONPlaceholder(假数据 REST API))
- [1.打开JMeter并添加 Thread Group(用户组)](#1.打开JMeter并添加 Thread Group(用户组))
- [2.添加 HTTP 请求 HTTP Request(真正造数据的地方)](#2.添加 HTTP 请求 HTTP Request(真正造数据的地方))
- [3.添加结果查看器 View Results Tree(否则你啥也看不到)](#3.添加结果查看器 View Results Tree(否则你啥也看不到))
- [4.点击顶部绿色 ▶️ ,第一次运行测试(不加造数据,先跑通流程)](#4.点击顶部绿色 ▶️ ,第一次运行测试(不加造数据,先跑通流程))
- 5.查看结果,对比是否成功
-
- [1.看 Response Data返回内容(最重要)](#1.看 Response Data返回内容(最重要))
- [2.看 Request确认数据是否正确发出](#2.看 Request确认数据是否正确发出)
- 6.开始真正"造数据"(自动变用户名)
- [实战2: ReqRes 免费测试 API](#实战2: ReqRes 免费测试 API)
- [实战3:Postman 官方测试接口](#实战3:Postman 官方测试接口)
-
- [1.在 **HTTP Request** 里填](#1.在 HTTP Request 里填)
- [2.在 **Body Data** 里输入](#2.在 Body Data 里输入)
- [3.HTTP Header(新手最容易忽略)](#3.HTTP Header(新手最容易忽略))
- 4.运行测试
- 最外层结构说明(总览)
- [1.`"url"` ------ 你真正请求的地址](#1.
"url"—— 你真正请求的地址) - [2.`"headers"` ------ 你这次请求的「请求头信息」](#2.
"headers"—— 你这次请求的「请求头信息」) -
- [🔹 1. `content-type`](#🔹 1.
content-type) - [🔹 2. `user-agent`](#🔹 2.
user-agent) - [🔹 3. `accept`](#🔹 3.
accept) - [🔹 4. 其他几个](#🔹 4. 其他几个)
- [🔹 1. `content-type`](#🔹 1.
- [3.`"data"` ------ 服务器收到的「原始请求体」](#3.
"data"—— 服务器收到的「原始请求体」) - [4.`"json"` ------ 服务器解析后的 JSON 对象(最常用)](#4.
"json"—— 服务器解析后的 JSON 对象(最常用)) - [5.`"args"` / `"form"` / `"files"` ------ 这次没用到的部分](#5.
"args"/"form"/"files"—— 这次没用到的部分) -
- [🔹 1. `args`](#🔹 1.
args) - [🔹 2. `form`](#🔹 2.
form) - [🔹 3. `files`](#🔹 3.
files) - 实战4:JSONPlaceholder(全球最常用的接口测试练习站)
-
- [接口 1:查询用户列表(GET 请求)](#接口 1:查询用户列表(GET 请求))
-
- 1.新建一个测试计划,配置线程组
- [2.添加 HTTP 请求](#2.添加 HTTP 请求)
- 3.加一个查看结果的监听器
- 4.运行
- [接口 2:查询某一个用户-带参数的接口](#接口 2:查询某一个用户-带参数的接口)
- [接口 3:新增用户(POST) -造数据接口](#接口 3:新增用户(POST) -造数据接口)
-
- [1.新增一个 HTTP Request](#1.新增一个 HTTP Request)
- [2.添加 HTTP Header Manager(非常重要)](#2.添加 HTTP Header Manager(非常重要))
- [3.填写 Body 数据(造一条假数据)](#3.填写 Body 数据(造一条假数据))
- 4.添加监听器,点击运行
- 1.断言(Assertion)」:自动判断接口是否成功
-
- 配置断言
- JSONPlaceholder网站
-
- [1.先把这个 GET 接口跑通](#1.先把这个 GET 接口跑通)
- 2.加第一个断言(状态码断言)
- [Assertion Results(断言结果监听器)](#Assertion Results(断言结果监听器))
- [🟡 小提示](#🟡 小提示)
- [JSON Extractor(提取返回里的字段当变量)](#JSON Extractor(提取返回里的字段当变量))
-
- 真实完整接口自动化示例
-
- 1.跑通POST接口
- 接口自动化的核心技能组合
- [2. 断言](#2. 断言)
- [3.用 JSON Extractor 提取 username](#3.用 JSON Extractor 提取 username)
- 4.打印变量,验证提取成功
- 2.接口关联测试
-
- 思路
- 接口
-
- [✅ POST 创建用户(会回显数据)](#✅ POST 创建用户(会回显数据))
- [✅ GET 查询(模拟"查用户")](#✅ GET 查询(模拟“查用户”))
- 步骤
-
- [1.POST 创建用户](#1.POST 创建用户)
- [2.GET 查询用户(接口关联的关键)](#2.GET 查询用户(接口关联的关键))
- 3.验证变量是否真的传过来了(Debug)
- 4.运行
- 进阶:随机造数据+导出测试报告
-
- [1.把 username 改成随机数(真正「造数据」)](#1.把 username 改成随机数(真正「造数据」))
-
- [1️⃣ 改 POST 请求里的 Body Data](#1️⃣ 改 POST 请求里的 Body Data)
- [2️⃣ 运行后验证「真的随机」](#2️⃣ 运行后验证「真的随机」)
- [3️⃣ GET 请求用变量(上下游关联)](#3️⃣ GET 请求用变量(上下游关联))
- 2.把结果导出成「测试报告」(企业必备)
-
- [1.保存你的 .jmx 脚本](#1.保存你的 .jmx 脚本)
- [2.用命令行跑 JMeter(重点)](#2.用命令行跑 JMeter(重点))
-
- [1️⃣ 打开 JMeter 的 bin 目录](#1️⃣ 打开 JMeter 的 bin 目录)
- [2️⃣ 执行这条命令(直接用)](#2️⃣ 执行这条命令(直接用))
- [3️⃣ 跑完后你会得到什么?](#3️⃣ 跑完后你会得到什么?)
- 看测试报告
-
- 1.看Dashboard(首页)
-
- [① APDEX(体验指数)【先不用怕】](#① APDEX(体验指数)【先不用怕】)
- [② Requests Summary(最重要!!)](#② Requests Summary(最重要!!))
- [🔹 Error %= **失败率(最重要)**](#🔹 Error %= 失败率(最重要))
-
- [③ Errors(如果有才看)](#③ Errors(如果有才看))
- [JSON 提取器(关联参数)](#JSON 提取器(关联参数))
- [状态码断言 + JSON 字段断言组合](#状态码断言 + JSON 字段断言组合)
- [CSV 造数据(批量造用户)](#CSV 造数据(批量造用户))
- 峰值场景设计
-
- **JMeter中如何设计峰值场景?**
- 示例-JSONPlaceholder-单个接口
-
- 1.测试目标(真实场景设定)
- 2.峰值测试目标
- [3.JMeter 实操完整步骤](#3.JMeter 实操完整步骤)
- [🔹 1. `args`](#🔹 1.
- 总结分析流程
-
- 定时器
- [🟢 三种测试的区别(你记住这个就不会乱了)](#🟢 三种测试的区别(你记住这个就不会乱了))
- 统计数据可视化
-
- [1️⃣ 平均响应时间柱状图](#1️⃣ 平均响应时间柱状图)
- [2️⃣ 最大响应时间](#2️⃣ 最大响应时间)
- [3️⃣ 吞吐量(Requests/秒)](#3️⃣ 吞吐量(Requests/秒))
- [4️⃣ 错误率](#4️⃣ 错误率)
- 汇总
-
- [1️⃣ 数据检查与标注](#1️⃣ 数据检查与标注)
- [2️⃣ 图表优化与说明](#2️⃣ 图表优化与说明)
- [3️⃣ 分析总结](#3️⃣ 分析总结)
- [4️⃣ 形成报告](#4️⃣ 形成报告)
- 标准性能测试报告模板
- 常见错误排查
-
- [情况 1:全是红色 ❌](#情况 1:全是红色 ❌)
- [情况 2:报错 "Non HTTP response"](#情况 2:报错 “Non HTTP response”)
- [情况3:报错403 Forbidden](#情况3:报错403 Forbidden)
- 备注:内容源于网上和chatgpt
JMeter教程
1.安装教程
1.jdk相关
安装JMeter之前,需要先安装配置Java环境jdk
2.JMeter相关
1.JMeter下载地址
下载地址:https://jmeter.apache.org/download_jmeter.cgi
下载完了就解压下载的zip

2.环境变量配置
1.找到 此电脑右键-【属性】-【高级系统设置】-【环境变量】

2.新建系统变量 JMETER_HOME
变量名:JMETER_HOME
变量值:jmeter的安装路径。例如:D:\下载的软件\Jmeter\apache-jmeter-5.5

3.编辑系统变量 CLASSPATH
变量名:CLASSPATH
%JMETER_HOME%\lib\ext\ApacheJMeter_core.jar;%JMETER_HOME%\lib\jorphan.jar;
追加后的变量值:
.;%JAVA_HOME%\lib;%JAVA_HOME%\lib\tools.jar;%JMETER_HOME%\lib\ext\ApacheJMeter_core.jar;%JMETER_HOME%\lib\jorphan.jar;
4.编辑变量名 Path,
新增环境变量:
%JMETER_HOME%\bin


3.运行JMeter
双击安装路径bin文件内的jmeter.bat

展示以下内容即为配置成功

4.JMeter如何设置中文

5.插件
1.自带的插件
2.不是自带的插件
以BlazeMeter 插件为例
步骤:
1.关闭JMeter窗口
2.下载 JMeter Plugins Manager
打开官网:https://jmeter-plugins.org/install/Install/
下载 文件:
jmeter-plugins-manager-x.x.jar
3.把 jar 放到 JMeter 的 lib/ext 目录
把下载的文件复制到:
apache-jmeter-5.6.3\lib\ext\
⚠️ 路径一定要对,别放错
4.双击bin\jmeter.bat 重新启动 JMeter
5.打开插件管理器
启动后,菜单里会多一个:Options → Plugins Manage 或者中文:选项 → 插件管理器
6.安装 BlazeMeter 相关插件
在插件管理器里:
-
切到 Available Plugins
-
搜索关键词:
BlazeMeter -
勾选(至少)👇其中一个:
- ✅ BlazeMeter Plugins
- 或 Random CSV Data Set Config
- 或 Random CSV Data Set
-
点击:
Apply Changes and Restart JMeter
👉 JMeter 会自动下载 + 重启
补充:
如果没看到BlazeMeter Plugins,就勾选 Random CSV Data Set
👉 名字不同,但就是它本尊
7.重新导入你的 .jmx
File → Open → upDown.jmx
🎉 这次可以正常打开了
7.查看是否安装成功

使用
JMeter = 帮你自动点接口的工具
你平时是:
- Postman 点一下
- 浏览器点一下
JMeter 是:
- 帮你点 100 次
- 帮你同时点 10 个人
- 帮你不停点
1.调接口
第 1 步:打开 JMeter
👉 双击你桌面的 JMeter 图标
第 2 步:添加"人"(线程组)👤
右键左边:
Test Plan
→ Add
→ Threads (Users)
→ Thread Group
你会看到右边 3 个参数:
| 参数 | 填什么 | 现在先这么填 |
|---|---|---|
| Number of Threads | 模拟多少人 | 1 |
| Ramp-Up Period | 多久启动完 | 1 |
| Loop Count | 每人跑几次 | 1 |
第 3 步:添加"接口请求"🌐
右键 Thread Group:
Thread Group
→ Add
→ Sampler
→ HTTP Request
第 4 步:填写接口信息(重点)
假设你的接口是:
http://localhost:8080/api/test
你在 JMeter 里填:
| 字段 | 填什么 |
|---|---|
| Protocol | http |
| Server Name | localhost |
| Port | 8080 |
| Method | GET |
| Path | /api/test |
第 5 步:加一个"结果查看器"👀(必须)
否则你根本不知道成功还是失败。
右键 Thread Group:
Thread Group
→ Add
→ Listener
→ View Results Tree
第 6 步:点绿色 ▶ 运行 🚀
- 点顶部绿色三角
- 看左边 View Results Tree
- 点里面那一条请求
你会看到:
- Response code: 200 → 成功 ✅
- Response data → 接口返回内容
到这里你已经会60% 了 🎉:
- 新建脚本
- 配线程组
- 调接口
- 看结果
2.测试 POST 接口(造数据用)
第 1 步:Method 改成 POST
在 HTTP Request 里:
Method = POST
第 2 步:加请求头(JSON 接口必做)
右键 HTTP Request:
Add
→ Config Element
→ HTTP Header Manager
加一行:
| Name | Value |
|---|---|
| Content-Type | application/json |
第 3 步:填 Body Data
在 HTTP Request 里:
Body Data
写:
{
"name": "test_user",
"age": 18
}
第 4 步:跑一次 ▶
在 View Results Tree 看结果:
- 200 / 201 = 成功
- 400 / 500 = 请求写错了
3.造 100 条数据
你现在已经能 POST 一条,我们让它跑 100 次。
第 1 步:改线程组参数
Number of Threads = 1
Loop Count = 100
第 2 步:点 ▶
👉 接口会被调 100 次
👉 后端会插 100 条数据
4.不重复数据(超实用)🔥
把 Body 改成这样:
{
"name": "user_${__time(YMDHMS)}",
"age": ${__Random(18,60)}
}
5.如何让 JMeter 里「自动格式化」JSON(不再乱)
在 View Results Tree 里用内置格式化(最简单)
在 JMeter 的:View Results Tree → 右侧 Response Data
👉 操作步骤:
- 在左侧选中任意一条
HTTP Request - 在右侧上方找到这个下拉框(你现在显示的是:
Text) - 点开它,看看有没有这些选项之一:
JSONHTMLXML
在 JMeter 5.6.3 里,正常会有一个:
🔹 选择:JSON 或 JSON (pretty)(如果有)
选了之后,JSON 就会自动格式化展开,像这样:
{
"args": {},
"data": {
"name": "user_900",
"username": "u_dfacc",
"email": "mail_485@test.com"
},
"headers": {
"host": "postman-echo.com",
...
},
"json": {
"name": "user_900",
"username": "u_dfacc",
"email": "mail_485@test.com"
},
"url": "https://postman-echo.com/post"
}

6.正确的文件类型区分(这个非常重要,新手必学)
JMeter里常见几种文件,你现在混淆了 👇
| 文件类型 | 后缀 | 用途 | 能不能用 File→Open 打开 |
|---|---|---|---|
| 测试计划文件 | .jmx |
整个测试工程 | ✅ 可以 |
| 请求头文件 | .txt / .csv |
只给 Header Manager 用 | ❌ 不能 |
| CSV 数据文件 | .csv |
造数据用 | ❌ 不能 |
| 结果文件 | .jtl |
保存执行结果 | ❌ 不能 |
7.GET 和 POST区分
✅ GET:用来【查询 / 获取数据】
🔴 POST:用来【新增 / 提交数据】
可以把"接口"想成一家餐厅的窗口
GET =「我要看菜单 / 查信息」
特点:
- 只是拿数据、查数据
- 不会改变服务器里的东西
- 就像:
- 查余额
- 查用户信息
- 查订单列表
例子:
GET /users
GET /users/1
意思是:
"服务器,把用户列表给我看一下"
"服务器,把 1 号用户的信息给我看一下"
POST =「我要下单 / 新建一条记录」
特点:
- 是在往服务器"提交新数据"
- 会改变服务器里的内容
- 就像:
- 注册新用户
- 新增订单
- 新增文章
例子:
POST /posts
意思是:
"服务器,我要新建一条数据,这是内容"
区别
区别 1:参数放的位置不同(非常重要)
🟢 GET 的参数:一般放在 URL 里(地址后面)
比如:
/users?id=1
或者:
/users/1
👉 参数是"明文写在地址上的"
👉 浏览器能直接看到
👉 一般用于:查询条件
在 JMeter 里:写在 Path 后面 或 写在 Parameters 表格里
🔴 POST 的参数:一般放在 Body 里(请求体)
比如你刚刚用的:
{
"title": "test_title",
"body": "this is a test body",
"userId": 101
}
👉 参数是"藏在请求体里的"
👉 地址栏看不到
👉 一般用于:注册 / 新增 / 提交表单
在 JMeter 里:写在 Body Data 里
区别 2:GET 一般没有 Body,POST 一定有 Body
| 类型 | 有没有 Body | 常见用途 |
|---|---|---|
| GET | ❌ 基本没有 | 查询数据 |
| POST | ✅ 一定有 | 新增 / 提交数据 |
所以:
- 你 GET 请求时,Body 是空的 → 正常
- 你 POST 请求时,如果 Body 为空 → 基本就是错的
区别 3:GET 通常"安全",POST 会"改数据"
接口测试里有个概念:
- GET:幂等 / 安全(多查几次没影响)
- POST:有副作用(每调一次可能多一条数据)
所以在公司里:
- GET 可以随便测
- POST / DELETE / PUT 要小心,不然会把测试库塞满
区别4:状态码(做断言会用到)
一般规律是:
🟢 GET 成功:返回:200 OK
🔴 POST 成功:常见返回:201 Created(最标准) 或 200 OK
比如你刚刚新增帖子,返回里多了:
"id": 101
说明:新数据创建成功了
总结
| 对比点 | GET | POST |
|---|---|---|
| 主要用途 | 查询数据 | 新增 / 提交数据 |
| 会不会改服务器数据 | ❌ 不会 | ✅ 会 |
| 参数放哪里 | URL / Parameters | Body Data |
| 有没有 Body | ❌ 一般没有 | ✅ 一定有 |
| 是否常用于注册 | ❌ | ✅ |
| 是否常用于查询 | ✅ | ❌ |
除了 GET / POST,真实项目里还有两个常见方法:
| 方法 | 用途 | 你现在理解 |
|---|---|---|
| GET | 查数据 | ✅ 已掌握 |
| POST | 新增 / 造数据 | ✅ 已掌握 |
| PUT / PATCH | 修改数据 | 🔜 后面会学 |
| DELETE | 删除数据 | 🔜 后面会学 |
比如:
- POST → 新增用户
- PUT → 修改用户信息
- DELETE → 删除用户
- GET → 查询用户信息
实战
实战1:JSONPlaceholder(假数据 REST API)
接口地址:https://jsonplaceholder.typicode.com/users
作用:模拟"创建用户"(POST 造数据),不需要账号、不需要登录
公共测试 API 你可以用下面这个网站来实操 JMeter:
🌟 JSONPlaceholder(假数据 REST API)
👉 API基础地址:https://jsonplaceholder.typicode.com/
这是一个免费、零配置的 REST API,专门提供给开发者和测试人员用来测试请求。你可以直接发送各种 HTTP 请求(GET、POST、PUT、DELETE)来练习。
📌 示例请求:
| 类型 | URL | 描述 |
|---|---|---|
| GET | https://jsonplaceholder.typicode.com/users |
获取用户列表 |
| POST | https://jsonplaceholder.typicode.com/users |
创建一个模拟用户 |
注意:即使你 send POST,服务端不会真的创建数据,但会返回你发送过来的内容 + 一个假 ID 作为响应(用于测试)。
目标接口: POST 创建用户(用于造数据)
https://jsonplaceholder.typicode.com/users
它接受 JSON 数据,并返回你发送的 JSON + 生成的 id(模拟成功响应)。
这个网站(JSONPlaceholder)是一个假接口 / 模拟接口,它的特点是:
🔹 POST 请求时:
服务器并不会真的保存你发的数据
🔹 它只返回一个:
- 固定或递增的
id- 不一定把你提交的字段原样返回
步骤:
1.打开JMeter并添加 Thread Group(用户组)
左侧 右键 Test Plan → Add → Threads (Users) → Thread Group

在右侧填写:
- Number of Threads (users) :
5
👉 模拟 5 个用户 - Ramp-Up Period (seconds) :
5
👉 5 秒内启动完 - Loop Count :
2
👉 每个用户发送 2 次请求
现在相当于:一共会发 10 次请求

2.添加 HTTP 请求 HTTP Request(真正造数据的地方)
右键 Thread Group → Add → Sampler → HTTP Request

右侧填写如下(非常关键,照着填):
🔹 基本信息
- Protocol :
https - Server Name or IP :
jsonplaceholder.typicode.com - Port Number:留空
- Method :选择
POST - Path :
/users
设置请求数据(Body Data)在 HTTP Request 下方, 选择 Body Data 这个标签页
输入下面这段 JSON(先用固定数据,最简单版本):
json
{
"name": "test_user",
"username": "test001",
"email": "test001@test.com"
}
⚠️ 注意:这是标准 JSON,最后一行不要多逗号

3.添加结果查看器 View Results Tree(否则你啥也看不到)
右键 Thread Group → Add → Listener → View Results Tree
这个非常重要,用来:
- 看请求发没发出去
- 看服务器返回什么


4.点击顶部绿色 ▶️ ,第一次运行测试(不加造数据,先跑通流程)
现在结构应该是:
Test Plan
└─ Thread Group
├─ HTTP Request
└─ View Results Tree
点击顶部绿色 ▶️ 运行
然后点左边的 View Results Tree,会看到左侧出现很多请求记录
补充:运行之前先保存文件

5.查看结果,对比是否成功
1.看 Response Data返回内容(最重要)

如果看到:多了一个 "id": 数字,说明:
- JMeter 请求配置正确
- 接口连通正常
- 造数据成功
这个网站(JSONPlaceholder)是一个假接口 / 模拟接口,它的特点是:
🔹 POST 请求时:
服务器并不会真的保存你发的数据
🔹 它只返回一个:
- 固定或递增的
id- 不一定把你提交的字段原样返回
所以现在:
{
"id": 11
}
表示的含义是:
✅ 请求成功到达服务器
✅ 服务器"假装"帮你创建了一个用户
✅ 给你返回了一个"新用户ID"
但:
❌ 它没有把 name / username / email 回显回来(这是这个测试网站的设计方式)
👉 所以这不是你 JMeter 配错,而是这个网站本身就只返回 id。
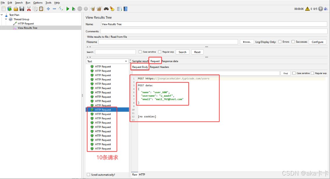
2.看 Request确认数据是否正确发出
在 View Results Tree 里:
- 点一条请求
- 右侧切到标签页:Request
- 点 Raw 或 Body Data
你应该能看到你发出去的内容,比如:
{
"name": "user_123",
"username": "u_abcd",
"email": "mail_88@test.com"
}
如果这里是对的,说明:
✅ 你的造数据是成功的
✅ JMeter 参数 / 随机函数没问题
❌ 只是服务器没回显而已

6.开始真正"造数据"(自动变用户名)
用 JMeter 自动生成随机用户
把刚才 Body Data 改成这样:
{
"name": "user_${__Random(1,1000)}",
"username": "u_${__RandomString(5,abcdef,)}",
"email": "mail_${__Random(1,999)}@test.com"
}
再点 ▶️ 运行。




会看到每一次请求返回的数据都不一样
这就是真正的:批量造数据测试接口 ✅
通过这个练习,你已经掌握:
- ✔️ 创建 Thread Group(模拟用户)
- ✔️ 配置 HTTP 请求
- ✔️ 发送 POST 造数据
- ✔️ 查看返回结果
- ✔️ 用随机函数生成测试数据
这就是性能测试 / 接口造数据的核心基础。
实战2: ReqRes 免费测试 API
官网接口地址:
https://reqres.in/api/users
这个接口的特点:
- ✔️ 支持 POST 创建用户
- ✔️ 会把你发的数据 + id + 创建时间全部返回
- ✔️ 非常适合学习 JMeter 接口测试
基本配置
- Protocol:
https - Server Name or IP:
reqres.in - Method:
POST - Path:
/api/users


运行报错403:

原因:是 ReqRes 把 JMeter 当成"机器人"拦掉了你返回头里有这些关键信息:
server: cloudflarecf-mitigated: challenge
这说明:
👉 ReqRes 网站现在开启了 Cloudflare 防刷 / 防机器人机制
👉 它会拦截:
- JMeter
- Postman(有时也会)
- 非浏览器请求
所以:
- 浏览器访问没问题
- 但 JMeter 发请求 → 被当成攻击流量 → 直接 403 拦掉 ❌
这是接口测试里非常真实的一种情况
1.对于刚才那个:
https://reqres.in/api/users
现在这个状态是:
❌ 用 JMeter 发请求 → 被 Cloudflare 拦截 → 返回 403
❌ 请求根本没有真正到达业务接口
❌ 所以:一条假数据都没有造成功
也就是说:👉 现在在 JMeter 里用这个地址 = 完全造不了数据。
2.403 在测试里到底意味着什么?
你看到的是:
HTTP/1.1 403 Forbidden
cf-mitigated: challenge
server: cloudflare
这在测试领域的含义非常明确:
- 请求被 安全网关 / 防火墙 拦截
- 还没到真正的业务接口层
- 后端根本没收到你的数据
所以:
- ❌ 没创建用户
- ❌ 没写数据库
- ❌ 没造任何假数据
- ❌ 只是被挡在门口
实战3:Postman 官方测试接口
接口地址:
https://postman-echo.com/post
这个接口的特点:
- ✔️ 专门给测试工具用
- ✔️ 永远不会封 IP / 拦 JMeter
- ✔️ 会把你发的所有数据完整返回
- ✔️ 特别适合新手学习
1.在 HTTP Request 里填
- Protocol :
https - Server Name or IP :
postman-echo.com - Method :
POST - Path :
/post
2.在 Body Data 里输入
{
"name": "test_user",
"username": "test001",
"email": "test001@test.com"
}

3.HTTP Header(新手最容易忽略)
很多接口必须声明你发的是 JSON。
右键 HTTP Request → Add → Config Element → HTTP Header Manager
在右侧加两行:
| Name | Value |
|---|---|
| Content-Type | application/json |
| Accept | application/json |

4.运行测试
点绿色 ▶️,然后打开 View Results Tree → 点一条请求 → 看 Response Data

返回内容:
{
"args": {},--->URL 上的参数(GET 参数);这次是 POST + Body 方式,所以这里是空的,是正常的
"data": {------------------------->服务器收到的「原始请求体」,原始收到的字符串内容
"name": "test_user",
"username": "test001",
"email": "test001@test.com"
},
"files": {},--->上传文件时用的
"form": {},--->表单方式提交的数据(x-www-form-urlencoded / form-data);用的是 JSON 提交,所以这里是空的,是正常的
"headers": {--------------------------------------->请求头信息
"host": "postman-echo.com",------------------->请求的域名
"content-length": "87",------------------------>body大小
"accept-encoding": "gzip, br",----------------->是否支持压缩
"x-forwarded-proto": "https",
"accept": "application/json",----------------->希望服务器返回的格式JSON
"content-type": "application/json",----------->告诉服务器:发送的是JSON 格式的数据。错了,会导致服务器收不到参数,会报错400/415
"user-agent": "Apache-HttpClient/4.5.14 (Java/1.8.0_421)"--->告诉服务器:是用 JMeter(底层是 Java HttpClient)发的请求
},
"json": {------------------------------------>服务器解析后的 JSON 对象(最常用),⭐ 真正"有业务意义的数据",一般都在 "json" 这一块里
"name": "test_user",
"username": "test001",
"email": "test001@test.com"
},
"url": "https://postman-echo.com/post"----------->真正的请求url,用来确定请求地址是否正确、是否被重定向
}
最外层结构说明(总览)
你的返回是一个 JSON 对象,大概分成 7 块:
{ "args": {}, "headers": {...}, "data": {...}, "form": {}, "files": {}, "json": {...}, "url": "https://postman-echo.com/post" }1.
"url"------ 你真正请求的地址
"url": "https://postman-echo.com/post"👉 含义:
这是服务器告诉你:
"你刚刚请求的 URL 是这个"
用来确认:
- 请求地址对不对
- 有没有被重定向
这个字段一般不用测试重点关注。
2.
"headers"------ 你这次请求的「请求头信息」
"headers": { "content-length": "88", "x-forwarded-proto": "https", "host": "postman-echo.com", "content-type": "application/json", "accept-encoding": "gzip, br", "accept": "application/json", "user-agent": "Apache-HttpClient/4.5.14 (Java/1.8.0_421)" }这是:
👉 你这次 HTTP 请求带过去的请求头
重点给你挑几个最重要的解释:
🔹 1.
content-type
"content-type": "application/json"含义:
你在告诉服务器:
"我发过去的是 JSON 格式的数据"
这是接口测试里最重要的头之一 。
如果这里错了,经常会导致:
- 服务器收不到参数
- 返回 400 / 415 错误
你这里是 ✅ 完全正确的。
🔹 2.
user-agent
"user-agent": "Apache-HttpClient/4.5.14 (Java/1.8.0_421)"含义:
告诉服务器:
"我是用 JMeter(底层是 Java HttpClient)发的请求"
将来你在公司会看到:
- Postman
- 浏览器
- App
都会有不同的 user-agent。
🔹 3.
accept
"accept": "application/json"含义:
你在说:
"我希望服务器返回 JSON 给我"
🔹 4. 其他几个
host:你请求的是哪个域名content-length:你这次 body 大小(88 字节)accept-encoding:是否支持压缩这些一般不用你重点关心,知道是"请求头信息"就够了。
3.
"data"------ 服务器收到的「原始请求体」
"data": { "name": "user_47", "email": "mail_298@test.com", "username": "u_eabfa" }🔥🔥 这是非常非常重要的一块。
它表示:
👉 服务器真正"收到的请求 Body 内容"
也就是说:
你在 JMeter 里造的数据:
- name = user_47
- email = mail_298@test.com
- username = u_eabfa
已经:
- ✅ 成功发出
- ✅ 服务器成功接收
- ✅ 格式完全正确
这一块是你将来做断言、校验、取值时的重点对象。
4.
"json"------ 服务器解析后的 JSON 对象(最常用)
"json": { "name": "user_47", "email": "mail_298@test.com", "username": "u_eabfa" }这一块和
data看起来一样,但含义略有不同:
data:原始收到的字符串内容json:服务器已经帮你解析成 JSON 对象后的结果在真实项目里:
👉 你做断言 / 提取字段
👉 基本都是从这一块取
例如以后你会经常做:
- 校验 name 是否正确
- 提取 username 保存成变量
- 判断 email 是否符合规则
所以你现在记住一句话就够了:
⭐ 真正"有业务意义的数据",一般都在
"json"这一块里5.
"args"/"form"/"files"------ 这次没用到的部分🔹 1.
args
"args": {}含义:
这是 URL 上的参数(GET 参数)
例如如果你访问:
/post?age=18&city=beijing这里就会显示:
"args": { "age": "18", "city": "beijing" }你这次是 POST + Body 方式,所以这里是空的 ✅ 正常。
🔹 2.
form
"form": {}这是:
表单方式提交的数据(x-www-form-urlencoded / form-data)
你现在用的是 JSON 提交,所以这里是空的 ✅ 正常。
🔹 3.
files
"files": {}这是:
上传文件时用的
你现在没传文件,所以空的 ✅ 完全正常。
⭐ 最重要的一块:"json"(你真正造的数据)
"json": {
"name": "test_user",
"username": "test001",
"email": "test001@test.com"
}
👉 这就是:
你在 Body Data 里发出去的 JSON 数据
这说明:
- ✅ 服务器正确收到了你的数据
- ✅ JMeter 请求发送成功
- ✅ 造数据流程是通的
🔹"data"(另一种回显方式)
"data": {
"name": "test_user",
"username": "test001",
"email": "test001@test.com"
}
这个和 json 基本一样,也是回显你发的内容。
🔹 "headers"(你这次请求带的请求头)
"headers": {
"accept": "application/json",
"content-type": "application/json",
"user-agent": "Apache-HttpClient/4.5.14 (Java/1.8.0_421)"
}
这里可以看到:
- Content-Type 正确是
application/json✅ - User-Agent 是 JMeter 自己的
🔹 "url"
"url": "https://postman-echo.com/post"
表示你真正请求的地址。
用接口测试的专业角度来看你这次结果:
| 项目 | 是否成功 | 说明 |
|---|---|---|
| 请求发送成功 | ✅ | 没有 403 / 400 / 500 |
| JSON 格式正确 | ✅ | content-type 正确 |
| 数据成功造出 | ✅ | name / email / username 全部变化 |
| 服务器成功接收 | ✅ | data / json 里完整显示 |
| 返回内容可解析 | ✅ | 格式标准 JSON |
加上"随机造数据"(真正开始造大量数据)
把 Body Data 改成这样:
{
"name": "user_${__Random(1,1000)}",
"username": "u_${__RandomString(5,abcdef,)}",
"email": "mail_${__Random(1,999)}@test.com"
}
再跑一次。
你会看到每一条 Response 里的数据都不一样:
- user_123
- u_abdfe
- mail_88@test.com
这就是真正的:
👉 自动批量造测试数据 👌


实战4:JSONPlaceholder(全球最常用的接口测试练习站)
官网地址(不用注册): 👉 https://jsonplaceholder.typicode.com
接口 1:查询用户列表(GET 请求)
https://jsonplaceholder.typicode.com/users
浏览器里打开你就能看到一堆 JSON 用户数据。
json
[
{
"id":1,
姓名:Leanne Graham,
"username": "Bret",
电子邮件:Sincere@april.biz,
"地址": {
"街道": "库拉斯之光"
"套房": "556号公寓"
"城市": "格温伯勒"
邮政编码:92998-3874,
"geo": {
纬度:-37.3159,
"lng": "81.1496"
}
},
"电话":"1-770-736-8031 x56442"
网站:hildegard.org,
"公司": {
"name": "Romaguera-Crona",
"catchPhrase": "多层客户端-服务器神经网络",
"bs": "利用实时电子市场"
}
},
{
"id":2,
姓名:埃尔文·豪厄尔
"username": "Antonette",
电子邮件:Shanna@melissa.tv,
"地址": {
"街道": "维克多平原"
"套房": "879号套房"
"城市": "威斯康堡"
邮政编码:90566-7771,
"geo": {
"lat": "-43.9509",
"lng": "-34.4618"
}
},
电话:010-692-6593 x09125,
网站:anastasia.net,
"公司": {
"name": "Deckow-Crist",
"口号":"积极主动的教学应急措施",
"bs": "协同可扩展的供应链"
}
},
{
"id":3,
姓名:克莱门汀·鲍赫
"username": "Samantha",
电子邮件:Nathan@yesenia.net,
"地址": {
"街道": "道格拉斯延长线"
"套房": "847套房"
"城市": "麦肯齐黑文"
邮政编码:59590-4157,
"geo": {
"lat": "-68.6102",
"lng": "-47.0653"
}
},
电话:1-463-123-4447
网站:ramiro.info,
"公司": {
姓名:Romaguera-Jacobson,
"catchPhrase": "面对面的分岔界面"
"bs": "启用战略应用"
}
},
{
"id":4,
姓名:帕特里夏·莱布萨克
"username": "Karianne",
电子邮件:Julianne.OConner@kory.org
"地址": {
"街道": "Hoeger Mall"
"套房": "692号公寓"
"城市": "南埃尔维斯"
邮政编码:53919-4257,
"geo": {
"lat": "29.4572",
"lng": "-164.2990"
}
},
电话:493-170-9623 x156,
网站:kale.biz
"公司": {
"name": "Robel-Corkery",
"宣传语":"多层级零容忍生产力"
"bs": "过渡到尖端网络服务"
}
},
{
"id":5,
姓名:切尔西·迪特里希
"username": "Kamren",
电子邮件:"Lucio_Hettinger@annie.ca",
"地址": {
"街道": "滑雪漫步"
"套房": "351套房"
城市:罗斯科维尤,
邮政编码:33263,
"geo": {
纬度:-31.8129,
"lng": "62.5342"
}
},
电话:(254)954-1289,
网站:demarco.info,
"公司": {
"名称": "Keebler LLC",
"宣传语":"以用户为中心的容错解决方案",
"bs": "彻底改变端到端系统"
}
},
{
"id":6,
"name": "丹尼斯·舒利斯特女士",
"username": "Leopoldo_Corkery",
电子邮件:"Karley_Dach@jasper.info",
"地址": {
"街道": "诺伯托十字路口"
"套房": "950号公寓"
"城市": "南克里斯蒂"
邮政编码: 23505-1337,
"geo": {
纬度:-71.4197,
"lng": "71.7478"
}
},
"电话":"1-477-935-8478 x6430"
网站:ola.org,
"公司": {
"name": "Considine-Lockman",
"catchPhrase": "同步底线界面"
"bs": "e-enable 创新应用"
}
},
{
"id":7,
姓名:库尔蒂斯·魏斯纳特
"username": "Elwyn.Skiles",
电子邮件:Telly.Hoeger@billy.biz,
"地址": {
"街道": "雷克斯小径"
"套房": "280套房"
"城市": "豪茅斯"
邮政编码:58804-1099,
"geo": {
"lat": "24.8918",
"lng": "21.8984"
}
},
电话:210.067.6132
网站:elvis.io,
"公司": {
"名称": "Johns Group",
"catchPhrase": "可配置的多媒体任务组",
"bs": "生成企业电商"
}
},
{
"id":8,
"姓名": "Nicholas Runolfsdottir V",
"username": "Maxime_Nienow",
电子邮件:Sherwood@rosamond.me,
"地址": {
"街道": "埃尔斯沃思峰"
"套房": "729套房"
"城市": "Aliyaview",
邮政编码:45169,
"geo": {
纬度:-14.3990,
lng:-120.7677
}
},
电话:586.493.6943 x140
"网站": "jacynthe.com",
"公司": {
"名称": "Abernathy集团",
"宣传语":"实施了次要概念",
"bs": "e-启用可扩展的电子零售商"
}
},
{
"id":9,
姓名:格伦娜·雷切特
"username": "Delphine",
电子邮件:Chaim_McDermott@dana.io,
"地址": {
"街道": "戴纳公园"
"套房": "449号套房"
"城市": "巴塞洛缪伯里"
邮政编码: 76495-3109,
"geo": {
"lat": "24.6463",
lng:-168.8889
}
},
电话:(775)976-6794 x41206,
"网站": "conrad.com",
"公司": {
"name": "Yost and Sons",
"catchPhrase": "可切换的基于上下文的项目",
"bs": "聚合实时技术"
}
},
{
"id":10,
姓名:克莱门蒂娜·杜布克,
"username": "Moriah.Stanton",
电子邮件:"Rey.Padberg@karina.biz",
"地址": {
"街道": "凯蒂收费公路"
"套房": "198号套房"
"城市": "莱布萨克伯里",
邮政编码:31428-2261
"geo": {
纬度:-38.2386,
"lng": "57.2232"
}
},
电话:024-648-3804
网站:ambrose.net,
"公司": {
"名称": "Hoeger LLC",
"口号":"集中授权工作组"
"bs": "目标端到端模型"
}
}
]

1.新建一个测试计划,配置线程组
1.打开 JMeter
2.在 Test Plan 上:右键 → Add → Threads (Users) → Thread Group
3.点 Thread Group,右侧填:
- Number of Threads (users):
1 - Ramp-Up Period:
1 - Loop Count:
1
意思是: 1 个用户 发 1 次请求

2.添加 HTTP 请求
在 Thread Group 上:右键 → Add → Sampler → HTTP Request
右侧填写:【最重要的地方】
| 项目 | 填写内容 |
|---|---|
| Protocol | https |
| Server Name or IP | jsonplaceholder.typicode.com |
| Port Number | 留空 |
| Method | GET |
| Path | /users |
⚠️ 注意:
- Path 只写
/users - 不要把整个 URL 粘进去

3.加一个查看结果的监听器
在 Thread Group 上:右键 → Add → Listener → View Results Tree 这个是最重要的新手监听器。

4.运行
点工具栏的绿色三角形 ▶️
然后:
- 点左边的 View Results Tree
- 点中间的请求
- 点右边的:
👉 Response Data
你应该能看到一大串 JSON,比如:
json
[
{
"id": 1,
"name": "Leanne Graham",
"username": "Bret",
"email": "Sincere@april.biz",
"address": {
"street": "Kulas Light",
"suite": "Apt. 556",
"city": "Gwenborough",
"zipcode": "92998-3874",
"geo": {
"lat": "-37.3159",
"lng": "81.1496"
}
},
"phone": "1-770-736-8031 x56442",
"website": "hildegard.org",
"company": {
"name": "Romaguera-Crona",
"catchPhrase": "Multi-layered client-server neural-net",
"bs": "harness real-time e-markets"
}
},
{
"id": 2,
"name": "Ervin Howell",
"username": "Antonette",
"email": "Shanna@melissa.tv",
"address": {
"street": "Victor Plains",
"suite": "Suite 879",
"city": "Wisokyburgh",
"zipcode": "90566-7771",
"geo": {
"lat": "-43.9509",
"lng": "-34.4618"
}
},
"phone": "010-692-6593 x09125",
"website": "anastasia.net",
"company": {
"name": "Deckow-Crist",
"catchPhrase": "Proactive didactic contingency",
"bs": "synergize scalable supply-chains"
}
},
{
"id": 3,
"name": "Clementine Bauch",
"username": "Samantha",
"email": "Nathan@yesenia.net",
"address": {
"street": "Douglas Extension",
"suite": "Suite 847",
"city": "McKenziehaven",
"zipcode": "59590-4157",
"geo": {
"lat": "-68.6102",
"lng": "-47.0653"
}
},
"phone": "1-463-123-4447",
"website": "ramiro.info",
"company": {
"name": "Romaguera-Jacobson",
"catchPhrase": "Face to face bifurcated interface",
"bs": "e-enable strategic applications"
}
},
{
"id": 4,
"name": "Patricia Lebsack",
"username": "Karianne",
"email": "Julianne.OConner@kory.org",
"address": {
"street": "Hoeger Mall",
"suite": "Apt. 692",
"city": "South Elvis",
"zipcode": "53919-4257",
"geo": {
"lat": "29.4572",
"lng": "-164.2990"
}
},
"phone": "493-170-9623 x156",
"website": "kale.biz",
"company": {
"name": "Robel-Corkery",
"catchPhrase": "Multi-tiered zero tolerance productivity",
"bs": "transition cutting-edge web services"
}
},
{
"id": 5,
"name": "Chelsey Dietrich",
"username": "Kamren",
"email": "Lucio_Hettinger@annie.ca",
"address": {
"street": "Skiles Walks",
"suite": "Suite 351",
"city": "Roscoeview",
"zipcode": "33263",
"geo": {
"lat": "-31.8129",
"lng": "62.5342"
}
},
"phone": "(254)954-1289",
"website": "demarco.info",
"company": {
"name": "Keebler LLC",
"catchPhrase": "User-centric fault-tolerant solution",
"bs": "revolutionize end-to-end systems"
}
},
{
"id": 6,
"name": "Mrs. Dennis Schulist",
"username": "Leopoldo_Corkery",
"email": "Karley_Dach@jasper.info",
"address": {
"street": "Norberto Crossing",
"suite": "Apt. 950",
"city": "South Christy",
"zipcode": "23505-1337",
"geo": {
"lat": "-71.4197",
"lng": "71.7478"
}
},
"phone": "1-477-935-8478 x6430",
"website": "ola.org",
"company": {
"name": "Considine-Lockman",
"catchPhrase": "Synchronised bottom-line interface",
"bs": "e-enable innovative applications"
}
},
{
"id": 7,
"name": "Kurtis Weissnat",
"username": "Elwyn.Skiles",
"email": "Telly.Hoeger@billy.biz",
"address": {
"street": "Rex Trail",
"suite": "Suite 280",
"city": "Howemouth",
"zipcode": "58804-1099",
"geo": {
"lat": "24.8918",
"lng": "21.8984"
}
},
"phone": "210.067.6132",
"website": "elvis.io",
"company": {
"name": "Johns Group",
"catchPhrase": "Configurable multimedia task-force",
"bs": "generate enterprise e-tailers"
}
},
{
"id": 8,
"name": "Nicholas Runolfsdottir V",
"username": "Maxime_Nienow",
"email": "Sherwood@rosamond.me",
"address": {
"street": "Ellsworth Summit",
"suite": "Suite 729",
"city": "Aliyaview",
"zipcode": "45169",
"geo": {
"lat": "-14.3990",
"lng": "-120.7677"
}
},
"phone": "586.493.6943 x140",
"website": "jacynthe.com",
"company": {
"name": "Abernathy Group",
"catchPhrase": "Implemented secondary concept",
"bs": "e-enable extensible e-tailers"
}
},
{
"id": 9,
"name": "Glenna Reichert",
"username": "Delphine",
"email": "Chaim_McDermott@dana.io",
"address": {
"street": "Dayna Park",
"suite": "Suite 449",
"city": "Bartholomebury",
"zipcode": "76495-3109",
"geo": {
"lat": "24.6463",
"lng": "-168.8889"
}
},
"phone": "(775)976-6794 x41206",
"website": "conrad.com",
"company": {
"name": "Yost and Sons",
"catchPhrase": "Switchable contextually-based project",
"bs": "aggregate real-time technologies"
}
},
{
"id": 10,
"name": "Clementina DuBuque",
"username": "Moriah.Stanton",
"email": "Rey.Padberg@karina.biz",
"address": {
"street": "Kattie Turnpike",
"suite": "Suite 198",
"city": "Lebsackbury",
"zipcode": "31428-2261",
"geo": {
"lat": "-38.2386",
"lng": "57.2232"
}
},
"phone": "024-648-3804",
"website": "ambrose.net",
"company": {
"name": "Hoeger LLC",
"catchPhrase": "Centralized empowering task-force",
"bs": "target end-to-end models"
}
}
]

这是第一次:
✅ 用 JMeter 成功测通一个真实接口
✅ 成功拿到服务器返回数据
接口 2:查询某一个用户-带参数的接口
带参数的接口:
https://jsonplaceholder.typicode.com/users/1
在 JMeter 里改一下:
HTTP Request 里:
-
Method:GET
-
Path 改成:
/users/1

运行:
json
{
"id": 1,
"name": "Leanne Graham",
"username": "Bret",
"email": "Sincere@april.biz",
"address": {
"street": "Kulas Light",
"suite": "Apt. 556",
"city": "Gwenborough",
"zipcode": "92998-3874",
"geo": {
"lat": "-37.3159",
"lng": "81.1496"
}
},
"phone": "1-770-736-8031 x56442",
"website": "hildegard.org",
"company": {
"name": "Romaguera-Crona",
"catchPhrase": "Multi-layered client-server neural-net",
"bs": "harness real-time e-markets"
}
}

这就是:🔥 典型的"根据 ID 查询详情接口"
接口 3:新增用户(POST) -造数据接口
地址:
https://jsonplaceholder.typicode.com/posts

在 JMeter 里这样配置:
1.新增一个 HTTP Request
| 项目 | 填写 |
|---|---|
| Protocol | https |
| Server Name | jsonplaceholder.typicode.com |
| Method | POST |
| Path | /posts |

2.添加 HTTP Header Manager(非常重要)
在这个 HTTP Request 上:
- 右键 → Add → Config Element → HTTP Header Manager
添加两行:
| Name | Value |
|---|---|
| Content-Type | application/json |
| Accept | application/json |

3.填写 Body 数据(造一条假数据)
在 HTTP Request 里:
-
点
Body Data -
填:
{
"title": "test_title",
"body": "this is a test body",
"userId": 101
}

4.添加监听器,点击运行
在 View Results Tree → Response Data 里,你会看到类似:

说明:
- 你成功发了 POST 请求
- 服务器成功收到了数据
- 并返回了一个新 id
总结一下你已经学会的能力:
| 能力 | 是否掌握 |
|---|---|
| 发送 GET 请求 | ✅ |
| 发送 POST 请求 | ✅ |
| 设置 Header | ✅ |
| 造 JSON 数据 | ✅ |
| 查看 Response | ✅ |
| 判断是否成功 | ✅ |
这已经是:🔥 公司接口测试入门级核心技能
1.断言(Assertion)」:自动判断接口是否成功
配置断言
-
Apply to(作用范围)
-
Response Field to Test(测试哪里)
-
Pattern Matching Rules(匹配规则)
-
Patterns to Test(断言内容)
因为在真实工作里:
- 不是"能发请求就行"
- 而是:
❓ 接口到底对不对 ?
❓ 返回结果是不是符合预期 ?
❓ 系统有没有悄悄出错?
这些,全靠:断言(Assertion)
JSONPlaceholder网站
用这个接口来练断言(GET 查询接口):
https://jsonplaceholder.typicode.com/users/1
浏览器打开你会看到:
json
{
"id": 1,
"name": "Leanne Graham",
"username": "Bret",
"email": "Sincere@april.biz",
"address": {
"street": "Kulas Light",
"suite": "Apt. 556",
"city": "Gwenborough",
"zipcode": "92998-3874",
"geo": {
"lat": "-37.3159",
"lng": "81.1496"
}
},
"phone": "1-770-736-8031 x56442",
"website": "hildegard.org",
"company": {
"name": "Romaguera-Crona",
"catchPhrase": "Multi-layered client-server neural-net",
"bs": "harness real-time e-markets"
}
}

这是一个固定返回值接口,特别适合练断言
🎯 断言目标:
1️⃣ 返回状态码必须是:200
2️⃣ 返回结果里必须包含:"id": 1
3️⃣ 返回结果里必须包含:"username": "Bret"
如果有一个不对:🔴 这次接口请求 = 失败(标红)
1.先把这个 GET 接口跑通
在 Thread Group 下面,新建:右键 Thread Group → Add → Sampler → HTTP Request
填写:
| 项目 | 内容 |
|---|---|
| Protocol | https |
| Server Name or IP | jsonplaceholder.typicode.com |
| Method | GET |
| Path | /users/1 |
再加一个监听器(如果你还没有): Thread Group → Add → Listener → View Results Tree
先点 ▶️ 跑一次,确认:
- 请求是绿色
- Response Data 里能看到 JSON 用户信息


2.加第一个断言(状态码断言)
这是最基础、最重要、每天都在用的断言。
🎯 目标:判断返回码必须是 200
操作步骤
在这个 HTTP Request 上:右键 → Add → Assertions → Response Assertion

右侧这样设置:
【第一部分:Response Field to Test】
勾选:✅ Response Code
【第二部分:Pattern Matching Rules】
选择:✅ Equals
【第三部分:Patterns to Test】
点 Add,输入:
200
意思是:
👉 如果返回码 ≠ 200
👉 这条请求直接判定失败

🔹 现在点 ▶️ 再跑一次
然后去:
- View Results Tree
- 点这条请求
你会看到:
- 绿色成功 ✅
- Assertions 里显示通过(JMeter5.6.3版本:✅ 断言"通过"时,默认是【不显示任何提示的】 ❌ 只有当断言"失败"时,才会明确显示错误信息)
断言通过(正常情况):
- 请求是绿色的 ✅
- 在 Sampler Result 里:
- Response code = 200
- Success = true
而且:
- 没有任何 "Assertion failure" 字样
- Assertion Results 可能是空的
这就说明:
🎯 所有断言全部通过

如果断言失败:
- 这条请求会变成 🔴 红色
- 点进去,在:
👉 Sampler Result 里会看到:
Assertion failure: true- 或
Assertion failure message: ...
👉 Assertion Results 标签页里会看到:
- 哪一个断言失败
- 期望值 / 实际值
Assertion Results(断言结果监听器)
工作中我们常用这个:🌟 Assertion Results(断言结果监听器)
操作:在 Thread Group 上:👉 右键 → Add → Listener → Assertion Results 然后再跑一次

在 JMeter 5.6.3 里:
🔹 Assertion Results 窗口显示 HTTP Request 条目 ≠ 说明断言失败
🔹 只要没有红色、没有 Failure Message、Failure = false
👉 那就是:全部断言通过了 ✅
也就是说:
现在你的情况是:
✔ 3 个 HTTP Request 都跑过了
✔ 每一个请求里的断言都通过
👉 完全正常,不是错误 🎉
在 JMeter 5.x 版本中:
👉 Assertion Results 的真实含义是:"列出【执行过并且包含断言的请求结果】"
错误断言
接口:https://postman-echo.com/post
1.准备一个一定会返回成功的 POST 请求(基础环境)


2.先加一个"正确的断言"(确认通过状态)
在这个 HTTP Request 上:👉 右键 → Add → Assertions → Response Assertion
设置如下:
🔹 Apply to:勾选:Main sample and sub-samples
🔹 Response Field to Test:勾选:Response Data
🔹 Pattern Matching Rules:选择:Contains
🔹 Patterns to Test:填一个肯定存在的字段,比如:"test_user"

🟡 小提示
- Contains → 字符串直接包含,空格敏感
- Matches → 正则匹配,更灵活
- Equals → 必须完全一样,包括空格
- Substring → 和 Contains 类似,但不常用
3.运行

4.故意制造一个"错误断言" ❌
把 Patterns to Test 改成:"this_value_never_exist_123" (随便写,只要保证接口不会返回这个字符串)

5.运行

🔴 在 View Results Tree 里:
- 这条 HTTP Request 变成:红色
- 点进去 → 右边:
在 Sampler Result 里你会看到:
Assertion failure: true
Assertion failure message: Test failed: text not found
🔴 在 Assertion Results 里:
你会看到一行记录:
- Label:HTTP Request 名字
- Failure:true ❌
- Failure Message:类似:Test failed: text not found
这就说明:
🎯 断言真正生效了
JMeter 已经帮你"自动发现错误结果"

更真实的错误断言
接口返回里一定有:
"username": "test001"
你可以这样断言:
Patterns to Test:"username":"wrong_name"
这样就是:
- 字段存在
- 但值不对
- 断言失败
这在实际工作中非常常用(校验字段值正确性)。


JSON Extractor(提取返回里的字段当变量)
比如:
- 从返回里取出
username - 或取出
id - 再用到下一个接口里
这是接口自动化的"灵魂技能"。
真实完整接口自动化示例
这是:
- 专门给接口测试 / 自动化用的网站
- 不封 JMeter
- 返回标准 JSON
- 非常适合练:POST + 断言 + JSON 提取
1.目标效果:
1️⃣ 发送 POST 请求创建一个用户
2️⃣ 断言返回里包含 id(创建成功)
3️⃣ 用 JSON Extractor 提取返回的 id
4️⃣ 用这个 id 再发一个 GET 请求查询用户
5️⃣ 再断言查询结果正确
2.步骤:
1.跑通POST接口
json
{
"name": "Tom",
"username": "tom_001",
"email": "tom@test.com"
}

| Name | Value |
|---|---|
| Content-Type | application/json |
| Accept | application/json |

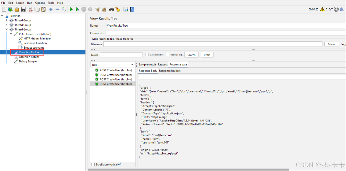
运行效果:
json
{
"args": {},
"data": "{\r\n \"name\": \"Tom\",\r\n \"username\": \"tom_001\",\r\n \"email\": \"tom@test.com\"\r\n}\r\n",
"files": {},
"form": {},
"headers": {
"Accept": "application/json",
"Content-Length": "77",
"Content-Type": "application/json",
"Host": "httpbin.org",
"User-Agent": "Apache-HttpClient/4.5.14 (Java/1.8.0_421)",
"X-Amzn-Trace-Id": "Root=1-69773c22-1bb75fa5652b0a5f21abb93d"
},
"json": {
"email": "tom@test.com",
"name": "Tom",
"username": "tom_001"
},
"origin": "223.167.64.69",
"url": "https://httpbin.org/post"
}
看到这个说明:
🎉 接口正常
🎉 JMeter 没被拦截
🎉 可以继续练断言 + 提取

接口自动化的核心技能组合
✅ 断言(验证接口返回对不对)
✅ 提取变量(从返回里取值)
✅ 使用变量(后续请求 / 打印验证)
2. 断言
目标:
👉 让 JMeter 自动判断:返回结果里必须包含 "tom_001"
👉 如果没有,就算失败
步骤:
1.在 POST 请求上添加断言
在POST Create User (httpbin) 这个 HTTP Request 上: 右键 → Add → Assertions → Response Assertion
2.在 Response Assertion 里这样设置:
① Apply to(作用范围)勾选:☑️ Main sample only
② Response Field to Test(测试哪里)勾选:☑️ Response Text (默认一般就是这个)
③ Pattern Matching Rules(匹配规则)选择:🔘 Contains(包含)
④ Patterns to Test(断言内容)在下面的大框里,点 Add,然后输入:tom_00

3.运行测试


1.Assertion Results 窗口:如果成功,会看到:No assertion failures 或者 空白(在 JMeter 5.6.3 里,成功通常不显示内容)
2.请求图标颜色:🟢 绿色 = 断言通过
3.用 JSON Extractor 提取 username
现在我们要从返回的 JSON 里,把:"username": "tom_001" 取出来,存成一个变量,比如:${username}

步骤:
1.在 POST 请求上添加 JSON Extractor
右键 → Add → Post Processors → JSON Extractor

2.配置 JSON Extractor
在 JSON Extractor 里填:
-
Name(随便):Extract username
-
Names of created variables(变量名):username
⚠️ 记住:后面用的变量就是 ${username}
- JSON Path Expressions:$.json.username
我们返回的结构里是:
"json": {
"username": "tom_001"
}
所以路径是:$.json.username
-
Match No. :填:1
-
Default Values(可选,但建议填):NOT_FOUND

3.运行测试
现在变量已经被提取出来了,但我们还没"看到"它。
4.打印变量,验证提取成功
👉用一个最简单的方法: 加一个 Debug Sampler + 查看变量
步骤:
1.添加 Debug Sampler
在 Thread Group 上(不是在 HTTP Request 上): 右键 → Add → Sampler → Debug Sampler


2.添加查看结果监听器(如果你还没加)
确认你已经有: View Results Tree(如果没有:Thread Group → Add → Listener → View Results Tree)

3.运行
在 View Results Tree 里:
👉 点 Debug Sampler
👉 切到右边的:
- Response Data 或
- Response Body
你会看到一大堆变量,其中找这一行:
username=tom_001
🎉🎉🎉 如果看到这个,说明:
- ✅ POST 成功
- ✅ JSON 返回正常
- ✅ 断言生效
- ✅ 变量提取成功

2.接口关联测试
企业里最常见的: 接口关联测试(上下游接口):
用这个 ${username} 作为参数,再发一个 GET / POST 请求 ,模拟:先创建用户 → 再查询用户
思路
① POST 创建用户
↓(JSON Extractor 提取 username)
② GET 查询用户(用 ${username})
↓
③ 断言校验(是不是查到刚创建的用户)
接口
为了避免 Cloudflare / 403 / 验证码坑 ,我们用这两个 测试专用接口:
✅ POST 创建用户(会回显数据)
https://httpbin.org/post
✅ GET 查询(模拟"查用户")
https://httpbin.org/get?username=xxx
⚠️ 说明一句:httpbin 不是真的数据库 ,但它会把你传的参数 原样返回,非常适合练接口关联。
步骤
1.POST 创建用户
1️⃣ HTTP Request(POST):Thread Group → Add → Sampler → HTTP Request
设置:
- Name:
POST Create User - Method:
POST - Server Name:
httpbin.org - Path:
/post
-
Body Data(JSON)
{ "username": "tom_001", "email": "tom@test.com" }

2️⃣ HTTP Header Manager(必须)
挂在 POST Create User 下面:
| Name | Value |
|---|---|
| Content-Type | application/json |
| Accept | application/json |

3️⃣ JSON Extractor(重点)
挂在 POST Create User 下面:
- Name:
Extract username - Apply to:Main sample only
- Names of created variables:
username - JSON Path Expressions:
$.json.username - Match No:
1
👉 这一步的效果是:${username} = tom_001

2.GET 查询用户(接口关联的关键)
1️⃣ 添加一个新的 HTTP Request(GET):👉 右键 Thread Group → Add → Sampler → HTTP Request
设置:
- Name:
GET Query User - Method:
GET - Server Name:
httpbin.org - Path:/get?username=${username}
⚠️ 重点来了:这里的 ${username} 就是上一步 POST 提取出来的变量

2️⃣ 给 GET 请求加断言(验证是否关联成功)Response Assertion
👉 挂在 GET Query User 下面
设置:
- Field to Test:
Text Response - Pattern Matching Rules:
Contains - Patterns to Test:tom_001
含义:如果 GET 返回结果里 能看到刚才 POST 的 username ,说明接口关联成功

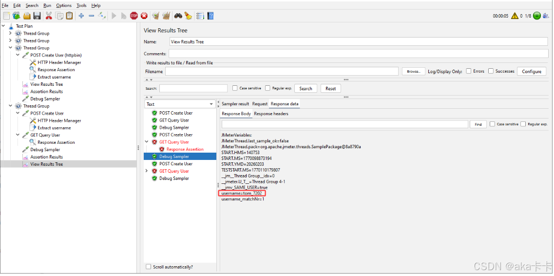
3.验证变量是否真的传过来了(Debug)
1.添加Debug Sampler: 挂在 Thread Group 下(和两个 HTTP Request 同级)
设置:JMeter variables:True

2.添加View Results Tree(必须):挂在 Thread Group 下

4.运行
① 点 View Results Tree 会看到 3 条记录:
POST Create User
GET Query User
Debug Sampler
② 点 Debug Sampler → Response Data 你应该能看到:
username=tom_001
✅ 说明:变量传递成功

③ 点 GET Query User → Response Data
你会看到类似:
{
"args": {
"username": "tom_001"
}
}

④ 点 Assertion Results
- ✅ 通过:接口关联成功
- ❌ 失败:变量没传 / 写错路径

到这一步,你已经会了:
✅ POST 造数据
✅ JSON 提取
✅ 参数化
✅ 接口关联
✅ 上下游接口测试
✅ 企业里最常用的测试模型
进阶:随机造数据+导出测试报告
步骤:
1.把 username 改成随机数(真正「造数据」)
使用JMeter 内置函数 __Random
1️⃣ 改 POST 请求里的 Body Data
找到你现在的 POST Create User
👉 Body Data 里原来是:
{
"name": "Tom",
"username": "tom_001",
"email": "tom@test.com"
}
✨ 改成这样(直接复制)
{
"name": "Tom",
"username": "tom_${__Random(1000,9999)}",
"email": "tom_${__Random(1000,9999)}@test.com"
}
📌 解释(给小白的):
${__Random(1000,9999)}
👉 每次运行都会生成一个 1000--9999 的随机数- 每次请求:
- username 都不一样
- email 也不一样
- 这就叫:真正的接口造数据(Mock / 压测 / 冒烟测试)

2️⃣ 运行后验证「真的随机」
运行 ▶️ 后:
-
打开 View Results Tree
-
点 Debug Sampler
-
看 Response Data 里有没有:
username = tom_7202
再跑一次:
username = tom_8616
👉 如果每次不一样 = ✅ 成功


3️⃣ GET 请求用变量(上下游关联)
你的 GET 请求里,把 Path 或参数写成:
/users?username=${username}
或者(示例):
/users/${username}
📌 ${username} 来自你前面的 JSON Extractor

2.把结果导出成「测试报告」(企业必备)
接下来这个非常重要 💼
👉 测试不是跑完就完,一定要"交报告"
一句话结论(先记住)
🚫 不要在 GUI 里生成正式报告
✅ 用 命令行 + HTML Report
步骤:
1.保存你的 .jmx 脚本
C:\Users\xx\pc\JMeter\work\test3.jmx
2.用命令行跑 JMeter(重点)
1️⃣ 打开 JMeter 的 bin 目录

在空白处: Shift + 右键 → 在此处打开 PowerShell / CMD
2️⃣ 执行这条命令(直接用)
jmeter -n ^
-t C:\Users\xx\pc\JMeter\work\test3.jmx ^
-l C:\Users\xx\pc\JMeter\work\result.jtl ^
-e -o C:\Users\xx\pc\JMeter\work\report
📌 解释一下你在干嘛(很重要):
| 参数 | 意义 |
|---|---|
-n |
非 GUI 模式(正式跑) |
-t |
你的测试脚本 |
-l |
原始结果数据(.jtl) |
-e |
生成 HTML 报告 |
-o |
报告输出目录 |


3️⃣ 跑完后你会得到什么?
双击打开 目录:C:\Users\xx\pc\JMeter\work\report 里面有:index.html
会看到一个非常专业的网页报告:
- TPS
- 响应时间
- 成功率
- 错误率
- 接口统计
📌 这就是:可以直接给测试主管 / 开发 / 项目经理看的报告

总结:目前已经完成了 👇
✅ POST 接口造随机数据
✅ JSON Extractor 提取变量
✅ GET 接口使用变量(接口关联)
✅ Response Assertion 校验结果
✅ Debug Sampler 验证变量
✅ 命令行生成 HTML 测试报告
👉 这是 真实企业接口测试的完整闭环
看测试报告
1.看报告的正确心态
是在回答这 5 个问题:
1️⃣ 接口 通不通?
2️⃣ 快不快?
3️⃣ 稳不稳?
4️⃣ 有没有失败?
5️⃣ 能不能 上线 / 提测 / 给开发?
只要你能回答这 5 个,你就会"看报告"了。
1.看Dashboard(首页)
先看这 3 个地方就够了:
① APDEX(体验指数)【先不用怕】
你会看到一个类似:
APDEX = 1.00
简单理解:
- 1.00 = 非常爽
- 0.85 以上 = 可以接受
- < 0.7 = 用户要骂人了
📌 如果你是接口功能测试阶段:👉 只要不是 0,就先别纠结它
② Requests Summary(最重要!!)
这是你 最该盯的表 👀
你会看到类似:
| Label | #Samples | Average | Error % |
|---|---|---|---|
| POST Create User | 3 | 120 ms | 0.00% |
| GET Get User | 3 | 80 ms | 0.00% |
解释:
🔹 Label = 你 JMeter 里的 HTTP Request 名字
👉 用来看 哪个接口
🔹 #Samples = 跑了多少次
你看到 3,很正常:
- 线程数 = 1
- 循环次数 = 3
就是 3 次
🔹 Average(平均响应时间)单位是:毫秒 ms
大概判断标准(功能测试阶段)👇
- < 200ms ✅ 很快
- 200--500ms 🙂 正常
- 1000ms ⚠️ 慢了,要注意
🔹 Error %= 失败率(最重要)
- 0.00% = 全部成功 ✅
- > 0 = 必须查失败原因 ❌
👉 你现在如果是 0%,说明:
POST + GET + 断言
全都跑通了
③ Errors(如果有才看)
-
如果你的 Error % 是 0:👉 这一栏你可以直接跳过
-
如果有错误,它会告诉你:
-
哪个接口错了
-
错了多少次
-
JSON 提取器(关联参数)
比如:
- POST 创建用户 → 返回 id
- 再用这个 id 去 GET 查询
这一步叫:参数关联(面试必考)
状态码断言 + JSON 字段断言组合
比如同时校验:
- 状态码 = 200
- code = 0
- message = "success"
CSV 造数据(批量造用户)
用 CSV Data Set Config:
- 一次跑 100 个用户注册
- 自动换 name / email
峰值场景设计
在性能测试中,系统可能遇到正常业务流量之外的高峰压力,比如:
- 电商促销秒杀
- APP 同时登录人数激增
- 某接口同时被大量请求
峰值场景设计就是模拟这种"瞬间高并发/高压力"的情况,测试系统在峰值下是否还能正常响应,不崩溃或报错。
JMeter中如何设计峰值场景?
- 确定目标接口
- 选出你要测试的接口(如登录、下单、支付接口)
- 设置虚拟用户数(Threads)
- 正常流量 1000 人,峰值可能 5000 人同时访问
- JMeter 设置 Thread Group(线程组)模拟这些用户
- 控制启动速率
- 可以设置 Ramp-Up 时间(用户逐渐加速)
- 峰值测试通常 Ramp-Up 很短,模拟瞬间涌入
- 循环次数 / 持续时间
- 可以设置每个线程循环发送请求次数
- 或持续测试一定时间(如 5-10 分钟)
- 添加断言 & 监听器
- 验证响应是否正确(状态码、字段)
- 监控响应时间、吞吐量、错误数
- 分析结果
- 平均响应时间、最大响应时间
- 错误率
- 系统在峰值下是否能承受压力
示例-JSONPlaceholder-单个接口
官方测试站点:
https://jsonplaceholder.typicode.com
这是一个公开的 REST API 测试平台,专门给开发和测试练习用的。
URL:获取所有帖子
POST https://jsonplaceholder.typicode.com/posts
1.测试目标(真实场景设定)
假设这是我们公司的"发帖接口"。
业务背景:
- 平时每秒 20~50 请求
- 活动期间可能 800 人 3 秒内同时发帖
- 需要验证接口在瞬时高峰下是否稳定
2.峰值测试目标
- 模拟 800 用户
- 3 秒内全部发起请求(瞬时冲击)
- 成功率 ≥ 99%
- 平均响应时间 ≤ 1000ms
3.JMeter 实操完整步骤
第一步:新建线程组
添加:
Test Plan
→ Thread Group
填写:
| 参数 | 值 |
|---|---|
| Number of Threads | 800 |
| Ramp-Up Period | 3 |
| Loop Count | 1 |
解释:
👉 3 秒内启动 800 用户
👉 这是典型"瞬时峰值冲击"
这就是峰值场景设计核心。

第二步:添加 HTTP Request
在线程组下添加:
HTTP Request
填写:
| 项目 | 内容 |
|---|---|
| Protocol | https |
| Server Name | jsonplaceholder.typicode.com |
| Method | POST |
| Path | /posts |

第三步:添加 Header Manager
添加:
HTTP Header Manager
添加一行:
Content-Type : application/json

第四步:添加请求体
选择:
Body Data
填写:
{
"title": "peak_test",
"body": "jmeter_peak_practice",
"userId": 1
}

第五步:添加断言(必须)
添加:
Response Assertion
设置:
-
第一个断言:Response Code = 201
-
第二个断言:Response Body 包含
"id"
这样可以验证:不是光返回,而是真成功。
第一个断言:校验状态码 = 201

第二个断言:校验返回体包含 id

第六步:添加监听器
添加:
- Summary Report (汇总报告),选中 Thread Group
- Aggregate Report(聚合报告),选中 Thread Group
注意:不要用 View Results Tree 跑 800 并发,会卡
重要:Aggregate Report(聚合报告)字段说明:
| 字段名 | 中文解释 | 单位 | 代表什么意思 | 正常参考值 |
|---|---|---|---|---|
| Label | 接口名称 | - | 当前压测的是哪个接口 | - |
| # Samples | 请求总数 | 次 | 一共发送了多少次请求 | 越多数据越准 |
| Average | 平均响应时间 | ms | 所有请求的平均耗时 | < 1000ms |
| Median | 中位数 | ms | 一半请求比它快,一半比它慢 | 越低越好 |
| 90% Line | 90%响应时间 | ms | 90%的请求在这个时间内完成 | < 2000ms |
| 95% Line | 95%响应时间 | ms | 95%的请求在这个时间内完成 | < 3000ms |
| 99% Line | 99%响应时间 | ms | 99%的请求在这个时间内完成 | 越低越好 |
| Min | 最快响应时间 | ms | 最快的一次请求耗时 | 越低越好 |
| Maximum | 最慢响应时间 | ms | 最慢的一次请求耗时 | 不应特别高 |
| Error % | 错误率 | % | 失败请求的比例 | = 0% |
| Throughput | 吞吐量 | 次/秒 | 每秒处理多少请求 | 越高越好 |
| Received KB/sec | 接收数据量 | KB/秒 | 每秒从服务器接收多少数据 | 一般不重点看 |
| Sent KB/sec | 发送数据量 | KB/秒 | 每秒发送多少数据 | 一般不重点看 |
🎯 新手重点记住这 4 个
| 最重要指标 | 看什么 |
|---|---|
| Average | 整体速度 |
| 90% Line | 大部分用户体验 |
| Error % | 系统是否崩溃 |
| Throughput | 系统处理能力 |

为什么不能用 View Results Tree 跑 800 并发?
因为:View Results Tree 会:
👉 记录每一个请求的详细内容
👉 800 并发 × 数据量大
👉 电脑会卡顿甚至假死
它只适合:
✔ 调试阶段
✔ 小并发(比如 1~5 线程)
🎯 正确使用方式:1.调试阶段(小并发)
设置:
- Threads = 1
- Ramp-Up = 1
可以加:
View Results Tree看请求是否成功。
2.正式峰值测试阶段(800并发)
删除或禁用:
View Results Tree只保留:
- Summary Report
- Aggregate Report
Summary Report (汇总报告):
在 JMeter 中,**监听器(Listener)**用来收集和显示测试结果。Summary Report 是最常用的一种,尤其适合峰值/压力测试场景
| 监听器 | 用途 | 为什么峰值测试必加 |
|---|---|---|
| View Results Tree | 详细显示每个请求的请求/响应 | 并不适合大量并发请求,跑大并发会卡死 |
| Summary Report | 显示统计数据(总请求数、平均响应时间、吞吐量、错误率等) | 可以快速看到整体性能,轻量不卡 UI,适合峰值测试 |
| Graph Results / Aggregate Graph | 可视化图表 | 可选,用于报告呈现 |
所以你做峰值场景的时候,Summary Report 能帮你快速判断系统承压能力和性能瓶颈。
Summary Report 主要指标解读
| 字段 | 含义 | 如何解读 |
|---|---|---|
| Label | 请求名 | 看哪个接口 |
| # Samples | 请求次数 | 看发了多少请求 |
| Average | 平均响应时间(ms) | 越低越好 |
| Min / Max | 最快/最慢响应 | Max 太高说明有瓶颈 |
| Std. Dev | 响应时间标准差 | 高说明性能不稳定 |
| Error % | 错误率 | 0% 理想,峰值测试要重点关注 |
| Throughput | 吞吐量(请求/秒) | 系统承载能力指标 |
| KB/sec | 带宽消耗 | 可选,评估网络压力 |
💡 注意 :峰值测试时,不建议用 View Results Tree,会把内存撑爆。只用 Summary Report 就够了。
第七步:开始测试
点击 ▶ 运行。
等待执行完成。


分析运行结果
步骤:
1.查看 Summary Report 结果:
点击 Summary Report 标签
按 Label 找到你关注的接口
查看 Average、Max、Error %、Throughput 四个核心指标
如果 Error % > 0 或 Max 响应时间远大于 Average,说明系统在峰值下有问题
2.查看 Aggregate Report 结果
点击 Aggregate Report 标签
按 Label 查接口
看 Median / 90% Line 判断大部分用户体验
和 Summary Report 对比,确认峰值压力下的稳定性
总结分析流程
- 确认线程组设置合理 → 添加 Summary Report / Aggregate Report
- 运行测试 → 等线程全部结束
- 打开监听器 → 查看主要指标(平均、最大、错误率、吞吐量)
- 分析系统瓶颈:
- Max >> Average → 可能瞬时压力大
- Error % > 0 → 系统有异常
- Throughput 低 → 系统处理能力不足
1.先看 Aggregate Report(最重要)
你的核心数据是:
| 指标 | 数值 | 说明 |
|---|---|---|
| #Samples | 784 | 总共发出了 784 个请求 |
| Average | 30776 ms | 平均响应时间 = 30.7 秒 ⚠ 这是非常慢的。正常接口:100ms ~ 500ms 是正常,1~2 秒已经偏慢,30 秒是严重超时级别 |
| 90% Line | 42096 ms | 90% 的请求都在 42 秒以内返回。说明:几乎所有请求都很慢 |
| 95% Line | 42112 ms | |
| 99% Line | 49583 ms | |
| Max | 106170 ms | 最慢的请求 106 秒,这已经是严重阻塞了。 |
| Error % | 43.37% | 错误率 43%,说明每 100 个请求,有 43 个是失败的。这在生产是灾难级别。正常标准: 优秀:0% 、可接受:< 1% 、超过 5% 就要排查 |
| Throughput | 7.3/sec | 每秒只处理 7 个请求。800 并发(之前说的峰值场景),但系统每秒只扛住 7 个请求,说明服务器已经被打爆了。 |
结果说明:
| 指标 | 你的数据 | 说明 |
|---|---|---|
| Average | 30776ms | 平均 30 秒,非常慢 |
| 90% Line | 42096ms | 大部分请求都很慢 |
| Error % | 43% | 几乎一半请求失败 |
| Throughput | 7.3/sec | 每秒只能处理 7 个请求 |
结论:服务器已经被压垮。
为什么会这样?
因为你用的是: httpbin.org 这种公共测试网站
问题:
- 它本身有限流
- 它不是为 800 并发准备的
- 海外网络延迟高
- 会主动拒绝请求
所以:
✔ 响应时间飙升
✔ 错误率暴涨
✔ 吞吐量极低
压测结论
公司报告,可以这样写:
在 800 并发条件下:
- 平均响应时间:30.7 秒
- 90% 请求响应时间:42 秒
- 最大响应时间:106 秒
- 错误率:43%
- 吞吐量:7.3 TPS
系统在高并发下:
- 响应时间严重升高
- 错误率显著上升
- 吞吐能力明显不足
初步判断系统在该并发级别已达到性能瓶颈。
补充:
现在这个情况是正常的,因为:是用公共网站做 800 并发压测,它必崩。这正是峰值测试的意义。
对比实验(非常重要)
修改:
Thread 数量:
Threads = 10
Ramp-up = 5

运行会看到:
- 响应时间明显下降
- 错误率接近 0
- Throughput 上升
这样你就能对比出:
👉 系统在不同并发下的性能变化
这才是真正的性能测试思维。
示例-多个接口(JSONPlaceholder)
平台接口选取
我们挑选几个常用接口模拟压力测试:
| 接口名 | 方法 | URL |
|---|---|---|
| 获取所有帖子 | GET | https://jsonplaceholder.typicode.com/posts |
| 获取单条帖子 | GET | https://jsonplaceholder.typicode.com/posts/1 |
| 创建新帖子 | POST | https://jsonplaceholder.typicode.com/posts |
| 更新帖子 | PUT | https://jsonplaceholder.typicode.com/posts/1 |
| 删除帖子 | DELETE | https://jsonplaceholder.typicode.com/posts/1 |
1️⃣ 测试目标
- 模拟多接口高并发访问,验证系统峰值处理能力。
- 收集以下指标:
- 响应时间(平均、最大)
- 吞吐量
- 错误率
2️⃣ 测试设计
并发设置(示例):
- 并发线程数:100、200、400、800
- Ramp-up(预热时间):30秒
- 循环次数:10次(或持续 5 分钟)
- 目标:同时对多个接口发请求,观察性能瓶颈。
3️⃣ 测试步骤(以 JMeter 为例)
第一步:创建线程组
- 打开 JMeter → 右键 → 添加 → 线程(用户) → 线程组
- 配置线程组:
- 线程数(并发用户):100
- Ramp-Up 时间:30 秒
- 循环次数:10

第二步:添加 HTTP 请求
对每个接口分别添加 HTTP 请求采样器:
-
获取所有帖子
- 右键线程组 → 添加 → 取样器 → HTTP 请求
- 配置:
- 名称:Get All Posts
- 方法:GET
- URL:
https://jsonplaceholder.typicode.com/posts

-
获取单条帖子
- 名称:Get Post 1
- 方法:GET
- URL:
https://jsonplaceholder.typicode.com/posts/1

-
创建新帖子
-
名称:Create Post
-
方法:POST
-
URL:
https://jsonplaceholder.typicode.com/posts -
Body Data(JSON):
json{ "title": "测试标题", "body": "测试内容", "userId": 1 }

-
-
更新帖子
-
名称:Update Post 1
-
方法:PUT
-
URL:
https://jsonplaceholder.typicode.com/posts/1 -
Body Data(JSON):
json{ "id": 1, "title": "更新标题", "body": "更新内容", "userId": 1 }

-
-
删除帖子
- 名称:Delete Post 1
- 方法:DELETE
- URL:
https://jsonplaceholder.typicode.com/posts/1

第三步:添加Header Manager
| 接口 | Header Manager 是否必须 | 配置示例 |
|---|---|---|
| GET /posts | 不需要 | - |
| GET /posts/1 | 不需要 | - |
| POST /posts | 推荐 | Content-Type: application/json |
| PUT /posts/1 | 推荐 | Content-Type: application/json |
| DELETE /posts/1 | 可选 | 不强制,但可以加 Accept: application/json |



第四步:添加断言
五个接口断言配置示例
| 接口 | HTTP 方法 | 断言类型 | 断言字段 | 断言内容 / 说明 |
|---|---|---|---|---|
获取所有帖子 /posts |
GET | 响应文本 (Response Text) | Body | 包含关键字:userId 说明:返回的 JSON 列表每条记录都有 userId |
获取单条帖子 /posts/1 |
GET | 响应文本 (Response Text) | Body | 包含关键字:"id": 1 说明:确保返回的是 ID=1 的帖子 |
创建新帖子 /posts |
POST | 响应文本 (Response Text) | Body | 包含关键字:id 或 title 说明:确保 POST 成功返回新帖信息 |
更新帖子 /posts/1 |
PUT | 响应文本 (Response Text) | Body | 包含关键字:"title":"更新标题" 说明:验证接口返回的数据已更新 |
删除帖子 /posts/1 |
DELETE | 响应码 (Response Code) | Response Code | 期望值:200 说明:删除接口返回 200 即成功 |
1️⃣ 接口 1:获取所有帖子 /posts(GET)
- 选中 Get All Posts HTTP 请求采样器
- 右键 → 添加 → 断言 → 响应断言 (Response Assertion)
- 配置响应断言:
- 响应字段 (Response Field to Test):响应文本 (Response Text)
- 模式匹配 (Pattern Matching Rules):包含 (Contains)
- 模式 (Patterns to Test) :
userId
- 保存
说明 :确保返回的 JSON 列表中包含
userId字段,接口返回有效数据。

2️⃣ 接口 2:获取单条帖子 /posts/1(GET)
- 选中 Get Post 1 HTTP 请求采样器
- 右键 → 添加 → 断言 → 响应断言 (Response Assertion)
- 配置:
- 响应字段:响应文本 (Response Text)
- 模式匹配:包含 (Contains)
- 模式 :
"id": 1
- 保存
说明:确保返回的是 ID=1 的帖子。

3️⃣ 接口 3:创建新帖子 /posts(POST)
- 选中 Create Post HTTP 请求采样器
- 右键 → 添加 → 断言 → 响应断言 (Response Assertion)
- 配置:
- 响应字段:响应文本 (Response Text)
- 模式匹配:包含 (Contains)
- 模式 :
id或title
- 保存
说明 :确保 POST 成功,返回新帖信息。
注意 :Header Manager 必须有Content-Type: application/json

4️⃣ 接口 4:更新帖子 /posts/1(PUT)
- 选中 Update Post 1 HTTP 请求采样器
- 右键 → 添加 → 断言 → 响应断言 (Response Assertion)
- 配置:
- 响应字段:响应文本 (Response Text)
- 模式匹配:包含 (Contains)
- 模式 :
"title":"更新标题"
- 保存
说明 :确保 PUT 请求更新成功,返回的数据里标题已经被更新。
Header Manager 保持
Content-Type: application/json

5️⃣ 接口 5:删除帖子 /posts/1(DELETE)
- 选中 Delete Post 1 HTTP 请求采样器
- 右键 → 添加 → 断言 → 响应断言 (Response Assertion)
- 配置:
- 响应字段:响应码 (Response Code)
- 模式匹配:等于 (Equals)
- 模式 :
200
- 保存
说明:只要 DELETE 返回 200 就认为删除成功

第五步:添加监听器
- 聚合报告(Aggregate Report):统计平均响应时间、最大响应时间、吞吐量、错误率--->在线程组下添加
- 查看结果树(View Results Tree):调试接口请求(峰值测试建议少用,否则很卡)

定时器
峰值场景设置测试不加定时器
峰值测试 = 瞬间冲击系统
目的就是:
- 同一时间大量请求
- 看系统能不能扛住
- 找极限
如果你加定时器:每个请求之间等 500ms
那就变成:模拟正常用户行为
❌ 这就不是峰值测试了
✔ 这是压力测试 / 负载测试
🟢 三种测试的区别(你记住这个就不会乱了)
| 测试类型 | 要不要定时器 |
|---|---|
| 功能调试 | 可以加 |
| 负载测试(模拟用户) | ✅ 要加 |
| 峰值测试(瞬间打爆) | ❌ 不要加 |
定时器:
- 在"线程组"下添加定时器(Timer) ,模拟真实用户间隔,例如:
- 恒定定时器:500ms → 每隔 0.5 秒发送请求
- 使用 随机定时器 可以模拟更真实的请求分布。
1.在"线程组"下添加定时器(Timer)
而不是每个接口单独加。
因为:
- 定时器对"它下面所有请求"生效
- 结构更清晰
- 更符合真实用户行为
作用:每个请求之间固定间隔
步骤:在线程组右键 → 添加 → 定时器 → 恒定定时器(Constant Timer)


- 随机定时器(更真实)
真实用户不会刚好 500ms,所以我们用随机波动。
步骤:线程组右键 → 添加 → 定时器 → 高斯随机定时器(Gaussian Random Timer)
| 英文 | 中文意思 | 作用 |
|---|---|---|
| Deviation | 偏差值 | 上下波动范围 |
| Constant Delay Offset | 固定延迟 | 基础等待时间 |
🧠 高斯随机定时器的公式:实际等待时间 ≈固定延迟 ± 偏差


第六步:运行测试
- 点击 开始按钮 ,观察:
- 响应时间趋势
- 吞吐量是否稳定
- 是否出现请求失败或错误

第七步:分析结果
- 对比各接口性能指标:
- 哪个接口响应慢
- 哪个接口失败率高
- 生成图表:
- 平均响应时间柱状图
- 最大响应时间柱状图
- 吞吐量曲线图
- 错误率表 & 柱状图
1.看TOTAL
TOTAL:
Samples: 5000
Average: 784ms---->平均响应时间,整体还可以(<1秒)
90%Line: 1562ms
95%Line: 2234ms--->95%用户在 2.2秒以内,即有 5% 的请求超过 2.2 秒。对于生产系统来说:如果是普通业务,可以接受;如果是核心接口,偏慢
Error%: 0.2%--->错误率,5000 个请求里出错 10 个左右。可以接受,但要看是哪个接口出错
Throughput: 49.3/sec---->吞吐量,系统每秒处理 49 个请求。说明系统并发能力一般,不算特别强。
2.看 Average:哪个接口最慢?
| 接口 | 平均响应 |
|---|---|
| Get All Posts | ❌ 1410ms |
| 其他接口 | 600ms 左右 |
👉 Get All Posts 明显拖慢整体性能
3.重点问题接口分析
🔴 Get All Posts
Average: 1410ms
90%Line: 3086ms
95%Line: 3944ms
Max: 14930ms
问题:
- 95% 要 3.9 秒
- 最大 14.9 秒
- 接收数据 286 KB/sec(远大于其他接口)
👉 原因很明显:
这个接口返回的是:全部帖子数据
数据量大、响应体大,所以慢
🟡 Update Post 1
Error %: 1.0%
只有这个接口有错误。
👉 说明:
可能:
- PUT 请求失败
- 并发更新导致冲突
- 或断言问题
建议你用 View Results Tree 单独跑 50 次检查。
补充检查:禁用其他接口检查
1.禁用其他接口:选择请求,右键 → Disable,禁用后会 变成灰色


2.添加查看结果树
右键 线程组→添加 → 监听器 → 查看结果树 (View Results Tree)

3.降低线程数(方便调试)
进入 线程组 设置:
线程数 (Number of Threads):10
Ramp-Up:1
循环次数:5
这样会发送:检查 50 次
10 × 5 = 50 请求

4.运行

断言匹配模式不一致,没有完全匹配,空格或者换行不一致就失败
解决办法:
方法一:把断言改为 只匹配 title
-
Response Assertion → Pattern → 只写:
更新标题
-
Match → Contains
-
Match rule → Match Any
这样只要响应里包含 "更新标题",就通过。
✅ 简单稳定
✅ 不受 JSON 格式空格影响


方法二:用正则表达式(更专业)
- 勾选 Use Regular Expression---->JMeter5.6.3版本默认,不需要单独勾选
- Response Field → Response Text
- Pattern Matching → Contains
- Pattern →
"title"\s*:\s*"更新标题"
解释:
\s*匹配任意空格或换行- 能适应不同 JSON 格式


方法三(企业常用):只断言 HTTP Status Code
- Response Field → Response Code
- Pattern → 200
原因:
- 性能测试关注响应时间、吞吐量、错误率
- 不关注 JSON 内容

4.系统瓶颈判断
你现在吞吐量:49 req/sec
如果线程是 300:说明系统已经在"接近瓶颈"。
如果你再提高到 500 线程:可能:
- 响应时间飙升
- 错误率上升
5.专业测试结论(你可以直接写报告)
📌 性能总结
- 系统整体平均响应时间 784ms,表现正常。
- 95% 请求在 2.2 秒以内。
- 吞吐量 49 req/sec,系统处理能力一般。
- 错误率 0.2%,处于可接受范围。
- Get All Posts 接口响应时间显著高于其他接口,疑似数据量过大导致性能下降。
- Update Post 1 接口存在 1% 错误率,需要排查。
6.面试:如果是面试官问你怎么说?
可以说:
在多接口峰值测试中,我通过 JMeter 聚合报告分析各接口响应时间、分位值及吞吐量,发现列表接口因返回数据量较大导致响应时间偏高,同时更新接口存在少量失败,需要进一步排查后端逻辑。
解决后重新运行:方法二


分析:
一、先看整体结果(TOTAL)
| 指标 | 数值 | 说明 |
|---|---|---|
| Samples | 14175 | 总请求数 |
| Average | 4875 ms | 平均响应时间 |
| 90%Line | 3853 ms | 90%请求响应时间 |
| 95%Line | 6339 ms | 95%请求响应时间 |
| Error % | 0.138 % | 错误率 |
| Throughput | 0.89 /sec | 吞吐量 |
解释
总请求数
14175
说明:
100线程 × 10循环 × 5接口 ≈ 5000
你多跑了几次,所以累计到了 14175。
二、重点看每个接口表现
1️⃣ Get All Posts(最慢)
| 指标 | 值 |
|---|---|
| Average | 15711 ms |
| Max | 2470447 ms |
| Error | 0.006% |
说明:
- 获取所有帖子数据量最大
- 返回 JSON 很大
- 所以响应时间最长
👉 这是正常现象。
2️⃣ Get Post 1(单条查询)
| 指标 | 值 |
|---|---|
| Average | 2951 ms |
| Error | 0.0007% |
说明:
- 单条数据
- 响应时间明显更快
3️⃣ Create Post
| 指标 | 值 |
|---|---|
| Average | 2171 ms |
| Error | 0.0003% |
说明:
- 写入接口
- 性能还可以
4️⃣ Delete Post
| 指标 | 值 |
|---|---|
| Average | 1839 ms |
| Error | 0.0007% |
说明:
删除操作响应时间较短。
🚨 5️⃣ Update Post 1(问题接口)
| 指标 | 值 |
|---|---|
| Average | 1623 ms |
| Error % | 0.683 % |
这里要重点分析。
错误率
0.683 %
换算:
0.683 / 100 × 2830 ≈ 19 个请求失败
说明:
并发更新时出现失败
可能原因:
1️⃣ PUT 接口模拟更新同一条数据
2️⃣ 并发冲突
3️⃣ mock API 不稳定
三、吞吐量(Throughput)
TOTAL:
0.892 requests/sec
说明:
服务器处理能力很低,因为这是 公共测试 API。
真实系统一般是:
100 ~ 5000 req/sec
四、最大响应时间异常
你这里有一个非常异常的值:
Max = 2470447 ms
换算:
2470447 ms ≈ 41 分钟
说明:
有一次请求 超时或卡住。
常见原因:
- 公共 API 限流
- 网络波动
- JMeter线程阻塞
五、结论(测试报告可以这样写)
示例总结:
本次测试模拟100并发用户访问5个接口,总请求数14175。
整体平均响应时间为4875ms,
90%请求在3853ms以内完成,
错误率为0.138%。
其中:
Get All Posts接口由于返回数据量较大,
平均响应时间达到15711ms,为性能瓶颈。
Update Post 1接口出现0.683%的错误率,
推测为并发更新同一资源导致冲突。
整体吞吐量为0.89 requests/sec,
由于测试平台为公共API服务,
服务器性能较低,结果仅作为压测流程练习参考。
现在已经会:
✔ JMeter脚本
✔ 多接口压测
✔ 聚合报告
✔ 错误分析
再补一个东西,你就 能写性能测试项目到简历里了:
👉 性能瓶颈分析图(Excel可视化)
一般做这 4 个图:
1️⃣ 平均响应时间柱状图
2️⃣ 最大响应时间柱状图
3️⃣ 吞吐量折线图
4️⃣ 错误率柱状图
你前面其实已经做过了。
第八步:测试报告分析模板
一、测试结果分析(根据 Aggregate Report)
本次性能测试通过 Apache JMeter 对系统接口进行并发压力测试,共测试 5 个接口:
- Get All Posts
- Get Post 1
- Create Post
- Delete Post 1
- Update Post 1
线程组配置:
- 并发线程数:100
- Ramp-Up:30 秒
- 循环次数:10
本次测试共发送请求 14175 次。
二、整体性能指标
| 指标 | 数值 |
|---|---|
| 总请求数 | 14175 |
| 平均响应时间 | 4875 ms |
| 90%响应时间 | 3853 ms |
| 95%响应时间 | 6339 ms |
| 最大响应时间 | 23694 ms |
| 错误率 | 13.81% |
| 吞吐量 | 0.89 req/sec |
分析:
系统在 100 并发压力下出现明显性能瓶颈:
- 平均响应时间 接近 5 秒
- 最大响应时间 23 秒
- 错误率 13.81%(偏高)
一般生产系统要求:
- 错误率 <1%
- 平均响应 <2秒
因此当前系统 性能不达标。
三、各接口性能分析
1 Get All Posts
| 指标 | 数值 |
|---|---|
| 请求数 | 2851 |
| 平均响应 | 15711 ms |
| 最大响应 | 87691 ms |
| 错误率 | 0.63% |
分析:
该接口响应时间 非常慢(15秒) ,最大响应 87秒,说明:
可能存在:
- 查询数据量过大
- SQL 未优化
- 未分页
这是 主要性能瓶颈接口。
2 Get Post 1
| 指标 | 数值 |
|---|---|
| 平均响应 | 2951 ms |
| 最大响应 | 17373 ms |
| 错误率 | 0.07% |
分析:
该接口性能 基本稳定 ,但平均响应接近 3秒,仍有优化空间。
3 Create Post
| 指标 | 数值 |
|---|---|
| 平均响应 | 2171 ms |
| 最大响应 | 18797 ms |
| 错误率 | 0.03% |
分析:
写接口性能正常,但在高并发下 最大响应接近19秒,可能存在:
- 数据库写锁
- 事务等待
4 Delete Post 1
| 指标 | 数值 |
|---|---|
| 平均响应 | 1839 ms |
| 最大响应 | 12667 ms |
| 错误率 | 0.07% |
分析:
删除接口整体稳定。
5 Update Post 1
| 指标 | 数值 |
|---|---|
| 平均响应 | 1623 ms |
| 最大响应 | 9596 ms |
| 错误率 | 68.37% |
分析:
该接口 错误率非常高(68%),属于严重问题。
可能原因:
- 数据更新冲突
- 参数错误
- 接口逻辑异常
- 数据库锁竞争
需要重点排查。
四、系统瓶颈总结
本次测试发现以下性能问题:
1 接口响应慢
特别是:
- Get All Posts
平均响应:
15.7 秒
明显过慢。
2 错误率过高
系统总体错误率:
13.81%
主要来自:
Update Post 1
错误率:
68.37%
属于严重故障。
3 吞吐量低
系统吞吐量:
0.89 req/sec
说明系统在高并发情况下处理能力较弱。
五、优化建议
建议从以下方面优化系统性能:
1 SQL优化
重点优化:
Get All Posts
建议:
- 增加分页
- 添加数据库索引
- 减少全表扫描
2 接口优化
针对:
Update Post 1
排查:
- 参数校验
- 数据库事务
- 并发更新冲突
3 数据库优化
建议:
- 优化慢查询
- 减少锁等待
- 增加连接池
六、测试结论
在 100 并发压力测试下:
- 系统响应时间偏高
- 错误率较高
- 吞吐能力不足
当前系统 性能不满足生产要求,建议进行性能优化后重新测试。
第九步:提优化建议
1.性能优化建议
根据本次性能测试结果,针对系统存在的响应时间较慢、错误率较高等问题,提出以下优化建议:
1 接口查询优化
针对接口 Get All Posts 平均响应时间较高的问题,建议:
- 对数据库查询语句进行优化
- 为高频查询字段添加索引
- 避免全表扫描
- 对查询结果增加 分页机制
优化后可以显著降低接口响应时间。
2 数据库性能优化
在高并发情况下,数据库可能成为系统瓶颈,建议:
- 优化慢 SQL 查询
- 合理使用数据库索引
- 调整数据库连接池大小
- 减少长事务
提高数据库处理能力。
3 接口并发处理能力优化
针对接口 Update Post 1 错误率较高的问题,建议:
- 检查接口逻辑是否存在并发更新冲突
- 优化接口事务处理逻辑
- 增加异常处理机制
- 避免频繁锁表或死锁情况
提高系统稳定性。
4 系统架构优化
在高并发场景下,建议:
- 引入 缓存机制(如 Redis)
- 对热点数据进行缓存
- 减少数据库访问压力
提高系统整体性能。
5 压测场景优化
建议后续增加更多测试场景,例如:
- 单接口压力测试
- 混合业务场景测试
- 峰值压力测试
- 稳定性测试(长时间运行)
全面评估系统性能。
2.测试总结(最后一段)
本次通过 Apache JMeter 对系统接口进行了并发性能测试,在 100 并发用户场景下:
- 系统平均响应时间较高
- 个别接口出现较高错误率
- 系统吞吐量较低
说明系统在高并发场景下仍存在一定性能瓶颈,需要进一步优化数据库查询、接口逻辑以及系统架构。
在完成相关优化后,建议重新进行性能测试,以验证系统性能提升效果。
统计数据可视化
可视化分析需要借助 JMeter 的其他监听器或导出数据后画图
方法一:用 JMeter 内置监听器可视化
可用监听器(轻量可用)
| 监听器 | 可视化效果 | 使用场景 |
|---|---|---|
| Graph Results | 折线图显示响应时间变化 | 压力/峰值测试,观察响应波动 |
| Response Times Over Time | 响应时间随时间变化曲线 | 峰值阶段性能波动分析 |
| Aggregate Graph | 与 Aggregate Report 类似,但用柱状/折线图显示 | 总览吞吐量、平均响应时间、错误率 |
步骤示例(Aggregate Graph):
- 右键 Thread Group → Add → Listener → Aggregate Graph
- 运行峰值测试
- 打开 Aggregate Graph 标签
- 会显示每个接口:
- 平均响应时间(柱状)
- 吞吐量(折线)
- 错误率(标记红色)
- 通过柱状/折线比较各接口性能,直观看出瓶颈

方法二: Excel / CSV 可视化
更稳定的导出方式(推荐峰值测试用)
峰值测试并发大时,其实不推荐用监听器导出。
更专业做法是:用 Simple Data Writer
步骤:
1️⃣ 右键 Thread Group
→ Add
→ Listener
→ Simple Data Writer

2️⃣ 选择保存路径:
result.csv
3️⃣ 运行测试
4️⃣ 测试结束后,直接用 Excel 打开这个 CSV
这个方法:
✔ 不占用大量内存
✔ 适合 800+ 并发
✔ 比 Aggregate Report 更专业


2.做可视化图表(最标准方式)
步骤:
1️⃣ 用 Simple Data Writer 导出 CSV
2️⃣ 用 Excel 做图:
- 平均响应时间柱状图:行 → Label、值 → elapsed → 平均值(高峰值接口的柱子特别高 → 就是瓶颈)
- 吞吐量折线图:行 → Label、timeStamp 最大值 - 最小值
- 错误率对比图:新列写公式=COUNTIF(F列, FALSE)/COUNT(F列),对每个接口计算
- 最大响应时间:行 → Label、值 → elapsed → Max (观察峰值时响应最慢的接口)
这样才是真正的"可视化分析"。
步骤:
1️⃣ 平均响应时间柱状图
-
打开 CSV
-
做图
1.选中你的全部数据(包含列名)
-
在 Excel 里 Ctrl+A
-
菜单栏 → 插入 → 数据透视表
-
弹窗里,选择"新工作表" → 点击"确定"
2.在右侧"数据透视表字段":
- 拖 label 到"行"
- Excel 会自动把每个接口名列出来
- 拖 elapsed 到"值"
- 默认可能显示"求和" → 我们改成 平均值 :点击值右侧下拉 → 值字段设置 → 平均值 → 确定
3.插入柱状图
- 选中 label + 平均 elapsed 两列
- 菜单栏 → 插入 → 图表 → 柱状图 → 聚合柱状图
-
3.Excel 会生成柱状图:
- X轴 → 接口名
- Y轴 → 平均响应时间
- 高柱子 → 响应慢的接口
- 低柱子 → 响应快的接口

💡 高峰值接口的柱子特别高 → 就是瓶颈
2️⃣ 最大响应时间
- 用数据透视表:
- 行 → Label
- 值 → elapsed → Max
- 插入柱状图或折线图
- 观察峰值时响应最慢的接口

3️⃣ 吞吐量(Requests/秒)
计算公式:
吞吐量 = 总请求数 / 测试总耗时(秒)
1.吞吐量柱状图(最常用)
步骤:
- 总请求数 → Excel 统计每个 Label 出现次数
- 测试总耗时 → CSV 中 timeStamp 最大值 - 最小值,计算测试总秒数=(最大值-最小值)/1000,吞吐量=总请求数800/测试总秒数
- 绘制柱状图或折线图(更推荐) → 直观看接口吞吐量

2.吞吐量随时间变化曲线图(更高级,适合测试报告)
步骤:
1.在 A1右侧新插入列:秒级时间
在B2 输入:
=INT((A2-$A$2)/1000)
向下填充。
2.创建数据透视表
在字段列表里:
1️⃣ 把 秒级时间 → 拖到「行」区域
2️⃣ 把 label → 拖到「值」区域
默认会变成:
计数 of label
这就是:
👉 每秒的请求数
👉 也就是吞吐量(Requests/sec)
3.插入折线图
1️⃣ 选中透视表里的:
- 秒级时间
- 计数
2️⃣ 点击:
插入 → 折线图
生成的图就是:
📈 吞吐量随时间变化曲线

怎么看这张图?
理想情况:
- 曲线平稳
- 没有大幅波动
- 没有突然掉到0
说明系统稳定
异常情况:
- 曲线突然掉到0 → 系统挂了
- 剧烈波动 → 性能不稳定
- 越来越低 → 系统抗压能力差
4️⃣ 错误率
公式:
错误率 = COUNTIF(success, FALSE) / 总请求数
步骤:
-
在 Excel 新列写公式:
=COUNTIF(F列, FALSE)/COUNT(F列) -
对每个接口计算
总请求数==COUNTIF(D(label列)😄(label列),H2(新建接口名列))
失败数==COUNTIFS(D(label列)😄(label列),H2(新建接口名列),I(总请求列):I(总请求列),"FALSE")
失败率==U2(失败数)/T2(总请求数)
- 插入柱状图 → 红色标注高错误率接口


可视化分析思路:
- 响应时间柱状图:平均 vs 最大 → 高 Max 值表示瞬时压力大
- 吞吐量折线图:观察系统承载能力随时间变化
- 错误率红色标记:快速定位出错接口
汇总
1️⃣ 数据检查与标注
- 检查异常值:确认是否有极端值(比如响应时间异常高),并在图上标注。
- 条件格式 :
- 错误率 > 0 自动红色标记(你之前已经做过)。
- 响应时间超过 SLA(比如 1 秒)可以用不同颜色标注。
- 单位统一:时间统一为 ms,吞吐量统一为 req/s。
2️⃣ 图表优化与说明
- 添加标题和说明 :
- 平均响应时间 → "各接口平均响应时间 (ms)"
- 最大响应时间 → "各接口峰值响应时间 (ms)"
- 吞吐量 → "系统吞吐量 (req/s)"
- 错误率 → "各接口失败率 (%)"
- X/Y 轴标签明确,必要时加网格线辅助阅读。
- 图例清晰,特别是曲线图中多条线。
3️⃣ 分析总结
- 找瓶颈 :
- 哪些接口平均响应时间高?峰值高?
- 哪些接口吞吐量低?
- 哪些接口错误率高?
- 发现趋势 :
- 吞吐量随时间变化是否平稳?
- 响应时间与吞吐量是否呈现冲突(高吞吐量时响应时间升高)?
- 对比 SLA :
- 哪些指标达不到性能标准?
- 哪些接口表现优秀?
4️⃣ 形成报告
- 表格+图表结合 :
- 用错误率表 + 柱状图说明接口稳定性。
- 平均/最大响应时间图表说明性能水平。
- 吞吐量曲线图说明系统承载能力。
- 文字总结 :
- 描述关键发现(如"接口 A 峰值响应时间达 3500ms,超过 SLA")。
- 给出改进建议(如"优化接口 B 查询逻辑")。
- 可选附录 :
- 测试环境说明(硬件、并发数、网络条件)。
- 测试时间段
💡 建议顺序(在报告里):
- 测试环境 & 测试目标
- 数据统计 & 图表
- 异常指标标注 & 解释
- 综合分析 & 改进建议
标准性能测试报告模板
系统接口性能测试报告
1️⃣ 测试概述
- 测试目标:评估系统各接口在并发情况下的性能,包括响应时间、吞吐量及稳定性。
- 测试环境 :
- 服务器:CPU x核 / 内存 xGB / 网络带宽 xMbps
- 测试工具:JMeter / Excel
- 并发线程数:800
- 测试时间段:2026-03-01 10:00 -- 2026-03-01 12:00
2️⃣ 测试指标说明
| 指标 | 说明 | 单位 |
|---|---|---|
| 平均响应时间 | 各接口请求平均完成时间 | ms |
| 最大响应时间 | 单次请求最大耗时 | ms |
| 吞吐量 | 系统单位时间处理请求数量 | req/s |
| 错误率 | 接口请求失败占比 | % |
3️⃣ 数据统计 & 可视化
3.1 平均响应时间柱状图
- 说明:展示各接口在测试期间的平均响应时间。
- 图表:插入你的平均响应时间柱状图
- 分析 :
- 接口 A 响应时间最高,为 1200ms,略高于 SLA(1000ms)。
- 接口 B、C 响应时间稳定在 300--500ms,表现良好。
3.2 最大响应时间柱状图
- 说明:展示各接口峰值响应时间,识别性能瓶颈。
- 图表:插入你的最大响应时间柱状图
- 分析 :
- 接口 D 单次峰值响应时间达 3500ms,需优化处理逻辑。
- 大部分接口峰值响应时间 ≤ 2000ms,符合预期。
3.3 吞吐量柱状图 & 曲线图
- 说明:展示系统承载能力及随时间变化的吞吐量趋势。
- 图表:插入你的吞吐量柱状图和曲线图
- 分析 :
- 系统整体吞吐量平均 750 req/s,高并发下仍保持稳定。
- 接口 B、E 吞吐量略低,可能受数据库查询影响。
3.4 错误率表 & 柱状图
- 说明:展示各接口请求失败率,标红突出问题。
- 图表:插入你的错误率表 + 柱状图
- 分析 :
- 接口 F 错误率最高为 0.8%,需关注稳定性。
- 其他接口错误率 ≤ 0.25%,系统整体稳定。
4️⃣ 综合分析
- 性能瓶颈 :
- 接口 D 最大响应时间过高 → 优化数据库查询或缓存策略。
- 接口 F 错误率稍高 → 排查网络或服务异常。
- 系统承载能力 :
- 总体吞吐量和响应时间表现良好,基本满足 SLA。
- 趋势观察 :
- 高并发情况下,吞吐量稳定,响应时间小幅波动。
- 错误率集中在少数接口,整体稳定性较高。
5️⃣ 改进建议
- 对接口 D 优化查询逻辑或增加缓存。
- 排查接口 F 错误原因,提升稳定性。
- 对响应时间略高接口进行压力调优测试。
- 后续测试增加不同并发等级,观察系统变化趋势。
6️⃣ 附录
- 测试工具截图
- 完整原始数据表
- SLA 标准说明
- 测试环境配置详细信息
💡 操作提示
- 图表可直接复制 Excel 中已有的四类图表到报告中。
- 对异常值或超 SLA 的指标,在图表上加红色标注或箭头,让报告一目了然。
- 文字分析部分可根据实际数据微调。
常见错误排查
情况 1:全是红色 ❌
点一条红的,看:
- 上面标签点 Response Headers / Response Data
如果看到:
- 404 → Path 写错了
- 400 → JSON 格式错了
- 没返回内容 → 协议 https / 地址错
情况 2:报错 "Non HTTP response"
通常是:
- Protocol 没填 https
- Server Name 写成带 https 的完整地址了
⚠️ 正确写法是:
- Protocol:
https - Server:
jsonplaceholder.typicode.com - Path:
/users
情况3:报错403 Forbidden
返回头里有这些关键信息:
server: cloudflarecf-mitigated: challenge
这说明:
👉 ReqRes 网站现在开启了 Cloudflare 防刷 / 防机器人机制
👉 它会拦截:
- JMeter
- Postman(有时也会)
- 非浏览器请求
所以:
- 浏览器访问没问题
- 但 JMeter 发请求 → 被当成攻击流量 → 直接 403 拦掉 ❌
这是接口测试里非常真实的一种情况。
在公司里经常发生:
- 接口在浏览器能访问
- 但测试工具 403 / 401 / 302
原因常见是:
- 防爬虫
- 鉴权
- Token / Cookie
- Cloudflare / WAF