一 Spring是什么
Spring是一种分层的Java SE/EE应用全栈轻量级开原框架,以IoC (Inverse Of Control:反转控制)和AOP (Aspect Oriented Programming:面向切面编程)为内核。
提供了展现层SpringMVC和持久层Spring JDBCTemplate 以及业务层事务管理等众多的企业级应用技术,还能整合开源世界众多著名的第三方框架和类库,逐渐成为使用最多的Java EE企业应用开源框架。
二 Spring的优势
1.方便解耦,简化开发
通过Spring提供的loC容器,可以将对象间的依赖关系交由Spring进行控制,避免硬编码所造成的过度耦合。用户也不必再为单例模式类、属性文件解析等这些很底层的需求编写代码,可以更专注于上层的应用。
2.AOP编程的支持
通过Spring的AOP功能,方便进行面向切面编程,许多不容易用传统OOP实现的功能可以通过AOP轻松实现。
3.声明式事务的支持
可以将我们从单调烦闷的事务管理代码中解脱出来,通过声明式方式灵活的进行事务管理,提高开发效率和质量。
4.方便程序的测试
可以用非容器依赖的编程方式进行几乎所有的测试工作,测试不再是昂贵的操作,而是随手可做的事情。
5.方便集成各种优秀框架
Spring对各种优秀框架(Struts、Hibemate、Hessian、Quartz等)的支持。
6.降低JavaEEAPI的使用难度
Spring对JavaEE APl(如JDBC、JavaMail、远程调用等)进行了薄薄的封装层,使这些API的使用难度大为降低。
7.Java源码是经典学习范例
Spring的源代码设计精妙、结构清晰、匠心独用,处处体现着大师对Java设计模式灵活运用以及对Java技术的高深造诣。它的源代码无意是Java技术的最佳实践的范例。
三 Spring的体系结构

四 Spring开发步骤
1.Spring程序开发步骤
导入Spring开发的基本包坐标
编写 Dao接口和实现类
创建 Spring核心配置文件
在Spring 配置文件中配置 UserDaolmpl
使用Spring的API获得Bean实例
2.Spring的开发步骤
导入坐标
创建Bean
创建applicationContext.xml
在配置文件中进行配置
创建ApplicationContext对象getBean
五 Spring配置文件
Bean标签基本配置
用于配置对象交由Spring来创建。
默认情况下它调用的是类中的无参构造函数,如果没有无参构造函数则不能创建成功。
基本属性:
id:Bean实例在Spring容器中的唯一标识
class:Bean的全限定名称
scope:指对象的作用范围,取值如下:

1)当scope的取值为singleton时
Bean的实例化个数:1个
Bean的实例化时机:当Spring核心文件被加载时,实例化配置的Bean实例Bean的生命周期:
对象创建:当应用加载,创建容器时,对象就被创建了
对象运行:只要容器在,对象一直活着
对象销毁:当应用卸载,销毁容器时,对象就被销毁了
2)当scope的取值为prototype时
Bean的实例化个数:多个
Bean的实例化时机:当调用getBean(方法时实例化Bean
对象创建:当使用对象时,创建新的对象实例
对象运行:只要对象在使用中,就一直活着
对象销毁:当对象长时间不用时,被Java的垃圾回收器回收了
3.3Bean生命周期配置
init-method:指定类中的初始化方法名称destroy-method:指定类中销毁方法名称
取值范围
说
3.4 Bean实例化三种方式
无参构造方法实例化
工厂静态方法实例化
工厂实例方法实例化
3.7Bean的依赖注入概念
依赖注入(Dependency Injection):它是 Spring 框架核心 IOC 的具体实现。
在编写程序时,通过控制反转,把对象的创建交给了Spring,但是代码中不可能出现没有依赖的情况。
1OC解耦只是降低他们的依赖关系,但不会消除。例如:业务层仍会调用持久层的方法。
那这种业务层和持久层的依赖关系,在使用Spring之后,就让Spring来维护了。
简单的说,就是坐等框架把持久层对象传入业务层,而不用我们自己去获取。
3.7Bean的依赖注入方式
怎么将UserDao怎样注入到UserService内部呢?
构造方法
set方法
3.8 Bean的依赖注入的数据类型
上面的操作,都是注入的引用Bean,处了对象的引用可以注入,普通数据类型,集合等都可以在容器中进行注入。
注入数据的三种数据类型
普通数据类型
引用数据类型
集合数据类型
其中引用数据类型,此处就不再赘述了,之前的操作都是对UserDao对象的引用进行注入的,下面将以set方法注入为例,演示普通数据类型和集合数据类型的注入。
Spring的重点配置
<bean>标签
id属性:在容器中Bean实例的唯一标识,不允许重复
class属性:要实例化的Bean的全限定名
scope属性:Bean的作用范围,常用是singleton(默认)和prototype<property>标签:属性注入
name属性:属性名称
value属性:注入的普通属性值
ref属性:注入的对象引用值
<list>标签
<map>标签<properties>标签
<constructor-arg>标签
<import>标签:导入其他的spring的分文件
六 Spring相关API
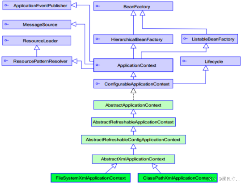
ApplicationContext的继承体系
applicationContext:接口类型,代表应用上下文,可以通过其实例获得 Spring容器中的 Bean对象

ApplicationContext的实现类
- ClassPathXmlApplicationContext
它是从类的根路径下加载配置文件推荐使用这种
- FileSystemXmlApplicationContext
它是从磁盘路径上加载配置文件,配置文件可以在磁盘的任意位置。
3)AnnotationConfigApplicationContext
当使用注解配置容器对象时,需要使用此类来创建 spring容器。它用来读取注解。