一、前言
Telnet 是基于 TCP 协议、默认端口 23 的早期远程登录协议,可通过网络远程登录服务器、交换机、路由器等设备进行命令行操作。由于数据明文传输,账号、密码和操作内容极易被窃听与篡改,安全性较差。目前已被更安全的 SSH 协议取代,仅在内网环境中用于设备调试、配置管理及端口连通性测试,是网络运维中简单基础的工具协议。Telnet采用客户端/服务器模式。
企业网络维护和管理设备数量多、管理范围广,通过配置Telnet并启用 Telnet服务器功能,可实现客户端远程登录设备,进行管理和维护。为提升系统安全性,防范非法登录行为,可在 Telnet 服务器上配置安全策略,保障设备远程管理可靠可控。
应用场景主要包括:早期局域网内对交换机、路由器 等网络设备进行远程配置与管理;远程登录服务器执行命令行操作;测试目标主机的 TCP 端口是否开放及连通性;在部分老旧内网环境中,对不支持加密协议的设备进行临时调试与维护,仅在简单、封闭的内网环境中少量使用。
二、 Telnet登录配置
组网拓扑
某企业为简化网络设备运维流程、提高管理便捷性,希望通过 Telnet 协议实现对交换机等网络设备的远程登录、配置修改、状态监控及日常管理,使运维人员可在办公区域远程完成设备调试与维护工作。

配置思路
Telnet远程登录,配置思路如下:
-
配置设备管理地址和缺省路由。
-
创建用户及设置用户权限。
-
配置VTY用户界面。
-
远程登录测试
配置步骤
步骤 1创建VLAN 200,并配置VLAN管理地址。
SW1\] vlan 200 \[SW1-vlan200\] quit \[SW1\] interface Vlan-interface 200 \[SW1-Vlan-interface1\] ip add 172.16.200.101 24 \[SW1-Vlan-interface1\] quit \[SW1\] ip route-static 0.0.0.0 0 172.16.200.1
步骤 2开启Telnet服务。
SW1\] telnet server enable //开启telnet服务
步骤 3创建用户权限和密码。
SW1\] local-user admin //创建管理员账户 \[SW1-luser-manage-admin\] password simple admin@123 //设置密码(hash 代表密文密码,simple 代表明文密码) \[SW1-luser-manage-admin\] service-type telnet //设置账户的服务类型为telnet \[SW1-luser-manage-admin\] authorization-attribute user-role level-15 //设置用户权限,用户级别 level-15和network-admin管理员权限一样,默认network-operator操作员。
步骤 4配置 VTY 虚拟接口认证。
SW1\] user-interface vty 0 4 //同时允许5个用户登录 \[SW1-line-vty0-4\] authentication-mode scheme //使用用户名和密码来认证 \[SW1-line-vty0-4\] protocol inbound telnet //设置登陆协议为telnet
三、远程登录测试
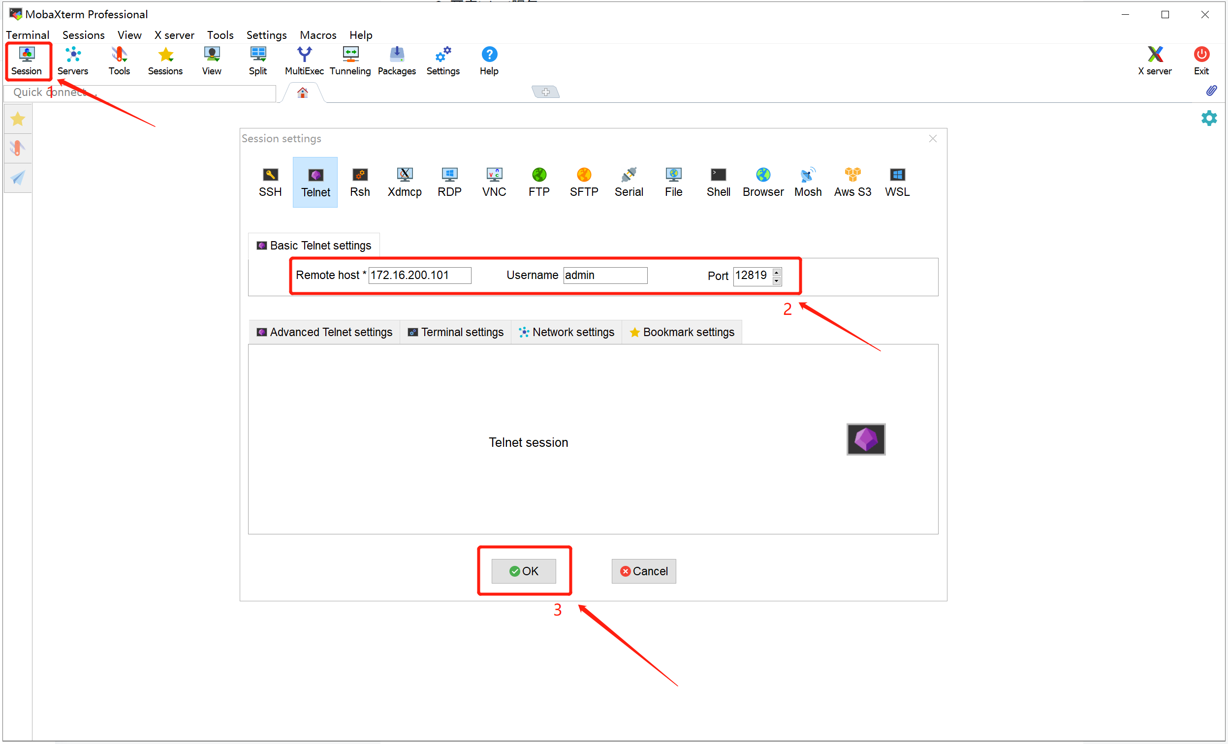
- 双击运行MobaXterm软件,点击"Session" > SSH 输入用户、管理地址及端口号,然后点击"OK"连接。

- 进入命令行界面,输入密码,即可进入交换机 CLI 命令行。
**注意:**因Telnet协议是明文传输,安全性较差;尽量在内网环境中使用,不要在外网环境下远程连接内网设备。