技术栈
PHP SAAS 框架常见问题——配置问题——小程序消息推送配置 Token 校验失败
niucloud-admin
2026-04-17 10:18
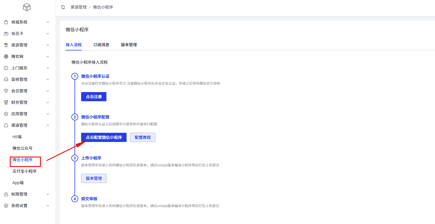
小程序消息推送配置 Token 校验失败
问题:
小程序消息推送配置提示 Token 校验失败,请检查确认
解决办法:
要先把商城后台的填好保存以后再来这里提交
php
上一篇:
384. Java IO API - Java 文件复制工具:Copy 示例完整解析
下一篇:
CAR-T 细胞疗法:发展迭代、技术突破与临床挑战的全方位解析
相关推荐
会Tk矩阵群控的小木
7 小时前
云控系统在TikTok多账号管理中的核心应用与技术实现
开发语言
·
php
·
开源软件
·
个人开发
·
tk矩阵
傻啦嘿哟
8 小时前
降低首字延迟(TTFB):专线节点与TCP Fast Open的配置
开发语言
·
php
介一安全
9 小时前
【漏洞学习】PHP+Windows环境通用文件上传漏洞深度剖析
windows
·
web安全
·
php
·
文件上传
·
安全性测试
郝学胜-神的一滴
14 小时前
系统设计 013:高并发系统缓存:从原理到实践全解析
java
·
开发语言
·
python
·
缓存
·
系统架构
·
php
·
软件构建
程序二次开发
17 小时前
wordpress 文章页,文章分类,单页,woocommerc 产品页,分类页添加.html后缀
大数据
·
前端
·
html
·
php
M15822769055
18 小时前
工业级 CAN 转以太网网关|SG-CANET-210/410,打通 CAN 与以太网,工业通信无边界
单片机
·
嵌入式硬件
·
php
热爱Liunx的丘丘人
18 小时前
搭建一个 Web + 数据库系统(Nginx+PHP+MySQL)
数据库
·
nginx
·
php
AC赳赳老秦
18 小时前
OpenClaw多Agent分工协作:按工作模块拆分Agent,实现全流程自动化闭环
java
·
大数据
·
数据库
·
python
·
自动化
·
php
·
openclaw
handler01
19 小时前
【Linux】五种IO模型详解
linux
·
运维
·
服务器
·
c语言
·
网络
·
笔记
·
php
xingyuzhisuan
1 天前
网络 Token 常见故障原理,基础排查科普
运维
·
服务器
·
网络
·
php
热门推荐
01
GitHub 镜像站点
02
DeepSeek V4 + Claude Code thinking mode 400 错误修复方案
03
Codex 接入 DeepSeek API 完整配置文档
04
【踩坑记录 | 第一篇】微软商店无法使用时,如何手动安装 OpenAI Codex?附`.msix`文件系统错误解决方法
05
【AI】2026 年具身智能模型和世界模型总结
06
裂开!ChatGPT 居然开始要手机号验证,附详细解决方法
07
CC-Switch & Claude 基于 Linux 服务器安装使用指南
08
CC-Switch 全平台下载、安装与使用全指南(Windows/macOS/Linux)
09
API Key 登录 Codex 也能用插件了,还支持会话删除和导出
10
几个好用的ip纯净度检测网站