**HLK case 名称:**5.1.1.51 Win6_4.MB.GSM.Data.TestRegistrationParams
测试方法:

遇到的问题:

PASS的log:

分析过程:
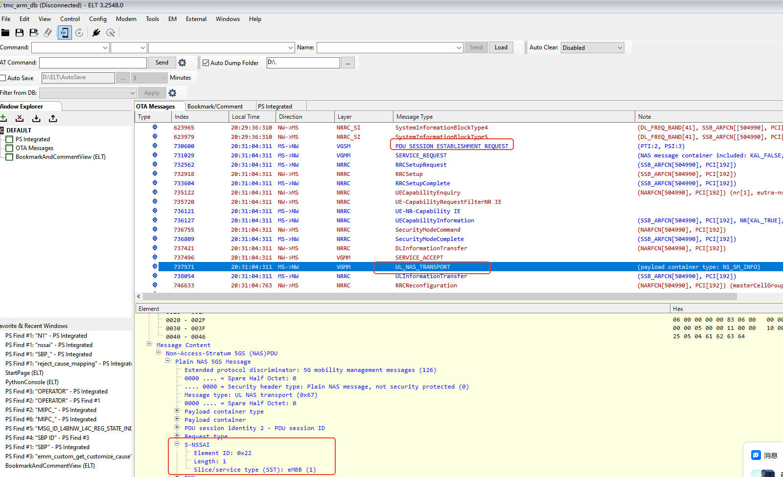
分析,试试是当前测试的过程中不支持NSSAI; NSSAI是当前5G网络支持的参数。NSSAI 是 Network Slice Selection Assistance Information(网络切片选择辅助信息)的缩写,它是 5G 核心网中的一个关键参数。
简单理解:在5G网络中,为了满足不同业务(比如自动驾驶、高清视频、物联网)对速度、延迟、可靠性的差异化要求,运营商可以把一张物理网络切成多个逻辑上的虚拟子网络,每个子网络就是一个网络切片。而 NSSAI 的作用,就是告诉网络:"终端(手机、传感器等)想要使用哪些切片"。
具体来说,NSSAI 由一个或多个 S-NSSAI(单个网络切片选择辅助信息)组成。每个 S-NSSAI 包含:
SST(切片/服务类型):必选,标识切片的行为类型,如 eMBB(高速移动宽带)、URLLC(超低时延高可靠)、MIoT(海量物联网)。
SD(切片区分符):可选,用于在同一类型下进一步区分不同租户或业务。
在实际使用中,NSSAI 会出现在多种信令流程里,比如:
Configured NSSAI:运营商预配置在终端里的切片集合。
Requested NSSAI:终端在注册网络时主动请求使用的切片。
Allowed NSSAI:网络侧批准终端可以使用的切片。
Rejected NSSAI:网络明确拒绝的切片(例如在某个区域不可用)。
打个比方:你去一个大型综合市场(5G物理网络),市场里分出了美食区、家电区、服装区(网络切片)。你进门时告诉工作人员"我要去美食区和家电区",这句话就是 Requested NSSAI;工作人员查看后说"美食区开放,但家电区今天检修",给你一张标有"美食区"的通行证,这就是 Allowed NSSAI。
所以,NSSAI 的核心作用就是让终端与网络高效协商,确定使用哪几个专用的逻辑子网络,从而为不同业务提供差异化的服务质量保障。
(1)分析SIM卡的注网过程是支持的

(2)查询modem 中是否支持SST切片服务,发现配置后并没有生效,所以是modem FW 不支持配置,需要修改FW

修改方案:
FW侧修改支持STT切片功能,修改后复测即可PASS