Seata 目前支持四种事务模式,分别是 AT、TCC、Saga 以及 XA 模式
- 
AT 模式: 通过代理数据库操作来实现分布式事务管理。Seata 在业务操作前后自动生成回滚日志,在提交时直接提交本地事务,在回滚时利用日志进行数据的还原。
 - 
TCC 模式: 是一种两阶段提交。将一个操作拆分为三个步骤: Try(预留资源)、Confirm(确认操作)、Cancel(回滚操作)。开发者需要自己实现每个步骤的逻辑。
 - 
Saga 模式: 是一种长事务模式,它将全局事务拆解为多个有序的小事务,每个事务都有对应的补偿操作。若某个事务失败,按照相反的顺序依次调用补偿操作
 - 
XA 模式: 是基于两阶段提交协议(2PC)的标准化分布式事务管理模式。通过协调多个资源管理器的事务提交和回滚来实现全局事务的管理
 
扩展

AT模式
AT模式采用了一种称为全局锁(Global Lock)的机制来实现事务的隔离性。这个全局锁并不是传统意义上的分布式锁,而是一种更贴近业务数据的逻辑锁。特点是乐观锁和悲观锁
AT 模式是一种无侵入的分布式事务解决方案。在 AT 模式下,用户只需关注自己的"业务 SQL",用户的 "业务 SQL" 作为一阶段,Seata 框架会自动生成事务的二阶段提交和回滚操作
通过全局事务xid进行管控,自己的分支事务branchId进行协调 ,模式采用branchType=AT
- 
一阶段
- 
业务数据和回滚日志在同一个本地事务中提交,释放本地锁和连接资源
 - 
在一阶段,Seata 会拦截"业务 SQL",
- 
解析 SQL 语义,找到"业务 SQL"要更新的业务数据,在业务数据被更新前,将其保存成"before image",即原始数据
 - 
执行"业务 SQL"更新业务数据,在业务数据更新之后
 - 
其保存成"after image",即修改数据库后的数据,最后生成行锁。
 
以上操作全部在一个数据库事务内完成,这样保证了一阶段操作的原子性。
 - 
 
 - 
 

二阶段
- 
正常提交:
- 
因为数据库操作没有异常,无需回滚
 - 
"业务 SQL"在一阶段已经提交至数据库,所以Seata框架只需将一阶段保存的undo_log快照数据和行锁删掉,完成数据清理即可
 
 - 
 

异常情况 需回滚
- 
回滚方式是用"before image"还原业务数据
 - 
还原前要首先要校验脏写,对比"数据库当前业务数据"和 "after image",如果两份数据完全一致就说明没有脏写,可以还原业务数据,如果不一致就说明有脏写,出现脏写就需要转人工处理
 - 
脏写(Dirty Write)是数据库并发控制中的一个术语,指的是当一个事务(我们可以称之为事务A)覆写了另一个并发事务(称之为事务B)尚未提交的数据时发生的情况。
 

TCC 模式
将业务操作拆分为三个步骤: Try(预留资源)、Confirm(确认操作)、Cancel(回滚操作)。每个步骤都由业务开发者手动实现,Seata 负责协调这些步骤的执行和回滚,适合对资源控制要求高的场景。
有时候一些业务它不仅仅涉及到数据库,可能是发送一条短信,也可能是上传一张图片,所以说事务的提交和回滚就得提升到业务层面而不是数据库层面了,而 TCC 就是一种业务层面或者是应用层的两阶段提交。
比如有一个扣款服务,我需要写 Try 方法,用来冻结扣款资金,还需要一个 Confirm 方法来执行真正的扣款,最后还需要提供 Cancel 来进行冻结操作的回滚,对应的一个事务的所有服务都需要提供这三个方法。 可以看到本来就一个方法,现在需要膨胀成三个方法,所以说 TCC 对业务有很大的侵入像如果没有冻结的那个字段,还需要改表结构。 我们来看下流程。

Saga 模式
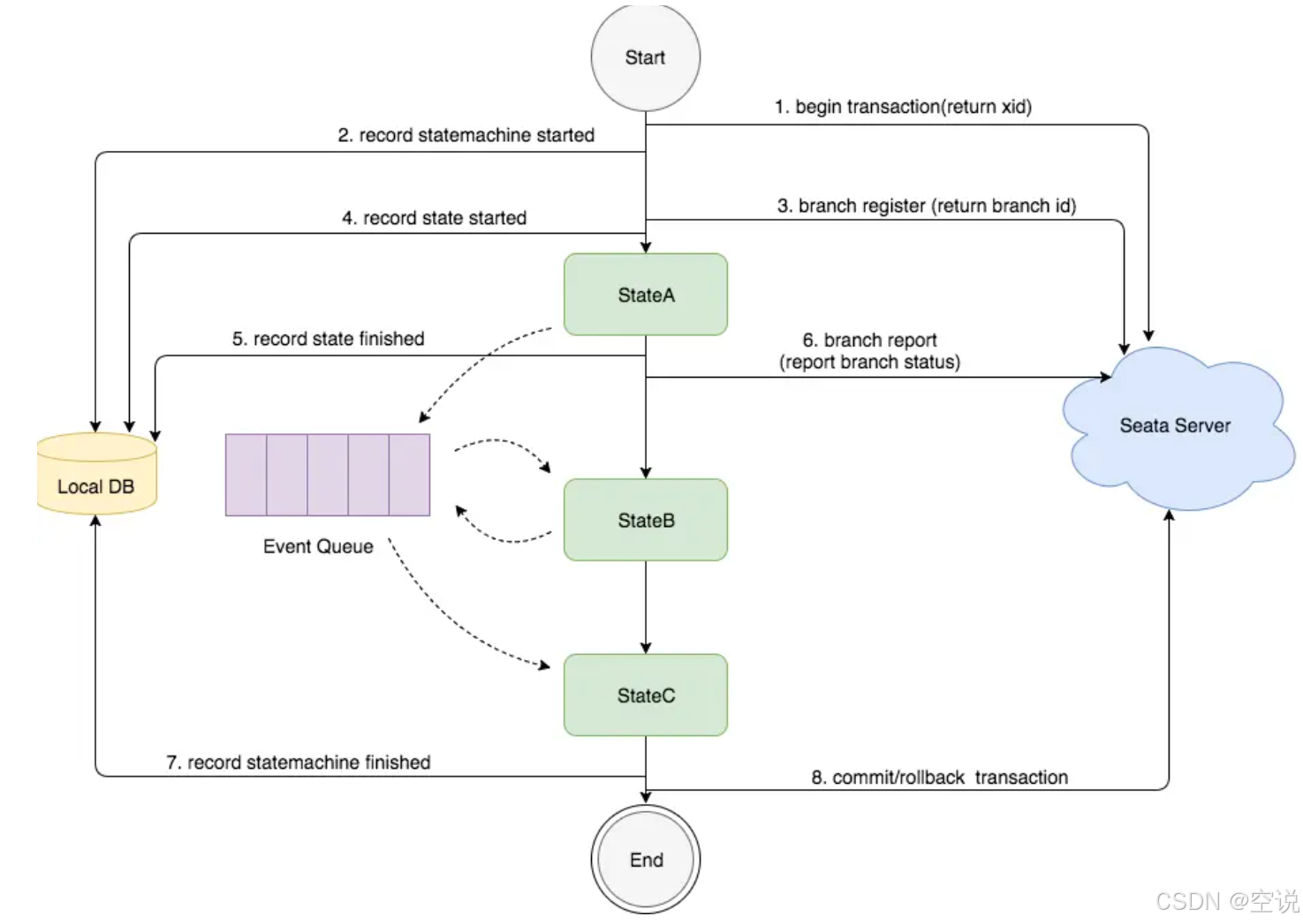
Saga 模式是 SEATA 提供的长事务解决方案,在 Saga 模式中,业务流程中每个参与者都提交本地事务,当出现某一个参与者失败则补偿前面已经成功的参与者,一阶段正向服务和二阶段补偿服务都由业务开发实现。




XA模式
基于两阶段提交协议(2PC),能够保证全局事务的强一致性。TC 作为协调者管理各个参与者的提交和回滚操作,但这种模式性能较低,适合对一致性要求严格的场景。
执行阶段:
- 
可回滚: 业务 SQL 操作放在 XA 分支中进行,由资源对 XA 协议的支持来保证 可回滚
 - 
持久化: XA分支完成后,执行 XA prepare,同样,由资源对 XA 协议的支持来保证 持久化( 即,之后任何意外都不会造成无法回滚的情况)
 
完成阶段:
- 
分支提交: 执行 XA 分支的 commit
 - 
分支回滚: 执行 XA 分支的 rollback