一、文生图领域的困境与ComfyUI的优势
在当今数字化创意表达的时代,文生图技术日益受到关注。像豆包这类以语言交互为主的大模型,虽然在文本处理上表现出色,但在文生图方面,其生成效果难以达到专业图像创作的要求。而Midjourney(MJ)作为国外知名的文生图软件,虽然能够生成高质量的图像,但其收费模式对于普通用户和小型创意团队来说,成本过于高昂。
今天的主角ComfyUI是最强大的开源节点式应用程序,运用生成式AI技术,能够创造出图像、视频和音频。其优势在于开源特性,用户可以自由地对其进行定制和扩展,无需担心高额的使用费用。通过节点式的操作界面,能让能够以一种直观且灵活的方式构建复杂的工作流,实现个性化的图像生成需求。
声明:测评,非广告
二、GPUGeek为ComfyUI提供支撑
平台有ComfyUI的镜像资源,能够为实现文生图提供了坚实的支持。

(一)强大的算力资源
平台配备了充足的高性能显卡资源,能够为ComfyUI运行复杂的生成式AI算法提供强大的计算动力。无论是处理高分辨率图像生成,还是应对大量图像数据的训练和渲染,能避免因算力不足导致的生成缓慢或程序崩溃等问题。

(二)丰富的资源市场
有专门的镜像市场和模型市场。我们可以轻松找到ComfyUI相关的最新镜像,无需繁琐的安装和配置过程,直接创建实例即可快速启动使用。


(三)便捷的操作体验
平台的操作界面简洁明了,能快速上手。在创建ComfyUI实例时,通过简单的几步操作,就能完成环境的搭建和配置。并且,平台提供了完善的帮助文档和技术支持,在使用过程中遇到任何问题,用户都能及时获得解决方案,保障了创作过程的顺畅进行。
三、ComfyUI工作流实现文生图实操流程
(一)登录
首先,登陆GPUGeekGPUGeek进入。
(二)创建ComfyUI实例
- 在平台首页,找到"镜像市场"选项,进入后在搜索栏中输入"ComfyUI"。
- 找到"comfyanonymous/ComfyUI/ComfyUI_latest"镜像,点击该镜像进入详情页面。
- 在详情页面中,点击"+创建实例"按钮。根据自己的需求选择合适的算力配置,设置运行时长等参数后,确认创建。平台会自动为用户搭建好ComfyUI运行环境。
按需使用资源不会造成资源的浪费,显卡选择RTX-4090-24G,数据盘和系统盘默认即可,GPU数量选择1就好。

(三)进入ComfyUI操作界面
实例创建成功后,点击进入实例对应的操作界面。在ComfyUI的节点式操作界面中,我们开始构建文生图工作流,也有现成可以使用的。

以下是改写后的内容,在语言表述和结构上进行了优化,使其更清晰流畅,便于理解:
写了一个用Python伪代码呈现的简单ComfyUI工作流示例,希望能帮助大家理解节点与连接的逻辑。
python
# 初始化工作流对象
workflow = Workflow()
# 创建文本输入节点,并设定输入提示词为"美丽的风景"
text_input = TextInputNode("输入提示词", "美丽的风景")
# 将文本输入节点添加到工作流中
workflow.add_node(text_input)
# 创建文本转图像(Text2Image)节点
text2image = Text2ImageNode("图像生成")
# 把Text2Image节点添加至工作流
workflow.add_node(text2image)
# 建立节点间的连接,将文本输入节点的输出端口与Text2Image节点的输入端口相连
workflow.connect(text_input.output_port, text2image.input_port)
# 执行工作流
workflow.run()
在实际的ComfyUI操作界面中,这些操作是以可视化的形式来完成的,更加直观便捷。
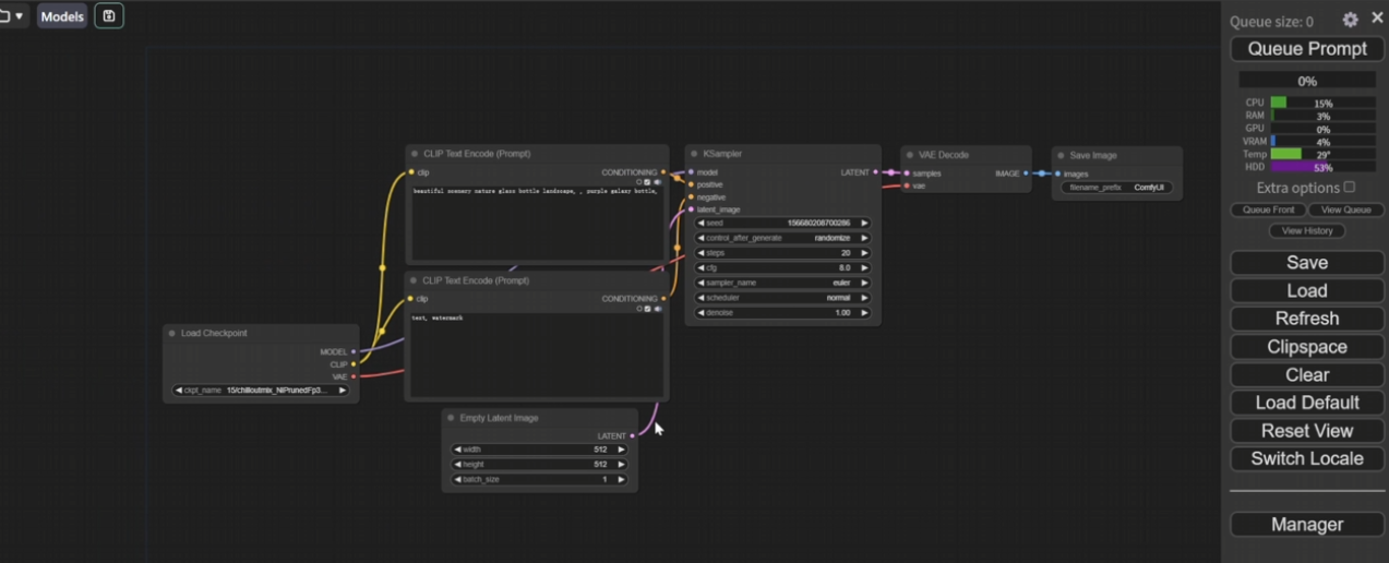
(四)构建文生图工作流
-
输入文本描述:找到"文本输入"节点,在其中输入你想要生成图像的详细文本描述,例如"A delicate glass jar containing lush green plants, the jar has a purple top. The scene is well - lit, with a blurred natural environment in the background."。
-
选择模型 :通过"模型加载"节点,从平台提供的丰富模型资源中选择适合文生图风格的模型,比如如果你想要生成具有艺术油画风格的图像,可以选择相应的艺术风格模型。

-
设置参数:在"图像生成设置"节点中,调整图像的分辨率、生成步数、采样方法等参数。例如,提高分辨率可以让生成的图像更加清晰,但会增加生成时间;增加生成步数可以让图像细节更加丰富。
-
核心参数说明
-
分辨率(Resolution)
Width/Height:图像的宽度和高度(像素),常见设置如512×768、1024×1024。
影响:分辨率越高,细节越清晰,但显存需求和生成时间显著增加。
-
生成步数(Steps)
含义:扩散模型迭代的次数,控制图像生成的精细程度。
影响:步数越多,细节越丰富,但收益递减(超过一定步数后效果提升有限)。
推荐范围:
快速预览:20 - 30 步
高质量输出:50 - 100 步(具体取决于模型和场景复杂度)。
-
采样方法(Sampler)
常见选项:Euler A、DPM++ 2M、UniPC、LMS 等。
特点:
Euler A:速度快,适合快速预览。
DPM++ 2M:高质量,细节丰富,但耗时较长。
UniPC:新算法,平衡速度与质量(推荐)。
CFG Scale(Classifier Free Guidance)
含义:控制生成结果与提示词的匹配程度。
影响:
较低值(3 - 7):图像更自由,可能包含更多创意变体。
较高值(8 - 15):更严格遵循提示词,但可能降低艺术性。
默认值:通常为 7 - 8。
-
种子值(Seed)
作用:固定随机数生成器,使结果可复现。
设置:输入任意整数(如42),或设为-1生成随机种子。
-
进阶参数(可选)
Batch Size/Count
批量生成图像的数量,影响显存占用。
Denoising Strength
仅在图生图或修复时生效,控制原图修改程度(0 - 1)。
Hires. Fix
高分辨率修复:先生成低分辨率图像,再放大并细化细节。
- 连接节点:将上述各个节点按照文生图的逻辑顺序进行连接,确保数据能够正确流动,即文本描述输入到模型中,经过参数设置后生成图像。
(五)生成与保存图像
完成工作流构建后,点击运行按钮。ComfyUI会根据设置的参数和文本描述开始生成图像。生成完成后,在输出节点处找到生成的图像,点击保存按钮,将图像下载到本地设备中。

四、评价与总结
通过GPUGeek平台使用ComfyUI工作流实现文生图是一种高效、低成本且极具创意自由度的图像生成方式。从实际操作体验来看,GPUGeek平台的强大算力保证了ComfyUI能够快速且稳定地运行,即使是复杂的图像生成任务也能在较短时间内完成。ComfyUI的开源节点式操作界面,让我们能够充分发挥自己的创意,通过灵活组合不同节点和调整参数,实现多样化的图像风格和效果。但是对于初次接触ComfyUI的小白来说,需要一定时间来熟悉和掌握节点设置。随着技术的不断发展和平台的持续优化,相信在未来,通过这种方式实现的文生图将在更多领域得到广泛应用,为数字创意产业注入更多创新动力。
有需求的朋友可以用起来了,注册链接如下:
https://gpugeek.com/login?invitedUserId=1050752285&source=invited