类加载运行全过程
当我们用java命令运行某个类的main函数启动程序时,首先需要通过类加载器把主类加载到
JVM。
            
            
              java
              
              
            
          
          package com.tuling.jvm;
public class Math {
    public static final int initData = 666;
    public static User user = new User();
    public int compute() { // 一个方法对应一块栈帧内存区域
        int a = 1;
        int b = 2;
        int c = (a + b) * 10;
        return c;
    }
    public static void main(String[] args) {
        Math math = new Math();
        math.compute();
    }
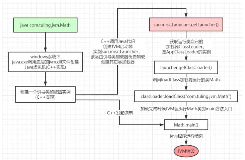
}通过Java命令执行代码的大体流程如下:

其中loadClass的类加载过程有如下几步:
加载 >> 验证 >> 准备 >> 解析 >> 初始化 >> 使用 >> 卸载
加载:在硬盘上查找并通过IO读入字节码文件,使用到类时才会加载,例如调用类的
main()方法,new对象等等,在加载阶段会在内存中生成一个代表这个类的
java.lang.Class对象,作为方法区这个类的各种数据的访问入口
验证:校验字节码文件的正确性
准备:给类的静态变量分配内存,并赋予默认值
解析:将符号引用替换为直接引用,该阶段会把一些静态方法(符号引用,比如
main()方法)替换为指向数据所存内存的指针或句柄等(直接引用),这是所谓的静态链接过
程(类加载期间完成),动态链接是在程序运行期间完成的将符号引用替换为直接引用,下
节课会讲到动态链接
初始化:对类的静态变量初始化为指定的值,执行静态代码块

类被加载到方法区中后主要包含 运行时常量池、类型信息、字段信息、方法信息、类加载器的
引用、对应class实例的引用等信息。
类加载器的引用:这个类到类加载器实例的引用
对应class实例的引用:类加载器在加载类信息放到方法区中后,会创建一个对应的Class 类型的
对象实例放到堆(Heap)中, 作为开发人员访问方法区中类定义的入口和切入点。
注意,主类在运行过程中如果使用到其它类,会逐步加载这些类。
jar包或war包里的类不是一次性全部加载的,是使用到时才加载。
            
            
              java
              
              
            
          
          public class TestDynamicLoad {
    static {
        System.out.println("*************load TestDynamicLoad************");
    }
    public static void main(String[] args) {
        new A();
        System.out.println("*************load test************");
        B b = null; // B不会加载,除非这里执行 new B()
    }
}
class A {
    static {
        System.out.println("*************load A************");
    }
    public A() {
        System.out.println("*************initial A************");
    }
}
class B {
    static {
        System.out.println("*************load B************");
    }
    public B() {
        System.out.println("*************initial B************");
    }
}类加载器和双亲委派机制
上面的类加载过程主要是通过类加载器来实现的,Java里有如下几种类加载器
引导类加载器:负责加载支撑JVM运行的位于JRE的lib目录下的核心类库,比如
rt.jar、charsets.jar等
扩展类加载器:负责加载支撑JVM运行的位于JRE的lib目录下的ext扩展目录中的JAR
类包
应用程序类加载器:负责加载ClassPath路径下的类包,主要就是加载你自己写的那
些类
自定义加载器:负责加载用户自定义路径下的类包
看一个类加载器示例:
            
            
              java
              
              
            
          
          public class TestJDKClassLoader {
    public static void main(String[] args) {
        System.out.println(String.class.getClassLoader());
        System.out.println(com.sun.crypto.provider.DESKeyFactory.class.getClassLoader().getClass().getName());
        System.out.println(TestJDKClassLoader.class.getClassLoader().getClass().getName());
        System.out.println();
        ClassLoader appClassLoader = ClassLoader.getSystemClassLoader();
        ClassLoader extClassloader = appClassLoader.getParent();
        ClassLoader bootstrapLoader = extClassloader.getParent();
        System.out.println("the bootstrapLoader : " + bootstrapLoader);
        System.out.println("the extClassloader : " + extClassloader);
        System.out.println("the appClassLoader : " + appClassLoader);
        System.out.println();
        System.out.println("bootstrapLoader加载以下文件:");
        URL[] urls = Launcher.getBootstrapClassPath().getURLs();
        for (int i = 0; i < urls.length; i++) {
            System.out.println(urls[i]);
        }
        System.out.println();
        System.out.println("extClassloader加载以下文件:");
        System.out.println(System.getProperty("java.ext.dirs"));
        System.out.println();
        System.out.println("appClassLoader加载以下文件:");
        System.out.println(System.getProperty("java.class.path"));
    }
}类加载器初始化过程:
参见类运行加载全过程图可知其中会创建JVM启动器实例sun.misc.Launcher。
sun.misc.Launcher初始化使用了单例模式设计,保证一个JVM虚拟机内只有一个
sun.misc.Launcher实例。
在Launcher构造方法内部,其创建了两个类加载器,分别是
sun.misc.Launcher.ExtClassLoader(扩展类加载器)和sun.misc.Launcher.AppClassLoader(应
用类加载器)。
JVM默认使用Launcher的getClassLoader()方法返回的类加载器AppClassLoader的实例加载我们
的应用程序。
            
            
              java
              
              
            
          
          // Launcher 的构造方法
public Launcher() {
    Launcher.ExtClassLoader var1;
    try {
        // 构造扩展类加载器,在构造的过程中将其父加载器设置为 null
        var1 = Launcher.ExtClassLoader.getExtClassLoader();
    } catch (IOException var10) {
        throw new InternalError("Could not create extension class loader", var10);
    }
    try {
        // 构造应用类加载器,在构造的过程中将其父加载器设置为 ExtClassLoader,
        // Launcher 的 loader 属性值是 AppClassLoader,我们一般都是用这个类加载器来加载我们自己写的应用程序
        this.loader = Launcher.AppClassLoader.getAppClassLoader(var1);
    } catch (IOException var9) {
        throw new InternalError("Could not create application class loader", var9);
    }
    Thread.currentThread().setContextClassLoader(this.loader);
    String var2 = System.getProperty("java.security.manager");
    // 省略一些不需关注代码
}详细解释
- 
构造扩展类加载器( ExtClassLoader)- 
Launcher.ExtClassLoader.getExtClassLoader():- 
这个方法负责创建扩展类加载器( ExtClassLoader)。
- 
扩展类加载器的父加载器被设置为 null,即它直接由 Bootstrap ClassLoader 加载。
- 
如果在创建扩展类加载器时发生 IOException,会抛出InternalError。
 
- 
- 
作用: - 扩展类加载器负责加载 Java 扩展目录(java.ext.dirs)中的 JAR 文件。这些文件通常包含一些可选的 Java 扩展库。
 
- 扩展类加载器负责加载 Java 扩展目录(
 
- 
- 
构造应用类加载器( AppClassLoader)- 
Launcher.AppClassLoader.getAppClassLoader(var1):- 
这个方法负责创建应用类加载器( AppClassLoader)。
- 
应用类加载器的父加载器被设置为扩展类加载器( ExtClassLoader)。
- 
应用类加载器通常用于加载应用程序的类路径( java.class.path)中的类。
- 
如果在创建应用类加载器时发生 IOException,会抛出InternalError。
 
- 
- 
作用: - 应用类加载器是 Java 应用程序中最常用的类加载器,负责加载用户定义的类和资源。
 
 
- 
- 
设置当前线程的上下文类加载器 - 
Thread.currentThread().setContextClassLoader(this.loader):- 
将当前线程的上下文类加载器设置为应用类加载器( AppClassLoader)。
- 
这样,当前线程在加载类和资源时会使用应用类加载器。 
 
- 
- 
上下文类加载器的作用: - 在多线程环境中,上下文类加载器允许线程访问其父线程的类加载器,从而避免类加载器之间的隔离问题。
 
 
- 
- 
其他代码 - 
System.getProperty("java.security.manager"):- 
获取系统属性 java.security.manager,该属性用于指定 Java 安全管理器。
- 
这部分代码可能与安全策略相关,但具体实现细节在代码中被省略了。 
 
- 
 
-