故事背景
想象一下,在一个名为"协程王国"的世界里,有四位特殊的快递员:
- Main - 只在主街道(主线程)送货,只能用于与界面交互和执行快速工作,例如:更新 UI、调用
LiveData.setValue
. - IO - 专门处理仓库(IO操作)的货物,适合用于执行磁盘或网络 I/O 的任务。例如:使用 Room 组件、读写磁盘文件,执行网络请求.
- Default - 负责普通货物的配送,默认调度器,适合用于执行占用大量 CPU 资源的任务。例如:对列表排序和解析 JSON.
- Unconfined - 我们的主角,一个"自由精灵",对执行协程的线程不做限制,可以直接在当前调度器所在线程上执行.
今天我们就来认识这位最特别的快递员 - Unconfined!
第一幕:自由精灵的特点
kotlin
// Unconfined就像一个没有固定路线的快递员
// 它会在当前线程开始工作,遇到第一个"休息站"(挂起点)后
// 就会根据休息站的指示去往下一个地方
fun main() = runBlocking {
println("🏠 主线程: ${Thread.currentThread().name}")
launch(Dispatchers.Unconfined) {
println("🚀 Unconfined开始工作,在: ${Thread.currentThread().name}")
delay(1000) // 第一个"休息站"
println("🎯 Unconfined继续工作,现在在: ${Thread.currentThread().name}")
delay(1000) // 第二个"休息站"
println("🔚 Unconfined结束工作,在: ${Thread.currentThread().name}")
}
delay(3000)
}
运行结果可能是:
text
🏠 主线程: main
🚀 Unconfined开始工作,在: main
🎯 Unconfined继续工作,现在在: kotlinx.coroutines.DefaultExecutor
🔚 Unconfined结束工作,在: kotlinx.coroutines.DefaultExecutor
第二幕:与其他快递员的对比
kotlin
fun compareDispatchers() = runBlocking {
println("=== 四位快递员的工作方式 ===")
// Main快递员 - 永远在主街道
launch(Dispatchers.Main) {
println("📱 Main快递员始终在: ${Thread.currentThread().name}")
}
// IO快递员 - 专门去仓库区
launch(Dispatchers.IO) {
println("📦 IO快递员在: ${Thread.currentThread().name}")
}
// Default快递员 - 在普通工作区
launch(Dispatchers.Default) {
println("⚡ Default快递员在: ${Thread.currentThread().name}")
}
// Unconfined自由精灵 - 随心所欲
launch(Dispatchers.Unconfined) {
println("🌈 Unconfined开始: ${Thread.currentThread().name}")
delay(100)
println("🌀 Unconfined继续: ${Thread.currentThread().name}")
}
}
第三幕:Unconfined的实现原理揭秘
核心源码分析
kotlin
// 这是Unconfined的简化版实现原理
object Unconfined : CoroutineDispatcher() {
// 关键方法:如何派发任务
override fun dispatch(context: CoroutineContext, block: Runnable) {
// 魔法就在这里!它直接在当前线程执行,不进行线程切换
val yieldContext = context[YieldContext]
if (yieldContext != null) {
// 如果有YieldContext,就立即执行
yieldContext.dispatcherWasUnconfined = true
return
}
// 直接运行!这就是它"自由"的秘密
block.run()
}
// 检查是否需要限制
override fun isDispatchNeeded(context: CoroutineContext): Boolean {
// 总是返回false,表示不需要特殊派发
return false
}
}
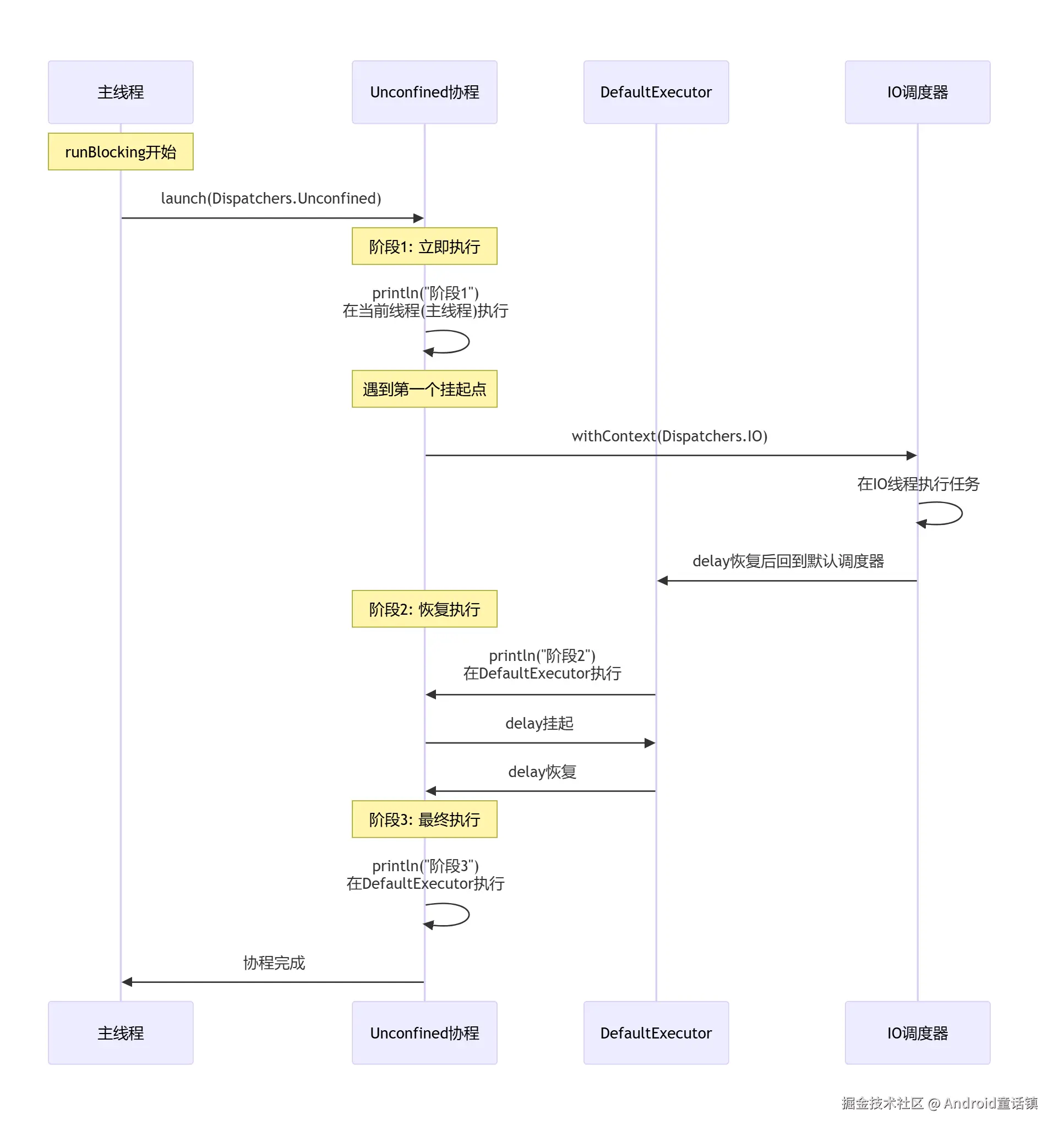
Unconfined的工作流程
kotlin
// 让我们看看Unconfined的完整工作流程
fun understandUnconfinedFlow() = runBlocking {
println("🔍 深入理解Unconfined工作流程")
val job = launch(Dispatchers.Unconfined) {
// 阶段1:在调用者线程立即执行
println("阶段1 - 立即执行在: ${Thread.currentThread().name}")
// 遇到第一个挂起点
withContext(Dispatchers.IO) {
println("阶段2 - 切换到IO线程: ${Thread.currentThread().name}")
delay(500)
}
// 阶段3:恢复执行,但线程可能变了!
println("阶段3 - 恢复后在: ${Thread.currentThread().name}")
// 再次挂起
delay(500)
// 阶段4:又一次恢复
println("阶段4 - 最终在: ${Thread.currentThread().name}")
}
job.join()
}
第四幕:Unconfined的时序图

第五幕:Unconfined的使用场景和陷阱
合适的使用场景
kotlin
// 场景1:测试环境 - 避免线程切换的复杂性
class ViewModelTest {
@Test
fun `测试ViewModel逻辑`() = runBlocking(Dispatchers.Unconfined) {
// 在测试中,我们希望在同一个线程执行所有操作
// 这样断言更简单,测试更稳定
val viewModel = MyViewModel()
viewModel.loadData()
assertEquals("预期数据", viewModel.data.value)
}
}
// 场景2:立即执行且不关心线程的简单任务
fun immediateExecution() = runBlocking {
launch(Dispatchers.Unconfined) {
// 这个任务需要立即开始,不介意后续在哪个线程
val result = performQuickCalculation()
onCalculationComplete(result) // 回调可能在任何线程执行
}
}
需要避免的陷阱
kotlin
// 陷阱1:线程安全问题
fun dangerousExample() = runBlocking {
var counter = 0 // 非线程安全的变量
launch(Dispatchers.Unconfined) {
// 可能在主线程访问
counter++
delay(1000)
// 可能在DefaultExecutor访问 - 竞态条件!
counter++
println("Counter: $counter") // 结果不确定!
}
}
// 陷阱2:UI线程访问问题
fun uiThreadDanger() = runBlocking {
launch(Dispatchers.Unconfined) {
// 开始在主线程 - UI操作安全
updateUI("开始加载")
delay(1000)
// 恢复时可能在后台线程 - UI操作崩溃!
updateUI("加载完成") // 可能抛出异常!
}
}
// 正确的做法:明确指定线程
fun safeApproach() = runBlocking {
launch(Dispatchers.Unconfined) {
// UI操作
withContext(Dispatchers.Main) {
updateUI("开始加载")
}
// 后台工作
val data = withContext(Dispatchers.IO) {
loadDataFromNetwork()
}
// 回到UI线程更新
withContext(Dispatchers.Main) {
updateUI("加载完成: $data")
}
}
}
第六幕:实战演练
kotlin
// 让我们通过一个完整例子理解Unconfined
class UnconfinedAdventure {
suspend fun startAdventure() {
println("🎮 开始Unconfined冒险!")
val adventurers = listOf("战士", "法师", "游侠").map { name ->
async(Dispatchers.Unconfined) {
adventurerJourney(name)
}
}
adventurers.awaitAll()
println("🎉 所有冒险者完成旅程!")
}
private suspend fun adventurerJourney(name: String): String {
// 阶段1: 在调用者线程开始
println("🛡️ $name 从 ${Thread.currentThread().name} 出发")
// 第一次休息 - 可能改变位置
delay(Random.nextLong(500, 1000))
println("🌄 $name 第一次休息后在 ${Thread.currentThread().name}")
// 执行一些IO工作
val treasure = withContext(Dispatchers.IO) {
delay(300) // 模拟寻找宝藏
"魔法宝石"
}
println("💎 $name 在 ${Thread.currentThread().name} 找到了$treasure")
// 最终休息
delay(300)
println("🏁 $name 在 ${Thread.currentThread().name} 完成冒险")
return "$name 的冒险日记"
}
}
// 运行冒险
fun main() = runBlocking {
val adventure = UnconfinedAdventure()
adventure.startAdventure()
}
总结:Unconfined的核心要点
-
立即执行:在调用者线程立即开始,不进行线程切换
-
挂起后自由:在挂起点恢复后,可能在任意线程继续执行
-
适用场景:
- 测试环境
- 不关心执行线程的立即任务
- 性能测试和调试
-
注意事项:
- 避免在Unconfined中直接访问共享状态
- UI操作要明确指定线程
- 生产代码中谨慎使用
Unconfined就像协程世界中的"自由精灵",它打破了线程的束缚,但也带来了责任。理解它的工作原理,就能在合适的场景中发挥它的最大价值!
记住:能力越大,责任越大。使用Unconfined时,要清楚地知道你的代码可能在任意线程执行,做好相应的线程安全措施!
通过这个故事和代码示例,相信你已经对Dispatchers.Unconfined有了深入的理解。它虽然强大,但要谨慎使用。在你的协程冒险中,选择合适的调度器,让代码既高效又安全!